Because Metacat uses LocalIDs throughout the code for references to objects, and that LocalID has a constrained structure that includes semantics about revisions in the identifier, it is difficult to wholesale replace it with less-constrained string identifiers without re-writing much of Metacat. Thus, our alternate strategy is to wrap the Metacat APIs with a identifier resolution layer that keeps track of the unconstrained GUIDs and maps them to constrained local identifiers which are used internally within Metacat. The basic identifer table model is shown in Figure 1, while the basic strategy for retrieving an object is shown in Figure 2, creating an object is shown in Figure 3, updating an object in Figure 4, and deleting an object is shown in Figure 5.
 
Figure 1. Table structure for identifiers.
An overview of the process needed to read an object using a GUID.
 
Figure 2. Basic handling for string identifiers (GUIDs) as mapped to docids (LocalIDs) to retrieve an object.
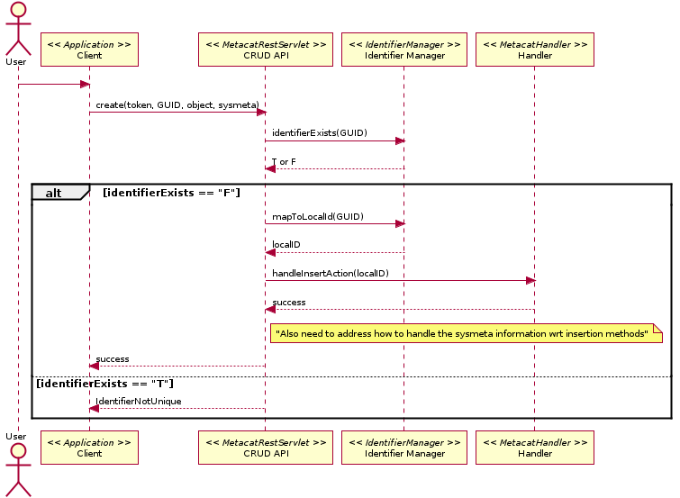
An overview of the process needed to create an object using a GUID.
 
Figure 3. Basic handling for string identifiers (GUIDs) as mapped to docids (LocalIDs) to create an object.
An overview of the process needed to update an object using a GUID.
 
Figure 4. Basic handling for string identifiers (GUIDs) as mapped to docids (LocalIDs) to update an object.
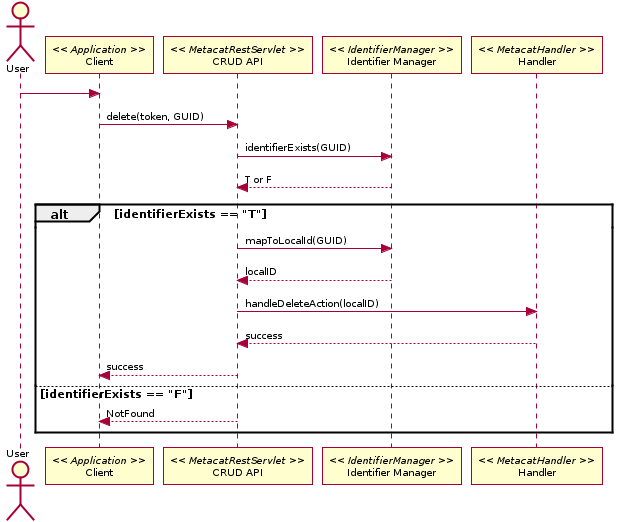
An overview of the process needed to delete an object using a GUID.
 
Figure 5. Basic handling for string identifiers (GUIDs) as mapped to docids (LocalIDs) to delete an object.