Showing:

Annotations
Attributes
Diagrams
Facets
Instances
Model
Properties
Imported schema eml-coverage.xsd
Namespace https://eml.ecoinformatics.org/coverage-2.2.0
Annotations
'$RCSfile: eml-coverage.xsd,v $' Copyright: 1997-2002 Regents of the
University of California, University of New Mexico, and Arizona State University Sponsors:
National Center for Ecological Analysis and Synthesis and Partnership for Interdisciplinary
Studies of Coastal Oceans, University of California Santa Barbara Long-Term Ecological
Research Network Office, University of New Mexico Center for Environmental Studies, Arizona
State University Other funding: National Science Foundation (see README for details) The David
and Lucile Packard Foundation For Details: http://knb.ecoinformatics.org/ '$Author: obrien $'
'$Date: 2009-02-25 23:51:54 $' '$Revision: 1.95 $' This program is free software; you can
redistribute it and/or modify it under the terms of the GNU General Public License as
published by the Free Software Foundation; either version 2 of the License, or (at your
option) any later version. This program is distributed in the hope that it will be useful, but
WITHOUT ANY WARRANTY; without even the implied warranty of MERCHANTABILITY or FITNESS FOR A
PARTICULAR PURPOSE. See the GNU General Public License for more details. You should have
received a copy of the GNU General Public License along with this program; if not, write to
the Free Software Foundation, Inc., 59 Temple Place, Suite 330, Boston, MA 02111-1307 USA
moduleName: eml-coverage

moduleDescription: 
          
             The eml-coverage module - Geographic, temporal, and taxonomic extents of
              resources 
          
        

recommendedUsage: all datasets where spatial, temporal or taxonomic coverage is
          important

standAlone: no
Properties
attribute form default unqualified
element form default unqualified
Element Coverage / geographicCoverage
Namespace No namespace
Annotations
tooltip: Geographic coverage

summary: Geographic coverage information.

description: Geographic Coverage is a container for spatial information about a
                project, a resource, or an entity within a resource. It allows a bounding box for
                the overall coverage (in lat long), and also allows description of arbitrary
                polygons with exclusions.

example: Please see the individual sub fields for specific examples.
Diagram
Diagram eml-coverage_xsd.tmp#GeographicCoverage_id eml-coverage_xsd.tmp#GeographicCoverage_system eml-coverage_xsd.tmp#GeographicCoverage_scope eml-coverage_xsd.tmp#GeographicCoverage_geographicDescription eml-coverage_xsd.tmp#GeographicCoverage_boundingCoordinates eml-coverage_xsd.tmp#GeographicCoverage_datasetGPolygon eml-resource_xsd.tmp#ReferencesGroup_references eml-resource_xsd.tmp#ReferencesGroup eml-coverage_xsd.tmp#GeographicCoverage
Type GeographicCoverage
Properties
content complex
Model
Children boundingCoordinates, datasetGPolygon, geographicDescription, references
Instance
<geographicCoverage id="" scope="document" system="">
  <geographicDescription>{1,1}</geographicDescription>
  <boundingCoordinates>{1,1}</boundingCoordinates>
  <datasetGPolygon>{0,unbounded}</datasetGPolygon>
  <references system="">{1,1}</references>
</geographicCoverage>
Attributes
QName Type Default Use
id IDType optional
scope ScopeType document optional
system SystemType optional
Element GeographicCoverage / geographicDescription
Namespace No namespace
Annotations
tooltip: Description of geographic extent

summary: Short text description of the geographic areal domain of the data
                set.

description: 
                
                  geographicDescription is a short text description of a dataset's geographic
                    areal domain. A text description is especially important to provide a geographic
                    setting when the extent of the data set cannot be well described by the
                    "boundingCoordinates", or in the case of data which are not specifically
                    geospatial. Assuming the "boundingCoordinates" do not adequately describe the
                    extent of the data set, the discrepancy can be identified and described here.
                    The coordinates may define a rectangle around a country, with this
                    geographicDescription element containing a disclaimer and/or further details
                    concerning the border. A study of the diseases of salmon may not have a specific
                    geographic extent associated with it, but the salmon were collected in the
                    states of Washington and Oregon. The "boundingCoordinates" might form a general
                    rectangle around the states of Washington and Oregon, but the
                    "geographicDescription" might describe the fact that the study took place only
                    along certain rivers within those states. 
                   This data element differs from the standard data element "Place_Keyword" in
                    that it allows a free text description of the geographic extent, rather than
                    just a list of words or phrases useful as an index of location names associated
                    with the data set. 
                  This element can also contain information about the collection of the
                    boundingCoordinates, e.g., an altitude value that is referenced to Mean Lower
                    Low Water, or the projection system that the latitude and longitude coordinates
                    were taken from.
                
              

example: "Manistee River watershed"

example:  "extent of 7 1/2 minute quads containing any property belonging to
                Yellowstone National Park"

example:  "ponds and reservoirs larger than 2 acres in Jefferson County,
                Colorado".
Diagram
Diagram eml-resource_xsd.tmp#NonEmptyStringType
Type NonEmptyStringType
Properties
content simple
Facets
minLength 1
pattern [\s]*[\S][\s\S]*
Element GeographicCoverage / boundingCoordinates
Namespace No namespace
Annotations
tooltip: Bounding coordinates

summary: The four margins (N, S, E, W) of a bounding box on the earth's surface,
                or when considered in lat-lon pairs, the corners of the box. To define a single
                point, use the same value in each lat or lon pair. These elements are meant to
                convey general information and are not for accurate mapping. More specific
                information may be included by using the elements in the spatialReference
                schema.

description: 
                
                  Bounding Coordinates are the four margins (N, S, E, W) of a bounding box, or
                    when considered in lat-lon pairs, the corners of the box. These elements are
                    meant to convey general information and are not for accurate mapping. More
                    specific information may be included by using the elements in the
                    spatialReference schema.
                  The limits of coverage of a data set should be expressed as decimal
                    latitudes and longitudes, and in the order western-most, eastern-most,
                    northern-most, and southern-most. By convention, latitudes and longitudes are
                    referenced to the Equator and to the Prime Meridian (the datums), respectively.
                    By definition, the 0 and 180 meridians themselves do not belong in either
                    hemisphere, but local conventions may place them in either. All coordinates are
                    typed as decimals. Since all four elements are required, a bounding area that is
                    a single point should use the same values for northBoundingCoordinate and
                    southBoundingCoordinate, and likewise for westBoundingCoordinate and
                    eastBoundingCoordinate. 
                  In the case of a data set that comprises all longitudes (e.g., a horizontal
                    band between 2 parallels that fully encompasses the earth ), please use a
                    westBoundingCoordinate of -180.0, and an eastBoundingCoordinate of 180.0 (or
                    +180.0). In this case, it could be considered geographically appropriate to
                    specify both values as "180" (or any other meridian), but this could also be
                    interpreted as only the meridian itself, so this is not recommended
                
              

example: Please see the individual sub-fields.
Diagram
Diagram eml-coverage_xsd.tmp#GeographicCoverage_GeographicCoverage_boundingCoordinates_westBoundingCoordinate eml-coverage_xsd.tmp#GeographicCoverage_GeographicCoverage_boundingCoordinates_eastBoundingCoordinate eml-coverage_xsd.tmp#GeographicCoverage_GeographicCoverage_boundingCoordinates_northBoundingCoordinate eml-coverage_xsd.tmp#GeographicCoverage_GeographicCoverage_boundingCoordinates_southBoundingCoordinate eml-coverage_xsd.tmp#GeographicCoverage_GeographicCoverage_boundingCoordinates_boundingAltitudes
Properties
content complex
Model
Children boundingAltitudes, eastBoundingCoordinate, northBoundingCoordinate, southBoundingCoordinate, westBoundingCoordinate
Instance
<boundingCoordinates>
  <westBoundingCoordinate>{1,1}</westBoundingCoordinate>
  <eastBoundingCoordinate>{1,1}</eastBoundingCoordinate>
  <northBoundingCoordinate>{1,1}</northBoundingCoordinate>
  <southBoundingCoordinate>{1,1}</southBoundingCoordinate>
  <boundingAltitudes>{0,1}</boundingAltitudes>
</boundingCoordinates>
Element GeographicCoverage / boundingCoordinates / westBoundingCoordinate
Namespace No namespace
Annotations
tooltip: West bounding coordinate, in decimal degrees

summary: Western-most limit of a bounding box, expressed in degrees of
                      longitude.

description: The westBoundingCoordinate field defines the longitude of the
                      western-most point of the bounding box that is being described. A longitude
                      coordinate is typed as a decimal, i.e., decimal degrees from -180 to 180,
                      inclusive. Decimal degrees may be expressed to any precision desired.
                      Fractions of a degree in minutes and seconds should be converted to degree
                      fractions. Strings denoting direction or hemisphere (e.g., 'W' or 'west') are
                      not allowed. Longitudes east of the prime meridian must be specified by a plus
                      sign (+), or by the absence of a minus sign (-), and longitudes west of the
                      meridian shall be prefixed with minus sign (-). In the case of a data set that
                      comprises all longitudes (e.g., a horizontal band between 2 parallels that
                      fully encompasses the earth ), please use a westBoundingCoordinate of -180.0,
                      and an eastBoundingCoordinate of 180.0 (or +180.0). In this case, it could be
                      considered geographically appropriate to specify both values as "180" (or any
                      other meridian), but this could also be interpreted as only the meridian
                      itself, so this is not recommended.

example: -118.25

example: +25

example: 45.24755
Diagram
Diagram
Type restriction of xs:decimal
Properties
content simple
Facets
maxInclusive 180.0
minInclusive -180.0
Element GeographicCoverage / boundingCoordinates / eastBoundingCoordinate
Namespace No namespace
Annotations
tooltip: East bounding coordinate

summary: Eastern-most limit of a bounding box, expressed in degrees of
                      longitude.

description: The eastBoundingCoordinate field defines the longitude of the
                      eastern-most point of the bounding box that is being described. A longitude
                      coordinate is typed as a decimal, i.e., decimal degrees from -180 to 180,
                      inclusive. Decimal degrees may be expressed to any precision desired.
                      Fractions of a degree in minutes and seconds should be converted to degree
                      fractions. Strings denoting direction or hemisphere (e.g., 'W' or 'west') are
                      not allowed. Longitudes east of the prime meridian must be specified by a plus
                      sign (+), or by the absence of a minus sign (-), and longitudes west of the
                      meridian shall be prefixed with minus sign (-). In the case of a data set that
                      comprises all longitudes (e.g., a horizontal band between 2 parallels that
                      fully encompasses the earth ), please use a westBoundingCoordinate of -180.0,
                      and an eastBoundingCoordinate of 180.0 (or +180.0). In this case, it could be
                      considered geographically appropriate to specify both values as "180" (or any
                      other meridian), but this could also be interpreted as only the meridian
                      itself, so this is not recommended.

example: -118.25

example: +25

example: 45.24755
Diagram
Diagram
Type restriction of xs:decimal
Properties
content simple
Facets
maxInclusive 180.0
minInclusive -180.0
Element GeographicCoverage / boundingCoordinates / northBoundingCoordinate
Namespace No namespace
Annotations
tooltip: North bounding coordinate

summary: Northern-most lilmit of a bounding box expressed in
                      latitude.

description: The northBoundingCoordinate field defines the latitude of the
                      northern-most point of the bounding box that is being described. A latitude
                      coordinate is typed as a decimal, i.e., decimal degrees from -180 to 180,
                      inclusive. Decimal degrees may be expressed to any precision desired.
                      Fractions of a degree in minutes and seconds should be converted to degree
                      fractions. Strings denoting direction or hemisphere (e.g., 'N' or north') are
                      not allowed. Latitudes north of the equator must be denoted by a plus sign
                      (+), or by the absence of a minus sign (-), and latitudes south of the equator
                      shall be prefixed with minus sign (-). A location with latitude of +90 (90) or
                      -90 degrees will specify the position at the North or South Pole,
                      respectively.

example: -18.25

example: +25

example: 65.24755
Diagram
Diagram
Type restriction of xs:decimal
Properties
content simple
Facets
maxInclusive 90.0
minInclusive -90.0
Element GeographicCoverage / boundingCoordinates / southBoundingCoordinate
Namespace No namespace
Annotations
tooltip: South bounding coordinate

summary: Southern-most limit of the bounding box expressed in
                      latitude.

description: The southBoundingCoordinate field defines the latitude of the
                      southern-most point of the bounding box that is being described. A latitude
                      coordinate is typed as a decimal, i.e., decimal degrees from -180 to 180,
                      inclusive. Decimal degrees may be expressed to any precision desired.
                      Fractions of a degree in minutes and seconds should be converted to degree
                      fractions. Strings denoting direction or hemisphere (e.g., 'N' or north') are
                      not allowed. Latitudes north of the equator must be denoted by a plus sign
                      (+), or by the absence of a minus sign (-), and latitudes south of the equator
                      shall be prefixed with minus sign (-). A location with latitude of +90 (90) or
                      -90 degrees will specify the position at the North or South Pole,
                      respectively.

example: -118.25

example: +25

example: 84.24755
Diagram
Diagram
Type restriction of xs:decimal
Properties
content simple
Facets
maxInclusive 90.0
minInclusive -90.0
Element GeographicCoverage / boundingCoordinates / boundingAltitudes
Namespace No namespace
Annotations
tooltip: Bounding altitudes

summary: The vertical limits of a data set expressed by
                      altitude.

description: The bounding altitude field is intended to contain altitudinal
                      (elevation) measurements for the bounding box being described. It allows for
                      minimum and maximum altitude fields, as well as a field for the units of
                      measure. The combination of these fields provide the vertical extent
                      information for the bounding box. 

example: Please see the individual sub-fields for specific
                      examples.
Diagram
Diagram eml-coverage_xsd.tmp#GeographicCoverage_GeographicCoverage_boundingCoordinates_GeographicCoverage_GeographicCoverage_boundingCoordinates_boundingAltitudes_altitudeMinimum eml-coverage_xsd.tmp#GeographicCoverage_GeographicCoverage_boundingCoordinates_GeographicCoverage_GeographicCoverage_boundingCoordinates_boundingAltitudes_altitudeMaximum eml-coverage_xsd.tmp#GeographicCoverage_GeographicCoverage_boundingCoordinates_GeographicCoverage_GeographicCoverage_boundingCoordinates_boundingAltitudes_altitudeUnits
Properties
content complex
minOccurs 0
Model
Children altitudeMaximum, altitudeMinimum, altitudeUnits
Instance
<boundingAltitudes>
  <altitudeMinimum>{1,1}</altitudeMinimum>
  <altitudeMaximum>{1,1}</altitudeMaximum>
  <altitudeUnits>{1,1}</altitudeUnits>
</boundingAltitudes>
Element GeographicCoverage / boundingCoordinates / boundingAltitudes / altitudeMinimum
Namespace No namespace
Annotations
tooltip: Minimum altitude

summary: The minimum altitude extent of coverage.

description: The minimum altitude extent of coverage for the bounding
                            box that is being described. The minimum altitude should be in reference
                            to a known datum (e.g., Mean Sea Level), which should be part of the
                            geographicDescription.

example: 100.6 

example: -12
Diagram
Diagram
Type xs:decimal
Properties
content simple
Element GeographicCoverage / boundingCoordinates / boundingAltitudes / altitudeMaximum
Namespace No namespace
Annotations
tooltip: Maximum altitude

summary: The maximum altitude extent of coverage.

description: The maximum altitude extent of coverage for the bounding
                            box that is being described. The maximum altitude should be in reference
                            to a known datum, which should be part of the
                            geographicDescription.

example: 100.6

example: -10
Diagram
Diagram
Type xs:decimal
Properties
content simple
Element GeographicCoverage / boundingCoordinates / boundingAltitudes / altitudeUnits
Namespace No namespace
Annotations
tooltip: Altitude Units

summary: The unit of altitude 

description: The unit that the altitude is expressed in. See the
                            description under the Type definition
Diagram
Diagram eml-unitTypeDefinitions_xsd.tmp#LengthUnitType
Type unit:LengthUnitType
Properties
content simple
Facets
enumeration meter
enumeration nanometer
enumeration micrometer
enumeration micron
enumeration millimeter
enumeration centimeter
enumeration decimeter
enumeration dekameter
enumeration hectometer
enumeration kilometer
enumeration megameter
enumeration angstrom
enumeration inch
enumeration Foot_US
enumeration foot
enumeration Foot_Gold_Coast
enumeration fathom
enumeration nauticalMile
enumeration yard
enumeration Yard_Indian
enumeration Link_Clarke
enumeration Yard_Sears
enumeration mile
Element GeographicCoverage / datasetGPolygon
Namespace No namespace
Annotations
tooltip: Polygon data set

summary: This construct creates a spatial ring with a hollow center.

description: This construct creates a spatial ring with a hollow center. This
                doughnut shape is specified by the outer ring (datasetGPolygonOuterRing) and the
                inner exclusion zone (datasetGPolygonExclusionGRing) which can be thought of as the
                hole in the center of a doughnut. This is useful for defining areas such as the
                shores of a pond where you only want to specify the shore excluding the pond
                itself.

example: Please see the individual sub-fields for specific examples.
Diagram
Diagram eml-coverage_xsd.tmp#GeographicCoverage_GeographicCoverage_datasetGPolygon_datasetGPolygonOuterGRing eml-coverage_xsd.tmp#GeographicCoverage_GeographicCoverage_datasetGPolygon_datasetGPolygonExclusionGRing
Properties
content complex
minOccurs 0
maxOccurs unbounded
Model
Children datasetGPolygonExclusionGRing, datasetGPolygonOuterGRing
Instance
<datasetGPolygon>
  <datasetGPolygonOuterGRing>{1,1}</datasetGPolygonOuterGRing>
  <datasetGPolygonExclusionGRing>{0,unbounded}</datasetGPolygonExclusionGRing>
</datasetGPolygon>
Element GeographicCoverage / datasetGPolygon / datasetGPolygonOuterGRing
Namespace No namespace
Annotations
tooltip: Outer polygon

summary:  The outer containment loop of a datasetGPolygon. 

description: 
                      
                        The outer containment loop of a datasetGPolygon. This is the outer
                          part of the doughnut shape that encompasses the broadest area of coverage.
                          It can be created either by a gRing (list of points) or 3 or more
                          gRingPoints. See the sub-elements and their Type definitions for more
                          specific information.
                         This element is generally analogous to the FGDC outer ring although
                          somewhat differently specified. Documentation for an FGDC G-Ring states
                          that 4 points are required to define a polygon, and the first and last
                          should be identical. However this is not enforceable in XML Schema, and so
                          in EML a minimum of 3 <gRingPoint>s is required to define a polygon,
                          and it can be assumed that a polygon is closed by joining the last point
                          to the first. XSL stylesheets that transform EML instances to the FGDC
                          specification should repeat the first gRingPoint node as the last when
                          creating a list of points.
Diagram
Diagram eml-coverage_xsd.tmp#GeographicCoverage_GeographicCoverage_datasetGPolygon_GeographicCoverage_GeographicCoverage_datasetGPolygon_datasetGPolygonOuterGRing_gRingPoint eml-coverage_xsd.tmp#GeographicCoverage_GeographicCoverage_datasetGPolygon_GeographicCoverage_GeographicCoverage_datasetGPolygon_datasetGPolygonOuterGRing_gRing
Properties
content complex
Model
Children gRing, gRingPoint
Instance
<datasetGPolygonOuterGRing>
  <gRingPoint>{3,unbounded}</gRingPoint>
  <gRing>{1,1}</gRing>
</datasetGPolygonOuterGRing>
Element GeographicCoverage / datasetGPolygon / datasetGPolygonOuterGRing / gRingPoint
Namespace No namespace
Annotations
tooltip: G Ring Point

summary: A single geographic location

description: A single geographic location. As a child of
                              <datasetGPolygonOuterGRing> a minimum of 3 are required to
                              define a polygon. The polygon is presumed to be closed. Please see the
                              sub elements and the Type description for more information about
                              creating a point location.
Diagram
Diagram eml-coverage_xsd.tmp#GRingPointType_gRingLatitude eml-coverage_xsd.tmp#GRingPointType_gRingLongitude eml-coverage_xsd.tmp#GRingPointType
Type GRingPointType
Properties
content complex
minOccurs 3
maxOccurs unbounded
Model
Children gRingLatitude, gRingLongitude
Instance
<gRingPoint>
  <gRingLatitude>{1,1}</gRingLatitude>
  <gRingLongitude>{1,1}</gRingLongitude>
</gRingPoint>
Element GRingPointType / gRingLatitude
Namespace No namespace
Annotations
tooltip: G-Ring Latitude

summary:  The latitude of a point of the g-ring.

description:  A latitude coordinate is typed as a decimal, i.e., decimal degrees
              from -90 to 90, inclusive. Decimal degrees may be expressed to any precision desired.
              Fractions of a degree in minutes and seconds should be converted to degree fractions.
              Strings denoting direction or hemisphere (e.g., 'S' or 'south') are not allowed.
              Latitudes north of the equator must be specified by a plus sign (+), or by the absence
              of a minus sign (-), and latitudes south of the equator shall be prefixed with minus
              sign (-). 

example: 34.123

example: -18.25

example: +78.25
Diagram
Diagram
Type restriction of xs:decimal
Properties
content simple
Facets
maxInclusive 90.0
minInclusive -90.0
Element GRingPointType / gRingLongitude
Namespace No namespace
Annotations
tooltip: G-Ring Longitude

summary: 

description: The longitude of a point of the g-ring A longitude coordinate is typed
              as a decimal, i.e., decimal degrees from -180 to 180, inclusive. Decimal degrees may
              be expressed to any precision desired. Fractions of a degree in minutes and seconds
              should be converted to degree fractions. Strings denoting direction or hemisphere
              (e.g., 'W' or 'west') are not allowed. Longitudes east of the prime meridian must be
              specified by a plus sign (+), or by the absence of a minus sign (-), and longitudes
              west of the meridian shall be prefixed with minus sign (-).

example: -118.25

example: +25

example: 45.24755
Diagram
Diagram
Type restriction of xs:decimal
Properties
content simple
Facets
maxInclusive 180.0
minInclusive -180.0
Element GeographicCoverage / datasetGPolygon / datasetGPolygonOuterGRing / gRing
Namespace No namespace
Annotations
tooltip: G-Ring

description: A set of ordered pairs of floating-point numbers, The
                            number of points in the string is not enforced by EML. However, authors
                            should note that in order for this field is to be directly translated to
                            FGDC, 4 points should be included in the string. See the Type for more
                            information on constructing the string.
Diagram
Diagram eml-coverage_xsd.tmp#GRingType
Type GRingType
Properties
content simple
Element GeographicCoverage / datasetGPolygon / datasetGPolygonExclusionGRing
Namespace No namespace
Annotations
tooltip: Exclusion polygon

summary:  Data Set G-Polygon Exclusion G-Ring, the closed nonintersecting
                      boundary of a void area (or hole in an interior area). 

description: 
                      
                         the closed nonintersecting boundary of a void area (or hole in an
                          interior area). This is the center of the doughnut shape created by the
                          datasetGPolygon. It can be created either by a gRing (list of points) or
                          one or more gRingPoints. See the sub-elements and their Type definitions
                          for more information.
                         This element is generally analogous to an FGDC exclusion ring "Data
                          Set G-Polygon Exclusion G-Ring", although it's children are somewhat
                          differently described. Documentation for the FGDC component states that 4
                          points are required to define a polygon, and the first and last should be
                          identical. However this EML element requires only one point so that a
                          single point can be excluded, presumably, a single station. If multiple
                          single stations are to be excluded, then authors should include multiple
                          <datasetGPolygonExclusionGRing>s.
Diagram
Diagram eml-coverage_xsd.tmp#GeographicCoverage_GeographicCoverage_datasetGPolygon_GeographicCoverage_GeographicCoverage_datasetGPolygon_datasetGPolygonExclusionGRing_gRingPoint eml-coverage_xsd.tmp#GeographicCoverage_GeographicCoverage_datasetGPolygon_GeographicCoverage_GeographicCoverage_datasetGPolygon_datasetGPolygonExclusionGRing_gRing
Properties
content complex
minOccurs 0
maxOccurs unbounded
Model
Children gRing, gRingPoint
Instance
<datasetGPolygonExclusionGRing>
  <gRingPoint>{1,unbounded}</gRingPoint>
  <gRing>{1,1}</gRing>
</datasetGPolygonExclusionGRing>
Element GeographicCoverage / datasetGPolygon / datasetGPolygonExclusionGRing / gRingPoint
Namespace No namespace
Annotations
tooltip: G Ring Point

summary: A single geographic location

description: A single geographic location. This is useful if you
                            register your datasets by a single geospatial point, such as the
                            lat/long of your research station. Please see the sub elements and the
                            Type description for more information on constructing a
                            gRingPoint
Diagram
Diagram eml-coverage_xsd.tmp#GRingPointType_gRingLatitude eml-coverage_xsd.tmp#GRingPointType_gRingLongitude eml-coverage_xsd.tmp#GRingPointType
Type GRingPointType
Properties
content complex
maxOccurs unbounded
Model
Children gRingLatitude, gRingLongitude
Instance
<gRingPoint>
  <gRingLatitude>{1,1}</gRingLatitude>
  <gRingLongitude>{1,1}</gRingLongitude>
</gRingPoint>
Element GeographicCoverage / datasetGPolygon / datasetGPolygonExclusionGRing / gRing
Namespace No namespace
Annotations
tooltip: G-Ring

description: A set of ordered pairs of floating-point numbers, See the
                            Type for more information
Diagram
Diagram eml-coverage_xsd.tmp#GRingType
Type GRingType
Properties
content simple
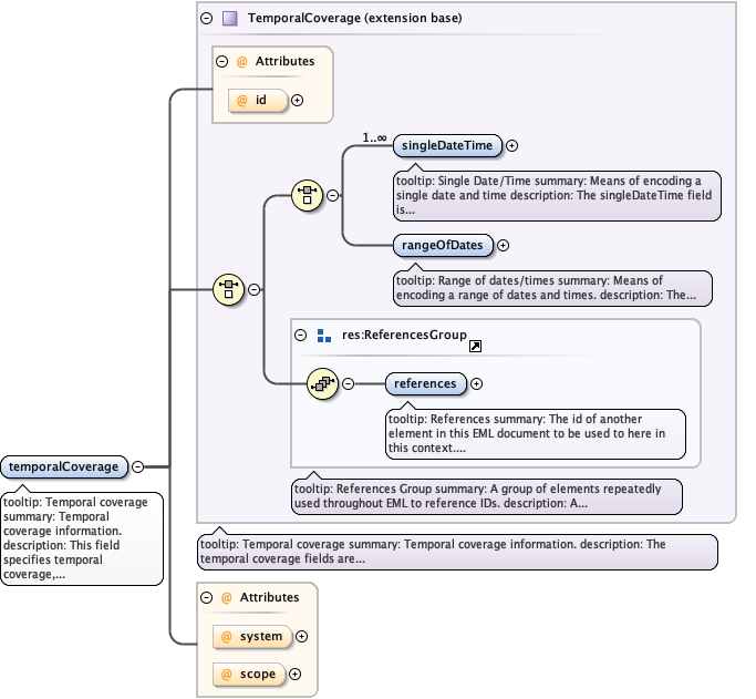
Element Coverage / temporalCoverage
Namespace No namespace
Annotations
tooltip: Temporal coverage

summary: Temporal coverage information.

description: This field specifies temporal coverage, and allows coverages to be a
                single point in time, multiple points in time, or a range of dates. Dates can be
                expressed in terms of both calendar dates and geologic dating
                systems.

example: Please see the individual sub fields for specific examples.
Diagram
Diagram eml-coverage_xsd.tmp#TemporalCoverage_id eml-coverage_xsd.tmp#TemporalCoverage_singleDateTime eml-coverage_xsd.tmp#TemporalCoverage_rangeOfDates eml-resource_xsd.tmp#ReferencesGroup_references eml-resource_xsd.tmp#ReferencesGroup eml-coverage_xsd.tmp#TemporalCoverage eml-coverage_xsd.tmp#Coverage_Coverage_temporalCoverage_system eml-coverage_xsd.tmp#Coverage_Coverage_temporalCoverage_scope
Type extension of TemporalCoverage
Type hierarchy
Properties
content complex
Model
Children rangeOfDates, references, singleDateTime
Instance
<temporalCoverage id="" scope="document" system="">
  <singleDateTime>{1,unbounded}</singleDateTime>
  <rangeOfDates>{1,1}</rangeOfDates>
  <references system="">{1,1}</references>
</temporalCoverage>
Attributes
QName Type Default Use
id IDType optional
scope ScopeType document optional
system SystemType optional
Element TemporalCoverage / singleDateTime
Namespace No namespace
Annotations
tooltip: Single Date/Time

summary: Means of encoding a single date and time

description: The singleDateTime field is intended to describe a single date and
                time for an event. There is a choice between two options: a calendar date with a
                time, or a geologic age.

example: Please see the individual sub-elements for example.
Diagram
Diagram eml-coverage_xsd.tmp#SingleDateTimeType_calendarDate eml-coverage_xsd.tmp#SingleDateTimeType_time eml-coverage_xsd.tmp#SingleDateTimeType_alternativeTimeScale eml-coverage_xsd.tmp#SingleDateTimeType
Type SingleDateTimeType
Properties
content complex
maxOccurs unbounded
Model
Children alternativeTimeScale, calendarDate, time
Instance
<singleDateTime>
  <calendarDate>{1,1}</calendarDate>
  <time>{0,1}</time>
  <alternativeTimeScale>{1,1}</alternativeTimeScale>
</singleDateTime>
Element SingleDateTimeType / calendarDate
Namespace No namespace
Annotations
tooltip: Calendar date

summary: The calendar date for an event.

description: The calendar date field is used to express a date, giving the year,
                month, and day. The format should be one that complies with the International
                Standards Organization's standard 8601. The recommended format for EML is
                YYYY-MM-DD, where Y is the four digit year, M is the two digit month code (01 - 12,
                where January = 01), and D is the two digit day of the month (01 - 31). This field
                can also be used to enter just the year portion of a date.

example: 2001-01-01

example: 2001-10-12

example: 2001

example: 1895
Diagram
Diagram eml-resource_xsd.tmp#yearDate
Type yearDate
Properties
content simple
Element SingleDateTimeType / time
Namespace No namespace
Annotations
tooltip: Time of day

summary: The time of day for an event.

description: The time field is used to express the hour (and optionally minute, or
                minute and second) of the day for an event, and should comply with the International
                Standards Organization's standard 8601. The recommended format for EML is
                hh:mm:ssTZD, where hh is the two digit hour of the day, mm is the two digit minute
                of the hour, and ss is the two digit second of the minute. TZD stands for Time Zone
                Designator which is used to handle time zone offsets. Times may be expressed in two
                ways: 1) UTC (Coordinated Universal Time, also known as Greenwich Mean Time, or
                GMT), with a special UTC designator ("Z"), 2) local time, together with a time zone
                offset in hours and minutes. A time zone offset of "+hh:mm" indicates that the date
                or time uses a local time zone which is "hh" hours and "mm" minutes ahead of UTC. A
                time zone offset of "-hh:mm" indicates a local time zone which is "hh" hours and
                "mm" minutes behind UTC.

example: 1) 08:31:22Z , which means eight thirty one and 22 seconds in the morning
                at Coordinated Universal Time (Greenwich Mean Time). 2) 14:06:09-08:00 , which means
                six minutes, nine seconds past two o'clock p.m., Pacific Standard Time (which is
                offset eight hours behind UTC)
Diagram
Diagram
Type xs:time
Properties
content simple
minOccurs 0
Element SingleDateTimeType / alternativeTimeScale
Namespace No namespace
Annotations
tooltip: Alternative Time Scale

summary: A name, code, or date describing an event or period in an alternative time
              scale, such as one of the geologic time scales.

description: A name, code, or date describing an event or period in an alternative
              time scale, for instance as an absolute date calculated using a named dating method,
              or as a relative date that is drawn from stratigraphy or biostratigraphy. Calendar
              dates as provided in the ISO 8601 dating system used in the standard CSDGM are not
              adequate to describe geologic time periods. Absolute geologic time is usually measured
              in millions of years before present, but may use different units and relative base
              times. Relative geologic time is measured by subdivisions of the earth's geology. in
              an order based upon relative age, most commonly, vertical or stratigraphic position.
              The actual dating systems used in geologic studies often tie relative times measured
              through stratigraphy or biostratigraphy to a particular absolute time using
              radioisotope dating techniques, among others. As these methods for absolute dating
              have improved, the estimates of the dates for strata have changed, consequently, it
              would be inaccurate to record absolute dates in situations where relative dates were
              measured. This structure is provided as an optional alternative to the standard
              calendar dates provided by ISO 8601. 

example: Please see the individual sub-fields for specific examples.
Diagram
Diagram eml-coverage_xsd.tmp#SingleDateTimeType_SingleDateTimeType_alternativeTimeScale_timeScaleName eml-coverage_xsd.tmp#SingleDateTimeType_SingleDateTimeType_alternativeTimeScale_timeScaleAgeEstimate eml-coverage_xsd.tmp#SingleDateTimeType_SingleDateTimeType_alternativeTimeScale_timeScaleAgeUncertainty eml-coverage_xsd.tmp#SingleDateTimeType_SingleDateTimeType_alternativeTimeScale_timeScaleAgeExplanation eml-coverage_xsd.tmp#SingleDateTimeType_SingleDateTimeType_alternativeTimeScale_timeScaleCitation
Properties
content complex
Model
Children timeScaleAgeEstimate, timeScaleAgeExplanation, timeScaleAgeUncertainty, timeScaleCitation, timeScaleName
Instance
<alternativeTimeScale>
  <timeScaleName>{1,1}</timeScaleName>
  <timeScaleAgeEstimate>{1,1}</timeScaleAgeEstimate>
  <timeScaleAgeUncertainty>{0,1}</timeScaleAgeUncertainty>
  <timeScaleAgeExplanation>{0,1}</timeScaleAgeExplanation>
  <timeScaleCitation id="" scope="document" system="">{0,unbounded}</timeScaleCitation>
</alternativeTimeScale>
Element SingleDateTimeType / alternativeTimeScale / timeScaleName
Namespace No namespace
Annotations
tooltip: alternative time scale

summary: Name of a recognized alternative time scale.

description: Name of a recognized alternative time scale. This includes
                    'Absolute' as the name of the time scale for measuring geologic dates before the
                    present and names of geologic dating systems that are arrangements of symbols or
                    names in order of relative geologic time.

example: 'Absolute', 'Geomagnetic Polarity Time Scale', 'International
                    Geological Time Scale', 'Oxygen-Isotope'
Diagram
Diagram eml-resource_xsd.tmp#NonEmptyStringType
Type NonEmptyStringType
Properties
content simple
Facets
minLength 1
pattern [\s]*[\S][\s\S]*
Element SingleDateTimeType / alternativeTimeScale / timeScaleAgeEstimate
Namespace No namespace
Annotations
tooltip: Time scale age estimate

summary: 

description: Either an absolute date or a relative age name describing an
                    event or period in an alternative time scale such as the Geologic Time
                    Scale.

example: For example, '300 Ma' (300 million years before present) is a
                    Geologic_Age_Estimate based on the Absolute Geologic_Time_Scale, 'C28r' is a
                    chron name from the Geomagnetic Polarity Time Scale, and 'Maastrichtian' and
                    'Jurassic' are names from the International Geological Time Scale. Since
                    different relative geologic time scales are often not aligned, multiple geologic
                    dates may need to be specified. For example, the Geomagnetic Polarity Time Scale
                    chron 'C29r', at the K/T boundary lies in both the 'Maastrichtian' and the
                    'Danian' stages from the International Geological Time Scale, thus if you were
                    documenting this event using the International Geological Time Scale, both
                    'Maastrichtian' and 'Danian' should be included here.
Diagram
Diagram eml-resource_xsd.tmp#NonEmptyStringType
Type NonEmptyStringType
Properties
content simple
Facets
minLength 1
pattern [\s]*[\S][\s\S]*
Element SingleDateTimeType / alternativeTimeScale / timeScaleAgeUncertainty
Namespace No namespace
Annotations
tooltip: Time scale age uncertainty

summary: The error estimate for the alternative time scale.

description: The error estimate for the alternative time. This should include
                    the units of measure, a description of what the error estimate represents and
                    how it was calculated.

example: +/- 5 Ma (Million Years)
Diagram
Diagram eml-resource_xsd.tmp#NonEmptyStringType
Type NonEmptyStringType
Properties
content simple
minOccurs 0
Facets
minLength 1
pattern [\s]*[\S][\s\S]*
Element SingleDateTimeType / alternativeTimeScale / timeScaleAgeExplanation
Namespace No namespace
Annotations
tooltip: Time scale age explanation

summary: The name and/or description of the method used to calculate the time
                    scale age estimate.

description: The name and/or description of the method used to calculate the
                    age estimate. Detailed information about the method may be provided through
                    references contained in the Time Scale Citation field.
Diagram
Diagram eml-resource_xsd.tmp#NonEmptyStringType
Type NonEmptyStringType
Properties
content simple
minOccurs 0
Facets
minLength 1
pattern [\s]*[\S][\s\S]*
Element SingleDateTimeType / alternativeTimeScale / timeScaleCitation
Namespace No namespace
Annotations
tooltip: Time Scale citation

summary: Citation for works providing detailed information about any element
                    of the time scale age.

description: Citation for works providing detailed information about any
                    element of the time scale age.

example: For example, a publication describing the methodology used for carbon
                    dating or describing the basic geologic time scale in more detail could be cited
                    here.
Diagram
Diagram eml-literature_xsd.tmp#CitationType_id eml-literature_xsd.tmp#CitationType_system eml-literature_xsd.tmp#CitationType_scope eml-resource_xsd.tmp#ResourceGroup_alternateIdentifier eml-resource_xsd.tmp#ResourceGroup_shortName eml-resource_xsd.tmp#ResourceGroup_title eml-resource_xsd.tmp#ResourceGroup_creator eml-resource_xsd.tmp#ResourceGroup_metadataProvider eml-resource_xsd.tmp#ResourceGroup_associatedParty eml-resource_xsd.tmp#ResourceGroup_pubDate eml-resource_xsd.tmp#ResourceGroup_language eml-resource_xsd.tmp#ResourceGroup_series eml-resource_xsd.tmp#ResourceGroup_abstract eml-resource_xsd.tmp#ResourceGroup_keywordSet eml-resource_xsd.tmp#ResourceGroup_additionalInfo eml-resource_xsd.tmp#ResourceGroup_intellectualRights eml-resource_xsd.tmp#ResourceGroup_licensed eml-resource_xsd.tmp#ResourceGroup_distribution eml-resource_xsd.tmp#ResourceGroup_coverage eml-resource_xsd.tmp#ResourceGroup_annotation eml-resource_xsd.tmp#ResourceGroup eml-literature_xsd.tmp#CitationType_contact eml-literature_xsd.tmp#CitationType_article eml-literature_xsd.tmp#CitationType_book eml-literature_xsd.tmp#CitationType_chapter eml-literature_xsd.tmp#CitationType_editedBook eml-literature_xsd.tmp#CitationType_manuscript eml-literature_xsd.tmp#CitationType_report eml-literature_xsd.tmp#CitationType_thesis eml-literature_xsd.tmp#CitationType_conferenceProceedings eml-literature_xsd.tmp#CitationType_personalCommunication eml-literature_xsd.tmp#CitationType_map eml-literature_xsd.tmp#CitationType_generic eml-literature_xsd.tmp#CitationType_audioVisual eml-literature_xsd.tmp#CitationType_presentation eml-literature_xsd.tmp#CitationType_bibtex eml-resource_xsd.tmp#ReferencesGroup_references eml-resource_xsd.tmp#ReferencesGroup eml-literature_xsd.tmp#CitationType
Type CitationType
Properties
content complex
minOccurs 0
maxOccurs unbounded
Model
Children abstract, additionalInfo, alternateIdentifier, annotation, article, associatedParty, audioVisual, bibtex, book, chapter, conferenceProceedings, contact, coverage, creator, distribution, editedBook, generic, intellectualRights, keywordSet, language, licensed, manuscript, map, metadataProvider, personalCommunication, presentation, pubDate, references, report, series, shortName, thesis, title
Instance
<timeScaleCitation id="" scope="document" system="">
  <alternateIdentifier system="">{0,unbounded}</alternateIdentifier>
  <shortName>{0,1}</shortName>
  <title xml:lang="">{1,unbounded}</title>
  <creator id="" scope="document" system="">{1,unbounded}</creator>
  <metadataProvider id="" scope="document" system="">{0,unbounded}</metadataProvider>
  <associatedParty id="" scope="document" system="">{0,unbounded}</associatedParty>
  <pubDate>{0,1}</pubDate>
  <language xml:lang="">{0,1}</language>
  <series>{0,1}</series>
  <abstract xml:lang="">{0,1}</abstract>
  <keywordSet>{0,unbounded}</keywordSet>
  <additionalInfo xml:lang="">{0,unbounded}</additionalInfo>
  <intellectualRights xml:lang="">{0,1}</intellectualRights>
  <licensed>{0,unbounded}</licensed>
  <distribution id="" scope="document" system="">{0,unbounded}</distribution>
  <coverage id="" scope="document" system="">{0,1}</coverage>
  <annotation id="" scope="document" system="">{0,unbounded}</annotation>
  <contact id="" scope="document" system="">{0,unbounded}</contact>
  <article>{1,1}</article>
  <book>{1,1}</book>
  <chapter>{1,1}</chapter>
  <editedBook>{1,1}</editedBook>
  <manuscript>{1,1}</manuscript>
  <report>{1,1}</report>
  <thesis>{1,1}</thesis>
  <conferenceProceedings>{1,1}</conferenceProceedings>
  <personalCommunication>{1,1}</personalCommunication>
  <map>{1,1}</map>
  <generic>{1,1}</generic>
  <audioVisual>{1,1}</audioVisual>
  <presentation>{1,1}</presentation>
  <bibtex>{1,1}</bibtex>
  <references system="">{1,1}</references>
</timeScaleCitation>
Attributes
QName Type Default Use
id IDType optional
scope ScopeType document optional
system SystemType optional
Element TemporalCoverage / rangeOfDates
Namespace No namespace
Annotations
tooltip: Range of dates/times

summary: Means of encoding a range of dates and times.

description: The 'RangeOfDatesType' field is intended to be used for describing a
                range of dates and/or times. It may be used multiple times to document multiple date
                ranges. It allows for two 'singleDateTime' fields, the first to be used as the
                beginning dateTime, and the second to be used as the ending dateTime of the
                range.

example: Please see the examples from the 'singleDateTime' field for specific
                examples.
Diagram
Diagram eml-coverage_xsd.tmp#TemporalCoverage_TemporalCoverage_rangeOfDates_beginDate eml-coverage_xsd.tmp#TemporalCoverage_TemporalCoverage_rangeOfDates_endDate
Properties
content complex
Model
Children beginDate, endDate
Instance
<rangeOfDates>
  <beginDate>{1,1}</beginDate>
  <endDate>{1,1}</endDate>
</rangeOfDates>
Element TemporalCoverage / rangeOfDates / beginDate
Namespace No namespace
Annotations
tooltip: Begin Date

summary: A single time stamp signifying the beginning of some time
                      period

description: A single time stamp signifying the beginning of some time
                      period. There is a choice between two options: a calendar date with a time, or
                      a geologic age.

example: Please see the individual sub-elements for example.
Diagram
Diagram eml-coverage_xsd.tmp#SingleDateTimeType_calendarDate eml-coverage_xsd.tmp#SingleDateTimeType_time eml-coverage_xsd.tmp#SingleDateTimeType_alternativeTimeScale eml-coverage_xsd.tmp#SingleDateTimeType
Type SingleDateTimeType
Properties
content complex
Model
Children alternativeTimeScale, calendarDate, time
Instance
<beginDate>
  <calendarDate>{1,1}</calendarDate>
  <time>{0,1}</time>
  <alternativeTimeScale>{1,1}</alternativeTimeScale>
</beginDate>
Element TemporalCoverage / rangeOfDates / endDate
Namespace No namespace
Annotations
tooltip: End Date

summary: A single time stamp signifying the end of some time
                      period

description: A single time stamp signifying the end of some time period.
                      There is a choice between two options: a calendar date with a time, or a
                      geologic age.

example: Please see the individual sub-elements for example.
Diagram
Diagram eml-coverage_xsd.tmp#SingleDateTimeType_calendarDate eml-coverage_xsd.tmp#SingleDateTimeType_time eml-coverage_xsd.tmp#SingleDateTimeType_alternativeTimeScale eml-coverage_xsd.tmp#SingleDateTimeType
Type SingleDateTimeType
Properties
content complex
Model
Children alternativeTimeScale, calendarDate, time
Instance
<endDate>
  <calendarDate>{1,1}</calendarDate>
  <time>{0,1}</time>
  <alternativeTimeScale>{1,1}</alternativeTimeScale>
</endDate>
Element Coverage / taxonomicCoverage
Namespace No namespace
Annotations
tooltip: Taxonomic coverage

summary: Taxonomic coverage information.

description: Taxonomic Coverage is a container for Taxonomic information about a
                project, a resource, or an entity within a resource. It includes a list of species
                names (or higher level ranks) from one or more classification
                systems.

example: Please see the individual sub fields for specific examples.
Diagram
Diagram eml-coverage_xsd.tmp#TaxonomicCoverage_id eml-coverage_xsd.tmp#TaxonomicCoverage_taxonomicSystem eml-coverage_xsd.tmp#TaxonomicCoverage_generalTaxonomicCoverage eml-coverage_xsd.tmp#TaxonomicCoverage_taxonomicClassification eml-resource_xsd.tmp#ReferencesGroup_references eml-resource_xsd.tmp#ReferencesGroup eml-coverage_xsd.tmp#TaxonomicCoverage eml-coverage_xsd.tmp#Coverage_Coverage_taxonomicCoverage_system eml-coverage_xsd.tmp#Coverage_Coverage_taxonomicCoverage_scope
Type extension of TaxonomicCoverage
Type hierarchy
Properties
content complex
Model
Children generalTaxonomicCoverage, references, taxonomicClassification, taxonomicSystem
Instance
<taxonomicCoverage id="" scope="document" system="">
  <taxonomicSystem>{0,1}</taxonomicSystem>
  <generalTaxonomicCoverage>{0,1}</generalTaxonomicCoverage>
  <taxonomicClassification id="">{1,unbounded}</taxonomicClassification>
  <references system="">{1,1}</references>
</taxonomicCoverage>
Attributes
QName Type Default Use
id IDType optional
scope ScopeType document optional
system SystemType optional
Element TaxonomicCoverage / taxonomicSystem
Namespace No namespace
Annotations
tooltip: Taxonomic system

summary: Documentation of taxonomic sources, procedures, and
                treatments.

description: Documentation of taxonomic sources, procedures, and
                treatments.
Diagram
Diagram eml-coverage_xsd.tmp#TaxonomicCoverage_TaxonomicCoverage_taxonomicSystem_classificationSystem eml-coverage_xsd.tmp#TaxonomicCoverage_TaxonomicCoverage_taxonomicSystem_identificationReference eml-coverage_xsd.tmp#TaxonomicCoverage_TaxonomicCoverage_taxonomicSystem_identifierName eml-coverage_xsd.tmp#TaxonomicCoverage_TaxonomicCoverage_taxonomicSystem_taxonomicProcedures eml-coverage_xsd.tmp#TaxonomicCoverage_TaxonomicCoverage_taxonomicSystem_taxonomicCompleteness eml-coverage_xsd.tmp#TaxonomicCoverage_TaxonomicCoverage_taxonomicSystem_vouchers
Properties
content complex
minOccurs 0
Model
Children classificationSystem, identificationReference, identifierName, taxonomicCompleteness, taxonomicProcedures, vouchers
Instance
<taxonomicSystem>
  <classificationSystem>{1,unbounded}</classificationSystem>
  <identificationReference id="" scope="document" system="">{0,unbounded}</identificationReference>
  <identifierName id="" scope="document" system="">{1,unbounded}</identifierName>
  <taxonomicProcedures>{1,1}</taxonomicProcedures>
  <taxonomicCompleteness>{0,1}</taxonomicCompleteness>
  <vouchers>{0,unbounded}</vouchers>
</taxonomicSystem>
Element TaxonomicCoverage / taxonomicSystem / classificationSystem
Namespace No namespace
Annotations
tooltip: Classification system/authority

summary: Information about the classification system or authority
                      used.

description: Information about the classification system or authority
                      used.

example: Flora of North America
Diagram
Diagram eml-coverage_xsd.tmp#TaxonomicCoverage_TaxonomicCoverage_taxonomicSystem_TaxonomicCoverage_TaxonomicCoverage_taxonomicSystem_classificationSystem_classificationSystemCitation eml-coverage_xsd.tmp#TaxonomicCoverage_TaxonomicCoverage_taxonomicSystem_TaxonomicCoverage_TaxonomicCoverage_taxonomicSystem_classificationSystem_classificationSystemModifications
Properties
content complex
maxOccurs unbounded
Model
Children classificationSystemCitation, classificationSystemModifications
Instance
<classificationSystem>
  <classificationSystemCitation id="" scope="document" system="">{1,1}</classificationSystemCitation>
  <classificationSystemModifications>{0,1}</classificationSystemModifications>
</classificationSystem>
Element TaxonomicCoverage / taxonomicSystem / classificationSystem / classificationSystemCitation
Namespace No namespace
Annotations
tooltip: Taxonomic citation

summary: 

description: Relevant literature for documenting the used
                            classification system.
Diagram
Diagram eml-literature_xsd.tmp#CitationType_id eml-literature_xsd.tmp#CitationType_system eml-literature_xsd.tmp#CitationType_scope eml-resource_xsd.tmp#ResourceGroup_alternateIdentifier eml-resource_xsd.tmp#ResourceGroup_shortName eml-resource_xsd.tmp#ResourceGroup_title eml-resource_xsd.tmp#ResourceGroup_creator eml-resource_xsd.tmp#ResourceGroup_metadataProvider eml-resource_xsd.tmp#ResourceGroup_associatedParty eml-resource_xsd.tmp#ResourceGroup_pubDate eml-resource_xsd.tmp#ResourceGroup_language eml-resource_xsd.tmp#ResourceGroup_series eml-resource_xsd.tmp#ResourceGroup_abstract eml-resource_xsd.tmp#ResourceGroup_keywordSet eml-resource_xsd.tmp#ResourceGroup_additionalInfo eml-resource_xsd.tmp#ResourceGroup_intellectualRights eml-resource_xsd.tmp#ResourceGroup_licensed eml-resource_xsd.tmp#ResourceGroup_distribution eml-resource_xsd.tmp#ResourceGroup_coverage eml-resource_xsd.tmp#ResourceGroup_annotation eml-resource_xsd.tmp#ResourceGroup eml-literature_xsd.tmp#CitationType_contact eml-literature_xsd.tmp#CitationType_article eml-literature_xsd.tmp#CitationType_book eml-literature_xsd.tmp#CitationType_chapter eml-literature_xsd.tmp#CitationType_editedBook eml-literature_xsd.tmp#CitationType_manuscript eml-literature_xsd.tmp#CitationType_report eml-literature_xsd.tmp#CitationType_thesis eml-literature_xsd.tmp#CitationType_conferenceProceedings eml-literature_xsd.tmp#CitationType_personalCommunication eml-literature_xsd.tmp#CitationType_map eml-literature_xsd.tmp#CitationType_generic eml-literature_xsd.tmp#CitationType_audioVisual eml-literature_xsd.tmp#CitationType_presentation eml-literature_xsd.tmp#CitationType_bibtex eml-resource_xsd.tmp#ReferencesGroup_references eml-resource_xsd.tmp#ReferencesGroup eml-literature_xsd.tmp#CitationType
Type CitationType
Properties
content complex
Model
Children abstract, additionalInfo, alternateIdentifier, annotation, article, associatedParty, audioVisual, bibtex, book, chapter, conferenceProceedings, contact, coverage, creator, distribution, editedBook, generic, intellectualRights, keywordSet, language, licensed, manuscript, map, metadataProvider, personalCommunication, presentation, pubDate, references, report, series, shortName, thesis, title
Instance
<classificationSystemCitation id="" scope="document" system="">
  <alternateIdentifier system="">{0,unbounded}</alternateIdentifier>
  <shortName>{0,1}</shortName>
  <title xml:lang="">{1,unbounded}</title>
  <creator id="" scope="document" system="">{1,unbounded}</creator>
  <metadataProvider id="" scope="document" system="">{0,unbounded}</metadataProvider>
  <associatedParty id="" scope="document" system="">{0,unbounded}</associatedParty>
  <pubDate>{0,1}</pubDate>
  <language xml:lang="">{0,1}</language>
  <series>{0,1}</series>
  <abstract xml:lang="">{0,1}</abstract>
  <keywordSet>{0,unbounded}</keywordSet>
  <additionalInfo xml:lang="">{0,unbounded}</additionalInfo>
  <intellectualRights xml:lang="">{0,1}</intellectualRights>
  <licensed>{0,unbounded}</licensed>
  <distribution id="" scope="document" system="">{0,unbounded}</distribution>
  <coverage id="" scope="document" system="">{0,1}</coverage>
  <annotation id="" scope="document" system="">{0,unbounded}</annotation>
  <contact id="" scope="document" system="">{0,unbounded}</contact>
  <article>{1,1}</article>
  <book>{1,1}</book>
  <chapter>{1,1}</chapter>
  <editedBook>{1,1}</editedBook>
  <manuscript>{1,1}</manuscript>
  <report>{1,1}</report>
  <thesis>{1,1}</thesis>
  <conferenceProceedings>{1,1}</conferenceProceedings>
  <personalCommunication>{1,1}</personalCommunication>
  <map>{1,1}</map>
  <generic>{1,1}</generic>
  <audioVisual>{1,1}</audioVisual>
  <presentation>{1,1}</presentation>
  <bibtex>{1,1}</bibtex>
  <references system="">{1,1}</references>
</classificationSystemCitation>
Attributes
QName Type Default Use
id IDType optional
scope ScopeType document optional
system SystemType optional
Element TaxonomicCoverage / taxonomicSystem / classificationSystem / classificationSystemModifications
Namespace No namespace
Annotations
tooltip: Classification system modification

summary: 

description: A description of any modifications or exceptions made to
                            the classification system or authority used.
Diagram
Diagram eml-resource_xsd.tmp#NonEmptyStringType
Type NonEmptyStringType
Properties
content simple
minOccurs 0
Facets
minLength 1
pattern [\s]*[\S][\s\S]*
Element TaxonomicCoverage / taxonomicSystem / identificationReference
Namespace No namespace
Annotations
tooltip: Non-authoritative citation

summary: 

description: Information on any non-authoritative materials (e.g. field
                      guides) useful for reconstructing the actual identification
                      process.
Diagram
Diagram eml-literature_xsd.tmp#CitationType_id eml-literature_xsd.tmp#CitationType_system eml-literature_xsd.tmp#CitationType_scope eml-resource_xsd.tmp#ResourceGroup_alternateIdentifier eml-resource_xsd.tmp#ResourceGroup_shortName eml-resource_xsd.tmp#ResourceGroup_title eml-resource_xsd.tmp#ResourceGroup_creator eml-resource_xsd.tmp#ResourceGroup_metadataProvider eml-resource_xsd.tmp#ResourceGroup_associatedParty eml-resource_xsd.tmp#ResourceGroup_pubDate eml-resource_xsd.tmp#ResourceGroup_language eml-resource_xsd.tmp#ResourceGroup_series eml-resource_xsd.tmp#ResourceGroup_abstract eml-resource_xsd.tmp#ResourceGroup_keywordSet eml-resource_xsd.tmp#ResourceGroup_additionalInfo eml-resource_xsd.tmp#ResourceGroup_intellectualRights eml-resource_xsd.tmp#ResourceGroup_licensed eml-resource_xsd.tmp#ResourceGroup_distribution eml-resource_xsd.tmp#ResourceGroup_coverage eml-resource_xsd.tmp#ResourceGroup_annotation eml-resource_xsd.tmp#ResourceGroup eml-literature_xsd.tmp#CitationType_contact eml-literature_xsd.tmp#CitationType_article eml-literature_xsd.tmp#CitationType_book eml-literature_xsd.tmp#CitationType_chapter eml-literature_xsd.tmp#CitationType_editedBook eml-literature_xsd.tmp#CitationType_manuscript eml-literature_xsd.tmp#CitationType_report eml-literature_xsd.tmp#CitationType_thesis eml-literature_xsd.tmp#CitationType_conferenceProceedings eml-literature_xsd.tmp#CitationType_personalCommunication eml-literature_xsd.tmp#CitationType_map eml-literature_xsd.tmp#CitationType_generic eml-literature_xsd.tmp#CitationType_audioVisual eml-literature_xsd.tmp#CitationType_presentation eml-literature_xsd.tmp#CitationType_bibtex eml-resource_xsd.tmp#ReferencesGroup_references eml-resource_xsd.tmp#ReferencesGroup eml-literature_xsd.tmp#CitationType
Type CitationType
Properties
content complex
minOccurs 0
maxOccurs unbounded
Model
Children abstract, additionalInfo, alternateIdentifier, annotation, article, associatedParty, audioVisual, bibtex, book, chapter, conferenceProceedings, contact, coverage, creator, distribution, editedBook, generic, intellectualRights, keywordSet, language, licensed, manuscript, map, metadataProvider, personalCommunication, presentation, pubDate, references, report, series, shortName, thesis, title
Instance
<identificationReference id="" scope="document" system="">
  <alternateIdentifier system="">{0,unbounded}</alternateIdentifier>
  <shortName>{0,1}</shortName>
  <title xml:lang="">{1,unbounded}</title>
  <creator id="" scope="document" system="">{1,unbounded}</creator>
  <metadataProvider id="" scope="document" system="">{0,unbounded}</metadataProvider>
  <associatedParty id="" scope="document" system="">{0,unbounded}</associatedParty>
  <pubDate>{0,1}</pubDate>
  <language xml:lang="">{0,1}</language>
  <series>{0,1}</series>
  <abstract xml:lang="">{0,1}</abstract>
  <keywordSet>{0,unbounded}</keywordSet>
  <additionalInfo xml:lang="">{0,unbounded}</additionalInfo>
  <intellectualRights xml:lang="">{0,1}</intellectualRights>
  <licensed>{0,unbounded}</licensed>
  <distribution id="" scope="document" system="">{0,unbounded}</distribution>
  <coverage id="" scope="document" system="">{0,1}</coverage>
  <annotation id="" scope="document" system="">{0,unbounded}</annotation>
  <contact id="" scope="document" system="">{0,unbounded}</contact>
  <article>{1,1}</article>
  <book>{1,1}</book>
  <chapter>{1,1}</chapter>
  <editedBook>{1,1}</editedBook>
  <manuscript>{1,1}</manuscript>
  <report>{1,1}</report>
  <thesis>{1,1}</thesis>
  <conferenceProceedings>{1,1}</conferenceProceedings>
  <personalCommunication>{1,1}</personalCommunication>
  <map>{1,1}</map>
  <generic>{1,1}</generic>
  <audioVisual>{1,1}</audioVisual>
  <presentation>{1,1}</presentation>
  <bibtex>{1,1}</bibtex>
  <references system="">{1,1}</references>
</identificationReference>
Attributes
QName Type Default Use
id IDType optional
scope ScopeType document optional
system SystemType optional
Element TaxonomicCoverage / taxonomicSystem / identifierName
Namespace No namespace
Annotations
tooltip: Identifier's Name

summary: 

description: Information about the individual(s) responsible for the
                      identification(s) of the specimens or sightings, etc.
Diagram
Diagram eml-party_xsd.tmp#ResponsibleParty_id eml-party_xsd.tmp#ResponsibleParty_system eml-party_xsd.tmp#ResponsibleParty_scope eml-party_xsd.tmp#ResponsibleParty_individualName eml-party_xsd.tmp#ResponsibleParty_organizationName eml-party_xsd.tmp#ResponsibleParty_positionName eml-party_xsd.tmp#ResponsibleParty_address eml-party_xsd.tmp#ResponsibleParty_phone eml-party_xsd.tmp#ResponsibleParty_electronicMailAddress eml-party_xsd.tmp#ResponsibleParty_onlineUrl eml-party_xsd.tmp#ResponsibleParty_userId eml-resource_xsd.tmp#ReferencesGroup_references eml-resource_xsd.tmp#ReferencesGroup eml-party_xsd.tmp#ResponsibleParty
Type ResponsibleParty
Properties
content complex
maxOccurs unbounded
Model
Children address, electronicMailAddress, individualName, onlineUrl, organizationName, phone, positionName, references, userId
Instance
<identifierName id="" scope="document" system="">
  <individualName>{1,1}</individualName>
  <organizationName xml:lang="">{1,1}</organizationName>
  <positionName xml:lang="">{1,1}</positionName>
  <address id="" scope="document" system="">{0,unbounded}</address>
  <phone phonetype="voice">{0,unbounded}</phone>
  <electronicMailAddress xml:lang="">{0,unbounded}</electronicMailAddress>
  <onlineUrl>{0,unbounded}</onlineUrl>
  <userId directory="">{0,unbounded}</userId>
  <references system="">{1,1}</references>
</identifierName>
Attributes
QName Type Default Use
id IDType optional
scope ScopeType document optional
system SystemType optional
Element TaxonomicCoverage / taxonomicSystem / taxonomicProcedures
Namespace No namespace
Annotations
tooltip: Taxonomic procedures

summary: 

description: Description of the methods used for the taxonomic
                      identification.

example: specimen processing, comparison with museum materials, keys and key
                      characters, chemical or genetic analyses
Diagram
Diagram eml-resource_xsd.tmp#NonEmptyStringType
Type NonEmptyStringType
Properties
content simple
Facets
minLength 1
pattern [\s]*[\S][\s\S]*
Element TaxonomicCoverage / taxonomicSystem / taxonomicCompleteness
Namespace No namespace
Annotations
tooltip: Taxonomic completeness

summary: 

description: Information concerning the proportions and treatment of
                      unidentified materials, estimates of the importance and possible identities of
                      uncertain determinations, synonyms or other incorrect usages, taxa not well
                      treated or requiring further work, and expertise of field
                      workers.

example: materials sent to experts, and not yet determined
Diagram
Diagram eml-resource_xsd.tmp#NonEmptyStringType
Type NonEmptyStringType
Properties
content simple
minOccurs 0
Facets
minLength 1
pattern [\s]*[\S][\s\S]*
Element TaxonomicCoverage / taxonomicSystem / vouchers
Namespace No namespace
Annotations
tooltip: Specimen information

summary: 

description: Information on the types of specimen, the repository, and the
                      individuals who identified the vouchers.
Diagram
Diagram eml-coverage_xsd.tmp#TaxonomicCoverage_TaxonomicCoverage_taxonomicSystem_TaxonomicCoverage_TaxonomicCoverage_taxonomicSystem_vouchers_specimen eml-coverage_xsd.tmp#TaxonomicCoverage_TaxonomicCoverage_taxonomicSystem_TaxonomicCoverage_TaxonomicCoverage_taxonomicSystem_vouchers_repository
Properties
content complex
minOccurs 0
maxOccurs unbounded
Model
Children repository, specimen
Instance
<vouchers>
  <specimen>{1,1}</specimen>
  <repository>{1,1}</repository>
</vouchers>
Element TaxonomicCoverage / taxonomicSystem / vouchers / specimen
Namespace No namespace
Annotations
tooltip: Specimen type

summary: 

description: A word or phrase describing the type of specimen
                            collected.

example: herbarium specimens, blood samples, photographs, individuals,
                            or batches
Diagram
Diagram eml-resource_xsd.tmp#NonEmptyStringType
Type NonEmptyStringType
Properties
content simple
Facets
minLength 1
pattern [\s]*[\S][\s\S]*
Element TaxonomicCoverage / taxonomicSystem / vouchers / repository
Namespace No namespace
Annotations
tooltip: Storage location of specimen

summary: 

description: Information about the curator or contact person and/or
                            agency responsible for the specimens.
Diagram
Diagram eml-coverage_xsd.tmp#TaxonomicCoverage_TaxonomicCoverage_taxonomicSystem_TaxonomicCoverage_TaxonomicCoverage_taxonomicSystem_vouchers_TaxonomicCoverage_TaxonomicCoverage_taxonomicSystem_TaxonomicCoverage_TaxonomicCoverage_taxonomicSystem_vouchers_repository_originator
Properties
content complex
Model
Children originator
Instance
<repository>
  <originator id="" scope="document" system="">{1,unbounded}</originator>
</repository>
Element TaxonomicCoverage / taxonomicSystem / vouchers / repository / originator
Namespace No namespace
Annotations
tooltip: Originator

summary: A person or organization asociated with this
                                  resource.

description: The 'originator' element provides the full name of
                                  the person, organization, or position associated with the
                                  resource. Typically, the originator role is set to "owner" to
                                  indicate the list of parties who "own" the resource, but other
                                  roles such as "principal investigator", "author", and "editor" are
                                  provided.

example: Please see the examples within the sub fields for the
                                  responsible party.
Diagram
Diagram eml-party_xsd.tmp#ResponsibleParty_id eml-party_xsd.tmp#ResponsibleParty_system eml-party_xsd.tmp#ResponsibleParty_scope eml-party_xsd.tmp#ResponsibleParty_individualName eml-party_xsd.tmp#ResponsibleParty_organizationName eml-party_xsd.tmp#ResponsibleParty_positionName eml-party_xsd.tmp#ResponsibleParty_address eml-party_xsd.tmp#ResponsibleParty_phone eml-party_xsd.tmp#ResponsibleParty_electronicMailAddress eml-party_xsd.tmp#ResponsibleParty_onlineUrl eml-party_xsd.tmp#ResponsibleParty_userId eml-resource_xsd.tmp#ReferencesGroup_references eml-resource_xsd.tmp#ReferencesGroup eml-party_xsd.tmp#ResponsibleParty
Type ResponsibleParty
Properties
content complex
maxOccurs unbounded
Model
Children address, electronicMailAddress, individualName, onlineUrl, organizationName, phone, positionName, references, userId
Instance
<originator id="" scope="document" system="">
  <individualName>{1,1}</individualName>
  <organizationName xml:lang="">{1,1}</organizationName>
  <positionName xml:lang="">{1,1}</positionName>
  <address id="" scope="document" system="">{0,unbounded}</address>
  <phone phonetype="voice">{0,unbounded}</phone>
  <electronicMailAddress xml:lang="">{0,unbounded}</electronicMailAddress>
  <onlineUrl>{0,unbounded}</onlineUrl>
  <userId directory="">{0,unbounded}</userId>
  <references system="">{1,1}</references>
</originator>
Attributes
QName Type Default Use
id IDType optional
scope ScopeType document optional
system SystemType optional
Element TaxonomicCoverage / generalTaxonomicCoverage
Namespace No namespace
Annotations
tooltip: General taxonomic coverage

summary: A description of the range of taxa addressed in the data set or
                collection.

description: A description of the range of taxa addressed in the data set or
                collection.

example: "All vascular plants were identified to family or species, mosses and
                lichens were identified as moss or lichen."
Diagram
Diagram eml-resource_xsd.tmp#NonEmptyStringType
Type NonEmptyStringType
Properties
content simple
minOccurs 0
Facets
minLength 1
pattern [\s]*[\S][\s\S]*
Element TaxonomicCoverage / taxonomicClassification
Namespace No namespace
Annotations
tooltip: Taxonomic classification

summary: Information about the range of taxa addressed in the data set or
                collection.

description: Information about the range of taxa addressed in the data set or
                collection. See the Type definition for more information.
Diagram
Diagram eml-coverage_xsd.tmp#TaxonomicClassificationType_id eml-coverage_xsd.tmp#TaxonomicClassificationType_taxonRankName eml-coverage_xsd.tmp#TaxonomicClassificationType_taxonRankValue eml-coverage_xsd.tmp#TaxonomicClassificationType_commonName eml-coverage_xsd.tmp#TaxonomicClassificationType_taxonId eml-coverage_xsd.tmp#TaxonomicClassificationType_taxonomicClassification eml-coverage_xsd.tmp#TaxonomicClassificationType
Type TaxonomicClassificationType
Properties
content complex
maxOccurs unbounded
Model
Children commonName, taxonId, taxonRankName, taxonRankValue, taxonomicClassification
Instance
<taxonomicClassification id="">
  <taxonRankName>{0,1}</taxonRankName>
  <taxonRankValue>{0,1}</taxonRankValue>
  <commonName>{0,unbounded}</commonName>
  <taxonId provider="">{0,unbounded}</taxonId>
  <taxonomicClassification id="">{0,unbounded}</taxonomicClassification>
</taxonomicClassification>
Attributes
QName Type Use
id IDType optional
Element TaxonomicClassificationType / taxonRankName
Namespace No namespace
Annotations
tooltip: Taxon rank name

summary: The name of the taxonomic rank for which the Taxon rank value is
              provided.

description: The name of the taxonomic rank for which the Taxon rank value is
              provided. This field allows for the name one of the accepted levels of
              Taxa.

example: 'Kingdom', 'Division/Phylum', 'Class', 'Order', 'Family', 'Genus', and
              'Species'
Diagram
Diagram eml-resource_xsd.tmp#NonEmptyStringType
Type NonEmptyStringType
Properties
content simple
minOccurs 0
Facets
minLength 1
pattern [\s]*[\S][\s\S]*
Element TaxonomicClassificationType / taxonRankValue
Namespace No namespace
Annotations
tooltip: Taxon rank value

summary: The taxonomic rank name being described.

description: The name for the taxonomic rank being described. Typically the values
              are from authoritative sources such as the Integrated Taxonomic Information System
              (ITIS) in the U.S. (http://www/itis.usda.gov) and in Canada
              (http://sis.agr.gc.ca/pls/itisca/taxaget). Species2000 is another source of taxonomic
              information, found at (http://www.sp2000.org). Note that for the taxonomic rank
              "species", the accepted practice is to use binomial nomenclaure, i.e., a combination
              of the genus name plus species epithet is required to denote the species. Therefore
              the "species" is not the species epithet alone.

example: For the rank genus, 'Acer' is an example of the rank value, 'Acer rubrum'
              for a species rank value, and a common name of 'Red Maple'. Additional examples of
              "species" are "Homo sapiens" and "Tyrannosaurus rex".
Diagram
Diagram eml-resource_xsd.tmp#NonEmptyStringType
Type NonEmptyStringType
Properties
content simple
minOccurs 0
Facets
minLength 1
pattern [\s]*[\S][\s\S]*
Element TaxonomicClassificationType / commonName
Namespace No namespace
Annotations
tooltip: Common name

summary: Specification of applicable common names.

description: Specification of applicable common names. These common names may be
              general descriptions of a group of organisms if appropriate.

example: insects, vertebrate, grasses, waterfowl, vascular plants, red
              maple.
Diagram
Diagram eml-resource_xsd.tmp#NonEmptyStringType
Type NonEmptyStringType
Properties
content simple
minOccurs 0
maxOccurs unbounded
Facets
minLength 1
pattern [\s]*[\S][\s\S]*
Element TaxonomicClassificationType / taxonId
Namespace No namespace
Annotations
tooltip: Taxonomic Identifier

summary: Element holds an ID and ID-provider for this taxon. 

description: The identifier for this taxon from an authority, such as ITIS or USDA
              Plant Database. Using an external system identifer allows referencing of additional
              information about a taxon, e.g., authoritative names, historical synonyms, published
              descriptions or rank hierarchies.

example: 11274

example: 35122
Diagram
Diagram eml-coverage_xsd.tmp#TaxonomicClassificationType_TaxonomicClassificationType_taxonId_provider
Type extension of xs:string
Properties
content complex
minOccurs 0
maxOccurs unbounded
Attributes
QName Type Use Annotation
provider xs:anyURI required
tooltip: Taxon ID Provider

summary: The taxonomic authority or catalog from which the taxonId can be
                      retrieved, defined as the namespace URI for the provider.

description: This attribute holds the namespace URI for the taxonomic
                      authority or catalog to which this taxonId applies. taxonId providers should
                      be chosen for their stability and longevity, and with discernable website URIs
                      or APIs. Examples are given for ITIS, NCBI, the USDA plants database, Encyclopedia
                      of Life and the World Register of Marine Species (WoRMS).

example: https://www.itis.gov

example: https://www.ncbi.nlm.nih.gov/taxonomy

example: https://plants.usda.gov

example: https://eol.org

example: http://www.marinespecies.org
Element TaxonomicClassificationType / taxonomicClassification
Namespace No namespace
Annotations
tooltip: Taxonomic classification

summary: Information about the range of taxa addressed in the data set or
              collection.

description: Information about the range of taxa addressed in the data set or
              collection. See the Type definition for more information.
Diagram
Diagram eml-coverage_xsd.tmp#TaxonomicClassificationType_id eml-coverage_xsd.tmp#TaxonomicClassificationType_taxonRankName eml-coverage_xsd.tmp#TaxonomicClassificationType_taxonRankValue eml-coverage_xsd.tmp#TaxonomicClassificationType_commonName eml-coverage_xsd.tmp#TaxonomicClassificationType_taxonId eml-coverage_xsd.tmp#TaxonomicClassificationType_taxonomicClassification eml-coverage_xsd.tmp#TaxonomicClassificationType
Type TaxonomicClassificationType
Properties
content complex
minOccurs 0
maxOccurs unbounded
Model
Children commonName, taxonId, taxonRankName, taxonRankValue, taxonomicClassification
Instance
<taxonomicClassification id="">
  <taxonRankName>{0,1}</taxonRankName>
  <taxonRankValue>{0,1}</taxonRankValue>
  <commonName>{0,unbounded}</commonName>
  <taxonId provider="">{0,unbounded}</taxonId>
  <taxonomicClassification id="">{0,unbounded}</taxonomicClassification>
</taxonomicClassification>
Attributes
QName Type Use
id IDType optional
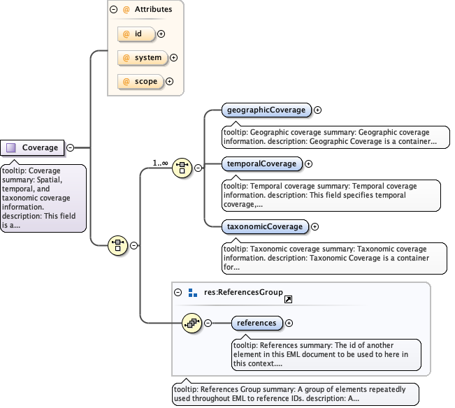
Complex Type Coverage
Namespace https://eml.ecoinformatics.org/coverage-2.2.0
Annotations
tooltip: Coverage

summary:  Spatial, temporal, and taxonomic coverage information. 

description: This field is a container for the spatial, temporal and taxonomic coverages
          that apply to various resources, often dataset resources. Please see the individual
          descriptions of the sub fields for more detail. 

example: Please see the individual sub fields for specific examples.
Diagram
Diagram eml-coverage_xsd.tmp#Coverage_id eml-coverage_xsd.tmp#Coverage_system eml-coverage_xsd.tmp#Coverage_scope eml-coverage_xsd.tmp#Coverage_geographicCoverage eml-coverage_xsd.tmp#Coverage_temporalCoverage eml-coverage_xsd.tmp#Coverage_taxonomicCoverage eml-resource_xsd.tmp#ReferencesGroup_references eml-resource_xsd.tmp#ReferencesGroup
Model
Children geographicCoverage, references, taxonomicCoverage, temporalCoverage
Attributes
QName Type Default Use
id IDType optional
scope ScopeType document optional
system SystemType optional
Complex Type GeographicCoverage
Namespace https://eml.ecoinformatics.org/coverage-2.2.0
Annotations
tooltip: Geographic coverage

summary: Geographic coverage information.

description: Geographic Coverage is a container for spatial information about a a
          project, a resource, or an entity within a resource. It is meant for general information
          and not for accurate mapping. More specific information, including mapping projections, is
          covered by EML in the spatialReference schema.

example: Please see the individual sub-elements for specific examples.
Diagram
Diagram eml-coverage_xsd.tmp#GeographicCoverage_id eml-coverage_xsd.tmp#GeographicCoverage_system eml-coverage_xsd.tmp#GeographicCoverage_scope eml-coverage_xsd.tmp#GeographicCoverage_geographicDescription eml-coverage_xsd.tmp#GeographicCoverage_boundingCoordinates eml-coverage_xsd.tmp#GeographicCoverage_datasetGPolygon eml-resource_xsd.tmp#ReferencesGroup_references eml-resource_xsd.tmp#ReferencesGroup
Model
Children boundingCoordinates, datasetGPolygon, geographicDescription, references
Attributes
QName Type Default Use
id IDType optional
scope ScopeType document optional
system SystemType optional
Complex Type GRingPointType
Namespace https://eml.ecoinformatics.org/coverage-2.2.0
Annotations
tooltip: G-Ring point

summary:  A single geographic location. 

description: A single geographic location. This is useful if you register your datasets
          by a single geospatial point, such as the lat/long of your research
          station.
Diagram
Diagram eml-coverage_xsd.tmp#GRingPointType_gRingLatitude eml-coverage_xsd.tmp#GRingPointType_gRingLongitude
Model
Children gRingLatitude, gRingLongitude
Simple Type GRingType
Namespace https://eml.ecoinformatics.org/coverage-2.2.0
Annotations
tooltip: G-Ring

summary: 

description: 
          
            A set of ordered pairs of floating-point numbers, separated by commas, in which
              the first number in each pair is the longitude of a point and the second is the
              latitude of the point. Longitude and latitude are specified in decimal degrees with
              north latitudes positive and south negative, east longitude positive and west
              negative
            Note on the relationship to FGDC: This element is generally analogous to the FGDC
              component for ring, although implemented somewhat differently. Documentation for FGDC
              states that 4 points are required to define a polygon, and the first and last should
              be identical, although this is not enforceable in XML Schema. In addition, EML does
              not enforce any pattern on the string used for a GRingType, so that it may be used
              differently as a child of EML's <datasetGPolygonOuterGRing> or
              <datasetGPolygonExclusionGRing> elements. If authors of EML instance documents
              wish the contents of this element to be directly translated to FGDC, they should
              comply with the example below when constructing their strings. Alternatively, in most
              cases, a sequence of gRingPoints can be used in EML instances, which can be processed
              into content for an FGDC Data Set G-Polygon G-Ring.
          
        

example: This is an acceptable gRing: 

example:  12, 2.0987 12, -7.5555 34.345,10.40 

example: However, for translation to FGDC, construct your string like
          this:

example:  -119.453,35.0 -125,37.5555 -122,40 -119.453,35.0
Diagram
Diagram
Type xs:string
Complex Type TemporalCoverage
Namespace https://eml.ecoinformatics.org/coverage-2.2.0
Annotations
tooltip: Temporal coverage

summary: Temporal coverage information.

description: The temporal coverage fields are intended to be used in describing the date
          and time of an event. It allows for three general descriptions: a single date or time,
          multiple dates or times, and a range of date or times.

example: Please see the individual sub fields for specific examples.
Diagram
Diagram eml-coverage_xsd.tmp#TemporalCoverage_id eml-coverage_xsd.tmp#TemporalCoverage_singleDateTime eml-coverage_xsd.tmp#TemporalCoverage_rangeOfDates eml-resource_xsd.tmp#ReferencesGroup_references eml-resource_xsd.tmp#ReferencesGroup
Model
Children rangeOfDates, references, singleDateTime
Attributes
QName Type Use
id IDType optional
Complex Type SingleDateTimeType
Namespace https://eml.ecoinformatics.org/coverage-2.2.0
Annotations
tooltip: Single Date/Time

summary: Means of encoding a single date and time

description: The SingleDateTimeType field is intended to describe a single date and time
          for an event. There is a choice between two options: a calendar date with a time, or a
          geologic age.

example: Please see the individual sub-elements for example.
Diagram
Diagram eml-coverage_xsd.tmp#SingleDateTimeType_calendarDate eml-coverage_xsd.tmp#SingleDateTimeType_time eml-coverage_xsd.tmp#SingleDateTimeType_alternativeTimeScale
Model
Children alternativeTimeScale, calendarDate, time
Complex Type TaxonomicCoverage
Namespace https://eml.ecoinformatics.org/coverage-2.2.0
Annotations
tooltip: Taxonomic coverage

summary: Taxonomic coverage information.

description: Taxonomic Coverage is a container for taxonomic information about a
          project, a resource, or an entity within a resource.

example: Please see the individual sub-fields for specific examples.
Diagram
Diagram eml-coverage_xsd.tmp#TaxonomicCoverage_id eml-coverage_xsd.tmp#TaxonomicCoverage_taxonomicSystem eml-coverage_xsd.tmp#TaxonomicCoverage_generalTaxonomicCoverage eml-coverage_xsd.tmp#TaxonomicCoverage_taxonomicClassification eml-resource_xsd.tmp#ReferencesGroup_references eml-resource_xsd.tmp#ReferencesGroup
Model
Children generalTaxonomicCoverage, references, taxonomicClassification, taxonomicSystem
Attributes
QName Type Use
id IDType optional
Complex Type TaxonomicClassificationType
Namespace https://eml.ecoinformatics.org/coverage-2.2.0
Annotations
tooltip: Taxonomic classification

summary: Information about the range of taxa addressed in the data set or
          collection.

description: Information about the range of taxa addressed in the data set or
          collection. It is recommended that one provide information starting from the taxonomic
          rank of kingdom, to a level which reflects the data set or collection being documented.
          The levels of Kingdom, Division/Phylum, Class, Order, Family, Genus, and Species should be
          included as ranks as appropriate. Because the taxonomic ranks are hierarchical, the
          Taxonomic Classification field is self-referencing to allow for an arbitrary depth of
          rank, down to species.

example: The Taxonomic Classification field consists of a sequence of 4 fields:
          taxonomic rank, taxonomic rank value, common name, and finally Taxonomic Classification
          (self-referencing). Please see the sub-fields for specific examples.
Diagram
Diagram eml-coverage_xsd.tmp#TaxonomicClassificationType_id eml-coverage_xsd.tmp#TaxonomicClassificationType_taxonRankName eml-coverage_xsd.tmp#TaxonomicClassificationType_taxonRankValue eml-coverage_xsd.tmp#TaxonomicClassificationType_commonName eml-coverage_xsd.tmp#TaxonomicClassificationType_taxonId eml-coverage_xsd.tmp#TaxonomicClassificationType_taxonomicClassification
Model
Children commonName, taxonId, taxonRankName, taxonRankValue, taxonomicClassification
Attributes
QName Type Use
id IDType optional
Attribute GeographicCoverage / @id
Namespace No namespace
Type IDType
Properties
use optional
Attribute GeographicCoverage / @system
Namespace No namespace
Type SystemType
Properties
use optional
Attribute GeographicCoverage / @scope
Namespace No namespace
Type ScopeType
Properties
use optional
default document
Facets
enumeration system
enumeration document
Attribute TemporalCoverage / @id
Namespace No namespace
Type IDType
Properties
use optional
Attribute Coverage / temporalCoverage / @system
Namespace No namespace
Type SystemType
Properties
use optional
Attribute Coverage / temporalCoverage / @scope
Namespace No namespace
Type ScopeType
Properties
use optional
default document
Facets
enumeration system
enumeration document
Attribute TaxonomicClassificationType / taxonId / @provider
Namespace No namespace
Annotations
tooltip: Taxon ID Provider

summary: The taxonomic authority or catalog from which the taxonId can be
                      retrieved, defined as the namespace URI for the provider.

description: This attribute holds the namespace URI for the taxonomic
                      authority or catalog to which this taxonId applies. taxonId providers should
                      be chosen for their stability and longevity, and with discernable website URIs
                      or APIs. Examples are given for ITIS, NCBI, the USDA plants database, Encyclopedia
                      of Life and the World Register of Marine Species (WoRMS).

example: https://www.itis.gov

example: https://www.ncbi.nlm.nih.gov/taxonomy

example: https://plants.usda.gov

example: https://eol.org

example: http://www.marinespecies.org
Type xs:anyURI
Properties
use required
Attribute TaxonomicClassificationType / @id
Namespace No namespace
Type IDType
Properties
use optional
Attribute TaxonomicCoverage / @id
Namespace No namespace
Type IDType
Properties
use optional
Attribute Coverage / taxonomicCoverage / @system
Namespace No namespace
Type SystemType
Properties
use optional
Attribute Coverage / taxonomicCoverage / @scope
Namespace No namespace
Type ScopeType
Properties
use optional
default document
Facets
enumeration system
enumeration document
Attribute Coverage / @id
Namespace No namespace
Type IDType
Properties
use optional
Attribute Coverage / @system
Namespace No namespace
Type SystemType
Properties
use optional
Attribute Coverage / @scope
Namespace No namespace
Type ScopeType
Properties
use optional
default document
Facets
enumeration system
enumeration document