Showing:

Annotations
Attributes
Diagrams
Facets
Instances
Model
Properties
Imported schema eml-spatialReference.xsd
Namespace https://eml.ecoinformatics.org/spatialReference-2.2.0
Annotations
'$RCSfile: eml-spatialReference.xsd,v $'
       Copyright: 1997-2002 Regents of the University of California,
                            University of New Mexico, and
                            Arizona State University
        Sponsors: National Center for Ecological Analysis and Synthesis and
                  Partnership for Interdisciplinary Studies of Coastal Oceans,
                     University of California Santa Barbara
                  Long-Term Ecological Research Network Office,
                     University of New Mexico
                  Center for Environmental Studies, Arizona State University
   Other funding: National Science Foundation (see README for details)
                  The David and Lucile Packard Foundation
     For Details: http://knb.ecoinformatics.org/

        '$Author: obrien $'
          '$Date: 2009-02-25 23:51:54 $'
      '$Revision: 1.41 $'

    This program is free software; you can redistribute it and/or modify
    it under the terms of the GNU General Public License as published by
    the Free Software Foundation; either version 2 of the License, or
    (at your option) any later version.

    This program is distributed in the hope that it will be useful,
    but WITHOUT ANY WARRANTY; without even the implied warranty of
    MERCHANTABILITY or FITNESS FOR A PARTICULAR PURPOSE.  See the
    GNU General Public License for more details.

    You should have received a copy of the GNU General Public License
    along with this program; if not, write to the Free Software
    Foundation, Inc., 59 Temple Place, Suite 330, Boston, MA  02111-1307  USA
moduleName: eml-spatialReference

moduleDescription: 
          
            
              Schema for validating spatial referencing descriptions.
            
          
        

recommendedUsage: all spatial entities

standAlone: yes
Properties
attribute form default unqualified
element form default unqualified
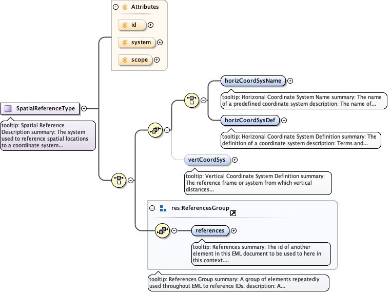
Element SpatialReferenceType / horizCoordSysName
Namespace No namespace
Annotations
tooltip: Horizonal Coordinate System Name

summary: The name of a predefined coordinate system

description: The name of a coordinate system for which a definition has been
                provided in the eml-spatialReferenceDictionary.xml file.

example: NAD_1927_StatePlane_Arizona_Central_FIPS_0202
Diagram
Diagram
Type restriction of xs:string
Properties
content simple
Facets
enumeration GCS_Abidjan_1987
enumeration GCS_Accra
enumeration GCS_Adindan
enumeration GCS_Afgooye
enumeration GCS_Agadez
enumeration GCS_Ain_el_Abd_1970
enumeration GCS_Arc_1950
enumeration GCS_Arc_1960
enumeration GCS_Ayabelle
enumeration GCS_Beduaram
enumeration GCS_Bissau
enumeration GCS_Camacupa
enumeration GCS_Cape
enumeration GCS_Carthage_Degree
enumeration GCS_Carthage_Paris
enumeration GCS_Carthage
enumeration GCS_Conakry_1905
enumeration GCS_Cote_d_Ivoire
enumeration GCS_Dabola
enumeration GCS_Douala
enumeration GCS_Egypt_1907
enumeration GCS_European_1950
enumeration GCS_European_Libyan_Datum_1979
enumeration GCS_Garoua
enumeration GCS_Hartebeesthoek_1994
enumeration GCS_Kuwait_Oil_Company
enumeration GCS_KUDAMS
enumeration GCS_Leigon
enumeration GCS_Liberia_1964
enumeration GCS_Locodjo_1965
enumeration GCS_Lome
enumeration GCS_Mporaloko
enumeration GCS_Madzansua
enumeration GCS_Mahe_1971
enumeration GCS_Malongo_1987
enumeration GCS_Manoca
enumeration GCS_Massawa
enumeration GCS_Merchich_Degree
enumeration GCS_Merchich
enumeration GCS_Mhast
enumeration GCS_Minna
enumeration GCS_Moznet
enumeration GCS_Nahrwan_1967
enumeration GCS_NGN
enumeration GCS_Nord_Sahara_1959
enumeration GCS_Observatario
enumeration GCS_Oman
enumeration GCS_Palestine_1923
enumeration GCS_PDO_1993
enumeration GCS_Point_58
enumeration GCS_Pointe_Noire
enumeration GCS_Qatar_1948
enumeration GCS_Qatar
enumeration GCS_Schwarzeck
enumeration GCS_Sierra_Leone_1924
enumeration GCS_Sierra_Leone_1960
enumeration GCS_Sierra_Leone_1968
enumeration GCS_South_Yemen
enumeration GCS_Sudan
enumeration GCS_Tananarive_1925_Paris
enumeration GCS_Tananarive_1925
enumeration GCS_Tete
enumeration GCS_Trucial_Coast_1948
enumeration GCS_Voirol_1875_Degree
enumeration GCS_Voirol_1875_Paris
enumeration GCS_Voirol_1875
enumeration GCS_Voirol_Unifie_1960_Degree
enumeration GCS_Voirol_Unifie_1960_Paris
enumeration GCS_Voirol_Unifie_1960
enumeration GCS_Yemen_NGN_1996
enumeration GCS_Yoff
enumeration GCS_Camp_Area
enumeration GCS_Deception_Island
enumeration GCS_Ain_el_Abd_1970
enumeration GCS_Batavia_Jakarta
enumeration GCS_Batavia
enumeration GCS_Beijing_1954
enumeration GCS_Bukit_Rimpah
enumeration GCS_Deir_ez_Zor
enumeration GCS_European_1950_ED77
enumeration GCS_European_1950
enumeration GCS_Everest_def_1962
enumeration GCS_Everest_def_1967
enumeration GCS_Everest_def_1975
enumeration GCS_Everest_Bangladesh
enumeration GCS_Everest_India_Nepal
enumeration GCS_Everest_1830
enumeration GCS_Everest_Modified
enumeration GCS_Fahud
enumeration GCS_FD_1958
enumeration GCS_Gandajika_1970
enumeration GCS_Gunung_Segara
enumeration GCS_Hanoi_1972
enumeration GCS_Herat_North
enumeration GCS_Hong_Kong_1963
enumeration GCS_Hong_Kong_1980
enumeration GCS_Hu_Tzu_Shan
enumeration GCS_Indian_1954
enumeration GCS_Indian_1960
enumeration GCS_Indian_1975
enumeration GCS_Indonesian_1974
enumeration GCS_Israel
enumeration GCS_JGD_2000
enumeration GCS_Kalianpur_1880
enumeration GCS_Kalianpur_1937
enumeration GCS_Kalianpur_1962
enumeration GCS_Kalianpur_1975
enumeration GCS_Kandawala
enumeration GCS_Kertau
enumeration GCS_Korean_Datum_1985
enumeration GCS_Korean_Datum_1995
enumeration GCS_Kuwait_Oil_Company
enumeration GCS_KUDAMS
enumeration GCS_Luzon_1911
enumeration GCS_Makassar_Jakarta
enumeration GCS_Makassar
enumeration GCS_Nahrwan_1967
enumeration GCS_NGN
enumeration GCS_Oman
enumeration GCS_Padang_1884_Jakarta
enumeration GCS_Padang_1884
enumeration GCS_Palestine_1923
enumeration GCS_Pulkovo_1942
enumeration GCS_Pulkovo_1995
enumeration GCS_Qatar_1948
enumeration GCS_Qatar
enumeration GCS_Rassadiran
enumeration GCS_Samboja
enumeration GCS_Segora
enumeration GCS_Serindung
enumeration GCS_South_Asia_Singapore
enumeration GCS_Timbalai_1948
enumeration GCS_Tokyo
enumeration GCS_Trucial_Coast_1948
enumeration GCS_Australian_1966
enumeration GCS_Australian_1984
enumeration GCS_GDA_1994
enumeration GCS_New_Zealand_1949
enumeration GCS_NZGD_2000
enumeration GCS_Amersfoort
enumeration GCS_ATF_Paris
enumeration GCS_Belge_1950_Brussels
enumeration GCS_Belge_1972
enumeration GCS_Bern_1898_Bern
enumeration GCS_Bern_1898
enumeration GCS_Bern_1938
enumeration GCS_CH1903+
enumeration GCS_CH1903
enumeration GCS_Datum_73
enumeration GCS_Datum_Lisboa_Bessel
enumeration GCS_Datum_Lisboa_Bessel
enumeration GCS_Dealul_Piscului_1933
enumeration GCS_Dealul_Piscului_1970
enumeration GCS_Deutsche_Hauptdreiecksnetz
enumeration GCS_Estonia_1937
enumeration GCS_Estonia_1992
enumeration GCS_ETRF_1989
enumeration GCS_European_1979
enumeration GCS_European_1950
enumeration GCS_European_1987
enumeration GCS_Greek_Athens
enumeration GCS_Greek
enumeration GCS_Hermannskogel
enumeration GCS_Hjorsey_1955
enumeration GCS_Hungarian_1972
enumeration GCS_IRENET95
enumeration GCS_KKJ
enumeration GCS_Lisbon_Lisbon
enumeration GCS_Lisbon
enumeration GCS_LKS_1994
enumeration GCS_Madrid_1870_Madrid
enumeration GCS_MGI_Ferro
enumeration GCS_MGI
enumeration GCS_Monte_Mario_Rome
enumeration GCS_Monte_Mario
enumeration GCS_NGO_1948_Oslo
enumeration GCS_NGO_1948
enumeration GCS_Nord_de_Guerre_Paris
enumeration GCS_NTF
enumeration GCS_NTF_Paris
enumeration GCS_OS_SN_1980
enumeration GCS_OSGB_1936
enumeration GCS_OSGB_1970_SN
enumeration GCS_Pulkovo_1942
enumeration GCS_Pulkovo_1995
enumeration GCS_Qornoq
enumeration GCS_Belge_1950
enumeration GCS_Belge_1972
enumeration GCS_RGF_1993
enumeration GCS_RT_1990
enumeration GCS_RT38_Stockholm
enumeration GCS_RT38
enumeration GCS_S42_Hungary
enumeration GCS_S_JTSK
enumeration GCS_Swiss_TRF_1995
enumeration GCS_TM65
enumeration GCS_TM75
enumeration GCS_Alaskan_Islands
enumeration GCS_American_Samoa_1962
enumeration GCS_ATS_1977
enumeration GCS_Barbados
enumeration GCS_Bermuda_1957
enumeration GCS_Cape_Canaveral
enumeration GCS_Guam_1963
enumeration GCS_Jamaica_1875
enumeration GCS_Jamaica_1969
enumeration GCS_NAD_1927_CGQ77
enumeration GCS_NAD_1927_Definition_1976
enumeration GCS_North_American_Michigan
enumeration GCS_North_American_1983_CSRS98
enumeration GCS_North_American_1983_HARN
enumeration GCS_North_American_1927
enumeration GCS_North_American_1983
enumeration GCS_Old_Hawaiian
enumeration GCS_Puerto_Rico
enumeration GCS_Qornoq
enumeration GCS_St_George_Island
enumeration GCS_St_Lawrence_Island
enumeration GCS_St_Paul_Island
enumeration GCS_Alaskan_Islands
enumeration GCS_American_Samoa_1962
enumeration GCS_Anguilla_1957
enumeration GCS_Anna_1_1965
enumeration GCS_Antigua_1943
enumeration GCS_Ascension_Island_1958
enumeration GCS_Beacon_E_1945
enumeration GCS_DOS_71_4
enumeration GCS_Astro_1952
enumeration GCS_Bab_South
enumeration GCS_Barbados_1938
enumeration GCS_Barbados
enumeration GCS_Bellevue_IGN
enumeration GCS_Bermuda_1957
enumeration GCS_Canton_1966
enumeration GCS_Chatham_Island_1971
enumeration GCS_Dominica_1945
enumeration GCS_DOS_1968
enumeration GCS_Easter_Island_1967
enumeration GCS_Fort_Thomas_1955
enumeration GCS_Gan_1970
enumeration GCS_Graciosa_Base_SW_1948
enumeration GCS_Grenada_1953
enumeration GCS_Guam_1963
enumeration GCS_GUX_1
enumeration GCS_Hjorsey_1955
enumeration GCS_ISTS_061_1968
enumeration GCS_ISTS_073_1969
enumeration GCS_Jamaica_1875
enumeration GCS_Jamaica_1969
enumeration GCS_Johnston_Island_1961
enumeration GCS_Kerguelen_Island_1949
enumeration GCS_Kusaie_1951
enumeration GCS_LC5_1961
enumeration GCS_Mahe_1971
enumeration GCS_Majuro
enumeration GCS_Midway_1961
enumeration GCS_Montserrat_1958
enumeration GCS_Observ_Meteorologico_1939
enumeration GCS_Old_Hawaiian
enumeration GCS_Pico_de_Las_Nieves
enumeration GCS_Pitcairn_1967
enumeration GCS_Pohnpei
enumeration GCS_Porto_Santo_1936
enumeration GCS_Puerto_Rico
enumeration GCS_Reunion
enumeration GCS_Santo_DOS_1965
enumeration GCS_Sao_Braz
enumeration GCS_Sapper_Hill_1943
enumeration GCS_Selvagem_Grande_1938
enumeration GCS_St_Kitts_1955
enumeration GCS_St_Lucia_1955
enumeration GCS_St_Vincent_1945
enumeration GCS_Tern_Island_1961
enumeration GCS_Tristan_1968
enumeration GCS_Viti_Levu_1916
enumeration GCS_Wake_Island_1952
enumeration GCS_Wake_Eniwetok_1960
enumeration GCS_Aratu
enumeration GCS_Bogota_Bogota
enumeration GCS_Bogota
enumeration GCS_Campo_Inchauspe
enumeration GCS_Chos_Malal_1914
enumeration GCS_Chua
enumeration GCS_Corrego_Alegre
enumeration GCS_Guyane_Francaise
enumeration GCS_Hito_XVIII_1963
enumeration GCS_La_Canoa
enumeration GCS_Lake
enumeration GCS_Loma_Quintana
enumeration GCS_Mount_Dillon
enumeration GCS_Naparima_1955
enumeration GCS_Naparima_1972
enumeration GCS_Pampa_del_Castillo
enumeration GCS_POSGAR
enumeration GCS_REGVEN
enumeration GCS_Sapper_Hill_1943
enumeration GCS_SIRGAS
enumeration GCS_South_American_1969
enumeration GCS_Trinidad_1903
enumeration GCS_Yacare
enumeration GCS_Zanderij
enumeration GCS_Airy_1830
enumeration GCS_Airy_Modified
enumeration GCS_Australian
enumeration GCS_Sphere_ARC_INFO
enumeration GCS_Sphere
enumeration GCS_ATS_1977
enumeration GCS_Bessel_1841
enumeration GCS_Bessel_Modified
enumeration GCS_Bessel_Namibia
enumeration GCS_Clarke_1858
enumeration GCS_Clarke_1866_Michigan
enumeration GCS_Clarke_1866
enumeration GCS_Clarke_1880_Arc
enumeration GCS_Clarke_1880_Benoit
enumeration GCS_Clarke_1880_IGN
enumeration GCS_Clarke_1880_RGS
enumeration GCS_Clarke_1880_SGA
enumeration GCS_Clarke_1880
enumeration GCS_Everest_def_1967
enumeration GCS_Everest_def_1975
enumeration GCS_Everest_1830
enumeration GCS_Everest_Modified_1969
enumeration GCS_Everest_Modified
enumeration GCS_Fischer_1960
enumeration GCS_Fischer_1968
enumeration GCS_Fischer_Modified
enumeration GCS_GEM_10C
enumeration GCS_GRS_1967
enumeration GCS_GRS_1980
enumeration GCS_Helmert_1906
enumeration GCS_Hough_1960
enumeration GCS_Indonesian
enumeration GCS_International_1924
enumeration GCS_International_1967
enumeration GCS_Krasovsky_1940
enumeration GCS_OSU_86F
enumeration GCS_OSU_91A
enumeration GCS_Plessis_1817
enumeration GCS_Struve_1860
enumeration GCS_NWL_9D
enumeration GCS_Walbeck
enumeration GCS_War_Office
enumeration GCS_WGS_1966
enumeration GCS_NSWC_9Z_2
enumeration GCS_WGS_1966
enumeration GCS_WGS_1972_BE
enumeration GCS_WGS_1972
enumeration GCS_WGS_1984
enumeration Africa_Albers_Equal_Area_Conic
enumeration Africa_Equidistant_Conic
enumeration Africa_Lambert_Conformal_Conic
enumeration Africa_Sinusoidal
enumeration Asia_Lambert_Conformal_Conic
enumeration Asia_North_Albers_Equal_Area_Conic
enumeration Asia_North_Equidistant_Conic
enumeration Asia_North_Lambert_Conformal_Conic
enumeration Asia_South_Albers_Equal_Area_Conic
enumeration Asia_South_Equidistant_Conic
enumeration Asia_South_Lambert_Conformal_Conic
enumeration Europe_Albers_Equal_Area_Conic
enumeration Europe_Equidistant_Conic
enumeration Europe_Lambert_Conformal_Conic
enumeration Alaska_Albers_Equal_Area_Conic
enumeration Canada_Albers_Equal_Area_Conic
enumeration Canada_Lambert_Conformal_Conic
enumeration Hawaii_Albers_Equal_Area_Conic
enumeration North_America_Albers_Equal_Area_Conic
enumeration North_America_Equidistant_Conic
enumeration North_America_Lambert_Conformal_Conic
enumeration USA_Contiguous_Albers_Equal_Area_Conic_USGS_version
enumeration USA_Contiguous_Albers_Equal_Area_Conic
enumeration USA_Contiguous_Equidistant_Conic
enumeration USA_Contiguous_Lambert_Conformal_Conic
enumeration South_America_Albers_Equal_Area_Conic
enumeration South_America_Equidistant_Conic
enumeration South_America_Lambert_Conformal_Conic
enumeration Beijing_1954_GK_Zone_13
enumeration Beijing_1954_GK_Zone_13N
enumeration Beijing_1954_GK_Zone_14
enumeration Beijing_1954_GK_Zone_14N
enumeration Beijing_1954_GK_Zone_15
enumeration Beijing_1954_GK_Zone_15N
enumeration Beijing_1954_GK_Zone_16
enumeration Beijing_1954_GK_Zone_16N
enumeration Beijing_1954_GK_Zone_17
enumeration Beijing_1954_GK_Zone_17N
enumeration Beijing_1954_GK_Zone_18
enumeration Beijing_1954_GK_Zone_18N
enumeration Beijing_1954_GK_Zone_19
enumeration Beijing_1954_GK_Zone_19N
enumeration Beijing_1954_GK_Zone_20
enumeration Beijing_1954_GK_Zone_20N
enumeration Beijing_1954_GK_Zone_21
enumeration Beijing_1954_GK_Zone_21N
enumeration Beijing_1954_GK_Zone_22
enumeration Beijing_1954_GK_Zone_22N
enumeration Beijing_1954_GK_Zone_23
enumeration Beijing_1954_GK_Zone_23N
enumeration Hanoi_1972_GK_Zone_18
enumeration Hanoi_1972_GK_Zone_19
enumeration South_Yemen_GK_Zone_8
enumeration South_Yemen_GK_Zone_9
enumeration Pulkovo_1942_GK_Zone_10
enumeration Pulkovo_1942_GK_Zone_10N
enumeration Pulkovo_1942_GK_Zone_11
enumeration Pulkovo_1942_GK_Zone_11N
enumeration Pulkovo_1942_GK_Zone_12
enumeration Pulkovo_1942_GK_Zone_12N
enumeration Pulkovo_1942_GK_Zone_13
enumeration Pulkovo_1942_GK_Zone_13N
enumeration Pulkovo_1942_GK_Zone_14
enumeration Pulkovo_1942_GK_Zone_14N
enumeration Pulkovo_1942_GK_Zone_15
enumeration Pulkovo_1942_GK_Zone_15N
enumeration Pulkovo_1942_GK_Zone_16
enumeration Pulkovo_1942_GK_Zone_16N
enumeration Pulkovo_1942_GK_Zone_17
enumeration Pulkovo_1942_GK_Zone_17N
enumeration Pulkovo_1942_GK_Zone_18
enumeration Pulkovo_1942_GK_Zone_18N
enumeration Pulkovo_1942_GK_Zone_19
enumeration Pulkovo_1942_GK_Zone_19N
enumeration Pulkovo_1942_GK_Zone_2
enumeration Pulkovo_1942_GK_Zone_20
enumeration Pulkovo_1942_GK_Zone_20N
enumeration Pulkovo_1942_GK_Zone_21
enumeration Pulkovo_1942_GK_Zone_21N
enumeration Pulkovo_1942_GK_Zone_22
enumeration Pulkovo_1942_GK_Zone_22N
enumeration Pulkovo_1942_GK_Zone_23
enumeration Pulkovo_1942_GK_Zone_23N
enumeration Pulkovo_1942_GK_Zone_24
enumeration Pulkovo_1942_GK_Zone_24N
enumeration Pulkovo_1942_GK_Zone_25
enumeration Pulkovo_1942_GK_Zone_25N
enumeration Pulkovo_1942_GK_Zone_26
enumeration Pulkovo_1942_GK_Zone_26N
enumeration Pulkovo_1942_GK_Zone_27
enumeration Pulkovo_1942_GK_Zone_27N
enumeration Pulkovo_1942_GK_Zone_28
enumeration Pulkovo_1942_GK_Zone_28N
enumeration Pulkovo_1942_GK_Zone_29
enumeration Pulkovo_1942_GK_Zone_29N
enumeration Pulkovo_1942_GK_Zone_2N
enumeration Pulkovo_1942_GK_Zone_3
enumeration Pulkovo_1942_GK_Zone_30
enumeration Pulkovo_1942_GK_Zone_30N
enumeration Pulkovo_1942_GK_Zone_31
enumeration Pulkovo_1942_GK_Zone_31N
enumeration Pulkovo_1942_GK_Zone_32
enumeration Pulkovo_1942_GK_Zone_32N
enumeration Pulkovo_1942_GK_Zone_3N
enumeration Pulkovo_1942_GK_Zone_4
enumeration Pulkovo_1942_GK_Zone_4N
enumeration Pulkovo_1942_GK_Zone_5
enumeration Pulkovo_1942_GK_Zone_5N
enumeration Pulkovo_1942_GK_Zone_6
enumeration Pulkovo_1942_GK_Zone_6N
enumeration Pulkovo_1942_GK_Zone_7
enumeration Pulkovo_1942_GK_Zone_7N
enumeration Pulkovo_1942_GK_Zone_8
enumeration Pulkovo_1942_GK_Zone_8N
enumeration Pulkovo_1942_GK_Zone_9
enumeration Pulkovo_1942_GK_Zone_9N
enumeration Pulkovo_1995_GK_Zone_10
enumeration Pulkovo_1995_GK_Zone_10N
enumeration Pulkovo_1995_GK_Zone_11
enumeration Pulkovo_1995_GK_Zone_11N
enumeration Pulkovo_1995_GK_Zone_12
enumeration Pulkovo_1995_GK_Zone_12N
enumeration Pulkovo_1995_GK_Zone_13
enumeration Pulkovo_1995_GK_Zone_13N
enumeration Pulkovo_1995_GK_Zone_14
enumeration Pulkovo_1995_GK_Zone_14N
enumeration Pulkovo_1995_GK_Zone_15
enumeration Pulkovo_1995_GK_Zone_15N
enumeration Pulkovo_1995_GK_Zone_16
enumeration Pulkovo_1995_GK_Zone_16N
enumeration Pulkovo_1995_GK_Zone_17
enumeration Pulkovo_1995_GK_Zone_17N
enumeration Pulkovo_1995_GK_Zone_18
enumeration Pulkovo_1995_GK_Zone_18N
enumeration Pulkovo_1995_GK_Zone_19
enumeration Pulkovo_1995_GK_Zone_19N
enumeration Pulkovo_1995_GK_Zone_2
enumeration Pulkovo_1995_GK_Zone_20
enumeration Pulkovo_1995_GK_Zone_20N
enumeration Pulkovo_1995_GK_Zone_21
enumeration Pulkovo_1995_GK_Zone_21N
enumeration Pulkovo_1995_GK_Zone_22
enumeration Pulkovo_1995_GK_Zone_22N
enumeration Pulkovo_1995_GK_Zone_23
enumeration Pulkovo_1995_GK_Zone_23N
enumeration Pulkovo_1995_GK_Zone_24
enumeration Pulkovo_1995_GK_Zone_24N
enumeration Pulkovo_1995_GK_Zone_25
enumeration Pulkovo_1995_GK_Zone_25N
enumeration Pulkovo_1995_GK_Zone_26
enumeration Pulkovo_1995_GK_Zone_26N
enumeration Pulkovo_1995_GK_Zone_27
enumeration Pulkovo_1995_GK_Zone_27N
enumeration Pulkovo_1995_GK_Zone_28
enumeration Pulkovo_1995_GK_Zone_28N
enumeration Pulkovo_1995_GK_Zone_29
enumeration Pulkovo_1995_GK_Zone_29N
enumeration Pulkovo_1995_GK_Zone_2N
enumeration Pulkovo_1995_GK_Zone_3
enumeration Pulkovo_1995_GK_Zone_30
enumeration Pulkovo_1995_GK_Zone_30N
enumeration Pulkovo_1995_GK_Zone_31
enumeration Pulkovo_1995_GK_Zone_31N
enumeration Pulkovo_1995_GK_Zone_32
enumeration Pulkovo_1995_GK_Zone_32N
enumeration Pulkovo_1995_GK_Zone_3N
enumeration Pulkovo_1995_GK_Zone_4
enumeration Pulkovo_1995_GK_Zone_4N
enumeration Pulkovo_1995_GK_Zone_5
enumeration Pulkovo_1995_GK_Zone_5N
enumeration Pulkovo_1995_GK_Zone_6
enumeration Pulkovo_1995_GK_Zone_6N
enumeration Pulkovo_1995_GK_Zone_7
enumeration Pulkovo_1995_GK_Zone_7N
enumeration Pulkovo_1995_GK_Zone_8
enumeration Pulkovo_1995_GK_Zone_8N
enumeration Pulkovo_1995_GK_Zone_9
enumeration Pulkovo_1995_GK_Zone_9N
enumeration Abidjan_1987_TM_5_NW
enumeration Accra_Ghana_Grid
enumeration Accra_TM_1_NW
enumeration Samoa_1962_Samoa_Lambert
enumeration Anguilla_1957_British_West_Indies_Grid
enumeration Antigua_1943_British_West_Indies_Grid
enumeration Argentina_Zone_1
enumeration Argentina_Zone_2
enumeration Argentina_Zone_3
enumeration Argentina_Zone_4
enumeration Argentina_Zone_5
enumeration Argentina_Zone_6
enumeration Argentina_Zone_7
enumeration AGD_1966_AMG_Zone_48
enumeration AGD_1966_AMG_Zone_49
enumeration AGD_1966_AMG_Zone_50
enumeration AGD_1966_AMG_Zone_51
enumeration AGD_1966_AMG_Zone_52
enumeration AGD_1966_AMG_Zone_53
enumeration AGD_1966_AMG_Zone_54
enumeration AGD_1966_AMG_Zone_55
enumeration AGD_1966_AMG_Zone_56
enumeration AGD_1966_AMG_Zone_57
enumeration AGD_1966_AMG_Zone_58
enumeration AGD_1966_VICGRID
enumeration AGD_1984_AMG_Zone_48
enumeration AGD_1984_AMG_Zone_49
enumeration AGD_1984_AMG_Zone_50
enumeration AGD_1984_AMG_Zone_51
enumeration AGD_1984_AMG_Zone_52
enumeration AGD_1984_AMG_Zone_53
enumeration AGD_1984_AMG_Zone_54
enumeration AGD_1984_AMG_Zone_55
enumeration AGD_1984_AMG_Zone_56
enumeration AGD_1984_AMG_Zone_57
enumeration AGD_1984_AMG_Zone_58
enumeration GDA_1994_MGA_Zone_48
enumeration GDA_1994_MGA_Zone_49
enumeration GDA_1994_MGA_Zone_50
enumeration GDA_1994_MGA_Zone_51
enumeration GDA_1994_MGA_Zone_52
enumeration GDA_1994_MGA_Zone_53
enumeration GDA_1994_MGA_Zone_54
enumeration GDA_1994_MGA_Zone_55
enumeration GDA_1994_MGA_Zone_56
enumeration GDA_1994_MGA_Zone_57
enumeration GDA_1994_MGA_Zone_58
enumeration GDA_1994_South_Australia_Lambert
enumeration GDA_1994_VICGRID94
enumeration Austria_Central_Zone
enumeration Austria_East_Zone
enumeration Austria_West_Zone
enumeration Bahrain_State_Grid
enumeration Barbados_1938_Barbados_Grid
enumeration Barbados_1938_British_West_Indies_Grid
enumeration Belge_Lambert_1950
enumeration Belge_Lambert_1972
enumeration Bern_1898_Bern_LV03C
enumeration British_National_Grid
enumeration Camacupa_TM_11_30_SE
enumeration Camacupa_TM_12_SE
enumeration ATS_1977_MTM_4_Nova_Scotia
enumeration ATS_1977_MTM_5_Nova_Scotia
enumeration ATS_1977_New_Brunswick_Stereographic
enumeration NAD_1927_10TM_AEP_Forest
enumeration NAD_1927_10TM_AEP_Resource
enumeration NAD_1927_3TM_111
enumeration NAD_1927_3TM_114
enumeration NAD_1927_3TM_117
enumeration NAD_1927_3TM_120
enumeration NAD_1927_CGQ77_MTM_10_SCoPQ
enumeration NAD_1927_CGQ77_MTM_2_SCoPQ
enumeration NAD_1927_CGQ77_MTM_3_SCoPQ
enumeration NAD_1927_CGQ77_MTM_4_SCoPQ
enumeration NAD_1927_CGQ77_MTM_5_SCoPQ
enumeration NAD_1927_CGQ77_MTM_6_SCoPQ
enumeration NAD_1927_CGQ77_MTM_7_SCoPQ
enumeration NAD_1927_CGQ77_MTM_8_SCoPQ
enumeration NAD_1927_CGQ77_MTM_9_SCoPQ
enumeration NAD_1927_CGQ77_Quebec_Lambert
enumeration NAD_1927_CGQ77_UTM_Zone_17N
enumeration NAD_1927_CGQ77_UTM_Zone_18N
enumeration NAD_1927_CGQ77_UTM_Zone_19N
enumeration NAD_1927_CGQ77_UTM_Zone_20N
enumeration NAD_1927_CGQ77_UTM_Zone_21N
enumeration NAD_1927_DEF_1976_MTM_10
enumeration NAD_1927_DEF_1976_MTM_11
enumeration NAD_1927_DEF_1976_MTM_12
enumeration NAD_1927_DEF_1976_MTM_13
enumeration NAD_1927_DEF_1976_MTM_14
enumeration NAD_1927_DEF_1976_MTM_15
enumeration NAD_1927_DEF_1976_MTM_16
enumeration NAD_1927_DEF_1976_MTM_17
enumeration NAD_1927_DEF_1976_MTM_8
enumeration NAD_1927_DEF_1976_MTM_9
enumeration NAD_1927_DEF_1976_UTM_Zone_15N
enumeration NAD_1927_DEF_1976_UTM_Zone_16N
enumeration NAD_1927_DEF_1976_UTM_Zone_17N
enumeration NAD_1927_DEF_1976_UTM_Zone_18N
enumeration NAD_1927_MTM_1
enumeration NAD_1927_MTM_2
enumeration NAD_1927_MTM_3
enumeration NAD_1927_MTM_4
enumeration NAD_1927_MTM_5
enumeration NAD_1927_MTM_6
enumeration NAD_1927_Quebec_Lambert
enumeration NAD_1983_10TM_AEP_Forest
enumeration NAD_1983_10TM_AEP_Resource
enumeration NAD_1983_3TM_111
enumeration NAD_1983_3TM_114
enumeration NAD_1983_3TM_117
enumeration NAD_1983_3TM_120
enumeration NAD_1983_BC_Environment_Albers
enumeration NAD_1983_CRS98_MTM_10
enumeration NAD_1983_CSRS98_MTM_2_SCoPQ
enumeration NAD_1983_CRS98_MTM_3
enumeration NAD_1983_CRS98_MTM_4
enumeration NAD_1983_CRS98_MTM_5
enumeration NAD_1983_CRS98_MTM_6
enumeration NAD_1983_CRS98_MTM_7
enumeration NAD_1983_CRS98_MTM_8
enumeration NAD_1983_CRS98_MTM_9
enumeration NAD_1983_CSRS98_New_Brunswick_Stereographic
enumeration NAD_1983_CSRS98_Prince_Edward_Island
enumeration NAD_1983_CSRS98_UTM_Zone_21N
enumeration NAD_1983_CSRS98_UTM_Zone_11N
enumeration NAD_1983_CSRS98_UTM_Zone_12N
enumeration NAD_1983_CSRS98_UTM_Zone_13N
enumeration NAD_1983_CSRS98_UTM_Zone_17N
enumeration NAD_1983_CSRS98_UTM_Zone_18N
enumeration NAD_1983_CSRS98_UTM_Zone_19N
enumeration NAD_1983_CSRS98_UTM_Zone_20N
enumeration NAD_1983_MTM_1
enumeration NAD_1983_MTM_10
enumeration NAD_1983_MTM_11
enumeration NAD_1983_MTM_12
enumeration NAD_1983_MTM_13
enumeration NAD_1983_MTM_14
enumeration NAD_1983_MTM_15
enumeration NAD_1983_MTM_16
enumeration NAD_1983_MTM_17
enumeration NAD_1983_MTM_2_SCoPQ
enumeration NAD_1983_MTM_2
enumeration NAD_1983_MTM_3
enumeration NAD_1983_MTM_4
enumeration NAD_1983_MTM_5
enumeration NAD_1983_MTM_6
enumeration NAD_1983_MTM_7
enumeration NAD_1983_MTM_8
enumeration NAD_1983_MTM_9
enumeration NAD_1983_Quebec_Lambert
enumeration Prince_Edward_Island_Stereographic
enumeration Carthage_TM_11_NE
enumeration Centre_France
enumeration CH1903_LV03
enumeration CH1903+_LV95
enumeration Chos_Malal_1914_Argentina_2
enumeration Colombia_Bogota_Zone
enumeration Colombia_East_Central_Zone
enumeration Colombia_East_Zone
enumeration Colombia_West_Zone
enumeration Corse
enumeration Datum_73_Hayford_Gauss_IGeoE
enumeration Datum_73_Hayford_Gauss_IPCC
enumeration Deir_ez_Zor_Levant_Stereographic
enumeration Deir_ez_Zor_Levant_Zone
enumeration Deir_ez_Zor_Syria_Lambert
enumeration DHDN_3_Degree_Gauss_Zone_1
enumeration DHDN_3_Degree_Gauss_Zone_2
enumeration DHDN_3_Degree_Gauss_Zone_3
enumeration DHDN_3_Degree_Gauss_Zone_4
enumeration DHDN_3_Degree_Gauss_Zone_5
enumeration Dominica_1945_British_West_Indies_Grid
enumeration ED_1950_TM_0_N
enumeration ED_1950_TM_5_NE
enumeration Egypt_Blue_Belt
enumeration Egypt_Extended_Purple_Belt
enumeration Egypt_Purple_Belt
enumeration Egypt_Red_Belt
enumeration ELD_1979_Libya_10
enumeration ELD_1979_Libya_11
enumeration ELD_1979_Libya_12
enumeration ELD_1979_Libya_13
enumeration ELD_1979_Libya_5
enumeration ELD_1979_Libya_6
enumeration ELD_1979_Libya_7
enumeration ELD_1979_Libya_8
enumeration ELD_1979_Libya_9
enumeration ELD_1979_TM_12_NE
enumeration Estonian_Coordinate_System_of_1992
enumeration ETRF_1989_TM_Baltic_1993
enumeration FD_1958_Iraq
enumeration Finland_Zone_1
enumeration Finland_Zone_2
enumeration Finland_Zone_3
enumeration Finland_Zone_4
enumeration France_I
enumeration France_II
enumeration France_III
enumeration France_IV
enumeration Germany_Zone_1
enumeration Germany_Zone_2
enumeration Germany_Zone_3
enumeration Germany_Zone_4
enumeration Germany_Zone_5
enumeration Ghana_Metre_Grid
enumeration Greek_Grid
enumeration Grenada_1953_British_West_Indies_Grid
enumeration Hanoi_1972_GK_106_NE
enumeration HD_1972_Egyseges_Orszagos_Vetuleti
enumeration Hito_XVIII_1963_Argentina_2
enumeration Hong_Kong_1980_Grid
enumeration Indian_1960_TM_106NE
enumeration Kalianpur_1880_India_Zone_0
enumeration Kalianpur_1880_India_Zone_I
enumeration Kalianpur_1880_India_Zone_IIa
enumeration Kalianpur_1880_India_Zone_IIb
enumeration Kalianpur_1880_India_Zone_III
enumeration Kalianpur_1880_India_Zone_IV
enumeration Kalianpur_1937_India_Zone_IIb
enumeration Kalianpur_1937_UTM_Zone_45N
enumeration Kalianpur_1937_UTM_Zone_46N
enumeration Kalianpur_1962_India_Zone_I
enumeration Kalianpur_1962_India_Zone_IIa
enumeration Kalianpur_1962_UTM_Zone_41N
enumeration Kalianpur_1962_UTM_Zone_42N
enumeration Kalianpur_1962_UTM_Zone_43N
enumeration Kalianpur_1975_India_Zone_I
enumeration Kalianpur_1975_India_Zone_IIa
enumeration Kalianpur_1975_India_Zone_IIb
enumeration Kalianpur_1975_India_Zone_III
enumeration Kalianpur_1975_India_Zone_IV
enumeration Kalianpur_1975_UTM_Zone_42N
enumeration Kalianpur_1975_UTM_Zone_43N
enumeration Kalianpur_1975_UTM_Zone_44N
enumeration Kalianpur_1975_UTM_Zone_45N
enumeration Kalianpur_1975_UTM_Zone_46N
enumeration Kalianpur_1975_UTM_Zone_47N
enumeration IRENET95_IRISH_Transverse_Mercator
enumeration Irish_National_Grid
enumeration Israel_TM_Grid
enumeration Jamaica_1875_Old_Grid
enumeration Jamaica_Grid
enumeration Japan_Zone_1
enumeration Japan_Zone_10
enumeration Japan_Zone_11
enumeration Japan_Zone_12
enumeration Japan_Zone_13
enumeration Japan_Zone_14
enumeration Japan_Zone_15
enumeration Japan_Zone_16
enumeration Japan_Zone_17
enumeration Japan_Zone_18
enumeration Japan_Zone_19
enumeration Japan_Zone_2
enumeration Japan_Zone_3
enumeration Japan_Zone_4
enumeration Japan_Zone_5
enumeration Japan_Zone_6
enumeration Japan_Zone_7
enumeration Japan_Zone_8
enumeration Japan_Zone_9
enumeration Kertau_Singapore_Grid
enumeration KOC_Lambert
enumeration Korean_1985_Korea_Central_Belt
enumeration Korean_1985_Korea_East_Belt
enumeration Korean_1985_Korea_West_Belt
enumeration KUDAMS_KTM
enumeration KOC_Lambert
enumeration KUDAMS_KTM
enumeration Lake_Maracaibo_Grid_M1
enumeration Lake_Maracaibo_Grid_M3
enumeration Lake_Maracaibo_Grid
enumeration Lake_Maracaibo_La_Rosa_Grid
enumeration Lietuvos_Koordinaciu_Sistema
enumeration Lisboa_Bessel_Bonne
enumeration Lisboa_Hayford_Gauss_IGeoE
enumeration Lisboa_Hayford_Gauss_IPCC
enumeration Locodjo_1965_TM_5_NW
enumeration Madrid_1870_Madrid_Spain
enumeration MGI_3_Degree_Gauss_Zone_5
enumeration MGI_3_Degree_Gauss_Zone_6
enumeration MGI_3_Degree_Gauss_Zone_7
enumeration MGI_3_Degree_Gauss_Zone_8
enumeration MGI_Austria_Lambert
enumeration MGI_Balkans_5
enumeration MGI_Balkans_6
enumeration MGI_Balkans_8
enumeration MGI_Balkans_8
enumeration MGI_M28
enumeration MGI_M31
enumeration MGI_M34
enumeration Monte_Mario_Rome_Italy_1
enumeration Monte_Mario_Rome_Italy_2
enumeration Monte_Mario_Italy_1
enumeration Monte_Mario_Italy_2
enumeration Montserrat_1958_British_West_Indies_Grid
enumeration Mount_Dillon_Tobago_Grid
enumeration NAD_1927_Cuba_Norte
enumeration NAD_1927_Cuba_Sur
enumeration NAD_1927_Guatemala_Norte
enumeration NAD_1927_Guatemala_Sur
enumeration NAD_1927_Michigan_GeoRef_Meters
enumeration NAD_1927_Michigan_GeoRef_Feet_US
enumeration NAD_1983_HARN_Guam_Map_Grid
enumeration NAD_1983_Michigan_GeoRef_Meters
enumeration NAD_1983_Michigan_GeoRef_Feet_US
enumeration GD_1949_New_Zealand_Map_Grid
enumeration New_Zealand_North_Island
enumeration New_Zealand_South_Island
enumeration NZGD_1949_Amuri_Circuit
enumeration NZGD_1949_Bay_of_Plenty_Circuit
enumeration NZGD_1949_Bluff_Circuit
enumeration NZGD_1949_Buller_Circuit
enumeration NZGD_1949_Collingwood_Circuit
enumeration NZGD_1949_Gawler_Circuit
enumeration NZGD_1949_Grey_Circuit
enumeration NZGD_1949_Hawkes_Bay_Circuit
enumeration NZGD_1949_Hokitika_Circuit
enumeration NZGD_1949_Jacksons_Bay_Circuit
enumeration NZGD_1949_Karamea_Circuit
enumeration NZGD_1949_Lindis_Peak_Circuit
enumeration NZGD_1949_Marlborough_Circuit
enumeration NZGD_1949_Mount_Eden_Circuit
enumeration NZGD_1949_Mount_Nicholas_Circuit
enumeration NZGD_1949_Mount_Pleasant_Circuit
enumeration NZGD_1949_Mount_York_Circuit
enumeration NZGD_1949_Nelson_Circuit
enumeration NZGD_1949_North_Taieri_Circuit
enumeration NZGD_1949_Observation_Point_Circuit
enumeration NZGD_1949_Okarito_Circuit
enumeration NZGD_1949_Poverty_Bay_Circuit
enumeration NZGD_1949_Taranaki_Circuit
enumeration NZGD_1949_Timaru_Circuit
enumeration NZGD_1949_Tuhirangi_Circuit
enumeration NZGD_1949_UTM_Zone_58S
enumeration NZGD_1949_UTM_Zone_59S
enumeration NZGD_1949_UTM_Zone_60S
enumeration NZGD_1949_Wairarapa_Circuit
enumeration NZGD_1949_Wanganui_Circuit
enumeration NZGD_1949_Wellington_Circuit
enumeration NZGD_2000_Amuri_Circuit
enumeration NZGD_2000_Bay_of_Plenty_Circuit
enumeration NZGD_2000_Bluff_Circuit
enumeration NZGD_2000_Buller_Circuit
enumeration NZGD_2000_Collingwood_Circuit
enumeration NZGD_2000_Gawler_Circuit
enumeration NZGD_2000_Grey_Circuit
enumeration NZGD_2000_Hawkes_Bay_Circuit
enumeration NZGD_2000_Hokitika_Circuit
enumeration NZGD_2000_Jacksons_Bay_Circuit
enumeration NZGD_2000_Karamea_Circuit
enumeration NZGD_2000_Lindis_Peak_Circuit
enumeration NZGD_2000_Marlborough_Circuit
enumeration NZGD_2000_Mount_Eden_Circuit
enumeration NZGD_2000_Mount_Nicholas_Circuit
enumeration NZGD_2000_Mount_Pleasant_Circuit
enumeration NZGD_2000_Mount_York_Circuit
enumeration NZGD_2000_Nelson_Circuit
enumeration NZGD_2000_North_Taieri_Circuit
enumeration NZGD_2000_Observation_Point_Circuit
enumeration NZGD_2000_Okarito_Circuit
enumeration NZGD_2000_Poverty_Bay_Circuit
enumeration NZGD_2000_Taranaki_Circuit
enumeration NZGD_2000_Timaru_Circuit
enumeration NZGD_2000_Tuhirangi_Circuit
enumeration NZGD_2000_UTM_Zone_58S
enumeration NZGD_2000_UTM_Zone_59S
enumeration NZGD_2000_UTM_Zone_60S
enumeration NZGD_2000_Wairarapa_Circuit
enumeration NZGD_2000_Wanganui_Circuit
enumeration NZGD_2000_Wellington_Circuit
enumeration GD_1949_New_Zealand_Map_Grid
enumeration New_Zealand_North_Island
enumeration New_Zealand_South_Island
enumeration Nigeria_East_Belt
enumeration Nigeria_Mid_Belt
enumeration Nigeria_West_Belt
enumeration Nord_Algerie_Degree
enumeration Nord_Algerie_Ancienne_Degree
enumeration Sud_Algerie_Ancienne
enumeration Nord_Algerie
enumeration Nord_de_Guerre
enumeration Nord_France
enumeration Nord_Maroc_Degree
enumeration Nord_Maroc
enumeration Nord_Tunisie
enumeration NGO_1948_Baerum_Kommune
enumeration NGO_1948_Bergenhalvoen
enumeration NGO_1948_Norway_Zone_1
enumeration NGO_1948_Norway_Zone_2
enumeration NGO_1948_Norway_Zone_3
enumeration NGO_1948_Norway_Zone_4
enumeration NGO_1948_Norway_Zone_5
enumeration NGO_1948_Norway_Zone_6
enumeration NGO_1948_Norway_Zone_7
enumeration NGO_1948_Norway_Zone_8
enumeration NGO_1948_Oslo_Kommune
enumeration NGO_1948_Oslo_Norway_Zone_1
enumeration NGO_1948_Oslo_Norway_Zone_2
enumeration NGO_1948_Oslo_Norway_Zone_3
enumeration NGO_1948_Oslo_Norway_Zone_4
enumeration NGO_1948_Oslo_Norway_Zone_5
enumeration NGO_1948_Oslo_Norway_Zone_6
enumeration NGO_1948_Oslo_Norway_Zone_7
enumeration NGO_1948_Oslo_Norway_Zone_8
enumeration NTF_France_I_degrees
enumeration NTF_France_II_degrees
enumeration NTF_France_III_degrees
enumeration NTF_France_IV_degrees
enumeration Palestine_1923_Israel_CS_Grid
enumeration Palestine_1923_Palestine_Belt
enumeration Palestine_1923_Palestine_Grid
enumeration Pampa_del_Castillo_Argentina_2
enumeration Peru_Central_Zone
enumeration Peru_East_Zone
enumeration Peru_West_Zone
enumeration Philippines_Zone_I
enumeration Philippines_Zone_II
enumeration Philippines_Zone_III
enumeration Philippines_Zone_IV
enumeration Philippines_Zone_V
enumeration Portuguese_National_Grid
enumeration Qatar_1948_Qatar_Grid
enumeration Qatar_National_Grid
enumeration RD_Old
enumeration RGF_1993_Lambert_93
enumeration Rijksdriehoekstelsel_New
enumeration RT90_25_gon_W
enumeration S-JTSK_Ferro_Krovak_East_North
enumeration S-JTSK_Ferro_Krovak
enumeration S-JTSK_Krovak_East_North
enumeration S-JTSK_Krovak
enumeration SAD_1969_Brazil_Polyconic
enumeration Sahara_Degree
enumeration Sahara
enumeration Sierra_Leone_1924_New_Colony_Grid
enumeration Sierra_Leone_1924_New_War_Office_Grid
enumeration St_Kitts_1955_British_West_Indies_Grid
enumeration St_Lucia_1955_British_West_Indies_Grid
enumeration St_Vincent_1945_British_West_Indies_Grid
enumeration Stereo_33
enumeration Stereo_70
enumeration Sud_Algerie_Degree
enumeration Sud_Algerie_Ancienne_Degree
enumeration Sud_Algerie
enumeration Sud_France
enumeration Sud_Maroc_Degree
enumeration Sud_Maroc
enumeration Sud_Tunisie
enumeration Swedish_National_Grid
enumeration Trinidad_1903_Trinidad_Grid
enumeration UWPP_1992
enumeration UWPP_2000_pas_5
enumeration UWPP_2000_pas_6
enumeration UWPP_2000_pas_7
enumeration UWPP_2000_pas_8
enumeration WGS_1972_BE_TM_106_NE
enumeration WGS_1984_TM_36_SE
enumeration Zanderij_Suriname_Old_TM
enumeration Zanderij_Suriname_TM
enumeration Zanderij_TM_54_NW
enumeration North_Pole_Azimuthal_Equidistant
enumeration North_Pole_Gnomonic
enumeration North_Pole_Lambert_Azimuthal_Equal_Area
enumeration North_Pole_Orthographic
enumeration North_Pole_Stereographic
enumeration South_Pole_Azimuthal_Equidistant
enumeration South_Pole_Gnomonic
enumeration South_Pole_Lambert_Azimuthal_Equal_Area
enumeration South_Pole_Orthographic
enumeration South_Pole_Stereographic
enumeration UPS_North
enumeration UPS_South
enumeration NAD_1927_StatePlane_Alabama_East_FIPS_0101
enumeration NAD_1927_StatePlane_Alabama_West_FIPS_0102
enumeration NAD_1927_StatePlane_Alaska_1_FIPS_5001
enumeration NAD_1927_StatePlane_Alaska_10_FIPS_5010
enumeration NAD_1927_StatePlane_Alaska_2_FIPS_5002
enumeration NAD_1927_StatePlane_Alaska_3_FIPS_5003
enumeration NAD_1927_StatePlane_Alaska_4_FIPS_5004
enumeration NAD_1927_StatePlane_Alaska_5_FIPS_5005
enumeration NAD_1927_StatePlane_Alaska_6_FIPS_5006
enumeration NAD_1927_StatePlane_Alaska_7_FIPS_5007
enumeration NAD_1927_StatePlane_Alaska_8_FIPS_5008
enumeration NAD_1927_StatePlane_Alaska_9_FIPS_5009
enumeration NAD_1927_StatePlane_Arizona_Central_FIPS_0202
enumeration NAD_1927_StatePlane_Arizona_East_FIPS_0201
enumeration NAD_1927_StatePlane_Arizona_West_FIPS_0203
enumeration NAD_1927_StatePlane_Arkansas_North_FIPS_0301
enumeration NAD_1927_StatePlane_Arkansas_South_FIPS_0302
enumeration NAD_1927_StatePlane_California_I_FIPS_0401
enumeration NAD_1927_StatePlane_California_II_FIPS_0402
enumeration NAD_1927_StatePlane_California_III_FIPS_0403
enumeration NAD_1927_StatePlane_California_IV_FIPS_0404
enumeration NAD_1927_StatePlane_California_V_FIPS_0405
enumeration NAD_1927_StatePlane_California_VI_FIPS_0406
enumeration NAD_1927_StatePlane_California_VII_FIPS_0407
enumeration NAD_1927_StatePlane_Colorado_Central_FIPS_0502
enumeration NAD_1927_StatePlane_Colorado_North_FIPS_0501
enumeration NAD_1927_StatePlane_Colorado_South_FIPS_0503
enumeration NAD_1927_StatePlane_Connecticut_FIPS_0600
enumeration NAD_1927_StatePlane_Delaware_FIPS_0700
enumeration NAD_1927_StatePlane_Florida_East_FIPS_0901
enumeration NAD_1927_StatePlane_Florida_North_FIPS_0903
enumeration NAD_1927_StatePlane_Florida_West_FIPS_0902
enumeration NAD_1927_StatePlane_Georgia_East_FIPS_1001
enumeration NAD_1927_StatePlane_Georgia_West_FIPS_1002
enumeration NAD_1927_StatePlane_Guam_FIPS_5400
enumeration NAD_1927_StatePlane_Idaho_Central_FIPS_1102
enumeration NAD_1927_StatePlane_Idaho_East_FIPS_1101
enumeration NAD_1927_StatePlane_Idaho_West_FIPS_1103
enumeration NAD_1927_StatePlane_Illinois_East_FIPS_1201
enumeration NAD_1927_StatePlane_Illinois_West_FIPS_1202
enumeration NAD_1927_StatePlane_Indiana_East_FIPS_1301
enumeration NAD_1927_StatePlane_Indiana_West_FIPS_1302
enumeration NAD_1927_StatePlane_Iowa_North_FIPS_1401
enumeration NAD_1927_StatePlane_Iowa_South_FIPS_1402
enumeration NAD_1927_StatePlane_Kansas_North_FIPS_1501
enumeration NAD_1927_StatePlane_Kansas_South_FIPS_1502
enumeration NAD_1927_StatePlane_Kentucky_North_FIPS_1601
enumeration NAD_1927_StatePlane_Kentucky_South_FIPS_1602
enumeration NAD_1927_StatePlane_Louisiana_North_FIPS_1701
enumeration NAD_1927_StatePlane_Louisiana_South_FIPS_1702
enumeration NAD_1927_StatePlane_Maine_East_FIPS_1801
enumeration NAD_1927_StatePlane_Maine_West_FIPS_1802
enumeration NAD_1927_StatePlane_Maryland_FIPS_1900
enumeration NAD_1927_StatePlane_Massachusetts_Island_FIPS_2002
enumeration NAD_1927_StatePlane_Massachusetts_Mainland_FIPS_2001
enumeration NAD_1927_StatePlane_Michigan_Central_FIPS_2112
enumeration NAD_1927_StatePlane_Michigan_North_FIPS_2111
enumeration NAD_1927_StatePlane_Michigan_South_FIPS_2113
enumeration NAD_1927_StatePlane_Minnesota_Central_FIPS_2202
enumeration NAD_1927_StatePlane_Minnesota_North_FIPS_2201
enumeration NAD_1927_StatePlane_Minnesota_South_FIPS_2203
enumeration NAD_1927_StatePlane_Mississippi_East_FIPS_2301
enumeration NAD_1927_StatePlane_Mississippi_West_FIPS_2302
enumeration NAD_1927_StatePlane_Missouri_Central_FIPS_2402
enumeration NAD_1927_StatePlane_Missouri_East_FIPS_2401
enumeration NAD_1927_StatePlane_Missouri_West_FIPS_2403
enumeration NAD_1927_StatePlane_Montana_Central_FIPS_2502
enumeration NAD_1927_StatePlane_Montana_North_FIPS_2501
enumeration NAD_1927_StatePlane_Montana_South_FIPS_2503
enumeration NAD_1927_StatePlane_Nebraska_North_FIPS_2601
enumeration NAD_1927_StatePlane_Nebraska_South_FIPS_2602
enumeration NAD_1927_StatePlane_Nevada_Central_FIPS_2702
enumeration NAD_1927_StatePlane_Nevada_East_FIPS_2701
enumeration NAD_1927_StatePlane_Nevada_West_FIPS_2703
enumeration NAD_1927_StatePlane_New_Hampshire_FIPS_2800
enumeration NAD_1927_StatePlane_New_Jersey_FIPS_2900
enumeration NAD_1927_StatePlane_New_Mexico_Central_FIPS_3002
enumeration NAD_1927_StatePlane_New_Mexico_East_FIPS_3001
enumeration NAD_1927_StatePlane_New_Mexico_West_FIPS_3003
enumeration NAD_1927_StatePlane_New_York_Central_FIPS_3102
enumeration NAD_1927_StatePlane_New_York_East_FIPS_3101
enumeration NAD_1927_StatePlane_New_York_Long_Island_FIPS_3104
enumeration NAD_1927_StatePlane_New_York_West_FIPS_3103
enumeration NAD_1927_StatePlane_North_Carolina_FIPS_3200
enumeration NAD_1927_StatePlane_North_Dakota_North_FIPS_3301
enumeration NAD_1927_StatePlane_North_Dakota_South_FIPS_3302
enumeration NAD_1927_StatePlane_Ohio_North_FIPS_3401
enumeration NAD_1927_StatePlane_Ohio_South_FIPS_3402
enumeration NAD_1927_StatePlane_Oklahoma_North_FIPS_3501
enumeration NAD_1927_StatePlane_Oklahoma_South_FIPS_3502
enumeration NAD_1927_StatePlane_Oregon_North_FIPS_3601
enumeration NAD_1927_StatePlane_Oregon_South_FIPS_3602
enumeration NAD_1927_StatePlane_Pennsylvania_North_FIPS_3701
enumeration NAD_1927_StatePlane_Pennsylvania_South_FIPS_3702
enumeration NAD_1927_StatePlane_Puerto_Rico_FIPS_5201
enumeration NAD_1927_StatePlane_Rhode_Island_FIPS_3800
enumeration NAD_1927_StatePlane_South_Carolina_North_FIPS_3901
enumeration NAD_1927_StatePlane_South_Carolina_South_FIPS_3902
enumeration NAD_1927_StatePlane_South_Dakota_North_FIPS_4001
enumeration NAD_1927_StatePlane_South_Dakota_South_FIPS_4002
enumeration NAD_1927_StatePlane_Tennessee_FIPS_4100
enumeration NAD_1927_StatePlane_Texas_Central_FIPS_4203
enumeration NAD_1927_StatePlane_Texas_North_Central_FIPS_4202
enumeration NAD_1927_StatePlane_Texas_North_FIPS_4201
enumeration NAD_1927_StatePlane_Texas_South_Central_FIPS_4204
enumeration NAD_1927_StatePlane_Texas_South_FIPS_4205
enumeration NAD_1927_StatePlane_Utah_Central_FIPS_4302
enumeration NAD_1927_StatePlane_Utah_North_FIPS_4301
enumeration NAD_1927_StatePlane_Utah_South_FIPS_4303
enumeration NAD_1927_StatePlane_Vermont_FIPS_3400
enumeration NAD_1927_StatePlane_Virginia_North_FIPS_4501
enumeration NAD_1927_StatePlane_Virginia_South_FIPS_4502
enumeration NAD_1927_StatePlane_Washington_North_FIPS_4601
enumeration NAD_1927_StatePlane_Washington_South_FIPS_4602
enumeration NAD_1927_StatePlane_West_Virginia_North_FIPS_4701
enumeration NAD_1927_StatePlane_West_Virginia_South_FIPS_4702
enumeration NAD_1927_StatePlane_Wisconsin_Central_FIPS_4802
enumeration NAD_1927_StatePlane_Wisconsin_North_FIPS_4801
enumeration NAD_1927_StatePlane_Wisconsin_South_FIPS_4803
enumeration NAD_1927_StatePlane_Wyoming_East_Central_FIPS_4902
enumeration NAD_1927_StatePlane_Wyoming_East_FIPS_4901
enumeration NAD_1927_StatePlane_Wyoming_West_Central_FIPS_4903
enumeration NAD_1927_StatePlane_Wyoming_West_FIPS_4904
enumeration NAD_1983_StatePlane_Alabama_East_FIPS_0101
enumeration NAD_1983_StatePlane_Alabama_West_FIPS_0102
enumeration NAD_1983_StatePlane_Alaska_1_FIPS_5001
enumeration NAD_1983_StatePlane_Alaska_10_FIPS_5010
enumeration NAD_1983_StatePlane_Alaska_2_FIPS_5002
enumeration NAD_1983_StatePlane_Alaska_3_FIPS_5003
enumeration NAD_1983_StatePlane_Alaska_4_FIPS_5004
enumeration NAD_1983_StatePlane_Alaska_5_FIPS_5005
enumeration NAD_1983_StatePlane_Alaska_6_FIPS_5006
enumeration NAD_1983_StatePlane_Alaska_7_FIPS_5007
enumeration NAD_1983_StatePlane_Alaska_8_FIPS_5008
enumeration NAD_1983_StatePlane_Alaska_9_FIPS_5009
enumeration NAD_1983_StatePlane_Arizona_Central_FIPS_0202
enumeration NAD_1983_StatePlane_Arizona_East_FIPS_0201
enumeration NAD_1983_StatePlane_Arizona_West_FIPS_0203
enumeration NAD_1983_StatePlane_Arkansas_North_FIPS_0301
enumeration NAD_1983_StatePlane_Arkansas_South_FIPS_0302
enumeration NAD_1983_StatePlane_California_I_FIPS_0401
enumeration NAD_1983_StatePlane_California_II_FIPS_0402
enumeration NAD_1983_StatePlane_California_III_FIPS_0403
enumeration NAD_1983_StatePlane_California_IV_FIPS_0404
enumeration NAD_1983_StatePlane_California_V_FIPS_0405
enumeration NAD_1983_StatePlane_California_VI_FIPS_0406
enumeration NAD_1983_StatePlane_Colorado_Central_FIPS_0502
enumeration NAD_1983_StatePlane_Colorado_North_FIPS_0501
enumeration NAD_1983_StatePlane_Colorado_South_FIPS_0503
enumeration NAD_1983_StatePlane_Connecticut_FIPS_0600
enumeration NAD_1983_StatePlane_Delaware_FIPS_0700
enumeration NAD_1983_StatePlane_Florida_East_FIPS_0901
enumeration NAD_1983_StatePlane_Florida_North_FIPS_0903
enumeration NAD_1983_StatePlane_Florida_West_FIPS_0902
enumeration NAD_1983_StatePlane_Georgia_East_FIPS_1001
enumeration NAD_1983_StatePlane_Georgia_West_FIPS_1002
enumeration NAD_1983_StatePlane_Guam_FIPS_5400
enumeration NAD_1983_StatePlane_Hawaii_1_FIPS_5101
enumeration NAD_1983_StatePlane_Hawaii_2_FIPS_5102
enumeration NAD_1983_StatePlane_Hawaii_3_FIPS_5103
enumeration NAD_1983_StatePlane_Hawaii_4_FIPS_5104
enumeration NAD_1983_StatePlane_Hawaii_5_FIPS_5105
enumeration NAD_1983_StatePlane_Idaho_Central_FIPS_1102
enumeration NAD_1983_StatePlane_Idaho_East_FIPS_1101
enumeration NAD_1983_StatePlane_Idaho_West_FIPS_1103
enumeration NAD_1983_StatePlane_Illinois_East_FIPS_1201
enumeration NAD_1983_StatePlane_Illinois_West_FIPS_1202
enumeration NAD_1983_StatePlane_Indiana_East_FIPS_1301
enumeration NAD_1983_StatePlane_Indiana_West_FIPS_1302
enumeration NAD_1983_StatePlane_Iowa_North_FIPS_1401
enumeration NAD_1983_StatePlane_Iowa_South_FIPS_1402
enumeration NAD_1983_StatePlane_Kansas_North_FIPS_1501
enumeration NAD_1983_StatePlane_Kansas_South_FIPS_1502
enumeration NAD_1983_StatePlane_Kentucky_FIPS_1600
enumeration NAD_1983_StatePlane_Kentucky_North_FIPS_1601
enumeration NAD_1983_StatePlane_Kentucky_South_FIPS_1602
enumeration NAD_1983_StatePlane_Louisiana_North_FIPS_1701
enumeration NAD_1983_StatePlane_Louisiana_South_FIPS_1702
enumeration NAD_1983_StatePlane_Maine_East_FIPS_1801
enumeration NAD_1983_StatePlane_Maine_West_FIPS_1802
enumeration NAD_1983_StatePlane_Maryland_FIPS_1900
enumeration NAD_1983_StatePlane_Massachusetts_Island_FIPS_2002
enumeration NAD_1983_StatePlane_Massachusetts_Mainland_FIPS_2001
enumeration NAD_1983_StatePlane_Michigan_Central_FIPS_2202
enumeration NAD_1983_StatePlane_Michigan_North_FIPS_2111
enumeration NAD_1983_StatePlane_Michigan_South_FIPS_2113
enumeration NAD_1983_StatePlane_Minnesota_Central_FIPS_2202
enumeration NAD_1983_StatePlane_Minnesota_North_FIPS_2201
enumeration NAD_1983_StatePlane_Minnesota_South_FIPS_2203
enumeration NAD_1983_StatePlane_Mississippi_East_FIPS_2301
enumeration NAD_1983_StatePlane_Mississippi_West_FIPS_2302
enumeration NAD_1983_StatePlane_Missouri_Central_FIPS_2402
enumeration NAD_1983_StatePlane_Missouri_East_FIPS_2401
enumeration NAD_1983_StatePlane_Missouri_West_FIPS_2403
enumeration NAD_1983_StatePlane_Montana_FIPS_2500
enumeration NAD_1983_StatePlane_Nebraska_FIPS_2600
enumeration NAD_1983_StatePlane_Nevada_Central_FIPS_2702
enumeration NAD_1983_StatePlane_Nevada_East_FIPS_2701
enumeration NAD_1983_StatePlane_Nevada_West_FIPS_2703
enumeration NAD_1983_StatePlane_New_Hampshire_FIPS_2800
enumeration NAD_1983_StatePlane_New_Jersey_FIPS_2900
enumeration NAD_1983_StatePlane_New_Mexico_Central_FIPS_3002
enumeration NAD_1983_StatePlane_New_Mexico_East_FIPS_3001
enumeration NAD_1983_StatePlane_New_Mexico_West_FIPS_3003
enumeration NAD_1983_StatePlane_New_York_Central_FIPS_3102
enumeration NAD_1983_StatePlane_New_York_East_FIPS_3101
enumeration NAD_1983_StatePlane_New_York_Long_Island_FIPS_3104
enumeration NAD_1983_StatePlane_New_York_West_FIPS_3103
enumeration NAD_1983_StatePlane_North_Carolina_FIPS_3200
enumeration NAD_1983_StatePlane_North_Dakota_North_FIPS_3301
enumeration NAD_1983_StatePlane_North_Dakota_South_FIPS_3302
enumeration NAD_1983_StatePlane_Ohio_North_FIPS_3401
enumeration NAD_1983_StatePlane_Ohio_South_FIPS_3402
enumeration NAD_1983_StatePlane_Oklahoma_North_FIPS_3501
enumeration NAD_1983_StatePlane_Oklahoma_South_FIPS_3502
enumeration NAD_1983_StatePlane_Oregon_North_FIPS_3601
enumeration NAD_1983_StatePlane_Oregon_South_FIPS_3602
enumeration NAD_1983_StatePlane_Pennsylvania_North_FIPS_3701
enumeration NAD_1983_StatePlane_Pennsylvania_South_FIPS_3702
enumeration NAD_1983_StatePlane_Puerto_Rico_Virgin_Islands_FIPS_5200
enumeration NAD_1983_StatePlane_Rhode_Island_FIPS_3800
enumeration NAD_1983_StatePlane_South_Carolina_FIPS_3900
enumeration NAD_1983_StatePlane_South_Dakota_North_FIPS_4001
enumeration NAD_1983_StatePlane_South_Dakota_South_FIPS_4002
enumeration NAD_1983_StatePlane_Tennessee_FIPS_4100
enumeration NAD_1983_StatePlane_Texas_Central_FIPS_4203
enumeration NAD_1983_StatePlane_Texas_North_Central_FIPS_4202
enumeration NAD_1983_StatePlane_Texas_North_FIPS_4201
enumeration NAD_1983_StatePlane_Texas_South_Central_FIPS_4204
enumeration NAD_1983_StatePlane_Texas_South_FIPS_4205
enumeration NAD_1983_StatePlane_Utah_Central_FIPS_4302
enumeration NAD_1983_StatePlane_Utah_North_FIPS_4301
enumeration NAD_1983_StatePlane_Utah_South_FIPS_4303
enumeration NAD_1983_StatePlane_Vermont_FIPS_4400
enumeration NAD_1983_StatePlane_Virginia_North_FIPS_4501
enumeration NAD_1983_StatePlane_Virginia_South_FIPS_4502
enumeration NAD_1983_StatePlane_Washington_North_FIPS_4601
enumeration NAD_1983_StatePlane_Washington_South_FIPS_4602
enumeration NAD_1983_StatePlane_West_Virginia_North_FIPS_4701
enumeration NAD_1983_StatePlane_West_Virginia_South_FIPS_4702
enumeration NAD_1983_StatePlane_Wisconsin_Central_FIPS_4802
enumeration NAD_1983_StatePlane_Wisconsin_North_FIPS_4801
enumeration NAD_1983_StatePlane_Wisconsin_South_FIPS_4803
enumeration NAD_1983_StatePlane_Wyoming_East_Central_FIPS_4902
enumeration NAD_1983_StatePlane_Wyoming_East_FIPS_4901
enumeration NAD_1983_StatePlane_Wyoming_West_Central_FIPS_4903
enumeration NAD_1983_StatePlane_Wyoming_West_FIPS_4904
enumeration NAD_1983_StatePlane_Alabama_East_FIPS_0101_Feet
enumeration NAD_1983_StatePlane_Alabama_West_FIPS_0102_Feet
enumeration NAD_1983_StatePlane_Alaska_1_FIPS_5001_Feet
enumeration NAD_1983_StatePlane_Alaska_10_FIPS_5010_Feet
enumeration NAD_1983_StatePlane_Alaska_2_FIPS_5002_Feet
enumeration NAD_1983_StatePlane_Alaska_3_FIPS_5003_Feet
enumeration NAD_1983_StatePlane_Alaska_4_FIPS_5004_Feet
enumeration NAD_1983_StatePlane_Alaska_5_FIPS_5005_Feet
enumeration NAD_1983_StatePlane_Alaska_6_FIPS_5006_Feet
enumeration NAD_1983_StatePlane_Alaska_7_FIPS_5007_Feet
enumeration NAD_1983_StatePlane_Alaska_8_FIPS_5008_Feet
enumeration NAD_1983_StatePlane_Alaska_9_FIPS_5009_Feet
enumeration NAD_1983_StatePlane_Arizona_Central_FIPS_0202_Feet
enumeration NAD_1983_StatePlane_Arizona_East_FIPS_0201_Feet
enumeration NAD_1983_StatePlane_Arizona_West_FIPS_0203_Feet
enumeration NAD_1983_StatePlane_Arkansas_North_FIPS_0301_Feet
enumeration NAD_1983_StatePlane_Arkansas_South_FIPS_0302_Feet
enumeration NAD_1983_StatePlane_California_I_FIPS_0401_Feet
enumeration NAD_1983_StatePlane_California_II_FIPS_0402_Feet
enumeration NAD_1983_StatePlane_California_III_FIPS_0403_Feet
enumeration NAD_1983_StatePlane_California_IV_FIPS_0404_Feet
enumeration NAD_1983_StatePlane_California_V_FIPS_0405_Feet
enumeration NAD_1983_StatePlane_California_VI_FIPS_0406_Feet
enumeration NAD_1983_StatePlane_Colorado_Central_FIPS_0502_Feet
enumeration NAD_1983_StatePlane_Colorado_North_FIPS_0501_Feet
enumeration NAD_1983_StatePlane_Colorado_South_FIPS_0503_Feet
enumeration NAD_1983_StatePlane_Connecticut_FIPS_0600_Feet
enumeration NAD_1983_StatePlane_Delaware_FIPS_0700_Feet
enumeration NAD_1983_StatePlane_Florida_East_FIPS_0901_Feet
enumeration NAD_1983_StatePlane_Florida_North_FIPS_0903_Feet
enumeration NAD_1983_StatePlane_Florida_West_FIPS_0902_Feet
enumeration NAD_1983_StatePlane_Georgia_East_FIPS_1001_Feet
enumeration NAD_1983_StatePlane_Georgia_West_FIPS_1002_Feet
enumeration NAD_1983_StatePlane_Guam_FIPS_5400_Feet
enumeration NAD_1983_StatePlane_Hawaii_1_FIPS_5101_Feet
enumeration NAD_1983_StatePlane_Hawaii_2_FIPS_5102_Feet
enumeration NAD_1983_StatePlane_Hawaii_3_FIPS_5103_Feet
enumeration NAD_1983_StatePlane_Hawaii_4_FIPS_5104_Feet
enumeration NAD_1983_StatePlane_Hawaii_5_FIPS_5105_Feet
enumeration NAD_1983_StatePlane_Idaho_Central_FIPS_1102_Feet
enumeration NAD_1983_StatePlane_Idaho_East_FIPS_1101_Feet
enumeration NAD_1983_StatePlane_Idaho_West_FIPS_1103_Feet
enumeration NAD_1983_StatePlane_Illinois_East_FIPS_1201_Feet
enumeration NAD_1983_StatePlane_Illinois_West_FIPS_1202_Feet
enumeration NAD_1983_StatePlane_Indiana_East_FIPS_1301_Feet
enumeration NAD_1983_StatePlane_Indiana_West_FIPS_1302_Feet
enumeration NAD_1983_StatePlane_Iowa_North_FIPS_1401_Feet
enumeration NAD_1983_StatePlane_Iowa_South_FIPS_1402_Feet
enumeration NAD_1983_StatePlane_Kansas_North_FIPS_1501_Feet
enumeration NAD_1983_StatePlane_Kansas_South_FIPS_1502_Feet
enumeration NAD_1983_StatePlane_Kentucky_FIPS_1600_Feet
enumeration NAD_1983_StatePlane_Kentucky_North_FIPS_1601_Feet
enumeration NAD_1983_StatePlane_Kentucky_South_FIPS_1602_Feet
enumeration NAD_1983_StatePlane_Louisiana_North_FIPS_1701_Feet
enumeration NAD_1983_StatePlane_Louisiana_South_FIPS_1702_Feet
enumeration NAD_1983_StatePlane_Maine_East_FIPS_1801_Feet
enumeration NAD_1983_StatePlane_Maine_West_FIPS_1802_Feet
enumeration NAD_1983_StatePlane_Maryland_FIPS_1900_Feet
enumeration NAD_1983_StatePlane_Massachusetts_Island_FIPS_2002_Feet
enumeration NAD_1983_StatePlane_Massachusetts_Mainland_FIPS_2001_Feet
enumeration NAD_1983_StatePlane_Michigan_Central_FIPS_2202_Feet
enumeration NAD_1983_StatePlane_Michigan_North_FIPS_2111_Feet
enumeration NAD_1983_StatePlane_Michigan_South_FIPS_2113_Feet
enumeration NAD_1983_StatePlane_Minnesota_Central_FIPS_2202_Feet
enumeration NAD_1983_StatePlane_Minnesota_North_FIPS_2201_Feet
enumeration NAD_1983_StatePlane_Minnesota_South_FIPS_2203_Feet
enumeration NAD_1983_StatePlane_Mississippi_East_FIPS_2301_Feet
enumeration NAD_1983_StatePlane_Mississippi_West_FIPS_2302_Feet
enumeration NAD_1983_StatePlane_Missouri_Central_FIPS_2402_Feet
enumeration NAD_1983_StatePlane_Missouri_East_FIPS_2401_Feet
enumeration NAD_1983_StatePlane_Missouri_West_FIPS_2403_Feet
enumeration NAD_1983_StatePlane_Montana_FIPS_2500_Feet
enumeration NAD_1983_StatePlane_Nebraska_FIPS_2600_Feet
enumeration NAD_1983_StatePlane_Nevada_Central_FIPS_2702_Feet
enumeration NAD_1983_StatePlane_Nevada_East_FIPS_2701_Feet
enumeration NAD_1983_StatePlane_Nevada_West_FIPS_2703_Feet
enumeration NAD_1983_StatePlane_New_Hampshire_FIPS_2800_Feet
enumeration NAD_1983_StatePlane_New_Jersey_FIPS_2900_Feet
enumeration NAD_1983_StatePlane_New_Mexico_Central_FIPS_3002_Feet
enumeration NAD_1983_StatePlane_New_Mexico_East_FIPS_3001_Feet
enumeration NAD_1983_StatePlane_New_Mexico_West_FIPS_3003_Feet
enumeration NAD_1983_StatePlane_New_York_Central_FIPS_3102_Feet
enumeration NAD_1983_StatePlane_New_York_East_FIPS_3101_Feet
enumeration NAD_1983_StatePlane_New_York_Long_Island_FIPS_3104_Feet
enumeration NAD_1983_StatePlane_New_York_West_FIPS_3103_Feet
enumeration NAD_1983_StatePlane_North_Carolina_FIPS_3200_Feet
enumeration NAD_1983_StatePlane_North_Dakota_North_FIPS_3301_Feet
enumeration NAD_1983_StatePlane_North_Dakota_South_FIPS_3302_Feet
enumeration NAD_1983_StatePlane_Ohio_North_FIPS_3401_Feet
enumeration NAD_1983_StatePlane_Ohio_South_FIPS_3402_Feet
enumeration NAD_1983_StatePlane_Oklahoma_North_FIPS_3501_Feet
enumeration NAD_1983_StatePlane_Oklahoma_South_FIPS_3502_Feet
enumeration NAD_1983_StatePlane_Oregon_North_FIPS_3601_Feet
enumeration NAD_1983_StatePlane_Oregon_South_FIPS_3602_Feet
enumeration NAD_1983_StatePlane_Pennsylvania_North_FIPS_3701_Feet
enumeration NAD_1983_StatePlane_Pennsylvania_South_FIPS_3702_Feet
enumeration NAD_1983_StatePlane_Puerto_Rico_Virgin_Islands_FIPS_5200_Feet
enumeration NAD_1983_StatePlane_Rhode_Island_FIPS_3800_Feet
enumeration NAD_1983_StatePlane_South_Carolina_FIPS_3900_Feet
enumeration NAD_1983_StatePlane_South_Dakota_North_FIPS_4001_Feet
enumeration NAD_1983_StatePlane_South_Dakota_South_FIPS_4002_Feet
enumeration NAD_1983_StatePlane_Tennessee_FIPS_4100_Feet
enumeration NAD_1983_StatePlane_Texas_Central_FIPS_4203_Feet
enumeration NAD_1983_StatePlane_Texas_North_Central_FIPS_4202_Feet
enumeration NAD_1983_StatePlane_Texas_North_FIPS_4201_Feet
enumeration NAD_1983_StatePlane_Texas_South_Central_FIPS_4204_Feet
enumeration NAD_1983_StatePlane_Texas_South_FIPS_4205_Feet
enumeration NAD_1983_StatePlane_Utah_Central_FIPS_4302_Feet
enumeration NAD_1983_StatePlane_Utah_North_FIPS_4301_Feet
enumeration NAD_1983_StatePlane_Utah_South_FIPS_4303_Feet
enumeration NAD_1983_StatePlane_Vermont_FIPS_4400_Feet
enumeration NAD_1983_StatePlane_Virginia_North_FIPS_4501_Feet
enumeration NAD_1983_StatePlane_Virginia_South_FIPS_4502_Feet
enumeration NAD_1983_StatePlane_Washington_North_FIPS_4601_Feet
enumeration NAD_1983_StatePlane_Washington_South_FIPS_4602_Feet
enumeration NAD_1983_StatePlane_West_Virginia_North_FIPS_4701_Feet
enumeration NAD_1983_StatePlane_West_Virginia_South_FIPS_4702_Feet
enumeration NAD_1983_StatePlane_Wisconsin_Central_FIPS_4802_Feet
enumeration NAD_1983_StatePlane_Wisconsin_North_FIPS_4801_Feet
enumeration NAD_1983_StatePlane_Wisconsin_South_FIPS_4803_Feet
enumeration NAD_1983_StatePlane_Wyoming_East_Central_FIPS_4902_Feet
enumeration NAD_1983_StatePlane_Wyoming_East_FIPS_4901_Feet
enumeration NAD_1983_StatePlane_Wyoming_West_Central_FIPS_4903_Feet
enumeration NAD_1983_StatePlane_Wyoming_West_FIPS_4904_Feet
enumeration NAD_1983_HARN_StatePlane_Alabama_East_FIPS_0101
enumeration NAD_1983_HARN_StatePlane_Alabama_West_FIPS_0102
enumeration NAD_1983_HARN_StatePlane_Arizona_Central_FIPS_0202
enumeration NAD_1983_HARN_StatePlane_Arizona_East_FIPS_0201
enumeration NAD_1983_HARN_StatePlane_Arizona_West_FIPS_0203
enumeration NAD_1983_HARN_StatePlane_California_I_FIPS_0401
enumeration NAD_1983_HARN_StatePlane_California_II_FIPS_0402
enumeration NAD_1983_HARN_StatePlane_California_III_FIPS_0403
enumeration NAD_1983_HARN_StatePlane_California_IV_FIPS_0404
enumeration NAD_1983_HARN_StatePlane_California_V_FIPS_0405
enumeration NAD_1983_HARN_StatePlane_California_VI_FIPS_0406
enumeration NAD_1983_HARN_StatePlane_Colorado_Central_FIPS_0502
enumeration NAD_1983_HARN_StatePlane_Colorado_North_FIPS_0501
enumeration NAD_1983_HARN_StatePlane_Colorado_South_FIPS_0503
enumeration NAD_1983_HARN_StatePlane_Connecticut_FIPS_0600
enumeration NAD_1983_HARN_StatePlane_Delaware_FIPS_0700
enumeration NAD_1983_HARN_StatePlane_Florida_East_FIPS_0901
enumeration NAD_1983_HARN_StatePlane_Florida_North_FIPS_0903
enumeration NAD_1983_HARN_StatePlane_Florida_West_FIPS_0902
enumeration NAD_1983_HARN_StatePlane_Georgia_East_FIPS_1001
enumeration NAD_1983_HARN_StatePlane_Georgia_West_FIPS_1002
enumeration NAD_1983_HARN_StatePlane_Hawaii_1_FIPS_5101
enumeration NAD_1983_HARN_StatePlane_Hawaii_2_FIPS_5102
enumeration NAD_1983_HARN_StatePlane_Hawaii_3_FIPS_5103
enumeration NAD_1983_HARN_StatePlane_Hawaii_4_FIPS_5104
enumeration NAD_1983_HARN_StatePlane_Hawaii_5_FIPS_5105
enumeration NAD_1983_HARN_StatePlane_Idaho_Central_FIPS_1102
enumeration NAD_1983_HARN_StatePlane_Idaho_East_FIPS_1101
enumeration NAD_1983_HARN_StatePlane_Idaho_West_FIPS_1103
enumeration NAD_1983_HARN_StatePlane_Illinois_East_FIPS_1201
enumeration NAD_1983_HARN_StatePlane_Illinois_West_FIPS_1202
enumeration NAD_1983_HARN_StatePlane_Indiana_East_FIPS_1301
enumeration NAD_1983_HARN_StatePlane_Indiana_West_FIPS_1302
enumeration NAD_1983_HARN_StatePlane_Kansas_North_FIPS_1501
enumeration NAD_1983_HARN_StatePlane_Kansas_South_FIPS_1502
enumeration NAD_1983_HARN_StatePlane_Kentucky_North_FIPS_1601
enumeration NAD_1983_HARN_StatePlane_Kentucky_South_FIPS_1602
enumeration NAD_1983_HARN_StatePlane_Louisiana_North_FIPS_1701
enumeration NAD_1983_HARN_StatePlane_Louisiana_South_FIPS_1702
enumeration NAD_1983_HARN_StatePlane_Maine_East_FIPS_1801
enumeration NAD_1983_HARN_StatePlane_Maine_West_FIPS_1802
enumeration NAD_1983_HARN_StatePlane_Maryland_FIPS_1900
enumeration NAD_1983_HARN_StatePlane_Massachusetts_Island_FIPS_2002
enumeration NAD_1983_HARN_StatePlane_Massachusetts_Mainland_FIPS_2001
enumeration NAD_1983_HARN_StatePlane_Michigan_Central_FIPS_2202
enumeration NAD_1983_HARN_StatePlane_Michigan_North_FIPS_2111
enumeration NAD_1983_HARN_StatePlane_Michigan_South_FIPS_2113
enumeration NAD_1983_HARN_StatePlane_Mississippi_East_FIPS_2301
enumeration NAD_1983_HARN_StatePlane_Mississippi_West_FIPS_2302
enumeration NAD_1983_HARN_StatePlane_Montana_FIPS_2500
enumeration NAD_1983_HARN_StatePlane_Nebraska_FIPS_2600
enumeration NAD_1983_HARN_StatePlane_Nevada_Central_FIPS_2702
enumeration NAD_1983_HARN_StatePlane_Nevada_East_FIPS_2701
enumeration NAD_1983_HARN_StatePlane_Nevada_West_FIPS_2703
enumeration NAD_1983_HARN_StatePlane_New_Hampshire_FIPS_2800
enumeration NAD_1983_HARN_StatePlane_New_Jersey_FIPS_2900
enumeration NAD_1983_HARN_StatePlane_New_Mexico_Central_FIPS_3002
enumeration NAD_1983_HARN_StatePlane_New_Mexico_East_FIPS_3001
enumeration NAD_1983_HARN_StatePlane_New_Mexico_West_FIPS_3003
enumeration NAD_1983_HARN_StatePlane_New_York_Central_FIPS_3102
enumeration NAD_1983_HARN_StatePlane_New_York_East_FIPS_3101
enumeration NAD_1983_HARN_StatePlane_New_York_Long_Island_FIPS_3104
enumeration NAD_1983_HARN_StatePlane_New_York_West_FIPS_3103
enumeration NAD_1983_HARN_StatePlane_North_Dakota_North_FIPS_3301
enumeration NAD_1983_HARN_StatePlane_North_Dakota_South_FIPS_3302
enumeration NAD_1983_HARN_StatePlane_Ohio_North_FIPS_3401
enumeration NAD_1983_HARN_StatePlane_Ohio_South_FIPS_3402
enumeration NAD_1983_HARN_StatePlane_Oklahoma_North_FIPS_3501
enumeration NAD_1983_HARN_StatePlane_Oklahoma_South_FIPS_3502
enumeration NAD_1983_HARN_StatePlane_Oregon_North_FIPS_3601
enumeration NAD_1983_HARN_StatePlane_Oregon_South_FIPS_3602
enumeration NAD_1983_HARN_StatePlane_Puerto_Rico_Virgin_Islands_FIPS_5200
enumeration NAD_1983_HARN_StatePlane_Rhode_Island_FIPS_3800
enumeration NAD_1983_HARN_StatePlane_South_Dakota_North_FIPS_4001
enumeration NAD_1983_HARN_StatePlane_South_Dakota_South_FIPS_4002
enumeration NAD_1983_HARN_StatePlane_Tennessee_FIPS_4100
enumeration NAD_1983_HARN_StatePlane_Texas_Central_FIPS_4203
enumeration NAD_1983_HARN_StatePlane_Texas_North_Central_FIPS_4202
enumeration NAD_1983_HARN_StatePlane_Texas_North_FIPS_4201
enumeration NAD_1983_HARN_StatePlane_Texas_South_Central_FIPS_4204
enumeration NAD_1983_HARN_StatePlane_Texas_South_FIPS_4205
enumeration NAD_1983_HARN_StatePlane_Utah_Central_FIPS_4302
enumeration NAD_1983_HARN_StatePlane_Utah_North_FIPS_4301
enumeration NAD_1983_HARN_StatePlane_Utah_South_FIPS_4303
enumeration NAD_1983_HARN_StatePlane_Vermont_FIPS_4400
enumeration NAD_1983_HARN_StatePlane_Virginia_North_FIPS_4501
enumeration NAD_1983_HARN_StatePlane_Virginia_South_FIPS_4502
enumeration NAD_1983_HARN_StatePlane_Washington_North_FIPS_4601
enumeration NAD_1983_HARN_StatePlane_Washington_South_FIPS_4602
enumeration NAD_1983_HARN_StatePlane_West_Virginia_North_FIPS_4701
enumeration NAD_1983_HARN_StatePlane_West_Virginia_South_FIPS_4702
enumeration NAD_1983_HARN_StatePlane_Wisconsin_Central_FIPS_4802
enumeration NAD_1983_HARN_StatePlane_Wisconsin_North_FIPS_4801
enumeration NAD_1983_HARN_StatePlane_Wisconsin_South_FIPS_4803
enumeration NAD_1983_HARN_StatePlane_Wyoming_East_FIPS_4901
enumeration NAD_1983_HARN_StatePlane_Wyoming_East_Central_FIPS_4902
enumeration NAD_1983_HARN_StatePlane_Wyoming_West_Central_FIPS_4903
enumeration NAD_1983_HARN_StatePlane_Wyoming_West_FIPS_4904
enumeration American_Samoa_1962_StatePlane_American_Samoa_FIPS_5300
enumeration NAD_1983_HARN_Guam_Map_Grid
enumeration NAD_1983_HARN_UTM_Zone_2S
enumeration NAD_Michigan_StatePlane_Michigan_Central_FIPS_2112
enumeration NAD_Michigan_StatePlane_Michigan_Central_Old_FIPS_2102
enumeration NAD_Michigan_StatePlane_Michigan_East_Old_FIPS_2101
enumeration NAD_Michigan_StatePlane_Michigan_North_FIPS_2111
enumeration NAD_Michigan_StatePlane_Michigan_South_FIPS_2113
enumeration NAD_Michigan_StatePlane_Michigan_West_Old_FIPS_2103
enumeration Old_Hawaiian_StatePlane_Hawaii_1_FIPS_5101
enumeration Old_Hawaiian_StatePlane_Hawaii_2_FIPS_5102
enumeration Old_Hawaiian_StatePlane_Hawaii_3_FIPS_5103
enumeration Old_Hawaiian_StatePlane_Hawaii_4_FIPS_5104
enumeration Old_Hawaiian_StatePlane_Hawaii_5_FIPS_5105
enumeration Puerto_Rico_StatePlane_Puerto_Rico_FIPS_5201
enumeration Puerto_Rico_StatePlane_Virgin_Islands_St_Croix_FIPS_5202
enumeration NAD_1927_UTM_Zone_10N
enumeration NAD_1927_UTM_Zone_11N
enumeration NAD_1927_UTM_Zone_12N
enumeration NAD_1927_UTM_Zone_13N
enumeration NAD_1927_UTM_Zone_14N
enumeration NAD_1927_UTM_Zone_15N
enumeration NAD_1927_UTM_Zone_16N
enumeration NAD_1927_UTM_Zone_17N
enumeration NAD_1927_UTM_Zone_18N
enumeration NAD_1927_UTM_Zone_19N
enumeration NAD_1927_UTM_Zone_20N
enumeration NAD_1927_UTM_Zone_21N
enumeration NAD_1927_UTM_Zone_22N
enumeration NAD_1927_UTM_Zone_3N
enumeration NAD_1927_UTM_Zone_4N
enumeration NAD_1927_UTM_Zone_5N
enumeration NAD_1927_UTM_Zone_6N
enumeration NAD_1927_UTM_Zone_7N
enumeration NAD_1927_UTM_Zone_8N
enumeration NAD_1927_UTM_Zone_9N
enumeration NAD_1983_UTM_Zone_10N
enumeration NAD_1983_UTM_Zone_11N
enumeration NAD_1983_UTM_Zone_12N
enumeration NAD_1983_UTM_Zone_13N
enumeration NAD_1983_UTM_Zone_14N
enumeration NAD_1983_UTM_Zone_15N
enumeration NAD_1983_UTM_Zone_16N
enumeration NAD_1983_UTM_Zone_17N
enumeration NAD_1983_UTM_Zone_18N
enumeration NAD_1983_UTM_Zone_19N
enumeration NAD_1983_UTM_Zone_20N
enumeration NAD_1983_UTM_Zone_21N
enumeration NAD_1983_UTM_Zone_22N
enumeration NAD_1983_UTM_Zone_23N
enumeration NAD_1983_UTM_Zone_3N
enumeration NAD_1983_UTM_Zone_4N
enumeration NAD_1983_UTM_Zone_5N
enumeration NAD_1983_UTM_Zone_6N
enumeration NAD_1983_UTM_Zone_7N
enumeration NAD_1983_UTM_Zone_8N
enumeration NAD_1983_UTM_Zone_9N
enumeration Abidjan_1987_UTM_Zone_29N
enumeration Abidjan_1987_UTM_Zone_30N
enumeration Adindan_UTM_Zone_37N
enumeration Adindan_UTM_Zone_38N
enumeration Afgooye_UTM_Zone_38N
enumeration Afgooye_UTM_Zone_39N
enumeration Ain_el_Abd_UTM_Zone_37N
enumeration Ain_el_Abd_UTM_Zone_38N
enumeration Ain_el_Abd_UTM_Zone_39N
enumeration Aratu_UTM_Zone_22S
enumeration Aratu_UTM_Zone_23S
enumeration Aratu_UTM_Zone_24S
enumeration Arc_1950_UTM_Zone_34S
enumeration Arc_1950_UTM_Zone_35S
enumeration Arc_1950_UTM_Zone_36S
enumeration Arc_1960_UTM_Zone_35N
enumeration Arc_1960_UTM_Zone_35S
enumeration Arc_1960_UTM_Zone_36N
enumeration Arc_1960_UTM_Zone_36S
enumeration Arc_1960_UTM_Zone_37N
enumeration Arc_1960_UTM_Zone_37S
enumeration ATS_1977_UTM_Zone_19N
enumeration ATS_1977_UTM_Zone_20N
enumeration Batavia_UTM_Zone_48S
enumeration Batavia_UTM_Zone_49S
enumeration Batavia_UTM_Zone_50S
enumeration Bissau_UTM_Zone_28N
enumeration Bogota_UTM_Zone_17N
enumeration Bogota_UTM_Zone_18N
enumeration Camacupa_UTM_Zone_32S
enumeration Camacupa_UTM_Zone_33S
enumeration Cape_UTM_Zone_34S
enumeration Cape_UTM_Zone_35S
enumeration Cape_UTM_Zone_36S
enumeration Carthage_UTM_Zone_32N
enumeration Conakry_1905_UTM_Zone_28N
enumeration Conakry_1905_UTM_Zone_29N
enumeration Corrego_Alegre_UTM_Zone_23S
enumeration Corrego_Alegre_UTM_Zone_24S
enumeration Dabola_UTM_Zone_28N
enumeration Dabola_UTM_Zone_29N
enumeration Datum_73_UTM_Zone_29N
enumeration Douala_UTM_Zone_32N
enumeration ED_1950_ED77_UTM_Zone_38N
enumeration ED_1950_ED77_UTM_Zone_39N
enumeration ED_1950_ED77_UTM_Zone_40N
enumeration ED_1950_ED77_UTM_Zone_41N
enumeration ELD_1979_UTM_Zone_32N
enumeration ELD_1979_UTM_Zone_33N
enumeration ELD_1979_UTM_Zone_34N
enumeration ELD_1979_UTM_Zone_35N
enumeration ETRF_1989_UTM_Zone_28N
enumeration ETRF_1989_UTM_Zone_29N
enumeration ETRF_1989_UTM_Zone_30N
enumeration ETRF_1989_UTM_Zone_31N
enumeration ETRF_1989_UTM_Zone_32N
enumeration ETRF_1989_UTM_Zone_33N
enumeration ETRF_1989_UTM_Zone_34N
enumeration ETRF_1989_UTM_Zone_35N
enumeration ETRF_1989_UTM_Zone_36N
enumeration ETRF_1989_UTM_Zone_37N
enumeration ETRF_1989_UTM_Zone_38N
enumeration ED_1950_UTM_Zone_28N
enumeration ED_1950_UTM_Zone_29N
enumeration ED_1950_UTM_Zone_30N
enumeration ED_1950_UTM_Zone_31N
enumeration ED_1950_UTM_Zone_32N
enumeration ED_1950_UTM_Zone_33N
enumeration ED_1950_UTM_Zone_34N
enumeration ED_1950_UTM_Zone_35N
enumeration ED_1950_UTM_Zone_36N
enumeration ED_1950_UTM_Zone_37N
enumeration ED_1950_UTM_Zone_38N
enumeration Fahud_UTM_Zone_39N
enumeration Fahud_UTM_Zone_40N
enumeration Garoua_UTM_Zone_33N
enumeration Graciosa_Base_SW_1948_UTM_Zone_26N
enumeration Hito_XVIII_1963_UTM_19S
enumeration Hong_Kong_1980_UTM_Zone_49N
enumeration Hong_Kong_1980_UTM_Zone_50N
enumeration Indian_1954_UTM_Zone_46N
enumeration Indian_1954_UTM_Zone_47N
enumeration Indian_1954_UTM_Zone_48N
enumeration Indian_1960_UTM_Zone_48N
enumeration Indian_1960_UTM_Zone_49N
enumeration Indian_1975_UTM_Zone_47N
enumeration Indian_1975_UTM_Zone_48N
enumeration Indonesian_1974_UTM_Zone_46N
enumeration Indonesian_1974_UTM_Zone_46S
enumeration Indonesian_1974_UTM_Zone_47N
enumeration Indonesian_1974_UTM_Zone_47S
enumeration Indonesian_1974_UTM_Zone_48N
enumeration Indonesian_1974_UTM_Zone_48S
enumeration Indonesian_1974_UTM_Zone_49N
enumeration Indonesian_1974_UTM_Zone_49S
enumeration Indonesian_1974_UTM_Zone_50N
enumeration Indonesian_1974_UTM_Zone_50S
enumeration Indonesian_1974_UTM_Zone_51N
enumeration Indonesian_1974_UTM_Zone_51S
enumeration Indonesian_1974_UTM_Zone_52N
enumeration Indonesian_1974_UTM_Zone_52S
enumeration Indonesian_1974_UTM_Zone_53N
enumeration Indonesian_1974_UTM_Zone_53S
enumeration Indonesian_1974_UTM_Zone_54S
enumeration IRENET95_UTM_Zone_29N
enumeration Kertau_UTM_Zone_47N
enumeration Kertau_UTM_Zone_48N
enumeration La_Canoa_UTM_Zone_18N
enumeration La_Canoa_UTM_Zone_19N
enumeration La_Canoa_UTM_Zone_20N
enumeration La_Canoa_UTM_Zone_21N
enumeration Locodjo_1965_UTM_Zone_29N
enumeration Locodjo_1965_UTM_Zone_30N
enumeration Lome_UTM_Zone_31N
enumeration Mporaloko_UTM_Zone_32N
enumeration Mporaloko_UTM_Zone_32S
enumeration Malongo_1987_UTM_Zone_32S
enumeration Massawa_UTM_Zone_37N
enumeration Mhast_UTM_Zone_32S
enumeration Minna_UTM_Zone_31N
enumeration Minna_UTM_Zone_32N
enumeration Moznet_UTM_Zone_36S
enumeration Moznet_UTM_Zone_37S
enumeration NAD_1927_BLM_Zone_14N
enumeration NAD_1927_BLM_Zone_15N
enumeration NAD_1927_BLM_Zone_16N
enumeration NAD_1927_BLM_Zone_17N
enumeration NAD_1983_HARN_UTM_Zone_2S
enumeration Nahrwan_1967_UTM_Zone_38N
enumeration Nahrwan_1967_UTM_Zone_39N
enumeration Nahrwan_1967_UTM_Zone_40N
enumeration Naparima_1955_UTM_Zone_20N
enumeration Naparima_1972_UTM_Zone_20N
enumeration NGN_UTM_Zone_38N
enumeration NGN_UTM_Zone_39N
enumeration NGO_1948_UTM_Zone_32N
enumeration NGO_1948_UTM_Zone_33N
enumeration NGO_1948_UTM_Zone_34N
enumeration NGO_1948_UTM_Zone_35N
enumeration Nord_Sahara_1959_UTM_Zone_29N
enumeration Nord_Sahara_1959_UTM_Zone_30N
enumeration Nord_Sahara_1959_UTM_Zone_31N
enumeration Nord_Sahara_1959_UTM_Zone_32N
enumeration NZGD_1949_UTM_Zone_58S
enumeration NZGD_1949_UTM_Zone_59S
enumeration NZGD_1949_UTM_Zone_60S
enumeration NZGD_2000_UTM_Zone_58S
enumeration NZGD_2000_UTM_Zone_59S
enumeration NZGD_2000_UTM_Zone_60S
enumeration Observ_Meteorologico_1939_UTM_Zone_25N
enumeration Old_Hawaiian_UTM_Zone_4N
enumeration Old_Hawaiian_UTM_Zone_5N
enumeration PDO_1993_UTM_Zone_39N
enumeration PDO_1993_UTM_Zone_40N
enumeration Pointe_Noire_UTM_Zone_32S
enumeration Porto_Santo_1936_UTM_Zone_28N
enumeration PSAD_1956_UTM_Zone_17S
enumeration PSAD_1956_UTM_Zone_18N
enumeration PSAD_1956_UTM_Zone_18S
enumeration PSAD_1956_UTM_Zone_19N
enumeration PSAD_1956_UTM_Zone_19S
enumeration PSAD_1956_UTM_Zone_20N
enumeration PSAD_1956_UTM_Zone_20S
enumeration PSAD_1956_UTM_Zone_21N
enumeration PSAD_1956_UTM_Zone_22S
enumeration Puerto_Rico_UTM_Zone_20N
enumeration Samboja_UTM_Zone_50S
enumeration Sao_Braz_UTM_Zone_26N
enumeration Sapper_Hill_1943_UTM_Zone_20S
enumeration Sapper_Hill_1943_UTM_Zone_21S
enumeration Schwarzeck_UTM_Zone_33S
enumeration Selvagem_Grande_1938_UTM_Zone_28N
enumeration Sierra_Leone_1968_UTM_Zone_28N
enumeration Sierra_Leone_1968_UTM_Zone_29N
enumeration SIRGAS_UTM_Zone_17N
enumeration SIRGAS_UTM_Zone_17S
enumeration SIRGAS_UTM_Zone_18N
enumeration SIRGAS_UTM_Zone_18S
enumeration SIRGAS_UTM_Zone_19N
enumeration SIRGAS_UTM_Zone_19S
enumeration SIRGAS_UTM_Zone_20N
enumeration SIRGAS_UTM_Zone_20S
enumeration SIRGAS_UTM_Zone_21N
enumeration SIRGAS_UTM_Zone_21S
enumeration SIRGAS_UTM_Zone_22N
enumeration SIRGAS_UTM_Zone_22S
enumeration SIRGAS_UTM_Zone_23S
enumeration SIRGAS_UTM_Zone_24S
enumeration SIRGAS_UTM_Zone_25S
enumeration SAD_1969_UTM_Zone_17S
enumeration SAD_1969_UTM_Zone_18N
enumeration SAD_1969_UTM_Zone_18S
enumeration SAD_1969_UTM_Zone_19N
enumeration SAD_1969_UTM_Zone_19S
enumeration SAD_1969_UTM_Zone_20N
enumeration SAD_1969_UTM_Zone_20S
enumeration SAD_1969_UTM_Zone_21N
enumeration SAD_1969_UTM_Zone_21S
enumeration SAD_1969_UTM_Zone_22N
enumeration SAD_1969_UTM_Zone_22S
enumeration SAD_1969_UTM_Zone_23S
enumeration SAD_1969_UTM_Zone_24S
enumeration SAD_1969_UTM_Zone_25S
enumeration Sudan_UTM_Zone_35N
enumeration Sudan_UTM_Zone_36N
enumeration Tananarive_1925_UTM_Zone_38S
enumeration Tananarive_1925_UTM_Zone_39S
enumeration Tete_UTM_Zone_36S
enumeration Tete_UTM_Zone_37S
enumeration Timbalai_1948_UTM_Zone_49N
enumeration Timbalai_1948_UTM_Zone_50N
enumeration Tokyo_UTM_Zone_51N
enumeration Tokyo_UTM_Zone_52N
enumeration Tokyo_UTM_Zone_53N
enumeration Tokyo_UTM_Zone_54N
enumeration Tokyo_UTM_Zone_55N
enumeration Tokyo_UTM_Zone_56N
enumeration TC_1948_UTM_Zone_39N
enumeration TC_1948_UTM_Zone_40N
enumeration Yemen_NGN_1996_UTM_Zone_38N
enumeration Yemen_NGN_1996_UTM_Zone_39N
enumeration Yoff_1972_UTM_Zone_28N
enumeration Zanderij_1972_UTM_Zone_21N
enumeration WGS_1972_UTM_Zone_10N
enumeration WGS_1972_UTM_Zone_10S
enumeration WGS_1972_UTM_Zone_11N
enumeration WGS_1972_UTM_Zone_11S
enumeration WGS_1972_UTM_Zone_12N
enumeration WGS_1972_UTM_Zone_12S
enumeration WGS_1972_UTM_Zone_13N
enumeration WGS_1972_UTM_Zone_13S
enumeration WGS_1972_UTM_Zone_14N
enumeration WGS_1972_UTM_Zone_14S
enumeration WGS_1972_UTM_Zone_15N
enumeration WGS_1972_UTM_Zone_15S
enumeration WGS_1972_UTM_Zone_16N
enumeration WGS_1972_UTM_Zone_16S
enumeration WGS_1972_UTM_Zone_17N
enumeration WGS_1972_UTM_Zone_17S
enumeration WGS_1972_UTM_Zone_18N
enumeration WGS_1972_UTM_Zone_18S
enumeration WGS_1972_UTM_Zone_19N
enumeration WGS_1972_UTM_Zone_19S
enumeration WGS_1972_UTM_Zone_1N
enumeration WGS_1972_UTM_Zone_1S
enumeration WGS_1972_UTM_Zone_20N
enumeration WGS_1972_UTM_Zone_20S
enumeration WGS_1972_UTM_Zone_21N
enumeration WGS_1972_UTM_Zone_21S
enumeration WGS_1972_UTM_Zone_22N
enumeration WGS_1972_UTM_Zone_22S
enumeration WGS_1972_UTM_Zone_23N
enumeration WGS_1972_UTM_Zone_23S
enumeration WGS_1972_UTM_Zone_24N
enumeration WGS_1972_UTM_Zone_24S
enumeration WGS_1972_UTM_Zone_25N
enumeration WGS_1972_UTM_Zone_25S
enumeration WGS_1972_UTM_Zone_26N
enumeration WGS_1972_UTM_Zone_26S
enumeration WGS_1972_UTM_Zone_27N
enumeration WGS_1972_UTM_Zone_27S
enumeration WGS_1972_UTM_Zone_28N
enumeration WGS_1972_UTM_Zone_28S
enumeration WGS_1972_UTM_Zone_29N
enumeration WGS_1972_UTM_Zone_29S
enumeration WGS_1972_UTM_Zone_2N
enumeration WGS_1972_UTM_Zone_2S
enumeration WGS_1972_UTM_Zone_30N
enumeration WGS_1972_UTM_Zone_30S
enumeration WGS_1972_UTM_Zone_31N
enumeration WGS_1972_UTM_Zone_31S
enumeration WGS_1972_UTM_Zone_32N
enumeration WGS_1972_UTM_Zone_32S
enumeration WGS_1972_UTM_Zone_33N
enumeration WGS_1972_UTM_Zone_33S
enumeration WGS_1972_UTM_Zone_34N
enumeration WGS_1972_UTM_Zone_34S
enumeration WGS_1972_UTM_Zone_35N
enumeration WGS_1972_UTM_Zone_35S
enumeration WGS_1972_UTM_Zone_36N
enumeration WGS_1972_UTM_Zone_36S
enumeration WGS_1972_UTM_Zone_37N
enumeration WGS_1972_UTM_Zone_37S
enumeration WGS_1972_UTM_Zone_38N
enumeration WGS_1972_UTM_Zone_38S
enumeration WGS_1972_UTM_Zone_39N
enumeration WGS_1972_UTM_Zone_39S
enumeration WGS_1972_UTM_Zone_3N
enumeration WGS_1972_UTM_Zone_3S
enumeration WGS_1972_UTM_Zone_40N
enumeration WGS_1972_UTM_Zone_40S
enumeration WGS_1972_UTM_Zone_41N
enumeration WGS_1972_UTM_Zone_41S
enumeration WGS_1972_UTM_Zone_42N
enumeration WGS_1972_UTM_Zone_42S
enumeration WGS_1972_UTM_Zone_43N
enumeration WGS_1972_UTM_Zone_43S
enumeration WGS_1972_UTM_Zone_44N
enumeration WGS_1972_UTM_Zone_44S
enumeration WGS_1972_UTM_Zone_45N
enumeration WGS_1972_UTM_Zone_45S
enumeration WGS_1972_UTM_Zone_46N
enumeration WGS_1972_UTM_Zone_46S
enumeration WGS_1972_UTM_Zone_47N
enumeration WGS_1972_UTM_Zone_47S
enumeration WGS_1972_UTM_Zone_48N
enumeration WGS_1972_UTM_Zone_48S
enumeration WGS_1972_UTM_Zone_49N
enumeration WGS_1972_UTM_Zone_49S
enumeration WGS_1972_UTM_Zone_4N
enumeration WGS_1972_UTM_Zone_4S
enumeration WGS_1972_UTM_Zone_50N
enumeration WGS_1972_UTM_Zone_50S
enumeration WGS_1972_UTM_Zone_51N
enumeration WGS_1972_UTM_Zone_51S
enumeration WGS_1972_UTM_Zone_52N
enumeration WGS_1972_UTM_Zone_52S
enumeration WGS_1972_UTM_Zone_53N
enumeration WGS_1972_UTM_Zone_53S
enumeration WGS_1972_UTM_Zone_54N
enumeration WGS_1972_UTM_Zone_54S
enumeration WGS_1972_UTM_Zone_55N
enumeration WGS_1972_UTM_Zone_55S
enumeration WGS_1972_UTM_Zone_56N
enumeration WGS_1972_UTM_Zone_56S
enumeration WGS_1972_UTM_Zone_57N
enumeration WGS_1972_UTM_Zone_57S
enumeration WGS_1972_UTM_Zone_58N
enumeration WGS_1972_UTM_Zone_58S
enumeration WGS_1972_UTM_Zone_59N
enumeration WGS_1972_UTM_Zone_59S
enumeration WGS_1972_UTM_Zone_5N
enumeration WGS_1972_UTM_Zone_5S
enumeration WGS_1972_UTM_Zone_60N
enumeration WGS_1972_UTM_Zone_60S
enumeration WGS_1972_UTM_Zone_6N
enumeration WGS_1972_UTM_Zone_6S
enumeration WGS_1972_UTM_Zone_7N
enumeration WGS_1972_UTM_Zone_7S
enumeration WGS_1972_UTM_Zone_8N
enumeration WGS_1972_UTM_Zone_8S
enumeration WGS_1972_UTM_Zone_9N
enumeration WGS_1972_UTM_Zone_9S
enumeration WGS_1984_UTM_Zone_10N
enumeration WGS_1984_UTM_Zone_10S
enumeration WGS_1984_UTM_Zone_11N
enumeration WGS_1984_UTM_Zone_11S
enumeration WGS_1984_UTM_Zone_12N
enumeration WGS_1984_UTM_Zone_12S
enumeration WGS_1984_UTM_Zone_13N
enumeration WGS_1984_UTM_Zone_13S
enumeration WGS_1984_UTM_Zone_14N
enumeration WGS_1984_UTM_Zone_14S
enumeration WGS_1984_UTM_Zone_15N
enumeration WGS_1984_UTM_Zone_15S
enumeration WGS_1984_UTM_Zone_16N
enumeration WGS_1984_UTM_Zone_16S
enumeration WGS_1984_UTM_Zone_17N
enumeration WGS_1984_UTM_Zone_17S
enumeration WGS_1984_UTM_Zone_18N
enumeration WGS_1984_UTM_Zone_18S
enumeration WGS_1984_UTM_Zone_19N
enumeration WGS_1984_UTM_Zone_19S
enumeration WGS_1984_UTM_Zone_1N
enumeration WGS_1984_UTM_Zone_1S
enumeration WGS_1984_UTM_Zone_20N
enumeration WGS_1984_UTM_Zone_20S
enumeration WGS_1984_UTM_Zone_21N
enumeration WGS_1984_UTM_Zone_21S
enumeration WGS_1984_UTM_Zone_22N
enumeration WGS_1984_UTM_Zone_22S
enumeration WGS_1984_UTM_Zone_23N
enumeration WGS_1984_UTM_Zone_23S
enumeration WGS_1984_UTM_Zone_24N
enumeration WGS_1984_UTM_Zone_24S
enumeration WGS_1984_UTM_Zone_25N
enumeration WGS_1984_UTM_Zone_25S
enumeration WGS_1984_UTM_Zone_26N
enumeration WGS_1984_UTM_Zone_26S
enumeration WGS_1984_UTM_Zone_27N
enumeration WGS_1984_UTM_Zone_27S
enumeration WGS_1984_UTM_Zone_28N
enumeration WGS_1984_UTM_Zone_28S
enumeration WGS_1984_UTM_Zone_29N
enumeration WGS_1984_UTM_Zone_29S
enumeration WGS_1984_UTM_Zone_2N
enumeration WGS_1984_UTM_Zone_2S
enumeration WGS_1984_UTM_Zone_30N
enumeration WGS_1984_UTM_Zone_30S
enumeration WGS_1984_UTM_Zone_31N
enumeration WGS_1984_UTM_Zone_31S
enumeration WGS_1984_UTM_Zone_32N
enumeration WGS_1984_UTM_Zone_32S
enumeration WGS_1984_UTM_Zone_33N
enumeration WGS_1984_UTM_Zone_33S
enumeration WGS_1984_UTM_Zone_34N
enumeration WGS_1984_UTM_Zone_34S
enumeration WGS_1984_UTM_Zone_35N
enumeration WGS_1984_UTM_Zone_35S
enumeration WGS_1984_UTM_Zone_36N
enumeration WGS_1984_UTM_Zone_36S
enumeration WGS_1984_UTM_Zone_37N
enumeration WGS_1984_UTM_Zone_37S
enumeration WGS_1984_UTM_Zone_38N
enumeration WGS_1984_UTM_Zone_38S
enumeration WGS_1984_UTM_Zone_39N
enumeration WGS_1984_UTM_Zone_39S
enumeration WGS_1984_UTM_Zone_3N
enumeration WGS_1984_UTM_Zone_3S
enumeration WGS_1984_UTM_Zone_40N
enumeration WGS_1984_UTM_Zone_40S
enumeration WGS_1984_UTM_Zone_41N
enumeration WGS_1984_UTM_Zone_41S
enumeration WGS_1984_UTM_Zone_42N
enumeration WGS_1984_UTM_Zone_42S
enumeration WGS_1984_UTM_Zone_43N
enumeration WGS_1984_UTM_Zone_43S
enumeration WGS_1984_UTM_Zone_44N
enumeration WGS_1984_UTM_Zone_44S
enumeration WGS_1984_UTM_Zone_45N
enumeration WGS_1984_UTM_Zone_45S
enumeration WGS_1984_UTM_Zone_46N
enumeration WGS_1984_UTM_Zone_46S
enumeration WGS_1984_UTM_Zone_47N
enumeration WGS_1984_UTM_Zone_47S
enumeration WGS_1984_UTM_Zone_48N
enumeration WGS_1984_UTM_Zone_48S
enumeration WGS_1984_UTM_Zone_49N
enumeration WGS_1984_UTM_Zone_49S
enumeration WGS_1984_UTM_Zone_4N
enumeration WGS_1984_UTM_Zone_4S
enumeration WGS_1984_UTM_Zone_50N
enumeration WGS_1984_UTM_Zone_50S
enumeration WGS_1984_UTM_Zone_51N
enumeration WGS_1984_UTM_Zone_51S
enumeration WGS_1984_UTM_Zone_52N
enumeration WGS_1984_UTM_Zone_52S
enumeration WGS_1984_UTM_Zone_53N
enumeration WGS_1984_UTM_Zone_53S
enumeration WGS_1984_UTM_Zone_54N
enumeration WGS_1984_UTM_Zone_54S
enumeration WGS_1984_UTM_Zone_55N
enumeration WGS_1984_UTM_Zone_55S
enumeration WGS_1984_UTM_Zone_56N
enumeration WGS_1984_UTM_Zone_56S
enumeration WGS_1984_UTM_Zone_57N
enumeration WGS_1984_UTM_Zone_57S
enumeration WGS_1984_UTM_Zone_58N
enumeration WGS_1984_UTM_Zone_58S
enumeration WGS_1984_UTM_Zone_59N
enumeration WGS_1984_UTM_Zone_59S
enumeration WGS_1984_UTM_Zone_5N
enumeration WGS_1984_UTM_Zone_5S
enumeration WGS_1984_UTM_Zone_60N
enumeration WGS_1984_UTM_Zone_60S
enumeration WGS_1984_UTM_Zone_6N
enumeration WGS_1984_UTM_Zone_6S
enumeration WGS_1984_UTM_Zone_7N
enumeration WGS_1984_UTM_Zone_7S
enumeration WGS_1984_UTM_Zone_8N
enumeration WGS_1984_UTM_Zone_8S
enumeration WGS_1984_UTM_Zone_9N
enumeration WGS_1984_UTM_Zone_9S
enumeration World_Aitoff
enumeration World_Behrmann
enumeration World_Bonne
enumeration World_Craster_Parabolic
enumeration World_Cylindrical_Equal_Area
enumeration World_Eckert_I
enumeration World_Eckert_II
enumeration World_Eckert_III
enumeration World_Eckert_IV
enumeration World_Eckert_V
enumeration World_Eckert_VI
enumeration World_Equidistant_Conic
enumeration World_Equidistant_Cylindrical
enumeration World_Flat_Polar_Quartic
enumeration World_Gall_Stereographic
enumeration World_Hammer_Aitoff
enumeration World_Loximuthal
enumeration World_Mercator
enumeration World_Miller_Cylindrical
enumeration World_Mollweide
enumeration World_Plate_Carree
enumeration World_Polyconic
enumeration World_Quartic_Authalic
enumeration World_Robinson
enumeration World_Sinusoidal
enumeration Sphere_Aitoff
enumeration Sphere_Behrmann
enumeration Sphere_Bonne
enumeration Sphere_Craster_Parabolic
enumeration Sphere_Cylindrical_Equal_Area
enumeration Sphere_Eckert_I
enumeration Sphere_Eckert_II
enumeration Sphere_Eckert_III
enumeration Sphere_Eckert_IV
enumeration Sphere_Eckert_V
enumeration Sphere_Eckert_VI
enumeration Sphere_Equidistant_Conic
enumeration Sphere_Equidistant_Cylindrical
enumeration Sphere_Flat_Polar_Quartic
enumeration Sphere_Gall_Stereographic
enumeration Sphere_Hammer_Aitoff
enumeration Sphere_Loximuthal
enumeration Sphere_Mercator
enumeration Sphere_Miller_Cylindrical
enumeration Sphere_Mollweide
enumeration Sphere_Plate_Carree
enumeration Sphere_Polyconic
enumeration Sphere_Quartic_Authalic
enumeration Sphere_Robinson
enumeration Sphere_Sinusoidal
enumeration Sphere_Times
enumeration Sphere_Van_der_Grinten_I
enumeration Sphere_Vertical_Perspective
enumeration Sphere_Winkel_I
enumeration Sphere_Winkel_II
enumeration Sphere_Winkel_Tripel_NGS
enumeration The_World_From_Space
enumeration World_Times
enumeration World_Van_der_Grinten_I
enumeration World_Vertical_Perspective
enumeration World_Winkel_I
enumeration World_Winkel_II
enumeration World_Winkel_Tripel_NGS
Element SpatialReferenceType / horizCoordSysDef
Namespace No namespace
Annotations
tooltip: Horizonal Coordinate System Definition

summary: The definition of a coordinate system

description: Terms and parameters necessary to define a geographic or projected coordinate
                system for horizonal distances.
Diagram
Diagram eml-spatialReference_xsd.tmp#horizCoordSysType_name eml-spatialReference_xsd.tmp#horizCoordSysType_geogCoordSys eml-spatialReference_xsd.tmp#horizCoordSysType_projCoordSys eml-spatialReference_xsd.tmp#horizCoordSysType
Type horizCoordSysType
Properties
content complex
Model
Children geogCoordSys, projCoordSys
Instance
<horizCoordSysDef name="">
  <geogCoordSys name="">{1,1}</geogCoordSys>
  <projCoordSys>{1,1}</projCoordSys>
</horizCoordSysDef>
Attributes
QName Type Use
name xs:string required
Element horizCoordSysType / geogCoordSys
Namespace No namespace
Annotations
tooltip: Geographic Coordinate System

summary: The coodinate system used to express the geographic
                           coordinates.

description:
Diagram
Diagram eml-spatialReference_xsd.tmp#geogCoordSysType_name eml-spatialReference_xsd.tmp#geogCoordSysType_datum eml-spatialReference_xsd.tmp#geogCoordSysType_spheroid eml-spatialReference_xsd.tmp#geogCoordSysType_primeMeridian eml-spatialReference_xsd.tmp#geogCoordSysType_unit eml-spatialReference_xsd.tmp#geogCoordSysType
Type geogCoordSysType
Properties
content complex
Model
Children datum, primeMeridian, spheroid, unit
Instance
<geogCoordSys name="">
  <datum name="">{1,1}</datum>
  <spheroid denomFlatRatio="" name="" semiAxisMajor="">{1,1}</spheroid>
  <primeMeridian longitude="" name="">{1,1}</primeMeridian>
  <unit name="">{1,1}</unit>
</geogCoordSys>
Attributes
QName Type Use
name xs:string optional
Element geogCoordSysType / datum
Namespace No namespace
Annotations
tooltip: Datum

summary: The point on the earth representing the origin for the geographic
            coordinates to which the coorinate system is related to.

description: 

example: WGS_1984
Diagram
Diagram eml-spatialReference_xsd.tmp#geogCoordSysType_geogCoordSysType_datum_name
Properties
content complex
Attributes
QName Type Use
name xs:string optional
Element geogCoordSysType / spheroid
Namespace No namespace
Annotations
tooltip: Spheroid

summary: An ellipse that is used to model the earth's surface.

description: An ellipse is used to define a idealized surface that ignores variation in elevation.
Diagram
Diagram eml-spatialReference_xsd.tmp#geogCoordSysType_geogCoordSysType_spheroid_name eml-spatialReference_xsd.tmp#geogCoordSysType_geogCoordSysType_spheroid_semiAxisMajor eml-spatialReference_xsd.tmp#geogCoordSysType_geogCoordSysType_spheroid_denomFlatRatio
Properties
content complex
Attributes
QName Type Use Annotation
denomFlatRatio xs:float optional
name xs:string optional
tooltip: Spheroid name

summary: The name of the spheroid.

description: 

example: Bessel 1866
semiAxisMajor xs:float optional
tooltip: Semi-axis Major

summary: The larger of two orthogonal axes that define the ellipse

description: 

example: Meter
Element geogCoordSysType / primeMeridian
Namespace No namespace
Diagram
Diagram eml-spatialReference_xsd.tmp#geogCoordSysType_geogCoordSysType_primeMeridian_name eml-spatialReference_xsd.tmp#geogCoordSysType_geogCoordSysType_primeMeridian_longitude
Properties
content complex
Attributes
QName Type Use Annotation
longitude restriction of xs:float required
tooltip: Longitude

summary: The longitude of the Prime Meridian

description: 

example: 0.0
name xs:string optional
tooltip: Prime Meridian Name

summary: The name of the Prime Meridian

description: 

example: Greenwich
Element geogCoordSysType / unit
Namespace No namespace
Annotations
tooltip: Unit

summary: The unit of angle by which coordinates are expressed.

description: 

example: degrees
Diagram
Diagram eml-spatialReference_xsd.tmp#geogCoordSysType_geogCoordSysType_unit_name
Properties
content complex
Attributes
QName Type Use Annotation
name angleUnits required
tooltip: Unit Name

summary: The name of the unit of measure .

description: 

example: Degrees
Element horizCoordSysType / projCoordSys
Namespace No namespace
Annotations
tooltip: Projected Coordinate System

summary: The coodinate system used to express planar coordinates.

description:
Diagram
Diagram eml-spatialReference_xsd.tmp#horizCoordSysType_horizCoordSysType_projCoordSys_geogCoordSys eml-spatialReference_xsd.tmp#horizCoordSysType_horizCoordSysType_projCoordSys_projection
Properties
content complex
Model
Children geogCoordSys, projection
Instance
<projCoordSys>
  <geogCoordSys name="">{1,1}</geogCoordSys>
  <projection name="">{1,1}</projection>
</projCoordSys>
Element horizCoordSysType / projCoordSys / geogCoordSys
Namespace No namespace
Annotations
tooltip: Geographic Coordinate System

summary: The coodinate system used to express the geographic
                           coordinates.

description:
Diagram
Diagram eml-spatialReference_xsd.tmp#geogCoordSysType_name eml-spatialReference_xsd.tmp#geogCoordSysType_datum eml-spatialReference_xsd.tmp#geogCoordSysType_spheroid eml-spatialReference_xsd.tmp#geogCoordSysType_primeMeridian eml-spatialReference_xsd.tmp#geogCoordSysType_unit eml-spatialReference_xsd.tmp#geogCoordSysType
Type geogCoordSysType
Properties
content complex
Model
Children datum, primeMeridian, spheroid, unit
Instance
<geogCoordSys name="">
  <datum name="">{1,1}</datum>
  <spheroid denomFlatRatio="" name="" semiAxisMajor="">{1,1}</spheroid>
  <primeMeridian longitude="" name="">{1,1}</primeMeridian>
  <unit name="">{1,1}</unit>
</geogCoordSys>
Attributes
QName Type Use
name xs:string optional
Element horizCoordSysType / projCoordSys / projection
Namespace No namespace
Annotations
tooltip: Projection

summary: The method used to tranform between geographic and planar coordinates.
                  

description:
Diagram
Diagram eml-spatialReference_xsd.tmp#horizCoordSysType_horizCoordSysType_projCoordSys_horizCoordSysType_horizCoordSysType_projCoordSys_projection_name eml-spatialReference_xsd.tmp#horizCoordSysType_horizCoordSysType_projCoordSys_horizCoordSysType_horizCoordSysType_projCoordSys_projection_parameter eml-spatialReference_xsd.tmp#horizCoordSysType_horizCoordSysType_projCoordSys_horizCoordSysType_horizCoordSysType_projCoordSys_projection_unit
Properties
content complex
Model
Children parameter, unit
Instance
<projection name="">
  <parameter description="" name="" value="">{1,unbounded}</parameter>
  <unit name="">{1,1}</unit>
</projection>
Attributes
QName Type Use Annotation
name xs:string optional
tooltip: Projection Name

summary: The name of the projection method.

description: EML does not attempt to document the details
                      of the particular projection algorithm. It is incumbent on metadata provider
                      to ensure that the meaning of the names used to identify the method and its parameters will be
                      as clear as possible.

example: Transverse_Mercator
Element horizCoordSysType / projCoordSys / projection / parameter
Namespace No namespace
Annotations
tooltip: Parameter

summary: A parameter required by the projection method.

description: Most projections require one or more parameters to control the
                          orientation and positon of the projected coordinate plane.
Diagram
Diagram eml-spatialReference_xsd.tmp#horizCoordSysType_horizCoordSysType_projCoordSys_horizCoordSysType_horizCoordSysType_projCoordSys_projection_horizCoordSysType_horizCoordSysType_projCoordSys_horizCoordSysType_horizCoordSysType_projCoordSys_projection_parameter_name eml-spatialReference_xsd.tmp#horizCoordSysType_horizCoordSysType_projCoordSys_horizCoordSysType_horizCoordSysType_projCoordSys_projection_horizCoordSysType_horizCoordSysType_projCoordSys_horizCoordSysType_horizCoordSysType_projCoordSys_projection_parameter_description eml-spatialReference_xsd.tmp#horizCoordSysType_horizCoordSysType_projCoordSys_horizCoordSysType_horizCoordSysType_projCoordSys_projection_horizCoordSysType_horizCoordSysType_projCoordSys_horizCoordSysType_horizCoordSysType_projCoordSys_projection_parameter_value
Properties
content complex
maxOccurs unbounded
Attributes
QName Type Use Annotation
description xs:string optional
tooltip: Parameter Description

summary: A description of the Parameter.

description: 

example: An offset by which x origin has been adjusted,
                            expressed in projection units
name xs:string required
tooltip: Parameter Name

summary: The name of the parameter.

description: If the paramter corresponds to one that has been
                            defined in the existing eml-SpatialReferenceDictionary, then that name should be
                            used to enhance recogonizability.

example: False_Easting
value required
tooltip: Parameter Value

summary: The value supplied for the parameter

description: 

example: 500000
Element horizCoordSysType / projCoordSys / projection / unit
Namespace No namespace
Annotations
tooltip: Projection Unit

summary: The unit of measure coordinates are expressed in.

description:
Diagram
Diagram eml-spatialReference_xsd.tmp#horizCoordSysType_horizCoordSysType_projCoordSys_horizCoordSysType_horizCoordSysType_projCoordSys_projection_horizCoordSysType_horizCoordSysType_projCoordSys_horizCoordSysType_horizCoordSysType_projCoordSys_projection_unit_name
Properties
content complex
Attributes
QName Type Use Annotation
name lengthUnits required
tooltip: Projection Unit Name

summary: The name of the unit of measure.

description: 

example: Meter
Element SpatialReferenceType / vertCoordSys
Namespace No namespace
Annotations
tooltip: Vertical Coordinate System Definition

summary: The reference frame or system from which vertical
              distances (altitudes or depths) are measured.

description:
Diagram
Diagram eml-spatialReference_xsd.tmp#SpatialReferenceType_SpatialReferenceType_vertCoordSys_altitudeSysDef eml-spatialReference_xsd.tmp#SpatialReferenceType_SpatialReferenceType_vertCoordSys_depthSysDef
Properties
content complex
minOccurs 0
Model
Children altitudeSysDef, depthSysDef
Instance
<vertCoordSys>
  <altitudeSysDef>{0,1}</altitudeSysDef>
  <depthSysDef>{0,1}</depthSysDef>
</vertCoordSys>
Element SpatialReferenceType / vertCoordSys / altitudeSysDef
Namespace No namespace
Annotations
tooltip: Altitude System Definition

summary: the reference frame or system from which
                    altitudes (elevations) are measured.

description: The term "altitude"' is used instead of
                    the common term "elevation" to conform to the terminology
                    in Federal Information Processing Standards 70-1 and
                    173.
Diagram
Diagram eml-spatialReference_xsd.tmp#SpatialReferenceType_SpatialReferenceType_vertCoordSys_SpatialReferenceType_SpatialReferenceType_vertCoordSys_altitudeSysDef_altitudeDatumName eml-spatialReference_xsd.tmp#SpatialReferenceType_SpatialReferenceType_vertCoordSys_SpatialReferenceType_SpatialReferenceType_vertCoordSys_altitudeSysDef_altitudeResolution eml-spatialReference_xsd.tmp#SpatialReferenceType_SpatialReferenceType_vertCoordSys_SpatialReferenceType_SpatialReferenceType_vertCoordSys_altitudeSysDef_altitudeDistanceUnits eml-spatialReference_xsd.tmp#SpatialReferenceType_SpatialReferenceType_vertCoordSys_SpatialReferenceType_SpatialReferenceType_vertCoordSys_altitudeSysDef_altitudeEncodingMethod
Properties
content complex
minOccurs 0
Model
Children altitudeDatumName, altitudeDistanceUnits, altitudeEncodingMethod, altitudeResolution
Instance
<altitudeSysDef>
  <altitudeDatumName>{1,1}</altitudeDatumName>
  <altitudeResolution>{1,unbounded}</altitudeResolution>
  <altitudeDistanceUnits>{1,1}</altitudeDistanceUnits>
  <altitudeEncodingMethod>{1,1}</altitudeEncodingMethod>
</altitudeSysDef>
Element SpatialReferenceType / vertCoordSys / altitudeSysDef / altitudeDatumName
Namespace No namespace
Annotations
tooltip: Altitude Datum Name

summary: The identification given to the surface
                          taken as the surface of reference from which
                          altitudes are measured.

description: 

example: WGS_datum
Diagram
Diagram eml-resource_xsd.tmp#NonEmptyStringType
Type NonEmptyStringType
Properties
content simple
Facets
minLength 1
pattern [\s]*[\S][\s\S]*
Element SpatialReferenceType / vertCoordSys / altitudeSysDef / altitudeResolution
Namespace No namespace
Annotations
tooltip: Altitude Resolution

summary: The minimum distance possible between
                          two adjacent altitude values, expressed in Altitude
                          Distance Units of measure.

description: 

example: 1
Diagram
Diagram eml-resource_xsd.tmp#NonEmptyStringType
Type NonEmptyStringType
Properties
content simple
maxOccurs unbounded
Facets
minLength 1
pattern [\s]*[\S][\s\S]*
Element SpatialReferenceType / vertCoordSys / altitudeSysDef / altitudeDistanceUnits
Namespace No namespace
Annotations
tooltip: Altitude Distance Units

summary: Units in which altitude is
                          measured.

description: 

example: 1
Diagram
Diagram eml-resource_xsd.tmp#NonEmptyStringType
Type NonEmptyStringType
Properties
content simple
Facets
minLength 1
pattern [\s]*[\S][\s\S]*
Element SpatialReferenceType / vertCoordSys / altitudeSysDef / altitudeEncodingMethod
Namespace No namespace
Annotations
tooltip: Altitude Encoding Method

summary: The means used to encode the
                          altitudes.

description:
Diagram
Diagram eml-resource_xsd.tmp#NonEmptyStringType
Type NonEmptyStringType
Properties
content simple
Facets
minLength 1
pattern [\s]*[\S][\s\S]*
Element SpatialReferenceType / vertCoordSys / depthSysDef
Namespace No namespace
Annotations
tooltip: Depth System Definition

summary: The reference frame or system from which
                    depths are measured.

description:
Diagram
Diagram eml-spatialReference_xsd.tmp#SpatialReferenceType_SpatialReferenceType_vertCoordSys_SpatialReferenceType_SpatialReferenceType_vertCoordSys_depthSysDef_depthDatumName eml-spatialReference_xsd.tmp#SpatialReferenceType_SpatialReferenceType_vertCoordSys_SpatialReferenceType_SpatialReferenceType_vertCoordSys_depthSysDef_depthResolution eml-spatialReference_xsd.tmp#SpatialReferenceType_SpatialReferenceType_vertCoordSys_SpatialReferenceType_SpatialReferenceType_vertCoordSys_depthSysDef_depthDistanceUnits eml-spatialReference_xsd.tmp#SpatialReferenceType_SpatialReferenceType_vertCoordSys_SpatialReferenceType_SpatialReferenceType_vertCoordSys_depthSysDef_depthEncodingMethod
Properties
content complex
minOccurs 0
Model
Children depthDatumName, depthDistanceUnits, depthEncodingMethod, depthResolution
Instance
<depthSysDef>
  <depthDatumName>{1,1}</depthDatumName>
  <depthResolution>{1,unbounded}</depthResolution>
  <depthDistanceUnits>{1,1}</depthDistanceUnits>
  <depthEncodingMethod>{1,1}</depthEncodingMethod>
</depthSysDef>
Element SpatialReferenceType / vertCoordSys / depthSysDef / depthDatumName
Namespace No namespace
Annotations
tooltip: Depth Datum Name

summary: The identification given to surface of
                          reference from which depths are
                          measured.

description:
Diagram
Diagram eml-resource_xsd.tmp#NonEmptyStringType
Type NonEmptyStringType
Properties
content simple
Facets
minLength 1
pattern [\s]*[\S][\s\S]*
Element SpatialReferenceType / vertCoordSys / depthSysDef / depthResolution
Namespace No namespace
Annotations
tooltip: Depth Resolution

summary: The minimum distance possible between
                          two adjacent depth values, expressed in Depth
                          Distance Units of measure.

description:
Diagram
Diagram eml-resource_xsd.tmp#NonEmptyStringType
Type NonEmptyStringType
Properties
content simple
maxOccurs unbounded
Facets
minLength 1
pattern [\s]*[\S][\s\S]*
Element SpatialReferenceType / vertCoordSys / depthSysDef / depthDistanceUnits
Namespace No namespace
Annotations
tooltip: Depth Distance Units

summary: The units in which depths are
                          recorded.

description:
Diagram
Diagram eml-resource_xsd.tmp#NonEmptyStringType
Type NonEmptyStringType
Properties
content simple
Facets
minLength 1
pattern [\s]*[\S][\s\S]*
Element SpatialReferenceType / vertCoordSys / depthSysDef / depthEncodingMethod
Namespace No namespace
Annotations
tooltip: Depth Encoding Method

summary: The means used to encode
                          depths.

description:
Diagram
Diagram eml-resource_xsd.tmp#NonEmptyStringType
Type NonEmptyStringType
Properties
content simple
Facets
minLength 1
pattern [\s]*[\S][\s\S]*
Element projectionList
Namespace https://eml.ecoinformatics.org/spatialReference-2.2.0
Diagram
Diagram eml-spatialReference_xsd.tmp#projectionList_horizCoordSysDef
Properties
content complex
Model
Children horizCoordSysDef
Instance
<projectionList xmlns="https://eml.ecoinformatics.org/spatialReference-2.2.0">
  <horizCoordSysDef name="">{1,unbounded}</horizCoordSysDef>
</projectionList>
Element projectionList / horizCoordSysDef
Namespace No namespace
Annotations
tooltip: Horizonal Coordinate System Definition

summary: The definition of a coordinate system

description: Terms and parameters necessary to define a geographic or projected coordinate
                system for horizonal distances.
Diagram
Diagram eml-spatialReference_xsd.tmp#horizCoordSysType_name eml-spatialReference_xsd.tmp#horizCoordSysType_geogCoordSys eml-spatialReference_xsd.tmp#horizCoordSysType_projCoordSys eml-spatialReference_xsd.tmp#horizCoordSysType
Type horizCoordSysType
Properties
content complex
maxOccurs unbounded
Model
Children geogCoordSys, projCoordSys
Instance
<horizCoordSysDef name="">
  <geogCoordSys name="">{1,1}</geogCoordSys>
  <projCoordSys>{1,1}</projCoordSys>
</horizCoordSysDef>
Attributes
QName Type Use
name xs:string required
Element spatialReference
Namespace https://eml.ecoinformatics.org/spatialReference-2.2.0
Diagram
Diagram eml-spatialReference_xsd.tmp#SpatialReferenceType_id eml-spatialReference_xsd.tmp#SpatialReferenceType_system eml-spatialReference_xsd.tmp#SpatialReferenceType_scope eml-spatialReference_xsd.tmp#SpatialReferenceType_horizCoordSysName eml-spatialReference_xsd.tmp#SpatialReferenceType_horizCoordSysDef eml-spatialReference_xsd.tmp#SpatialReferenceType_vertCoordSys eml-resource_xsd.tmp#ReferencesGroup_references eml-resource_xsd.tmp#ReferencesGroup eml-spatialReference_xsd.tmp#SpatialReferenceType
Type SpatialReferenceType
Properties
content complex
Model
Children horizCoordSysDef, horizCoordSysName, references, vertCoordSys
Instance
<spatialReference id="" scope="document" system="" xmlns="https://eml.ecoinformatics.org/spatialReference-2.2.0">
  <horizCoordSysName>{1,1}</horizCoordSysName>
  <horizCoordSysDef name="">{1,1}</horizCoordSysDef>
  <vertCoordSys>{0,1}</vertCoordSys>
  <references system="">{1,1}</references>
</spatialReference>
Attributes
QName Type Default Use
id IDType optional
scope ScopeType document optional
system SystemType optional
Complex Type SpatialReferenceType
Namespace https://eml.ecoinformatics.org/spatialReference-2.2.0
Annotations
tooltip: Spatial Reference Description

summary: The system used to reference spatial locations to a
        coordinate system

description: A spatial reference description provides the
        information for relating the positional information in a spatial
        dataset to real-world locations. A description typically includes
        identification of a reference datum, a spheroid definition, and
        projection algorithm. It also provides any constants required by that
        algorithm.
Diagram
Diagram eml-spatialReference_xsd.tmp#SpatialReferenceType_id eml-spatialReference_xsd.tmp#SpatialReferenceType_system eml-spatialReference_xsd.tmp#SpatialReferenceType_scope eml-spatialReference_xsd.tmp#SpatialReferenceType_horizCoordSysName eml-spatialReference_xsd.tmp#SpatialReferenceType_horizCoordSysDef eml-spatialReference_xsd.tmp#SpatialReferenceType_vertCoordSys eml-resource_xsd.tmp#ReferencesGroup_references eml-resource_xsd.tmp#ReferencesGroup
Model
Children horizCoordSysDef, horizCoordSysName, references, vertCoordSys
Attributes
QName Type Default Use
id IDType optional
scope ScopeType document optional
system SystemType optional
Complex Type horizCoordSysType
Namespace https://eml.ecoinformatics.org/spatialReference-2.2.0
Diagram
Diagram eml-spatialReference_xsd.tmp#horizCoordSysType_name eml-spatialReference_xsd.tmp#horizCoordSysType_geogCoordSys eml-spatialReference_xsd.tmp#horizCoordSysType_projCoordSys
Model
Children geogCoordSys, projCoordSys
Attributes
QName Type Use
name xs:string required
Complex Type geogCoordSysType
Namespace https://eml.ecoinformatics.org/spatialReference-2.2.0
Diagram
Diagram eml-spatialReference_xsd.tmp#geogCoordSysType_name eml-spatialReference_xsd.tmp#geogCoordSysType_datum eml-spatialReference_xsd.tmp#geogCoordSysType_spheroid eml-spatialReference_xsd.tmp#geogCoordSysType_primeMeridian eml-spatialReference_xsd.tmp#geogCoordSysType_unit
Model
Children datum, primeMeridian, spheroid, unit
Attributes
QName Type Use
name xs:string optional
Simple Type angleUnits
Namespace https://eml.ecoinformatics.org/spatialReference-2.2.0
Diagram
Diagram
Type restriction of xs:string
Facets
enumeration radian
enumeration degree
enumeration grad
enumeration degree
enumeration grad
Simple Type lengthUnits
Namespace https://eml.ecoinformatics.org/spatialReference-2.2.0
Diagram
Diagram
Type restriction of xs:string
Facets
enumeration meter
enumeration nanometer
enumeration micrometer
enumeration micron
enumeration millimeter
enumeration centimeter
enumeration decimeter
enumeration dekameter
enumeration hectometer
enumeration kilometer
enumeration megameter
enumeration angstrom
enumeration inch
enumeration Foot_US
enumeration foot
enumeration Foot_Gold_Coast
enumeration fathom
enumeration nauticalMile
enumeration yard
enumeration Yard_Indian
enumeration Link_Clarke
enumeration Yard_Sears
enumeration mile
Attribute geogCoordSysType / datum / @name
Namespace No namespace
Type xs:string
Properties
content simple
Attribute geogCoordSysType / spheroid / @name
Namespace No namespace
Annotations
tooltip: Spheroid name

summary: The name of the spheroid.

description: 

example: Bessel 1866
Type xs:string
Properties
content simple
Attribute geogCoordSysType / spheroid / @semiAxisMajor
Namespace No namespace
Annotations
tooltip: Semi-axis Major

summary: The larger of two orthogonal axes that define the ellipse

description: 

example: Meter
Type xs:float
Properties
content simple
Attribute geogCoordSysType / spheroid / @denomFlatRatio
Namespace No namespace
Type xs:float
Properties
content simple
Attribute geogCoordSysType / primeMeridian / @name
Namespace No namespace
Annotations
tooltip: Prime Meridian Name

summary: The name of the Prime Meridian

description: 

example: Greenwich
Type xs:string
Properties
content simple
Attribute geogCoordSysType / primeMeridian / @longitude
Namespace No namespace
Annotations
tooltip: Longitude

summary: The longitude of the Prime Meridian

description: 

example: 0.0
Type restriction of xs:float
Properties
use required
Facets
maxInclusive 180
minInclusive -180
Attribute geogCoordSysType / unit / @name
Namespace No namespace
Annotations
tooltip: Unit Name

summary: The name of the unit of measure .

description: 

example: Degrees
Type angleUnits
Properties
use required
Facets
enumeration radian
enumeration degree
enumeration grad
enumeration degree
enumeration grad
Attribute geogCoordSysType / @name
Namespace No namespace
Type xs:string
Properties
content simple
Attribute horizCoordSysType / projCoordSys / projection / parameter / @name
Namespace No namespace
Annotations
tooltip: Parameter Name

summary: The name of the parameter.

description: If the paramter corresponds to one that has been
                            defined in the existing eml-SpatialReferenceDictionary, then that name should be
                            used to enhance recogonizability.

example: False_Easting
Type xs:string
Properties
use required
Attribute horizCoordSysType / projCoordSys / projection / parameter / @description
Namespace No namespace
Annotations
tooltip: Parameter Description

summary: A description of the Parameter.

description: 

example: An offset by which x origin has been adjusted,
                            expressed in projection units
Type xs:string
Properties
use optional
Attribute horizCoordSysType / projCoordSys / projection / parameter / @value
Namespace No namespace
Annotations
tooltip: Parameter Value

summary: The value supplied for the parameter

description: 

example: 500000
Properties
use required
Attribute horizCoordSysType / projCoordSys / projection / unit / @name
Namespace No namespace
Annotations
tooltip: Projection Unit Name

summary: The name of the unit of measure.

description: 

example: Meter
Type lengthUnits
Properties
use required
Facets
enumeration meter
enumeration nanometer
enumeration micrometer
enumeration micron
enumeration millimeter
enumeration centimeter
enumeration decimeter
enumeration dekameter
enumeration hectometer
enumeration kilometer
enumeration megameter
enumeration angstrom
enumeration inch
enumeration Foot_US
enumeration foot
enumeration Foot_Gold_Coast
enumeration fathom
enumeration nauticalMile
enumeration yard
enumeration Yard_Indian
enumeration Link_Clarke
enumeration Yard_Sears
enumeration mile
Attribute horizCoordSysType / projCoordSys / projection / @name
Namespace No namespace
Annotations
tooltip: Projection Name

summary: The name of the projection method.

description: EML does not attempt to document the details
                      of the particular projection algorithm. It is incumbent on metadata provider
                      to ensure that the meaning of the names used to identify the method and its parameters will be
                      as clear as possible.

example: Transverse_Mercator
Type xs:string
Properties
content simple
Attribute horizCoordSysType / @name
Namespace No namespace
Type xs:string
Properties
use required
Attribute SpatialReferenceType / @id
Namespace No namespace
Type IDType
Properties
use optional
Attribute SpatialReferenceType / @system
Namespace No namespace
Type SystemType
Properties
use optional
Attribute SpatialReferenceType / @scope
Namespace No namespace
Type ScopeType
Properties
use optional
default document
Facets
enumeration system
enumeration document