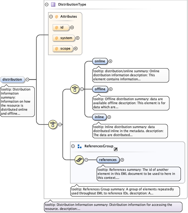
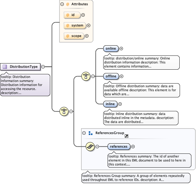
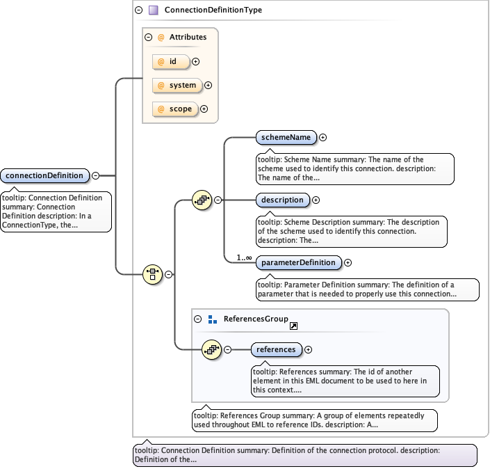
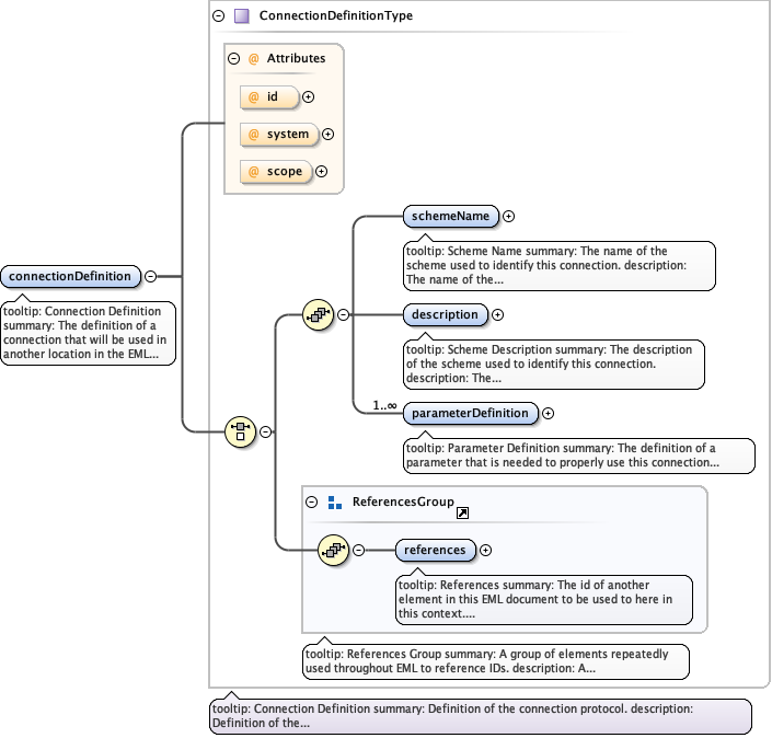
'$RCSfile: eml-resource.xsd,v $'
Copyright: 1997-2002 Regents of the University of California,
University of New Mexico, and
Arizona State University
Sponsors: National Center for Ecological Analysis and Synthesis and
Partnership for Interdisciplinary Studies of Coastal Oceans,
University of California Santa Barbara
Long-Term Ecological Research Network Office,
University of New Mexico
Center for Environmental Studies, Arizona State University
Other funding: National Science Foundation (see README for details)
The David and Lucile Packard Foundation
For Details: http://knb.ecoinformatics.org/
'$Author: obrien $'
'$Date: 2009-02-25 23:51:54 $'
'$Revision: 1.93 $'
This program is free software; you can redistribute it and/or modify
it under the terms of the GNU General Public License as published by
the Free Software Foundation; either version 2 of the License, or
(at your option) any later version.
This program is distributed in the hope that it will be useful,
but WITHOUT ANY WARRANTY; without even the implied warranty of
MERCHANTABILITY or FITNESS FOR A PARTICULAR PURPOSE. See the
GNU General Public License for more details.
You should have received a copy of the GNU General Public License
along with this program; if not, write to the Free Software
Foundation, Inc., 59 Temple Place, Suite 330, Boston, MA 02111-1307 USA |