Showing:

Annotations
Attributes
Diagrams
Facets
Instances
Model
Properties
Imported schema eml-resource.xsd
Namespace https://eml.ecoinformatics.org/resource-2.2.0
Annotations
'$RCSfile: eml-resource.xsd,v $'
       Copyright: 1997-2002 Regents of the University of California,
                            University of New Mexico, and
                            Arizona State University
        Sponsors: National Center for Ecological Analysis and Synthesis and
                  Partnership for Interdisciplinary Studies of Coastal Oceans,
                     University of California Santa Barbara
                  Long-Term Ecological Research Network Office,
                     University of New Mexico
                  Center for Environmental Studies, Arizona State University
   Other funding: National Science Foundation (see README for details)
                  The David and Lucile Packard Foundation
     For Details: http://knb.ecoinformatics.org/

        '$Author: obrien $'
          '$Date: 2009-02-25 23:51:54 $'
      '$Revision: 1.93 $'

    This program is free software; you can redistribute it and/or modify
    it under the terms of the GNU General Public License as published by
    the Free Software Foundation; either version 2 of the License, or
    (at your option) any later version.

    This program is distributed in the hope that it will be useful,
    but WITHOUT ANY WARRANTY; without even the implied warranty of
    MERCHANTABILITY or FITNESS FOR A PARTICULAR PURPOSE.  See the
    GNU General Public License for more details.

    You should have received a copy of the GNU General Public License
    along with this program; if not, write to the Free Software
    Foundation, Inc., 59 Temple Place, Suite 330, Boston, MA  02111-1307  USA
moduleName: eml-resource

moduleDescription: 
          
            
              The eml-resource module - Base information for
              all resources
            
          
        

recommendedUsage: all datasets

standAlone: no
Properties
attribute form default unqualified
element form default unqualified
Element ReferencesGroup / references
Namespace No namespace
Annotations
tooltip: References

summary: The id of another element in this
            EML document to be used to here in this context.
            

description: The id of another element in
            this EML document to be used to here in this context.
            This is used instead of duplicating information when an identical
            piece of information needs to be used multiple times in an
            EML document. For example, if the same person is the creator,
            metadataProvider, and contact for a dataset, their name and address
            can be provided once as part of the "creator" element, and then
            their "id" can be used in the "references" element of
            metadataProvider and contact.  This reduces the likelihood of
            error by reducing redundancy, and allows one to specify that
            two pieces of information are identical.  To be a valid EML
            document, the content of every "references" element MUST be
            defined in the document as the value of an "id" attribute on
            some element within the document.  Other critical rules
            about the use of IDs and references in EML are provided in the
            text of the EML specification.

example: knb.45.3
Diagram
Diagram eml-resource_xsd.tmp#ReferencesGroup_ReferencesGroup_references_system
Type extension of xs:string
Properties
content complex
Attributes
QName Type Use
system SystemType optional
Element ResourceGroup / alternateIdentifier
Namespace No namespace
Annotations
tooltip: Alternate Identifier

summary: A secondary identifier for this entity

description: An additional, secondary identifier for this
            entity. The primary identifier belongs in the "id" attribute, but
            additional identifiers that are used to label this entity, possibly
            from different data management systems, can be listed
            here.

example: VCR3465
Diagram
Diagram eml-resource_xsd.tmp#ResourceGroup_ResourceGroup_alternateIdentifier_system
Type extension of xs:string
Properties
content complex
minOccurs 0
maxOccurs unbounded
Attributes
QName Type Use
system SystemType optional
Element ResourceGroup / shortName
Namespace No namespace
Annotations
tooltip: Short Name

summary: A short name that describes the resource, sometimes a
            filename.

description: The 'shortName' field provides a concise name that
            describes the resource that is being documented. It is the
            appropriate place to store a filename associated with other storage
            systems.

example: vernal-data-1999
Diagram
Diagram eml-resource_xsd.tmp#NonEmptyStringType
Type NonEmptyStringType
Properties
content simple
minOccurs 0
Facets
minLength 1
pattern [\s]*[\S][\s\S]*
Element ResourceGroup / title
Namespace No namespace
Annotations
tooltip: Title

summary: A brief description of the resource, providing enough
            detail to differentiate it from other similar
            resources.

description: The 'title' field provides a description of the
            resource that is being documented that is long enough to
            differentiate it from other similar resources. Multiple titles may
            be provided to indicate alternate titles for the resource. When
            specifying translations of the resource's title, it is recommended
            that translations be provided in one or more 'value' child elements
            rather than with repeated 'title' elements. See
            'i18nNonEmptyStringType' for more information on providing
            translations.
            

example: Vernal pool amphibian density data, Isla Vista,
            1990-1996.

example: To indicate a translation of a title, add
              value child elements inside the title field:

              <title>
                Vernal pool amphibian density data, Isla Vista, 1990-1996.
                <value xml:lang="es">
                  Données de densité d'amphibiens de la piscine vernale, Isla
                  Vista, 1990-1996.
                </value>
              </title>
Diagram
Diagram xml_xsd.tmp#lang eml-resource_xsd.tmp#i18nNonEmptyStringType_value eml-resource_xsd.tmp#i18nNonEmptyStringType
Type i18nNonEmptyStringType
Properties
content complex
maxOccurs unbounded
mixed true
Model
Children value
Instance
<title xml:lang="">
  <value xml:lang="">{0,unbounded}</value>
</title>
Attributes
QName Type Use
xml:lang optional
Element i18nNonEmptyStringType / value
Namespace No namespace
Diagram
Diagram eml-resource_xsd.tmp#NonEmptyStringType xml_xsd.tmp#lang
Type extension of NonEmptyStringType
Type hierarchy
Properties
content complex
minOccurs 0
maxOccurs unbounded
Attributes
QName Type Use
xml:lang optional
Element ResourceGroup / creator
Namespace No namespace
Annotations
tooltip: Creator

summary: The people or organizations who created this
            resource.

description: The 'creator' element provides the full name of
            the person, organization, or position who created the resource. The
            list of creators for a resource represent the people and
            organizations who should be cited for the
            resource.

example: For a book, the creators are its
            authors.
Diagram
Diagram eml-party_xsd.tmp#ResponsibleParty_id eml-party_xsd.tmp#ResponsibleParty_system eml-party_xsd.tmp#ResponsibleParty_scope eml-party_xsd.tmp#ResponsibleParty_individualName eml-party_xsd.tmp#ResponsibleParty_organizationName eml-party_xsd.tmp#ResponsibleParty_positionName eml-party_xsd.tmp#ResponsibleParty_address eml-party_xsd.tmp#ResponsibleParty_phone eml-party_xsd.tmp#ResponsibleParty_electronicMailAddress eml-party_xsd.tmp#ResponsibleParty_onlineUrl eml-party_xsd.tmp#ResponsibleParty_userId eml-resource_xsd.tmp#ReferencesGroup_references eml-resource_xsd.tmp#ReferencesGroup eml-party_xsd.tmp#ResponsibleParty
Type ResponsibleParty
Properties
content complex
maxOccurs unbounded
Model
Children address, electronicMailAddress, individualName, onlineUrl, organizationName, phone, positionName, references, userId
Instance
<creator id="" scope="document" system="">
  <individualName>{1,1}</individualName>
  <organizationName xml:lang="">{1,1}</organizationName>
  <positionName xml:lang="">{1,1}</positionName>
  <address id="" scope="document" system="">{0,unbounded}</address>
  <phone phonetype="voice">{0,unbounded}</phone>
  <electronicMailAddress xml:lang="">{0,unbounded}</electronicMailAddress>
  <onlineUrl>{0,unbounded}</onlineUrl>
  <userId directory="">{0,unbounded}</userId>
  <references system="">{1,1}</references>
</creator>
Attributes
QName Type Default Use
id IDType optional
scope ScopeType document optional
system SystemType optional
Element ResourceGroup / metadataProvider
Namespace No namespace
Annotations
tooltip: Metadata Provider

summary: The people or organizations who created provided
            documentation and other metadata for this resource.

description: The 'metadataProvider' element provides the full
            name of the person, organization, or position who created
            documentation for the resource.

example: The scientist who collected the data, sometimes a data
            technician, or other individual.
Diagram
Diagram eml-party_xsd.tmp#ResponsibleParty_id eml-party_xsd.tmp#ResponsibleParty_system eml-party_xsd.tmp#ResponsibleParty_scope eml-party_xsd.tmp#ResponsibleParty_individualName eml-party_xsd.tmp#ResponsibleParty_organizationName eml-party_xsd.tmp#ResponsibleParty_positionName eml-party_xsd.tmp#ResponsibleParty_address eml-party_xsd.tmp#ResponsibleParty_phone eml-party_xsd.tmp#ResponsibleParty_electronicMailAddress eml-party_xsd.tmp#ResponsibleParty_onlineUrl eml-party_xsd.tmp#ResponsibleParty_userId eml-resource_xsd.tmp#ReferencesGroup_references eml-resource_xsd.tmp#ReferencesGroup eml-party_xsd.tmp#ResponsibleParty
Type ResponsibleParty
Properties
content complex
minOccurs 0
maxOccurs unbounded
Model
Children address, electronicMailAddress, individualName, onlineUrl, organizationName, phone, positionName, references, userId
Instance
<metadataProvider id="" scope="document" system="">
  <individualName>{1,1}</individualName>
  <organizationName xml:lang="">{1,1}</organizationName>
  <positionName xml:lang="">{1,1}</positionName>
  <address id="" scope="document" system="">{0,unbounded}</address>
  <phone phonetype="voice">{0,unbounded}</phone>
  <electronicMailAddress xml:lang="">{0,unbounded}</electronicMailAddress>
  <onlineUrl>{0,unbounded}</onlineUrl>
  <userId directory="">{0,unbounded}</userId>
  <references system="">{1,1}</references>
</metadataProvider>
Attributes
QName Type Default Use
id IDType optional
scope ScopeType document optional
system SystemType optional
Element ResourceGroup / associatedParty
Namespace No namespace
Annotations
tooltip: Associated Party

summary: Other people or organizations who should be associated
            with this resource.

description: The 'associatedParty' element provides the full
            name of other people, organizations, or positions who should be
            associated with the resource. These parties might play various
            roles in the creation or maintenance of the resource, and these
            roles should be indicated in the "role" element.

example: The technician who collected the data.
Diagram
Diagram eml-party_xsd.tmp#ResponsibleParty_id eml-party_xsd.tmp#ResponsibleParty_system eml-party_xsd.tmp#ResponsibleParty_scope eml-party_xsd.tmp#ResponsibleParty_individualName eml-party_xsd.tmp#ResponsibleParty_organizationName eml-party_xsd.tmp#ResponsibleParty_positionName eml-party_xsd.tmp#ResponsibleParty_address eml-party_xsd.tmp#ResponsibleParty_phone eml-party_xsd.tmp#ResponsibleParty_electronicMailAddress eml-party_xsd.tmp#ResponsibleParty_onlineUrl eml-party_xsd.tmp#ResponsibleParty_userId eml-resource_xsd.tmp#ReferencesGroup_references eml-resource_xsd.tmp#ReferencesGroup eml-party_xsd.tmp#ResponsibleParty eml-resource_xsd.tmp#ResourceGroup_ResourceGroup_associatedParty_role
Type extension of ResponsibleParty
Type hierarchy
Properties
content complex
minOccurs 0
maxOccurs unbounded
Model
Children address, electronicMailAddress, individualName, onlineUrl, organizationName, phone, positionName, references, role, userId
Instance
<associatedParty id="" scope="document" system="">
  <individualName>{1,1}</individualName>
  <organizationName xml:lang="">{1,1}</organizationName>
  <positionName xml:lang="">{1,1}</positionName>
  <address id="" scope="document" system="">{0,unbounded}</address>
  <phone phonetype="voice">{0,unbounded}</phone>
  <electronicMailAddress xml:lang="">{0,unbounded}</electronicMailAddress>
  <onlineUrl>{0,unbounded}</onlineUrl>
  <userId directory="">{0,unbounded}</userId>
  <references system="">{1,1}</references>
  <role>{1,1}</role>
</associatedParty>
Attributes
QName Type Default Use
id IDType optional
scope ScopeType document optional
system SystemType optional
Element ResourceGroup / associatedParty / role
Namespace No namespace
Annotations
tooltip: Role

summary: The role the party played with respect to
                      the resource.

description: Use this field to describe the role the
                      party played with respect to the resource. Some potential
                      roles include technician, reviewer, principal
                      investigator, and many others.

example: principalInvestigator
Diagram
Diagram eml-party_xsd.tmp#RoleType
Type RoleType
Properties
content simple
Element ResourceGroup / pubDate
Namespace No namespace
Annotations
tooltip: Publication date

summary: The publication date of the resource.

description: The 'pubDate' field represents the date that the
            resource was published. The format should be represented as: CCYY,
            which represents a 4 digit year, or as CCYY-MM-DD, which denotes
            the full year, month, and day. Note that month and day are optional
            components. Formats must conform to ISO 8601.

example: 1999-10-26
Diagram
Diagram eml-resource_xsd.tmp#yearDate
Type yearDate
Properties
content simple
minOccurs 0
Element ResourceGroup / language
Namespace No namespace
Annotations
tooltip: Language

summary: The language in which the resource is
            written.

description: The language in which the resource is written.
            This can be a well-known language name, or one of the ISO language
            codes to be more precise.

example: English
Diagram
Diagram xml_xsd.tmp#lang eml-resource_xsd.tmp#i18nNonEmptyStringType_value eml-resource_xsd.tmp#i18nNonEmptyStringType
Type i18nNonEmptyStringType
Properties
content complex
minOccurs 0
mixed true
Model
Children value
Instance
<language xml:lang="">
  <value xml:lang="">{0,unbounded}</value>
</language>
Attributes
QName Type Use
xml:lang optional
Element ResourceGroup / series
Namespace No namespace
Annotations
tooltip: Series

summary: The series from which the resource came.

description: This field describes the series of resources that
            include the resource being described. For example, a volume of a
            journal may be part of a series of the journal for a particular
            year.

example: Volume 20
Diagram
Diagram eml-resource_xsd.tmp#NonEmptyStringType
Type NonEmptyStringType
Properties
content simple
minOccurs 0
Facets
minLength 1
pattern [\s]*[\S][\s\S]*
Element ResourceGroup / abstract
Namespace No namespace
Annotations
tooltip: Abstract

summary: A brief overview of the resource.

description: A brief overview of the resource that is being
            documented. The abstract should include basic information that
            summarizes the resource.
Diagram
Diagram xml_xsd.tmp#lang eml-text_xsd.tmp#TextType_section eml-text_xsd.tmp#TextType_para eml-text_xsd.tmp#TextType_markdown eml-text_xsd.tmp#TextType
Type TextType
Properties
content complex
minOccurs 0
mixed true
Model
Children markdown, para, section
Instance
<abstract xml:lang="">
  <section xml:lang="">{0,unbounded}</section>
  <para xml:lang="">{0,unbounded}</para>
  <markdown>{0,unbounded}</markdown>
</abstract>
Attributes
QName Type Use
xml:lang optional
Element ResourceGroup / keywordSet
Namespace No namespace
Annotations
tooltip: Keyword information

summary: Keyword information that describes the
            resource.

description: The 'keywordSet' element is a container for the
            'keyword' and 'keywordThesaurus' fields. Each keywordSet field can
            contain one or more keywords and a name of a thesaurus for the set
            of keywords. Each keyword field should contain one and only one
            keyword (i.e., keywords should not be separated by commas or other
            delimiters).

example: Please see the examples for the subfields contained
            within this field.
Diagram
Diagram eml-resource_xsd.tmp#ResourceGroup_ResourceGroup_keywordSet_keyword eml-resource_xsd.tmp#ResourceGroup_ResourceGroup_keywordSet_keywordThesaurus
Properties
content complex
minOccurs 0
maxOccurs unbounded
Model
Children keyword, keywordThesaurus
Instance
<keywordSet>
  <keyword keywordType="" xml:lang="">{1,unbounded}</keyword>
  <keywordThesaurus>{0,1}</keywordThesaurus>
</keywordSet>
Element ResourceGroup / keywordSet / keyword
Namespace No namespace
Annotations
tooltip: Keyword

summary: A single keyword that describes the
                  resource.

description: This field names a keyword or key phrase that
                  concisely describes the resource or is related to the
                  resource. Each keyword field should contain one and only one
                  keyword (i.e., keywords should not be separated by commas or
                  other delimiters).

example: biodiversity
Diagram
Diagram xml_xsd.tmp#lang eml-resource_xsd.tmp#i18nNonEmptyStringType_value eml-resource_xsd.tmp#i18nNonEmptyStringType eml-resource_xsd.tmp#ResourceGroup_ResourceGroup_keywordSet_ResourceGroup_ResourceGroup_keywordSet_keyword_keywordType
Type extension of i18nNonEmptyStringType
Type hierarchy
Properties
content complex
maxOccurs unbounded
mixed true
Model
Children value
Instance
<keyword keywordType="" xml:lang="">
  <value xml:lang="">{0,unbounded}</value>
</keyword>
Attributes
QName Type Use Annotation
keywordType KeyTypeCode optional
tooltip: Keyword type

summary: The type of each keyword.

description: This field classifies the keyword
                          that has been provided from a list of pre-determined
                          categories. The possible types are listed in the
                          example.

example: 
                          "place","stratum","temporal","theme",
                          or "taxonomic"
xml:lang optional
Element ResourceGroup / keywordSet / keywordThesaurus
Namespace No namespace
Annotations
tooltip: Keyword thesaurus

summary: The name of a thesaurus from which the keyword
                  is derived.

description: This field provides the name of the official
                  keyword thesaurus from which keyword was derived. The keyword
                  thesauri are usually discipline specific.

example: IRIS keyword thesaurus
Diagram
Diagram eml-resource_xsd.tmp#NonEmptyStringType
Type NonEmptyStringType
Properties
content simple
minOccurs 0
Facets
minLength 1
pattern [\s]*[\S][\s\S]*
Element ResourceGroup / additionalInfo
Namespace No namespace
Annotations
tooltip: Additional Information

summary: Any extra information pertitent to the
            resource.

description: This field provides any information that is not
            characterized by the other resource metadata
            fields.

example: Copyright 2001, Robert Warner
Diagram
Diagram xml_xsd.tmp#lang eml-text_xsd.tmp#TextType_section eml-text_xsd.tmp#TextType_para eml-text_xsd.tmp#TextType_markdown eml-text_xsd.tmp#TextType
Type TextType
Properties
content complex
minOccurs 0
maxOccurs unbounded
mixed true
Model
Children markdown, para, section
Instance
<additionalInfo xml:lang="">
  <section xml:lang="">{0,unbounded}</section>
  <para xml:lang="">{0,unbounded}</para>
  <markdown>{0,unbounded}</markdown>
</additionalInfo>
Attributes
QName Type Use
xml:lang optional
Element ResourceGroup / intellectualRights
Namespace No namespace
Annotations
tooltip: Intellectual Property Rights

summary: Intellectual property rights regarding usage and
            licensing of this resource.

description: Typically, an intellectual Rights element will
            contain a rights management statement for the resource, or
            reference a service providing such information. Rights information
            encompasses Intellectual Property Rights (IPR), Copyright, and
            various Property Rights. In the case of a data set, rights might
            include requirements for use, requirements for attribution, or other
            requirements the owner would like to impose.

example: Copyright 2001 Regents of the University of California
            Santa Barbara. Free for use by all individuals provided that the
            owners are acknowledged in any use or publication.
Diagram
Diagram xml_xsd.tmp#lang eml-text_xsd.tmp#TextType_section eml-text_xsd.tmp#TextType_para eml-text_xsd.tmp#TextType_markdown eml-text_xsd.tmp#TextType
Type TextType
Properties
content complex
minOccurs 0
mixed true
Model
Children markdown, para, section
Instance
<intellectualRights xml:lang="">
  <section xml:lang="">{0,unbounded}</section>
  <para xml:lang="">{0,unbounded}</para>
  <markdown>{0,unbounded}</markdown>
</intellectualRights>
Attributes
QName Type Use
xml:lang optional
Element ResourceGroup / licensed
Namespace No namespace
Annotations
tooltip: License

summary: Information identifying a well-known license for the metadata and data
            

description: This element provides information on how the resource is licensed
                and what rights may be available to users.   While data are often not
                copyrightable in the US and other jurisdictions, it is still useful
                to clarify rights by declaring a CC0, CC-BY, or similar license for both the
                metadata and data.  Whatever license is declared here is intended to apply to
                all metadata and data described in the metadata record, including attached data
                resources such as external files and databases.  If multiple license elements
                are provided, this indicates that the resource can be used under the terms of
                any of the listed licenses. The field is meant to be highly structured
                to allow machine-interpretable licenses to be asserted for the resource.  This
                is done by identifying a well-defined license or contract and providing
                the SPDX license key or the license URL, and the name of the license.
                Where posisble, the name, URL, and SPDX key should match the values found in
                the official SPDX license vocabulary (https://spdx.org/licenses/).  If
                the license is not found in SPDX, then other well-established URIs for
                licenses can be used, but avoid using arbitrary URIs that
                are not maintained for persistence.
            

example: 
                <license>
                    <licenseName>Apache License 2.0</licenseName>
                    <url>https://spdx.org/licenses/Apache-2.0.html</url>
                    <identifier>Apache-2.0</identifier>
                </license>
Diagram
Diagram eml-resource_xsd.tmp#LicenseType_licenseName eml-resource_xsd.tmp#LicenseType_url eml-resource_xsd.tmp#LicenseType_identifier eml-resource_xsd.tmp#LicenseType
Type LicenseType
Properties
content complex
minOccurs 0
maxOccurs unbounded
Model
Children identifier, licenseName, url
Instance
<licensed>
  <licenseName>{1,1}</licenseName>
  <url>{0,1}</url>
  <identifier>{0,1}</identifier>
</licensed>
Element LicenseType / licenseName
Namespace No namespace
Annotations
tooltip: License Name

summary: The official name of the license

description: The official name of a license that applies to the
                        data and metadata described in this metadata record.
                        The name should match the name of a well-known license from
                        the SPDX license vocabulary or a similar persistent vocabulary.
                    

example: Apache License 2.0
Diagram
Diagram eml-resource_xsd.tmp#NonEmptyStringType
Type NonEmptyStringType
Properties
content simple
minOccurs 1
Facets
minLength 1
pattern [\s]*[\S][\s\S]*
Element LicenseType / url
Namespace No namespace
Annotations
tooltip: License URL

summary: The persistent URL for the license

description: The persistent URL for the license, typically
                        a SPDX URL, or an official URL from another well-known
                        license vocabulary.  Users should avoid using arbitrary
                        URLs that are not the official URL for a license.
                    

example: https://spdx.org/licenses/Apache-2.0.html
Diagram
Diagram
Type xs:anyURI
Properties
content simple
minOccurs 0
Element LicenseType / identifier
Namespace No namespace
Annotations
tooltip: License Identifier

summary: License Identifier

description: The official identifier for the license, which
                        should be drawn from the SPDX license vocabulary, or a similar
                        well-known license vocabulary.
                    

example: Apache-2.0
Diagram
Diagram eml-resource_xsd.tmp#NonEmptyStringType
Type NonEmptyStringType
Properties
content simple
minOccurs 0
Facets
minLength 1
pattern [\s]*[\S][\s\S]*
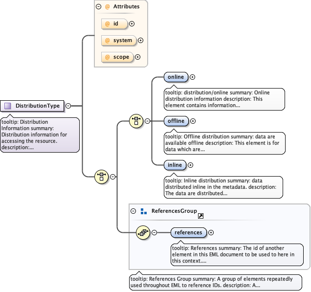
Element ResourceGroup / distribution
Namespace No namespace
Annotations
tooltip: Distribution Information

summary: Information on how the resource is distributed online
            and offline

description: This element provides information on how the
            resource is distributed. When used at the resource level, this element can provide
            only general information, but elements for describing connections to online
            systems are provided. See the Type for specific recommendations and examples.
Diagram
Diagram eml-resource_xsd.tmp#DistributionType_id eml-resource_xsd.tmp#DistributionType_system eml-resource_xsd.tmp#DistributionType_scope eml-resource_xsd.tmp#DistributionType_online eml-resource_xsd.tmp#DistributionType_offline eml-resource_xsd.tmp#DistributionType_inline eml-resource_xsd.tmp#ReferencesGroup_references eml-resource_xsd.tmp#ReferencesGroup eml-resource_xsd.tmp#DistributionType
Type DistributionType
Properties
content complex
minOccurs 0
maxOccurs unbounded
Model
Children inline, offline, online, references
Instance
<distribution id="" scope="document" system="">
  <online>{1,1}</online>
  <offline>{1,1}</offline>
  <inline>{1,1}</inline>
  <references system="">{1,1}</references>
</distribution>
Attributes
QName Type Default Use
id IDType optional
scope ScopeType document optional
system SystemType optional
Element DistributionType / online
Namespace No namespace
Annotations
tooltip: distribution/online

summary: Online distribution information

description: This element contains information for accessing the
              resource online, represented either as a URL a connection, or
              a connectionDefinition which may be referenced in other parts of
              the EML document. See the Type definition for more information.
Diagram
Diagram eml-resource_xsd.tmp#OnlineType_onlineDescription eml-resource_xsd.tmp#OnlineType_url eml-resource_xsd.tmp#OnlineType_connection eml-resource_xsd.tmp#OnlineType_connectionDefinition eml-resource_xsd.tmp#OnlineType
Type OnlineType
Properties
content complex
Model
Children connection, connectionDefinition, onlineDescription, url
Instance
<online>
  <onlineDescription xml:lang="">{0,1}</onlineDescription>
  <url function="download">{1,1}</url>
  <connection id="" scope="document" system="">{1,1}</connection>
  <connectionDefinition id="" scope="document" system="">{1,1}</connectionDefinition>
</online>
Element OnlineType / onlineDescription
Namespace No namespace
Annotations
tooltip: Description of online information

summary: Brief description of the the content of online

description: This element can hold a brief description of the content
            of the online element's online|offline|inline child. This description element could
            supply content for an html anchor tag.
Diagram
Diagram xml_xsd.tmp#lang eml-resource_xsd.tmp#i18nNonEmptyStringType_value eml-resource_xsd.tmp#i18nNonEmptyStringType
Type i18nNonEmptyStringType
Properties
content complex
minOccurs 0
mixed true
Model
Children value
Instance
<onlineDescription xml:lang="">
  <value xml:lang="">{0,unbounded}</value>
</onlineDescription>
Attributes
QName Type Use
xml:lang optional
Element OnlineType / url
Namespace No namespace
Annotations
tooltip: URL

summary: A URL or this resource.

description: A URL (Uniform Resource Locator) from which this additional
              information can be obtained, or from which the resource can be downloaded
              directly. In the resource module, the distribution URL is generally meant for
              informational purposes, and the "function" attribute should be set to "information".
              However, if the URL returns the data stream itself, then the "function" attribute
              should be set to "download".  See the Type Definition for more information.
Diagram
Diagram eml-resource_xsd.tmp#UrlType_function eml-resource_xsd.tmp#UrlType
Type UrlType
Properties
content complex
Attributes
QName Type Default Use
function FunctionType download optional
Element OnlineType / connection
Namespace No namespace
Annotations
tooltip: Connection

summary: A connection to a data service

description: A description of the information needed to make an application
              connection to a data service. The connection contains a connectionDefinition
              and optional parameters for overriding defaults. See the Type Definition for
              more information.
Diagram
Diagram eml-resource_xsd.tmp#ConnectionType_id eml-resource_xsd.tmp#ConnectionType_system eml-resource_xsd.tmp#ConnectionType_scope eml-resource_xsd.tmp#ConnectionType_connectionDefinition eml-resource_xsd.tmp#ConnectionType_parameter eml-resource_xsd.tmp#ReferencesGroup_references eml-resource_xsd.tmp#ReferencesGroup eml-resource_xsd.tmp#ConnectionType
Type ConnectionType
Properties
content complex
Model
Children connectionDefinition, parameter, references
Instance
<connection id="" scope="document" system="">
  <connectionDefinition id="" scope="document" system="">{1,1}</connectionDefinition>
  <parameter>{0,unbounded}</parameter>
  <references system="">{1,1}</references>
</connection>
Attributes
QName Type Default Use
id IDType optional
scope ScopeType document optional
system SystemType optional
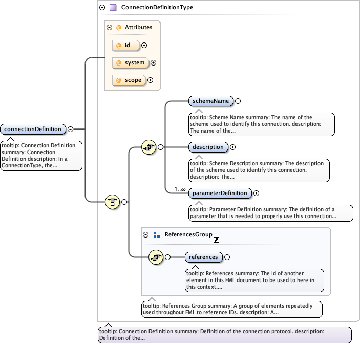
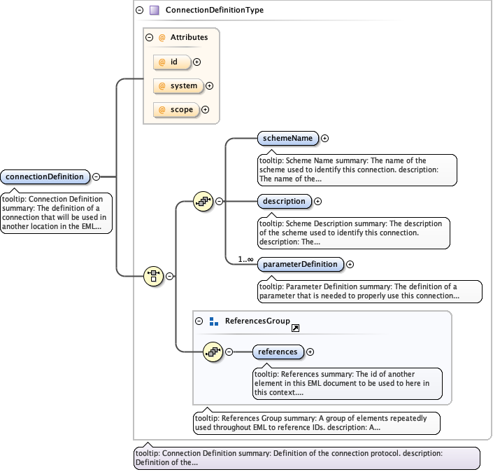
Element ConnectionType / connectionDefinition
Namespace No namespace
Annotations
tooltip: Connection Definition

summary: Connection Definition

description: In a ConnectionType, the connectionDefinition element provides the definition of the protocol and its parameters. The definition has a "scheme" which identifies the protocol by name, with a detailed description and its required parameters. A connectionDefinition lists all of the parameters needed for the connection and possible default values for each.
Diagram
Diagram eml-resource_xsd.tmp#ConnectionDefinitionType_id eml-resource_xsd.tmp#ConnectionDefinitionType_system eml-resource_xsd.tmp#ConnectionDefinitionType_scope eml-resource_xsd.tmp#ConnectionDefinitionType_schemeName eml-resource_xsd.tmp#ConnectionDefinitionType_description eml-resource_xsd.tmp#ConnectionDefinitionType_parameterDefinition eml-resource_xsd.tmp#ReferencesGroup_references eml-resource_xsd.tmp#ReferencesGroup eml-resource_xsd.tmp#ConnectionDefinitionType
Type ConnectionDefinitionType
Properties
content complex
Model
Children description, parameterDefinition, references, schemeName
Instance
<connectionDefinition id="" scope="document" system="">
  <schemeName system="">{1,1}</schemeName>
  <description xml:lang="">{1,1}</description>
  <parameterDefinition>{1,unbounded}</parameterDefinition>
  <references system="">{1,1}</references>
</connectionDefinition>
Attributes
QName Type Default Use
id IDType optional
scope ScopeType document optional
system SystemType optional
Element ConnectionDefinitionType / schemeName
Namespace No namespace
Annotations
tooltip: Scheme Name

summary: The name of the scheme used to identify this
              connection.

description: The name of the scheme used to identify this
              connection.  The scheme name is qualified by its system attribute.
              The scheme name implies a particular protocol for
              accessing information from the connection.  Applications must
              have a knowledge of the scheme or be able to deduce the protocol
              from the scheme description in order to effectively access data
              over the connection.  Many schemes will be unknown to client
              applications.  At some later point in time a registry for
              connection schemes may be established in order to promote
              application interoperability, and we may expand this portion of
              EML to adopt a more comprehensive standard such as WSDL, but for
              now this simpler description is provided.

example: metacat
Diagram
Diagram eml-resource_xsd.tmp#ConnectionDefinitionType_ConnectionDefinitionType_schemeName_system
Type extension of xs:string
Properties
content complex
Attributes
QName Type Use Annotation
system SystemType optional
tooltip: Scheme System

summary: The system in which this scheme name is
                      relevant

description: The computing system within which this
                      scheme name has relevance. This attribute qualifies the
                      scheme name in order to decrease the likelihood of scheme
                      name collisions when more that one EML user defines a
                      scheme name with the same name but different semantics.
                      

example: 
                      http://knb.ecoinformatics.org/knb/
Element ConnectionDefinitionType / description
Namespace No namespace
Annotations
tooltip: Scheme Description

summary: The description of the scheme used to identify this
              connection.

description: The description of the scheme used to identify
              this connection. The scheme name implies a particular protocol for
              accessing information from the connection.  Applications must
              have a knowledge of the scheme or be able to deduce the protocol
              from the scheme description in order to effectively access data
              over the connection.

example: The metacat application protocol.  Applications
              must first log into metacat by sending an HTTP POST request
              in http-url-encoded format with the parameters action, username,
              and password.  Action must be set to "login".
              If authentication is successful, the metacat
              server will respond with a session cookie.  All future requests
              should include the session cookie in the HTTP header.  To
              retrieve an object, the client then would send an HTTP POST
              in http-url-encoded format, with an action parameter set to
              "get" and the docid parameter set to the identifier for the
              desired object.  The response will either be an XML document
              or a multipart-form-encoded response containing data.
Diagram
Diagram xml_xsd.tmp#lang eml-text_xsd.tmp#TextType_section eml-text_xsd.tmp#TextType_para eml-text_xsd.tmp#TextType_markdown eml-text_xsd.tmp#TextType
Type TextType
Properties
content complex
mixed true
Model
Children markdown, para, section
Instance
<description xml:lang="">
  <section xml:lang="">{0,unbounded}</section>
  <para xml:lang="">{0,unbounded}</para>
  <markdown>{0,unbounded}</markdown>
</description>
Attributes
QName Type Use
xml:lang optional
Element ConnectionDefinitionType / parameterDefinition
Namespace No namespace
Annotations
tooltip: Parameter Definition

summary: The definition of a parameter that is needed to
              properly use this connection scheme.

description: The definition of a parameter that is needed to
              properly use this connection scheme.  Each parameter has a name
              and a definition that are used by applications to assess the type
              of information needed for the request.  Parameters may also set
              default values that are used if a connection does not provide a
              value for a parameter.
Diagram
Diagram eml-resource_xsd.tmp#ConnectionDefinitionType_ConnectionDefinitionType_parameterDefinition_name eml-resource_xsd.tmp#ConnectionDefinitionType_ConnectionDefinitionType_parameterDefinition_definition eml-resource_xsd.tmp#ConnectionDefinitionType_ConnectionDefinitionType_parameterDefinition_defaultValue
Properties
content complex
maxOccurs unbounded
Model
Children defaultValue, definition, name
Instance
<parameterDefinition>
  <name>{1,1}</name>
  <definition>{1,1}</definition>
  <defaultValue>{0,1}</defaultValue>
</parameterDefinition>
Element ConnectionDefinitionType / parameterDefinition / name
Namespace No namespace
Annotations
tooltip: Parameter Name

summary: The Name of a parameter that is needed to
                    properly use this connection scheme.

description: The name of a parameter that is needed to
                    properly use this connection scheme.

example: hostname
Diagram
Diagram eml-resource_xsd.tmp#NonEmptyStringType
Type NonEmptyStringType
Properties
content simple
Facets
minLength 1
pattern [\s]*[\S][\s\S]*
Element ConnectionDefinitionType / parameterDefinition / definition
Namespace No namespace
Annotations
tooltip: Parameter Definition

summary: The definition of a parameter that is needed
                    to properly use this connection scheme.

description: The definition of a parameter that is
                    needed to properly use this connection scheme.  The
                    definition is used by applications to assess the type
                    of information needed for the request.

example: The fully qualified name of the internet host
                    that is providing the metacat service, as would be returned
                    by a Domain Name System (DNS) query.
Diagram
Diagram eml-resource_xsd.tmp#NonEmptyStringType
Type NonEmptyStringType
Properties
content simple
Facets
minLength 1
pattern [\s]*[\S][\s\S]*
Element ConnectionDefinitionType / parameterDefinition / defaultValue
Namespace No namespace
Annotations
tooltip: Default Parameter Value

summary: The default value for a parameter that is
                    needed to properly use this connection scheme.

description: The default value for a parameter that is
                    needed to properly use this connection scheme.  If a default
                    value is set, then it should be used for connections that
                    do not override the default with a connection-specific
                    value. This allows a definition to be established that
                    declares common information that might be shared by several
                    connections as default values.  Parameter values provided
                    in the connection always override any default values
                    provided in the connection definition.

example: metacat.nceas.ucsb.edu
Diagram
Diagram eml-resource_xsd.tmp#NonEmptyStringType
Type NonEmptyStringType
Properties
content simple
minOccurs 0
Facets
minLength 1
pattern [\s]*[\S][\s\S]*
Element ConnectionType / parameter
Namespace No namespace
Annotations
tooltip: Parameter

summary: A parameter to be used to make this
                            connection.

description: A parameter to be used to make
                            this connection. This value overrides any
                            default value that may have been provided in the
                            connection definition.
Diagram
Diagram eml-resource_xsd.tmp#ConnectionType_ConnectionType_parameter_name eml-resource_xsd.tmp#ConnectionType_ConnectionType_parameter_value
Properties
content complex
minOccurs 0
maxOccurs unbounded
Model
Children name, value
Instance
<parameter>
  <name>{1,1}</name>
  <value>{1,1}</value>
</parameter>
Element ConnectionType / parameter / name
Namespace No namespace
Annotations
tooltip: Parameter Name

summary: Name of the parameter to be
                                  used to make this connection.

description: The name of the parameter
                                  to be used to make this connection.
                                  

example: hostname
Diagram
Diagram eml-resource_xsd.tmp#NonEmptyStringType
Type NonEmptyStringType
Properties
content simple
Facets
minLength 1
pattern [\s]*[\S][\s\S]*
Element ConnectionType / parameter / value
Namespace No namespace
Annotations
tooltip: Parameter Value

summary: The value of the parameter to
                                  be used to make this connection.
                                  

description: The value of the parameter
                                  to be used to make this connection. This
                                  value overrides any default value that may
                                  have been provided in the connection
                                  definition.

example: nceas.ucsb.edu
Diagram
Diagram eml-resource_xsd.tmp#NonEmptyStringType
Type NonEmptyStringType
Properties
content simple
Facets
minLength 1
pattern [\s]*[\S][\s\S]*
Element OnlineType / connectionDefinition
Namespace No namespace
Annotations
tooltip: Connection Definition

summary: The definition of a connection
        that will be used in another location in the EML
        document
                            

description: 
The definition of a type of connection
        that will be used in another location in the EML
        document. The connectionDefinition element only provides the definition of the
        protocol and its parameters, but not the actual values
        to be used to make the connection (instead, see the
        connection element).  This connectionDefinition may be
        used by multiple connections (e.g., to download different files
        from the same database), but each connection must provide or
        reference a valid connection definition.

     The definition has a "scheme" which identifies the
                            protocol by name, with a detailed description
                            and its required parameters. A connectionDefinition
                    lists all of the parameters needed for the connection
                    and possible default values for each.
Diagram
Diagram eml-resource_xsd.tmp#ConnectionDefinitionType_id eml-resource_xsd.tmp#ConnectionDefinitionType_system eml-resource_xsd.tmp#ConnectionDefinitionType_scope eml-resource_xsd.tmp#ConnectionDefinitionType_schemeName eml-resource_xsd.tmp#ConnectionDefinitionType_description eml-resource_xsd.tmp#ConnectionDefinitionType_parameterDefinition eml-resource_xsd.tmp#ReferencesGroup_references eml-resource_xsd.tmp#ReferencesGroup eml-resource_xsd.tmp#ConnectionDefinitionType
Type ConnectionDefinitionType
Properties
content complex
Model
Children description, parameterDefinition, references, schemeName
Instance
<connectionDefinition id="" scope="document" system="">
  <schemeName system="">{1,1}</schemeName>
  <description xml:lang="">{1,1}</description>
  <parameterDefinition>{1,unbounded}</parameterDefinition>
  <references system="">{1,1}</references>
</connectionDefinition>
Attributes
QName Type Default Use
id IDType optional
scope ScopeType document optional
system SystemType optional
Element DistributionType / offline
Namespace No namespace
Annotations
tooltip: Offline distribution

summary: data are available offline

description: This element is for data which are distributed offline,
         generally by request. See the Type
        definition for more information.
Diagram
Diagram eml-resource_xsd.tmp#OfflineType_mediumName eml-resource_xsd.tmp#OfflineType_mediumDensity eml-resource_xsd.tmp#OfflineType_mediumDensityUnits eml-resource_xsd.tmp#OfflineType_mediumVolume eml-resource_xsd.tmp#OfflineType_mediumFormat eml-resource_xsd.tmp#OfflineType_mediumNote eml-resource_xsd.tmp#OfflineType
Type OfflineType
Properties
content complex
Model
Children mediumDensity, mediumDensityUnits, mediumFormat, mediumName, mediumNote, mediumVolume
Instance
<offline>
  <mediumName>{1,1}</mediumName>
  <mediumDensity>{0,1}</mediumDensity>
  <mediumDensityUnits>{0,1}</mediumDensityUnits>
  <mediumVolume>{0,1}</mediumVolume>
  <mediumFormat>{0,unbounded}</mediumFormat>
  <mediumNote>{0,1}</mediumNote>
</offline>
Element OfflineType / mediumName
Namespace No namespace
Annotations
tooltip: Medium name

summary: Name of the medium that for this resource
                    distribution

description: Name of the medium on which this resource
                    is distributed. Can be various digital media such as tapes
                    and disks, or printed media which can collectively be
                    termed 'hardcopy'.

example: Tape, 3.5 inch Floppy Disk,
                    hardcopy
Diagram
Diagram eml-resource_xsd.tmp#NonEmptyStringType
Type NonEmptyStringType
Properties
content simple
Facets
minLength 1
pattern [\s]*[\S][\s\S]*
Element OfflineType / mediumDensity
Namespace No namespace
Annotations
tooltip: density of the digital medium

summary: the density of the digital medium if this is
                    relevant.

description: the density of the digital medium if this
                    is relevant. Used mainly for floppy disks or
                    tape.

example: High Density (HD), Double Density
                    (DD)
Diagram
Diagram eml-resource_xsd.tmp#NonEmptyStringType
Type NonEmptyStringType
Properties
content simple
minOccurs 0
Facets
minLength 1
pattern [\s]*[\S][\s\S]*
Element OfflineType / mediumDensityUnits
Namespace No namespace
Annotations
tooltip: units of a numerical density

summary: a numerical density's units

description: if a density is given numerically, the
                    units should be given here.

example: B/cm
Diagram
Diagram eml-resource_xsd.tmp#NonEmptyStringType
Type NonEmptyStringType
Properties
content simple
minOccurs 0
Facets
minLength 1
pattern [\s]*[\S][\s\S]*
Element OfflineType / mediumVolume
Namespace No namespace
Annotations
tooltip: storage volume

summary: total volume of the storage
                    medium

description: the total volume of the storage medium on
                    which this resource is shipped.

example: 650 MB
Diagram
Diagram eml-resource_xsd.tmp#NonEmptyStringType
Type NonEmptyStringType
Properties
content simple
minOccurs 0
Facets
minLength 1
pattern [\s]*[\S][\s\S]*
Element OfflineType / mediumFormat
Namespace No namespace
Annotations
tooltip: medium format

summary: format of the medium on which the resource is
                    shipped.

description: the file system format of the medium on
                    which the resource is shipped

example: NTFS, FAT32, EXT2, QIK80
Diagram
Diagram eml-resource_xsd.tmp#NonEmptyStringType
Type NonEmptyStringType
Properties
content simple
minOccurs 0
maxOccurs unbounded
Facets
minLength 1
pattern [\s]*[\S][\s\S]*
Element OfflineType / mediumNote
Namespace No namespace
Annotations
tooltip: note about the media

summary: note about the media

description: any additional pertinent information about
                    the media
Diagram
Diagram eml-resource_xsd.tmp#NonEmptyStringType
Type NonEmptyStringType
Properties
content simple
minOccurs 0
Facets
minLength 1
pattern [\s]*[\S][\s\S]*
Element DistributionType / inline
Namespace No namespace
Annotations
tooltip: Inline distribution

summary: data distributed inline in the metadata.

description: The data are distributed inline, with the metadata. See the Type
        definition for more information.
Diagram
Diagram eml-resource_xsd.tmp#InlineType
Type InlineType
Properties
content complex
mixed true
Model
ANY element from ANY namespace
Element ResourceGroup / coverage
Namespace No namespace
Annotations
tooltip: Resource coverage

summary: Extent of the coverage of the resource.

description: This element describes the extent of the coverage
            of the resource in terms of its spatial extent, temporal extent,
            and taxonomic extent. For data sets, this is useful to specify the
            entire extent to which all of the data might
            apply.

example: See the coverage module for examples.
Diagram
Diagram eml-coverage_xsd.tmp#Coverage_id eml-coverage_xsd.tmp#Coverage_system eml-coverage_xsd.tmp#Coverage_scope eml-coverage_xsd.tmp#Coverage_geographicCoverage eml-coverage_xsd.tmp#Coverage_temporalCoverage eml-coverage_xsd.tmp#Coverage_taxonomicCoverage eml-resource_xsd.tmp#ReferencesGroup_references eml-resource_xsd.tmp#ReferencesGroup eml-coverage_xsd.tmp#Coverage
Type Coverage
Properties
content complex
minOccurs 0
Model
Children geographicCoverage, references, taxonomicCoverage, temporalCoverage
Instance
<coverage id="" scope="document" system="">
  <geographicCoverage id="" scope="document" system="">{1,1}</geographicCoverage>
  <temporalCoverage id="" scope="document" system="">{1,1}</temporalCoverage>
  <taxonomicCoverage id="" scope="document" system="">{1,1}</taxonomicCoverage>
  <references system="">{1,1}</references>
</coverage>
Attributes
QName Type Default Use
id IDType optional
scope ScopeType document optional
system SystemType optional
Element ResourceGroup / annotation
Namespace No namespace
Annotations
tooltip: Semantic Annotation

summary: A precisely-defined semantic statement about this resource.
            

description: An annotation represents a precisely-defined semantic
                  statement that applies to this resource.  This semantic
                  statement is used to associate precise semantics with the
                  resource.  Each annotation consists of a propertyURI and
                  valueURI that define a property and value that apply to the
                  resource. The subject of the statement is implicitly the
                  eml:resource that contains the annotation.  The associated
                  labels can be used to display the statement to users.
                  Each URI is resolvable to a controlled vocabulary
                  that provides a definition, relationships to other terms, and
                  multiple labels for displaying the statement.
Diagram
Diagram eml-semantics_xsd.tmp#SemanticAnnotation_id eml-semantics_xsd.tmp#SemanticAnnotation_system eml-semantics_xsd.tmp#SemanticAnnotation_scope eml-semantics_xsd.tmp#SemanticAnnotation_propertyURI eml-semantics_xsd.tmp#SemanticAnnotation_valueURI eml-semantics_xsd.tmp#SemanticAnnotation
Type SemanticAnnotation
Properties
content complex
minOccurs 0
maxOccurs unbounded
Model
Children propertyURI, valueURI
Instance
<annotation id="" scope="document" system="">
  <propertyURI label="">{1,1}</propertyURI>
  <valueURI label="">{1,1}</valueURI>
</annotation>
Attributes
QName Type Default Use
id IDType optional
scope ScopeType document optional
system SystemType optional
Simple Type NonEmptyStringType
Namespace https://eml.ecoinformatics.org/resource-2.2.0
Annotations
tooltip: Non Empty String Type

summary: Non Empty String Type

description: This type specifies a content pattern for all elements
          that are required by EML to ensure that there is actual content (i.e.,
          not just whitespace). The pattern described can be interpreted as
          "at least one non-whitespace character, followed
          by any number of whitespace plus not-whitespace characters. "
          Leading and/or trailing whitespace is allowed, and whitespace
          may include carriage returns and newlines.
Diagram
Diagram
Type restriction of xs:string
Facets
minLength 1
pattern [\s]*[\S][\s\S]*
Simple Type SystemType
Namespace https://eml.ecoinformatics.org/resource-2.2.0
Annotations
tooltip: Identifer System

summary: The data management system within which an
        identifier is in scope and therefore unique.
        

description: The data management system within which an
        identifier is in scope and therefore unique. This is typically
        a URL (Uniform Resource Locator) that indicates a data
        management system.  All identifiers that share a system must
        be unique. In other words, if the same identifier is used in
        two locations with identical systems, then by definition the
        objects at which they point are in fact the same object.
        

example: http://metacat.somewhere.org/svc/mc/
Diagram
Diagram
Type list of xs:string
Simple Type IDType
Namespace https://eml.ecoinformatics.org/resource-2.2.0
Annotations
tooltip: Identifer

summary: A unique identifier for this additional
        metadata that can be used to reference it elsewhere.
        

description: A unique identifier for this additional
        metadata that can be used to reference it elsewhere.
        This is a formal field in that it is an error to provide
        a value for the id attribute that is not unique within
        the document's set of id attributes. This is designed to
        allow other portions of the metadata to reference this
        section formally.

example: knb.343.22
Diagram
Diagram
Type list of xs:string
Simple Type ScopeType
Namespace https://eml.ecoinformatics.org/resource-2.2.0
Annotations
tooltip: Identifer Scope

summary: The scope of the identifier.

description: The scope of the identifier.  Scope is generally
        set to either "system", meaning that it is scoped according to
        the "system" attribute, or "document" if it is only to be in scope
        within this single document instance.  In this particular use of
        scope, it is FIXED to be "system" because the packageId is
        required and always has the scope of the required "system".
        

example: system
Diagram
Diagram
Type restriction of xs:string
Facets
enumeration system
enumeration document
Complex Type i18nNonEmptyStringType
Namespace https://eml.ecoinformatics.org/resource-2.2.0
Annotations
tooltip: i18n Non Empty String Type

summary: i18n Non Empty String Type

description: This type specifies a content pattern for all elements
	          that require language translations. The xml:lang attribute
	          can be used to define the default language for element content.
	          Additional translations should be included as child 'value'
	          elements that also have an optional xml:lang attribute.
Diagram
Diagram xml_xsd.tmp#lang eml-resource_xsd.tmp#i18nNonEmptyStringType_value
Properties
mixed true
Model
Children value
Attributes
QName Type Use
xml:lang optional
Simple Type yearDate
Namespace https://eml.ecoinformatics.org/resource-2.2.0
Annotations
tooltip: Year or Date

summary: A type allowing a year or date value

description: This type is the union of the built-in types for year
        and date.

example: 1999, or 2001-03-15
Diagram
Diagram
Type union of(xs:gYear, xs:date)
Simple Type KeyTypeCode
Namespace https://eml.ecoinformatics.org/resource-2.2.0
Annotations
tooltip: Keyword type codes

summary: The list of keyword categories

description: This field provides a restricted list of categories
        that a keyword may fall under.

example: place
Diagram
Diagram
Type restriction of xs:string
Facets
enumeration place
tooltip: Place Keywords

summary: Keywords pertaining to a spatial location

description: Keywords naming geographic locations associated
            with the data set.
enumeration stratum
tooltip: Stratum Keywords

summary: Keywords pertaining to a vertical stratum

description: Keywords naming vertical strata associated
            with the data set (e.g., soil horizons).
enumeration temporal
tooltip: Temporal Keywords

summary: Keywords pertaining to temporal data

description: Keywords listing time periods associated
            with the data set.
enumeration theme
tooltip: Thematic Keywords

summary: Keywords pertaining to thematic subject

description: Keywords naming thematics subjects associated
            with the data set.
enumeration taxonomic
tooltip: Taxonomic Keywords

summary: Keywords pertaining to taxon information

description: Keywords listing taxonomic terms associated
            with the data set.  Note that lists of species names or other taxon
            lists should be presented in the taxonomicCoverage element.
Complex Type LicenseType
Namespace https://eml.ecoinformatics.org/resource-2.2.0
Annotations
tooltip: License

summary: Information identifying a well-known license for the metadata and data
          

description: 
              
              This element provides information on how the resource is licensed
              and what rights may be available to users.   While data are often not
              copyrightable in the US and other jurisdictions, it is still useful
              to clarify rights by declaring a CC0, CC-BY, or similar license for both the
              metadata and data.  Whatever license is declared here is intended to apply to
              all metadata and data described in the metadata record, including attached data
              resources such as external files and databases.  If multiple license elements
              are provided, this indicates that the resource can be used under the terms of
              any of the listed licenses.
              The field is meant to be highly structured
              to allow machine-interpretable licenses to be asserted for the resource.  This
              is done by identifying a well-defined license or contract and providing
              the SPDX license key or the license URL, and the name of the license.
              Where posisble, the name, URL, and SPDX key should match the values found in
              the official SPDX license vocabulary (see
              SPDX License List).
              If the license is not found in SPDX, then other well-established URIs for
              licenses can be used, but avoid using arbitrary URIs that
              are not maintained for persistence.
              
          

example: 
              <license>
                  <licenseName>Apache License 2.0</licenseName>
                  <url>https://spdx.org/licenses/Apache-2.0.html</url>
                  <identifier>Apache-2.0</identifier>
              </license>
Diagram
Diagram eml-resource_xsd.tmp#LicenseType_licenseName eml-resource_xsd.tmp#LicenseType_url eml-resource_xsd.tmp#LicenseType_identifier
Model
Children identifier, licenseName, url
Complex Type DistributionType
Namespace https://eml.ecoinformatics.org/resource-2.2.0
Annotations
tooltip: Distribution Information

summary: Distribution information for accessing the
              resource.

description: 
          
            Distribution information for accessing the
              resource by one of three methods: online, offline or inline. Generally,
              the Type at the resource level is intended to be informational, although
              elements are
              included to describe a complex connection protocol.
             
            For more information, see the sub-elements. Also
             compare to
             
                
             phys:PhysicalDistributionType
              .
Diagram
Diagram eml-resource_xsd.tmp#DistributionType_id eml-resource_xsd.tmp#DistributionType_system eml-resource_xsd.tmp#DistributionType_scope eml-resource_xsd.tmp#DistributionType_online eml-resource_xsd.tmp#DistributionType_offline eml-resource_xsd.tmp#DistributionType_inline eml-resource_xsd.tmp#ReferencesGroup_references eml-resource_xsd.tmp#ReferencesGroup
Model
Children inline, offline, online, references
Attributes
QName Type Default Use
id IDType optional
scope ScopeType document optional
system SystemType optional
Complex Type OnlineType
Namespace https://eml.ecoinformatics.org/resource-2.2.0
Annotations
tooltip: Online Distribution Type

summary: Distribution information for accessing the
              resource online.

description: 
          
            Distribution information for accessing the
              resource online, represented either as a URL or as the series of
              named parameters needed to connect. The URL field can contain
              a simple web address or an entire query string. The connection
               element allows the components of a complex protocol to
               be described individually. The connectionDefinition element
               can also be appear outside of the connection elements,
               so that it can be defined once and referenced by several connections.
               
            
               Also see the
               
                phys:PhysicalOnlineType,
               which may be more
               appropriate for describing the online connections to a specific entity
               described by this metadata document.
Diagram
Diagram eml-resource_xsd.tmp#OnlineType_onlineDescription eml-resource_xsd.tmp#OnlineType_url eml-resource_xsd.tmp#OnlineType_connection eml-resource_xsd.tmp#OnlineType_connectionDefinition
Model
Children connection, connectionDefinition, onlineDescription, url
Complex Type UrlType
Namespace https://eml.ecoinformatics.org/resource-2.2.0
Annotations
tooltip: Download site URL

summary: A URL (Uniform Resource Locator) from which
                    this resource can be downloaded or information can be
                    obtained about downloading it.

description: A URL (Uniform Resource Locator) from
                    which this resource can be downloaded or additional
                    information can be obtained. If the URL
                    provides further information about downloading the
                    object but does not directly return the data stream, then
                    the "function" attribute should be set to "information".
                    If accessing the URL would directly return the data stream,
                    then the "function" attribute should be set to "download".
                    If the "function" attribute is omitted, then "download"
                    is implied for the URL function.
                    In more complex cases where a non-standard connection
                    must be established that complies with application
                    specific procedures beyond what can be described in the
                    simple URL, then the "connection" element should
                    be used instead of the URL element.

example: 
                    http://data.org/getdata?id=98332
Diagram
Diagram eml-resource_xsd.tmp#UrlType_function
Type extension of xs:anyURI
Attributes
QName Type Default Use
function FunctionType download optional
Simple Type FunctionType
Namespace https://eml.ecoinformatics.org/resource-2.2.0
Diagram
Diagram
Type restriction of xs:string
Facets
enumeration download
enumeration information
Complex Type ConnectionType
Namespace https://eml.ecoinformatics.org/resource-2.2.0
Annotations
tooltip: Connection

summary: A description of the information needed
                    to make an application connection to a data service.
                    

description: A description of the information needed
                    to make an application connection to a data service.
                    The connection starts with a connectionDefinition which
                    lists all of the parameters needed for the connection
                    and possible default values for each.  It may also include a
                    list of parameter values (one for each), that
                    override the defaults for this particular connection.
                    One parameter element should exist for every
                    parameterDefinition that is present in the
                    connectionDefinition, although parameters that were
                    defined with a defaultValue in their parameterDefinition
                    can be omitted. All information about how to use the
                    parameters to establish a session and extract data is
                    present in the connectionDefinition, possibly implicitly
                    by naming a connection schemeName that is well-known.
                    See descriptions
                    of the child element types for further information.
Diagram
Diagram eml-resource_xsd.tmp#ConnectionType_id eml-resource_xsd.tmp#ConnectionType_system eml-resource_xsd.tmp#ConnectionType_scope eml-resource_xsd.tmp#ConnectionType_connectionDefinition eml-resource_xsd.tmp#ConnectionType_parameter eml-resource_xsd.tmp#ReferencesGroup_references eml-resource_xsd.tmp#ReferencesGroup
Model
Children connectionDefinition, parameter, references
Attributes
QName Type Default Use
id IDType optional
scope ScopeType document optional
system SystemType optional
Complex Type ConnectionDefinitionType
Namespace https://eml.ecoinformatics.org/resource-2.2.0
Annotations
tooltip: Connection Definition

summary: Definition of the connection protocol.   

description: Definition of the connection protocol.
        The definition has a "scheme" which identifies the
                            protocol by name, with a detailed description
                            and its required parameters. A connectionDefinition
                    lists all of the parameters needed for the connection
                    and possible default values for each. A definition provided in this
                    element may be used in other parts of the EML document.
Diagram
Diagram eml-resource_xsd.tmp#ConnectionDefinitionType_id eml-resource_xsd.tmp#ConnectionDefinitionType_system eml-resource_xsd.tmp#ConnectionDefinitionType_scope eml-resource_xsd.tmp#ConnectionDefinitionType_schemeName eml-resource_xsd.tmp#ConnectionDefinitionType_description eml-resource_xsd.tmp#ConnectionDefinitionType_parameterDefinition eml-resource_xsd.tmp#ReferencesGroup_references eml-resource_xsd.tmp#ReferencesGroup
Model
Children description, parameterDefinition, references, schemeName
Attributes
QName Type Default Use
id IDType optional
scope ScopeType document optional
system SystemType optional
Complex Type OfflineType
Namespace https://eml.ecoinformatics.org/resource-2.2.0
Annotations
tooltip: medium of the resource

summary: the medium on which this resource is distributed,
              either digitally or as hardcopy

description: the medium on which this resource is distributed
              digitally, such as 3.5" floppy disk, or various tape media types,
              or 'hardcopy'

example: CD-ROM, 3.5 in. floppy disk, Zip disk
Diagram
Diagram eml-resource_xsd.tmp#OfflineType_mediumName eml-resource_xsd.tmp#OfflineType_mediumDensity eml-resource_xsd.tmp#OfflineType_mediumDensityUnits eml-resource_xsd.tmp#OfflineType_mediumVolume eml-resource_xsd.tmp#OfflineType_mediumFormat eml-resource_xsd.tmp#OfflineType_mediumNote
Model
Children mediumDensity, mediumDensityUnits, mediumFormat, mediumName, mediumNote, mediumVolume
Complex Type InlineType
Namespace https://eml.ecoinformatics.org/resource-2.2.0
Annotations
tooltip: Inline distribution

summary: Object data distributed inline in the metadata.
              

description: Object data distributed inline in the metadata.
              Users have the option of including the data right inline in the
              metadata by providing it inside of the "inline" element.  For
              many text formats, the data can be simply included directly in
              the element.  However, certain character sequences are invalid in
              an XML document (e.g., <), so care will need to be taken to
              either 1) wrap the data in a CDATA section if needed, or
              2) encode the data using a text encoding algorithm such as
              base64, and then include that in a CDATA section.  The latter
              will be necessary for binary formats.
Diagram
Diagram
Properties
mixed true
Model
ANY element from ANY namespace
Attribute ReferencesGroup / references / @system
Namespace No namespace
Type SystemType
Properties
use optional
Attribute ResourceGroup / alternateIdentifier / @system
Namespace No namespace
Type SystemType
Properties
use optional
Attribute ResourceGroup / keywordSet / keyword / @keywordType
Namespace No namespace
Annotations
tooltip: Keyword type

summary: The type of each keyword.

description: This field classifies the keyword
                          that has been provided from a list of pre-determined
                          categories. The possible types are listed in the
                          example.

example: 
                          "place","stratum","temporal","theme",
                          or "taxonomic"
Type KeyTypeCode
Properties
use optional
Facets
enumeration place
tooltip: Place Keywords

summary: Keywords pertaining to a spatial location

description: Keywords naming geographic locations associated
            with the data set.
enumeration stratum
tooltip: Stratum Keywords

summary: Keywords pertaining to a vertical stratum

description: Keywords naming vertical strata associated
            with the data set (e.g., soil horizons).
enumeration temporal
tooltip: Temporal Keywords

summary: Keywords pertaining to temporal data

description: Keywords listing time periods associated
            with the data set.
enumeration theme
tooltip: Thematic Keywords

summary: Keywords pertaining to thematic subject

description: Keywords naming thematics subjects associated
            with the data set.
enumeration taxonomic
tooltip: Taxonomic Keywords

summary: Keywords pertaining to taxon information

description: Keywords listing taxonomic terms associated
            with the data set.  Note that lists of species names or other taxon
            lists should be presented in the taxonomicCoverage element.
Attribute UrlType / @function
Namespace No namespace
Type FunctionType
Properties
use optional
default download
Facets
enumeration download
enumeration information
Attribute ConnectionDefinitionType / schemeName / @system
Namespace No namespace
Annotations
tooltip: Scheme System

summary: The system in which this scheme name is
                      relevant

description: The computing system within which this
                      scheme name has relevance. This attribute qualifies the
                      scheme name in order to decrease the likelihood of scheme
                      name collisions when more that one EML user defines a
                      scheme name with the same name but different semantics.
                      

example: 
                      http://knb.ecoinformatics.org/knb/
Type SystemType
Properties
use optional
Attribute ConnectionDefinitionType / @id
Namespace No namespace
Type IDType
Properties
use optional
Attribute ConnectionDefinitionType / @system
Namespace No namespace
Type SystemType
Properties
use optional
Attribute ConnectionDefinitionType / @scope
Namespace No namespace
Type ScopeType
Properties
use optional
default document
Facets
enumeration system
enumeration document
Attribute ConnectionType / @id
Namespace No namespace
Type IDType
Properties
use optional
Attribute ConnectionType / @system
Namespace No namespace
Type SystemType
Properties
use optional
Attribute ConnectionType / @scope
Namespace No namespace
Type ScopeType
Properties
use optional
default document
Facets
enumeration system
enumeration document
Attribute DistributionType / @id
Namespace No namespace
Type IDType
Properties
use optional
Attribute DistributionType / @system
Namespace No namespace
Type SystemType
Properties
use optional
Attribute DistributionType / @scope
Namespace No namespace
Type ScopeType
Properties
use optional
default document
Facets
enumeration system
enumeration document
Element Group ReferencesGroup
Namespace https://eml.ecoinformatics.org/resource-2.2.0
Annotations
tooltip: References Group

summary: A group of elements repeatedly used throughout EML
        to reference IDs.

description: A group containing the "references" element that
        is used throughout EML.
Diagram
Diagram eml-resource_xsd.tmp#ReferencesGroup_references
Model
Children references
Element Group ResourceGroup
Namespace https://eml.ecoinformatics.org/resource-2.2.0
Annotations
tooltip: Resource Base

summary: Generic information about any resource that is being
        described.

description: The 'ResourceBase' complexType contains information
        that is inherited by each resource type that is being documented. The
        sub-elements with the resource base are common to all
        resources.

example: Please see the individual sub-fields for specific
        examples.
Diagram
Diagram eml-resource_xsd.tmp#ResourceGroup_alternateIdentifier eml-resource_xsd.tmp#ResourceGroup_shortName eml-resource_xsd.tmp#ResourceGroup_title eml-resource_xsd.tmp#ResourceGroup_creator eml-resource_xsd.tmp#ResourceGroup_metadataProvider eml-resource_xsd.tmp#ResourceGroup_associatedParty eml-resource_xsd.tmp#ResourceGroup_pubDate eml-resource_xsd.tmp#ResourceGroup_language eml-resource_xsd.tmp#ResourceGroup_series eml-resource_xsd.tmp#ResourceGroup_abstract eml-resource_xsd.tmp#ResourceGroup_keywordSet eml-resource_xsd.tmp#ResourceGroup_additionalInfo eml-resource_xsd.tmp#ResourceGroup_intellectualRights eml-resource_xsd.tmp#ResourceGroup_licensed eml-resource_xsd.tmp#ResourceGroup_distribution eml-resource_xsd.tmp#ResourceGroup_coverage eml-resource_xsd.tmp#ResourceGroup_annotation
Model
Children abstract, additionalInfo, alternateIdentifier, annotation, associatedParty, coverage, creator, distribution, intellectualRights, keywordSet, language, licensed, metadataProvider, pubDate, series, shortName, title