Showing:

Annotations
Attributes
Diagrams
Facets
Instances
Model
Properties
Imported schema eml-methods.xsd
Namespace https://eml.ecoinformatics.org/methods-2.2.0
Annotations
'$RCSfile: eml-methods.xsd,v $'
       Copyright: 1997-2002 Regents of the University of California,
                            University of New Mexico, and
                            Arizona State University
        Sponsors: National Center for Ecological Analysis and Synthesis and
                  Partnership for Interdisciplinary Studies of Coastal Oceans,
                     University of California Santa Barbara
                  Long-Term Ecological Research Network Office,
                     University of New Mexico
                  Center for Environmental Studies, Arizona State University
   Other funding: National Science Foundation (see README for details)
                  The David and Lucile Packard Foundation
     For Details: http://knb.ecoinformatics.org/

        '$Author: obrien $'
          '$Date: 2009-02-25 23:51:54 $'
      '$Revision: 1.29 $'

    This program is free software; you can redistribute it and/or modify
    it under the terms of the GNU General Public License as published by
    the Free Software Foundation; either version 2 of the License, or
    (at your option) any later version.

    This program is distributed in the hope that it will be useful,
    but WITHOUT ANY WARRANTY; without even the implied warranty of
    MERCHANTABILITY or FITNESS FOR A PARTICULAR PURPOSE.  See the
    GNU General Public License for more details.

    You should have received a copy of the GNU General Public License
    along with this program; if not, write to the Free Software
    Foundation, Inc., 59 Temple Place, Suite 330, Boston, MA  02111-1307  USA
moduleName: eml-methods

moduleDescription: 
          
            
            The eml-methods module - Methodological information for resources
          
          
        

recommendedUsage: All datasets

standAlone: no
Properties
attribute form default unqualified
element form default unqualified
Element MethodsType / methodStep
Namespace No namespace
Annotations
tooltip: method information

summary: Description of a specific step of the method.

description: The methodStep field allows for repeated sets of
            elements that document a series of procedures followed to produce a
            data object. These include text descriptions of the procedures,
            relevant literature, software, instrumentation, source data and any
            quality control measures taken.

example: Please see the examples for the
            sub-fields.
Diagram
Diagram eml-methods_xsd.tmp#ProcedureStepType_description eml-methods_xsd.tmp#ProcedureStepType_citation eml-methods_xsd.tmp#ProcedureStepType_protocol eml-methods_xsd.tmp#ProcedureStepType_instrumentation eml-methods_xsd.tmp#ProcedureStepType_software eml-methods_xsd.tmp#ProcedureStepType_subStep eml-methods_xsd.tmp#ProcedureStepType eml-methods_xsd.tmp#MethodsType_MethodsType_methodStep_dataSource
Type extension of ProcedureStepType
Type hierarchy
Properties
content complex
maxOccurs unbounded
Model
Children citation, dataSource, description, instrumentation, protocol, software, subStep
Instance
<methodStep>
  <description xml:lang="">{1,1}</description>
  <citation id="" scope="document" system="">{1,1}</citation>
  <protocol id="" scope="document" system="">{1,1}</protocol>
  <instrumentation>{0,unbounded}</instrumentation>
  <software id="" scope="document" system="">{0,unbounded}</software>
  <subStep>{0,unbounded}</subStep>
  <dataSource id="" scope="document" system="">{0,unbounded}</dataSource>
</methodStep>
Element ProcedureStepType / description
Namespace No namespace
Annotations
tooltip: Methods description

summary: Description of the methods employed in collecting or
              generating a data set or other resource or in quality control and
              assurance.

description: The description field allows for repeated text
              that describes the methodology for a project, experiment, or
              particular data table or to describe the steps taken to control
              or assure the quality of the data. Likewise, a literature
              citation may be provided that describes the methodology that was
              employed. Or the information my be provided by either referencing
              a protocol resource or entering the structured protocol
              information

example: 1.Collect tissues from algae of
              interest. a. We are currently
              collecting Egregia menziezii, Mazzaella splendens, M. flaccida,
              Hedophyllum sessile, Postelsia palmaeformis and Fucus gardneri.We
              stopped collecting Neorhodomela larix and Odonthalia floccosa
              because they can be heavily fouled and we feared that would skew
              the results. b. We collect a 7-10 cm
              blade or branch from each plant. For Egregia, try to sample
              small, young plants or take the base of the blade. For Postelsia,
              take a few of the blades. The other plants are small enough so a
              whole blade can be taken.
Diagram
Diagram xml_xsd.tmp#lang eml-text_xsd.tmp#TextType_section eml-text_xsd.tmp#TextType_para eml-text_xsd.tmp#TextType_markdown eml-text_xsd.tmp#TextType
Type TextType
Properties
content complex
mixed true
Model
Children markdown, para, section
Instance
<description xml:lang="">
  <section xml:lang="">{0,unbounded}</section>
  <para xml:lang="">{0,unbounded}</para>
  <markdown>{0,unbounded}</markdown>
</description>
Attributes
QName Type Use
xml:lang optional
Element ProcedureStepType / citation
Namespace No namespace
Annotations
tooltip: citation

summary: Literature citation relating to the methods
              used.

description: The citation field allows to either reference a
              literature resource or enter structured literature
              information
Diagram
Diagram eml-literature_xsd.tmp#CitationType_id eml-literature_xsd.tmp#CitationType_system eml-literature_xsd.tmp#CitationType_scope eml-resource_xsd.tmp#ResourceGroup_alternateIdentifier eml-resource_xsd.tmp#ResourceGroup_shortName eml-resource_xsd.tmp#ResourceGroup_title eml-resource_xsd.tmp#ResourceGroup_creator eml-resource_xsd.tmp#ResourceGroup_metadataProvider eml-resource_xsd.tmp#ResourceGroup_associatedParty eml-resource_xsd.tmp#ResourceGroup_pubDate eml-resource_xsd.tmp#ResourceGroup_language eml-resource_xsd.tmp#ResourceGroup_series eml-resource_xsd.tmp#ResourceGroup_abstract eml-resource_xsd.tmp#ResourceGroup_keywordSet eml-resource_xsd.tmp#ResourceGroup_additionalInfo eml-resource_xsd.tmp#ResourceGroup_intellectualRights eml-resource_xsd.tmp#ResourceGroup_licensed eml-resource_xsd.tmp#ResourceGroup_distribution eml-resource_xsd.tmp#ResourceGroup_coverage eml-resource_xsd.tmp#ResourceGroup_annotation eml-resource_xsd.tmp#ResourceGroup eml-literature_xsd.tmp#CitationType_contact eml-literature_xsd.tmp#CitationType_article eml-literature_xsd.tmp#CitationType_book eml-literature_xsd.tmp#CitationType_chapter eml-literature_xsd.tmp#CitationType_editedBook eml-literature_xsd.tmp#CitationType_manuscript eml-literature_xsd.tmp#CitationType_report eml-literature_xsd.tmp#CitationType_thesis eml-literature_xsd.tmp#CitationType_conferenceProceedings eml-literature_xsd.tmp#CitationType_personalCommunication eml-literature_xsd.tmp#CitationType_map eml-literature_xsd.tmp#CitationType_generic eml-literature_xsd.tmp#CitationType_audioVisual eml-literature_xsd.tmp#CitationType_presentation eml-literature_xsd.tmp#CitationType_bibtex eml-resource_xsd.tmp#ReferencesGroup_references eml-resource_xsd.tmp#ReferencesGroup eml-literature_xsd.tmp#CitationType
Type CitationType
Properties
content complex
Model
Children abstract, additionalInfo, alternateIdentifier, annotation, article, associatedParty, audioVisual, bibtex, book, chapter, conferenceProceedings, contact, coverage, creator, distribution, editedBook, generic, intellectualRights, keywordSet, language, licensed, manuscript, map, metadataProvider, personalCommunication, presentation, pubDate, references, report, series, shortName, thesis, title
Instance
<citation id="" scope="document" system="">
  <alternateIdentifier system="">{0,unbounded}</alternateIdentifier>
  <shortName>{0,1}</shortName>
  <title xml:lang="">{1,unbounded}</title>
  <creator id="" scope="document" system="">{1,unbounded}</creator>
  <metadataProvider id="" scope="document" system="">{0,unbounded}</metadataProvider>
  <associatedParty id="" scope="document" system="">{0,unbounded}</associatedParty>
  <pubDate>{0,1}</pubDate>
  <language xml:lang="">{0,1}</language>
  <series>{0,1}</series>
  <abstract xml:lang="">{0,1}</abstract>
  <keywordSet>{0,unbounded}</keywordSet>
  <additionalInfo xml:lang="">{0,unbounded}</additionalInfo>
  <intellectualRights xml:lang="">{0,1}</intellectualRights>
  <licensed>{0,unbounded}</licensed>
  <distribution id="" scope="document" system="">{0,unbounded}</distribution>
  <coverage id="" scope="document" system="">{0,1}</coverage>
  <annotation id="" scope="document" system="">{0,unbounded}</annotation>
  <contact id="" scope="document" system="">{0,unbounded}</contact>
  <article>{1,1}</article>
  <book>{1,1}</book>
  <chapter>{1,1}</chapter>
  <editedBook>{1,1}</editedBook>
  <manuscript>{1,1}</manuscript>
  <report>{1,1}</report>
  <thesis>{1,1}</thesis>
  <conferenceProceedings>{1,1}</conferenceProceedings>
  <personalCommunication>{1,1}</personalCommunication>
  <map>{1,1}</map>
  <generic>{1,1}</generic>
  <audioVisual>{1,1}</audioVisual>
  <presentation>{1,1}</presentation>
  <bibtex>{1,1}</bibtex>
  <references system="">{1,1}</references>
</citation>
Attributes
QName Type Default Use
id IDType optional
scope ScopeType document optional
system SystemType optional
Element ProcedureStepType / protocol
Namespace No namespace
Annotations
tooltip: Protocol

summary: Protocol description relating to the methods
              used.

description: The protocol field is used to either reference a
              protocol resource or describe methods and identify the processes
              that have been used to define / improve the quality of a data
              file, also used to identify potential problems with the data
              file.
Diagram
Diagram eml-protocol_xsd.tmp#ProtocolType_id eml-protocol_xsd.tmp#ProtocolType_system eml-protocol_xsd.tmp#ProtocolType_scope eml-resource_xsd.tmp#ResourceGroup_alternateIdentifier eml-resource_xsd.tmp#ResourceGroup_shortName eml-resource_xsd.tmp#ResourceGroup_title eml-resource_xsd.tmp#ResourceGroup_creator eml-resource_xsd.tmp#ResourceGroup_metadataProvider eml-resource_xsd.tmp#ResourceGroup_associatedParty eml-resource_xsd.tmp#ResourceGroup_pubDate eml-resource_xsd.tmp#ResourceGroup_language eml-resource_xsd.tmp#ResourceGroup_series eml-resource_xsd.tmp#ResourceGroup_abstract eml-resource_xsd.tmp#ResourceGroup_keywordSet eml-resource_xsd.tmp#ResourceGroup_additionalInfo eml-resource_xsd.tmp#ResourceGroup_intellectualRights eml-resource_xsd.tmp#ResourceGroup_licensed eml-resource_xsd.tmp#ResourceGroup_distribution eml-resource_xsd.tmp#ResourceGroup_coverage eml-resource_xsd.tmp#ResourceGroup_annotation eml-resource_xsd.tmp#ResourceGroup eml-protocol_xsd.tmp#ProtocolType_proceduralStep eml-resource_xsd.tmp#ReferencesGroup_references eml-resource_xsd.tmp#ReferencesGroup eml-protocol_xsd.tmp#ProtocolType
Type ProtocolType
Properties
content complex
Model
Children abstract, additionalInfo, alternateIdentifier, annotation, associatedParty, coverage, creator, distribution, intellectualRights, keywordSet, language, licensed, metadataProvider, proceduralStep, pubDate, references, series, shortName, title
Instance
<protocol id="" scope="document" system="">
  <alternateIdentifier system="">{0,unbounded}</alternateIdentifier>
  <shortName>{0,1}</shortName>
  <title xml:lang="">{1,unbounded}</title>
  <creator id="" scope="document" system="">{1,unbounded}</creator>
  <metadataProvider id="" scope="document" system="">{0,unbounded}</metadataProvider>
  <associatedParty id="" scope="document" system="">{0,unbounded}</associatedParty>
  <pubDate>{0,1}</pubDate>
  <language xml:lang="">{0,1}</language>
  <series>{0,1}</series>
  <abstract xml:lang="">{0,1}</abstract>
  <keywordSet>{0,unbounded}</keywordSet>
  <additionalInfo xml:lang="">{0,unbounded}</additionalInfo>
  <intellectualRights xml:lang="">{0,1}</intellectualRights>
  <licensed>{0,unbounded}</licensed>
  <distribution id="" scope="document" system="">{0,unbounded}</distribution>
  <coverage id="" scope="document" system="">{0,1}</coverage>
  <annotation id="" scope="document" system="">{0,unbounded}</annotation>
  <proceduralStep>{0,unbounded}</proceduralStep>
  <references system="">{1,1}</references>
</protocol>
Attributes
QName Type Default Use
id IDType optional
scope ScopeType document optional
system SystemType optional
Element ProcedureStepType / instrumentation
Namespace No namespace
Annotations
tooltip: Instrumentation

summary: Instruments used for measurement and recording
            data.

description: The Instrumentation field allows the description
            of any instruments used in the data collection or quality control
            and quality assurance. The description should include vendor, model
            number, optional equipment, etc.

example: LACHAT analyzer, model XYX.
Diagram
Diagram eml-resource_xsd.tmp#NonEmptyStringType
Type NonEmptyStringType
Properties
content simple
minOccurs 0
maxOccurs unbounded
Facets
minLength 1
pattern [\s]*[\S][\s\S]*
Element ProcedureStepType / software
Namespace No namespace
Annotations
tooltip: Software

summary: Software used in the processing of data.

description: The software element allows reference to any
            software used to process data.
Diagram
Diagram eml-software_xsd.tmp#SoftwareType_id eml-software_xsd.tmp#SoftwareType_system eml-software_xsd.tmp#SoftwareType_scope eml-resource_xsd.tmp#ResourceGroup_alternateIdentifier eml-resource_xsd.tmp#ResourceGroup_shortName eml-resource_xsd.tmp#ResourceGroup_title eml-resource_xsd.tmp#ResourceGroup_creator eml-resource_xsd.tmp#ResourceGroup_metadataProvider eml-resource_xsd.tmp#ResourceGroup_associatedParty eml-resource_xsd.tmp#ResourceGroup_pubDate eml-resource_xsd.tmp#ResourceGroup_language eml-resource_xsd.tmp#ResourceGroup_series eml-resource_xsd.tmp#ResourceGroup_abstract eml-resource_xsd.tmp#ResourceGroup_keywordSet eml-resource_xsd.tmp#ResourceGroup_additionalInfo eml-resource_xsd.tmp#ResourceGroup_intellectualRights eml-resource_xsd.tmp#ResourceGroup_licensed eml-resource_xsd.tmp#ResourceGroup_distribution eml-resource_xsd.tmp#ResourceGroup_coverage eml-resource_xsd.tmp#ResourceGroup_annotation eml-resource_xsd.tmp#ResourceGroup eml-software_xsd.tmp#SoftwareType_implementation eml-software_xsd.tmp#SoftwareType_dependency eml-software_xsd.tmp#SoftwareType_licenseURL eml-software_xsd.tmp#SoftwareType_license eml-software_xsd.tmp#SoftwareType_version eml-software_xsd.tmp#SoftwareType_project eml-resource_xsd.tmp#ReferencesGroup_references eml-resource_xsd.tmp#ReferencesGroup eml-software_xsd.tmp#SoftwareType
Type SoftwareType
Properties
content complex
minOccurs 0
maxOccurs unbounded
Model
Children abstract, additionalInfo, alternateIdentifier, annotation, associatedParty, coverage, creator, dependency, distribution, implementation, intellectualRights, keywordSet, language, license, licenseURL, licensed, metadataProvider, project, pubDate, references, series, shortName, title, version
Instance
<software id="" scope="document" system="">
  <alternateIdentifier system="">{0,unbounded}</alternateIdentifier>
  <shortName>{0,1}</shortName>
  <title xml:lang="">{1,unbounded}</title>
  <creator id="" scope="document" system="">{1,unbounded}</creator>
  <metadataProvider id="" scope="document" system="">{0,unbounded}</metadataProvider>
  <associatedParty id="" scope="document" system="">{0,unbounded}</associatedParty>
  <pubDate>{0,1}</pubDate>
  <language xml:lang="">{0,1}</language>
  <series>{0,1}</series>
  <abstract xml:lang="">{0,1}</abstract>
  <keywordSet>{0,unbounded}</keywordSet>
  <additionalInfo xml:lang="">{0,unbounded}</additionalInfo>
  <intellectualRights xml:lang="">{0,1}</intellectualRights>
  <licensed>{0,unbounded}</licensed>
  <distribution id="" scope="document" system="">{0,unbounded}</distribution>
  <coverage id="" scope="document" system="">{0,1}</coverage>
  <annotation id="" scope="document" system="">{0,unbounded}</annotation>
  <implementation>{1,unbounded}</implementation>
  <dependency>{0,unbounded}</dependency>
  <licenseURL>{1,1}</licenseURL>
  <license>{1,1}</license>
  <version>{1,1}</version>
  <project id="" scope="document" system="">{0,1}</project>
  <references system="">{1,1}</references>
</software>
Attributes
QName Type Default Use
id IDType optional
scope ScopeType document optional
system SystemType optional
Element ProcedureStepType / subStep
Namespace No namespace
Annotations
tooltip: substep

summary: 

description: This fields allows the nesting of additional method
            steps within this step.  This is useful for hierarchical method
            descriptions.
Diagram
Diagram eml-methods_xsd.tmp#ProcedureStepType_description eml-methods_xsd.tmp#ProcedureStepType_citation eml-methods_xsd.tmp#ProcedureStepType_protocol eml-methods_xsd.tmp#ProcedureStepType_instrumentation eml-methods_xsd.tmp#ProcedureStepType_software eml-methods_xsd.tmp#ProcedureStepType_subStep eml-methods_xsd.tmp#ProcedureStepType
Type ProcedureStepType
Properties
content complex
minOccurs 0
maxOccurs unbounded
Model
Children citation, description, instrumentation, protocol, software, subStep
Instance
<subStep>
  <description xml:lang="">{1,1}</description>
  <citation id="" scope="document" system="">{1,1}</citation>
  <protocol id="" scope="document" system="">{1,1}</protocol>
  <instrumentation>{0,unbounded}</instrumentation>
  <software id="" scope="document" system="">{0,unbounded}</software>
  <subStep>{0,unbounded}</subStep>
</subStep>
Element MethodsType / methodStep / dataSource
Namespace No namespace
Annotations
tooltip: data source

summary: A source of data used by this
                      methodStep.

description: A source of data used by this methodStep.
Diagram
Diagram eml-dataset_xsd.tmp#DatasetType_id eml-dataset_xsd.tmp#DatasetType_system eml-dataset_xsd.tmp#DatasetType_scope eml-resource_xsd.tmp#ResourceGroup_alternateIdentifier eml-resource_xsd.tmp#ResourceGroup_shortName eml-resource_xsd.tmp#ResourceGroup_title eml-resource_xsd.tmp#ResourceGroup_creator eml-resource_xsd.tmp#ResourceGroup_metadataProvider eml-resource_xsd.tmp#ResourceGroup_associatedParty eml-resource_xsd.tmp#ResourceGroup_pubDate eml-resource_xsd.tmp#ResourceGroup_language eml-resource_xsd.tmp#ResourceGroup_series eml-resource_xsd.tmp#ResourceGroup_abstract eml-resource_xsd.tmp#ResourceGroup_keywordSet eml-resource_xsd.tmp#ResourceGroup_additionalInfo eml-resource_xsd.tmp#ResourceGroup_intellectualRights eml-resource_xsd.tmp#ResourceGroup_licensed eml-resource_xsd.tmp#ResourceGroup_distribution eml-resource_xsd.tmp#ResourceGroup_coverage eml-resource_xsd.tmp#ResourceGroup_annotation eml-resource_xsd.tmp#ResourceGroup eml-dataset_xsd.tmp#DatasetType_purpose eml-dataset_xsd.tmp#DatasetType_introduction eml-dataset_xsd.tmp#DatasetType_gettingStarted eml-dataset_xsd.tmp#DatasetType_acknowledgements eml-dataset_xsd.tmp#DatasetType_maintenance eml-dataset_xsd.tmp#DatasetType_contact eml-dataset_xsd.tmp#DatasetType_publisher eml-dataset_xsd.tmp#DatasetType_pubPlace eml-dataset_xsd.tmp#DatasetType_methods eml-dataset_xsd.tmp#DatasetType_project eml-dataset_xsd.tmp#DatasetType_dataTable eml-dataset_xsd.tmp#DatasetType_spatialRaster eml-dataset_xsd.tmp#DatasetType_spatialVector eml-dataset_xsd.tmp#DatasetType_storedProcedure eml-dataset_xsd.tmp#DatasetType_view eml-dataset_xsd.tmp#DatasetType_otherEntity eml-dataset_xsd.tmp#DatasetType_referencePublication eml-dataset_xsd.tmp#DatasetType_usageCitation eml-dataset_xsd.tmp#DatasetType_literatureCited eml-resource_xsd.tmp#ReferencesGroup_references eml-resource_xsd.tmp#ReferencesGroup eml-dataset_xsd.tmp#DatasetType
Type DatasetType
Properties
content complex
minOccurs 0
maxOccurs unbounded
Model
Children abstract, acknowledgements, additionalInfo, alternateIdentifier, annotation, associatedParty, contact, coverage, creator, dataTable, distribution, gettingStarted, intellectualRights, introduction, keywordSet, language, licensed, literatureCited, maintenance, metadataProvider, methods, otherEntity, project, pubDate, pubPlace, publisher, purpose, referencePublication, references, series, shortName, spatialRaster, spatialVector, storedProcedure, title, usageCitation, view
Instance
<dataSource id="" scope="document" system="">
  <alternateIdentifier system="">{0,unbounded}</alternateIdentifier>
  <shortName>{0,1}</shortName>
  <title xml:lang="">{1,unbounded}</title>
  <creator id="" scope="document" system="">{1,unbounded}</creator>
  <metadataProvider id="" scope="document" system="">{0,unbounded}</metadataProvider>
  <associatedParty id="" scope="document" system="">{0,unbounded}</associatedParty>
  <pubDate>{0,1}</pubDate>
  <language xml:lang="">{0,1}</language>
  <series>{0,1}</series>
  <abstract xml:lang="">{0,1}</abstract>
  <keywordSet>{0,unbounded}</keywordSet>
  <additionalInfo xml:lang="">{0,unbounded}</additionalInfo>
  <intellectualRights xml:lang="">{0,1}</intellectualRights>
  <licensed>{0,unbounded}</licensed>
  <distribution id="" scope="document" system="">{0,unbounded}</distribution>
  <coverage id="" scope="document" system="">{0,1}</coverage>
  <annotation id="" scope="document" system="">{0,unbounded}</annotation>
  <purpose xml:lang="">{0,1}</purpose>
  <introduction xml:lang="">{0,1}</introduction>
  <gettingStarted xml:lang="">{0,1}</gettingStarted>
  <acknowledgements xml:lang="">{0,1}</acknowledgements>
  <maintenance>{0,1}</maintenance>
  <contact id="" scope="document" system="">{1,unbounded}</contact>
  <publisher id="" scope="document" system="">{0,1}</publisher>
  <pubPlace>{0,1}</pubPlace>
  <methods>{0,1}</methods>
  <project id="" scope="document" system="">{0,1}</project>
  <dataTable id="" scope="document" system="">{1,1}</dataTable>
  <spatialRaster id="" scope="document" system="">{1,1}</spatialRaster>
  <spatialVector id="" scope="document" system="">{1,1}</spatialVector>
  <storedProcedure id="" scope="document" system="">{1,1}</storedProcedure>
  <view id="" scope="document" system="">{1,1}</view>
  <otherEntity id="" scope="document" system="">{1,1}</otherEntity>
  <referencePublication id="" scope="document" system="">{0,1}</referencePublication>
  <usageCitation id="" scope="document" system="">{0,unbounded}</usageCitation>
  <literatureCited>{0,unbounded}</literatureCited>
  <references system="">{1,1}</references>
</dataSource>
Attributes
QName Type Default Use
id IDType optional
scope ScopeType document optional
system SystemType optional
Element MethodsType / sampling
Namespace No namespace
Annotations
tooltip: sampling methods

summary: Description of sampling procedures including the
            geographic, temporal and taxonomic coverage of the
            study.

description: Description of sampling procedures including the
            geographic, temporal and taxonomic coverage of the
            study.  See individual elements for more detailed
            descriptions.
Diagram
Diagram eml-methods_xsd.tmp#MethodsType_MethodsType_sampling_studyExtent eml-methods_xsd.tmp#MethodsType_MethodsType_sampling_samplingDescription eml-methods_xsd.tmp#MethodsType_MethodsType_sampling_spatialSamplingUnits eml-methods_xsd.tmp#MethodsType_MethodsType_sampling_citation
Properties
content complex
minOccurs 0
Model
Children citation, samplingDescription, spatialSamplingUnits, studyExtent
Instance
<sampling>
  <studyExtent>{1,1}</studyExtent>
  <samplingDescription xml:lang="">{1,1}</samplingDescription>
  <spatialSamplingUnits>{0,1}</spatialSamplingUnits>
  <citation id="" scope="document" system="">{0,unbounded}</citation>
</sampling>
Element MethodsType / sampling / studyExtent
Namespace No namespace
Annotations
tooltip: Geographic, temporal, taxonomic
                  coverage

summary: A description of the geographic area sampled
                  (geographic coverage), the sampling frequency (temporal
                  coverage), and living organisms sampled (taxonomic
                  coverage.

description: The field studyExtent represents both a
                  specific sampling area and the sampling frequency (temporal
                  boundaries, frequency of occurrence). The geographic
                  studyExtent is usually a surrogate (representative area of)
                  for the larger area documented in the "studyAreaDescription".
                  The studyExtent can be entered either in non-structured
                  textual form or using the structure of the coverage
                  element.
Diagram
Diagram eml-methods_xsd.tmp#MethodsType_MethodsType_sampling_MethodsType_MethodsType_sampling_studyExtent_coverage eml-methods_xsd.tmp#MethodsType_MethodsType_sampling_MethodsType_MethodsType_sampling_studyExtent_description
Properties
content complex
Model
Children coverage, description
Instance
<studyExtent>
  <coverage id="" scope="document" system="">{1,1}</coverage>
  <description xml:lang="">{1,1}</description>
</studyExtent>
Element MethodsType / sampling / studyExtent / coverage
Namespace No namespace
Annotations
tooltip: coverage

summary: A description of the geographic area sampled
                        (geographic coverage), the sampling frequency (temporal
                        coverage), and living organisms sampled (taxonomic
                        coverage.

description: The field studyExtent represents both a
                        specific sampling area and the sampling frequency (temporal
                        boundaries, frequency of occurrence). The geographic
                        studyExtent is usually a surrogate (representative area of)
                        for the larger area documented in the "studyAreaDescription".
                        The studyExtent can be entered either in non-structured
                        textual form or using the structure of the coverage
                        element.  See eml-coverage for more
                        information.
Diagram
Diagram eml-coverage_xsd.tmp#Coverage_id eml-coverage_xsd.tmp#Coverage_system eml-coverage_xsd.tmp#Coverage_scope eml-coverage_xsd.tmp#Coverage_geographicCoverage eml-coverage_xsd.tmp#Coverage_temporalCoverage eml-coverage_xsd.tmp#Coverage_taxonomicCoverage eml-resource_xsd.tmp#ReferencesGroup_references eml-resource_xsd.tmp#ReferencesGroup eml-coverage_xsd.tmp#Coverage
Type Coverage
Properties
content complex
Model
Children geographicCoverage, references, taxonomicCoverage, temporalCoverage
Instance
<coverage id="" scope="document" system="">
  <geographicCoverage id="" scope="document" system="">{1,1}</geographicCoverage>
  <temporalCoverage id="" scope="document" system="">{1,1}</temporalCoverage>
  <taxonomicCoverage id="" scope="document" system="">{1,1}</taxonomicCoverage>
  <references system="">{1,1}</references>
</coverage>
Attributes
QName Type Default Use
id IDType optional
scope ScopeType document optional
system SystemType optional
Element MethodsType / sampling / studyExtent / description
Namespace No namespace
Annotations
tooltip: Text description of the
                        coverage

summary: A textual description of the specific
                        areas sampled (geographic coverage), the sampling
                        frequency (temporal coverage), and groups of living
                        organisms sampled (taxonomic coverage).

description: The coverage field allows for a
                        textual description of the specific sampling area, the
                        sampling frequency (temporal boundaries, frequency of
                        occurrence), and groups of living organisms sampled
                        (taxonomic coverage).

example: The study was conducted on the North
                        Platte River, starting 6 miles downstream and ending 9
                        miles downstream of the route 132 bridge in Evanston,
                        ND.
Diagram
Diagram xml_xsd.tmp#lang eml-text_xsd.tmp#TextType_section eml-text_xsd.tmp#TextType_para eml-text_xsd.tmp#TextType_markdown eml-text_xsd.tmp#TextType
Type TextType
Properties
content complex
mixed true
Model
Children markdown, para, section
Instance
<description xml:lang="">
  <section xml:lang="">{0,unbounded}</section>
  <para xml:lang="">{0,unbounded}</para>
  <markdown>{0,unbounded}</markdown>
</description>
Attributes
QName Type Use
xml:lang optional
Element MethodsType / sampling / samplingDescription
Namespace No namespace
Annotations
tooltip: Sampling methods and procedures

summary: A description of sampling methods and
                  procedures

description: The samplingDescription field allows for a
                  text-based/human readable description of the sampling
                  procedures used in the research project. The content of this
                  element would be similar to a description of sampling
                  procedures found in the methods section of a journal
                  article.
Diagram
Diagram xml_xsd.tmp#lang eml-text_xsd.tmp#TextType_section eml-text_xsd.tmp#TextType_para eml-text_xsd.tmp#TextType_markdown eml-text_xsd.tmp#TextType
Type TextType
Properties
content complex
mixed true
Model
Children markdown, para, section
Instance
<samplingDescription xml:lang="">
  <section xml:lang="">{0,unbounded}</section>
  <para xml:lang="">{0,unbounded}</para>
  <markdown>{0,unbounded}</markdown>
</samplingDescription>
Attributes
QName Type Use
xml:lang optional
Element MethodsType / sampling / spatialSamplingUnits
Namespace No namespace
Annotations
tooltip: Spatial sampling units

summary: Spatial sampling units represent the plots
                  sampled.

description: A spatial sampling unit describes the
                  specific geographic areas sampled. In the case of a study in
                  which the measurements from several disbursed point
                  collection devices are aggregated, then the sampling unit
                  would be the area of that aggregation. Spatial sampling units
                  can either be described by filling out the structured
                  coverage element or by reference to the values in a data
                  table (usually a GIS layer)

example: If a researcher places a single light source at
                  a specific point in a research location in order to attract
                  insects to derive an estimate of the insect population, then
                  the sampling unit is the area illuminated by the light source
                  (in actual practice there might be multiple sampling units in
                  this case since different species have different attraction
                  rates).

example: The bounding box of a specific 3-meter square
                  plot.

example: The location of a weather station.
Diagram
Diagram eml-methods_xsd.tmp#MethodsType_MethodsType_sampling_MethodsType_MethodsType_sampling_spatialSamplingUnits_referencedEntityId eml-methods_xsd.tmp#MethodsType_MethodsType_sampling_MethodsType_MethodsType_sampling_spatialSamplingUnits_coverage
Properties
content complex
minOccurs 0
Model
Children coverage, referencedEntityId
Instance
<spatialSamplingUnits>
  <referencedEntityId>{1,1}</referencedEntityId>
  <coverage id="" scope="document" system="">{1,1}</coverage>
</spatialSamplingUnits>
Element MethodsType / sampling / spatialSamplingUnits / referencedEntityId
Namespace No namespace
Annotations
tooltip: The identifier of a spatial sampling
                        entity.

summary: The identifier of an entity described in
                        the entity module. This is usually a GIS
                        layer.

description: A value of a referencedEntityId
                        element is a reference to the identifier of the entity
                        module that provides the metadata for a data table
                        (RDBMS, GIS or ascii text) that has the actual spatial
                        sampling unit values. The referencedEntityId field is
                        an indirect pointer to the actual values. The
                        referencedEntityId can be thought of as a foreign key
                        in a relational database.

example: x
Diagram
Diagram
Element MethodsType / sampling / spatialSamplingUnits / coverage
Namespace No namespace
Annotations
tooltip: sampling unit location

summary: Structured description of each sampling unit
                      location

description: Structured description of each sampling
                      unit location
Diagram
Diagram eml-coverage_xsd.tmp#GeographicCoverage_id eml-coverage_xsd.tmp#GeographicCoverage_system eml-coverage_xsd.tmp#GeographicCoverage_scope eml-coverage_xsd.tmp#GeographicCoverage_geographicDescription eml-coverage_xsd.tmp#GeographicCoverage_boundingCoordinates eml-coverage_xsd.tmp#GeographicCoverage_datasetGPolygon eml-resource_xsd.tmp#ReferencesGroup_references eml-resource_xsd.tmp#ReferencesGroup eml-coverage_xsd.tmp#GeographicCoverage
Type GeographicCoverage
Properties
content complex
Model
Children boundingCoordinates, datasetGPolygon, geographicDescription, references
Instance
<coverage id="" scope="document" system="">
  <geographicDescription>{1,1}</geographicDescription>
  <boundingCoordinates>{1,1}</boundingCoordinates>
  <datasetGPolygon>{0,unbounded}</datasetGPolygon>
  <references system="">{1,1}</references>
</coverage>
Attributes
QName Type Default Use
id IDType optional
scope ScopeType document optional
system SystemType optional
Element MethodsType / sampling / citation
Namespace No namespace
Annotations
tooltip: citation

summary: Literature citation relating to the sampling
               procedures used.

description: The citation field allows to either reference
               a literature resource or enter structured literature
               information
Diagram
Diagram eml-literature_xsd.tmp#CitationType_id eml-literature_xsd.tmp#CitationType_system eml-literature_xsd.tmp#CitationType_scope eml-resource_xsd.tmp#ResourceGroup_alternateIdentifier eml-resource_xsd.tmp#ResourceGroup_shortName eml-resource_xsd.tmp#ResourceGroup_title eml-resource_xsd.tmp#ResourceGroup_creator eml-resource_xsd.tmp#ResourceGroup_metadataProvider eml-resource_xsd.tmp#ResourceGroup_associatedParty eml-resource_xsd.tmp#ResourceGroup_pubDate eml-resource_xsd.tmp#ResourceGroup_language eml-resource_xsd.tmp#ResourceGroup_series eml-resource_xsd.tmp#ResourceGroup_abstract eml-resource_xsd.tmp#ResourceGroup_keywordSet eml-resource_xsd.tmp#ResourceGroup_additionalInfo eml-resource_xsd.tmp#ResourceGroup_intellectualRights eml-resource_xsd.tmp#ResourceGroup_licensed eml-resource_xsd.tmp#ResourceGroup_distribution eml-resource_xsd.tmp#ResourceGroup_coverage eml-resource_xsd.tmp#ResourceGroup_annotation eml-resource_xsd.tmp#ResourceGroup eml-literature_xsd.tmp#CitationType_contact eml-literature_xsd.tmp#CitationType_article eml-literature_xsd.tmp#CitationType_book eml-literature_xsd.tmp#CitationType_chapter eml-literature_xsd.tmp#CitationType_editedBook eml-literature_xsd.tmp#CitationType_manuscript eml-literature_xsd.tmp#CitationType_report eml-literature_xsd.tmp#CitationType_thesis eml-literature_xsd.tmp#CitationType_conferenceProceedings eml-literature_xsd.tmp#CitationType_personalCommunication eml-literature_xsd.tmp#CitationType_map eml-literature_xsd.tmp#CitationType_generic eml-literature_xsd.tmp#CitationType_audioVisual eml-literature_xsd.tmp#CitationType_presentation eml-literature_xsd.tmp#CitationType_bibtex eml-resource_xsd.tmp#ReferencesGroup_references eml-resource_xsd.tmp#ReferencesGroup eml-literature_xsd.tmp#CitationType
Type CitationType
Properties
content complex
minOccurs 0
maxOccurs unbounded
Model
Children abstract, additionalInfo, alternateIdentifier, annotation, article, associatedParty, audioVisual, bibtex, book, chapter, conferenceProceedings, contact, coverage, creator, distribution, editedBook, generic, intellectualRights, keywordSet, language, licensed, manuscript, map, metadataProvider, personalCommunication, presentation, pubDate, references, report, series, shortName, thesis, title
Instance
<citation id="" scope="document" system="">
  <alternateIdentifier system="">{0,unbounded}</alternateIdentifier>
  <shortName>{0,1}</shortName>
  <title xml:lang="">{1,unbounded}</title>
  <creator id="" scope="document" system="">{1,unbounded}</creator>
  <metadataProvider id="" scope="document" system="">{0,unbounded}</metadataProvider>
  <associatedParty id="" scope="document" system="">{0,unbounded}</associatedParty>
  <pubDate>{0,1}</pubDate>
  <language xml:lang="">{0,1}</language>
  <series>{0,1}</series>
  <abstract xml:lang="">{0,1}</abstract>
  <keywordSet>{0,unbounded}</keywordSet>
  <additionalInfo xml:lang="">{0,unbounded}</additionalInfo>
  <intellectualRights xml:lang="">{0,1}</intellectualRights>
  <licensed>{0,unbounded}</licensed>
  <distribution id="" scope="document" system="">{0,unbounded}</distribution>
  <coverage id="" scope="document" system="">{0,1}</coverage>
  <annotation id="" scope="document" system="">{0,unbounded}</annotation>
  <contact id="" scope="document" system="">{0,unbounded}</contact>
  <article>{1,1}</article>
  <book>{1,1}</book>
  <chapter>{1,1}</chapter>
  <editedBook>{1,1}</editedBook>
  <manuscript>{1,1}</manuscript>
  <report>{1,1}</report>
  <thesis>{1,1}</thesis>
  <conferenceProceedings>{1,1}</conferenceProceedings>
  <personalCommunication>{1,1}</personalCommunication>
  <map>{1,1}</map>
  <generic>{1,1}</generic>
  <audioVisual>{1,1}</audioVisual>
  <presentation>{1,1}</presentation>
  <bibtex>{1,1}</bibtex>
  <references system="">{1,1}</references>
</citation>
Attributes
QName Type Default Use
id IDType optional
scope ScopeType document optional
system SystemType optional
Element MethodsType / qualityControl
Namespace No namespace
Annotations
tooltip: Quality Control

summary: Information on possible errors or on the quality of a
            data set.

description: The qualityControl field provides a location for
            the description of actions taken to either control or assess the
            quality of data resulting from the associated method step. A
            quality control description should identify a quality goal and
            describe prescriptive steps taken to ensure that the data meet
            those standards and/or postscriptive steps taken to assess the
            extent to which they are met. A quality control statement is
            associated with the methodStep that could have affected the
            targeted quality goal.
Diagram
Diagram eml-methods_xsd.tmp#ProcedureStepType_description eml-methods_xsd.tmp#ProcedureStepType_citation eml-methods_xsd.tmp#ProcedureStepType_protocol eml-methods_xsd.tmp#ProcedureStepType_instrumentation eml-methods_xsd.tmp#ProcedureStepType_software eml-methods_xsd.tmp#ProcedureStepType_subStep eml-methods_xsd.tmp#ProcedureStepType
Type ProcedureStepType
Properties
content complex
minOccurs 0
maxOccurs unbounded
Model
Children citation, description, instrumentation, protocol, software, subStep
Instance
<qualityControl>
  <description xml:lang="">{1,1}</description>
  <citation id="" scope="document" system="">{1,1}</citation>
  <protocol id="" scope="document" system="">{1,1}</protocol>
  <instrumentation>{0,unbounded}</instrumentation>
  <software id="" scope="document" system="">{0,unbounded}</software>
  <subStep>{0,unbounded}</subStep>
</qualityControl>
Element methods
Namespace https://eml.ecoinformatics.org/methods-2.2.0
Annotations
tooltip: method information

summary: Detailed descriptions of methods and precedural steps.

description: Information about the methods employed in collecting
          or generating a data set or other resource. There are subtrees for
          specific methods steps, sampling details (study extent, sampling units 
          detailed description) and quailty control.

example: Please see the examples for the
          sub-fields.
Diagram
Diagram eml-methods_xsd.tmp#MethodsType_methodStep eml-methods_xsd.tmp#MethodsType_sampling eml-methods_xsd.tmp#MethodsType_qualityControl eml-methods_xsd.tmp#MethodsType
Type MethodsType
Properties
content complex
Model
Children methodStep, qualityControl, sampling
Instance
<methods xmlns="https://eml.ecoinformatics.org/methods-2.2.0">
  <methodStep>{1,unbounded}</methodStep>
  <sampling>{0,1}</sampling>
  <qualityControl>{0,unbounded}</qualityControl>
</methods>
Complex Type MethodsType
Namespace https://eml.ecoinformatics.org/methods-2.2.0
Diagram
Diagram eml-methods_xsd.tmp#MethodsType_methodStep eml-methods_xsd.tmp#MethodsType_sampling eml-methods_xsd.tmp#MethodsType_qualityControl
Model
Children methodStep, qualityControl, sampling
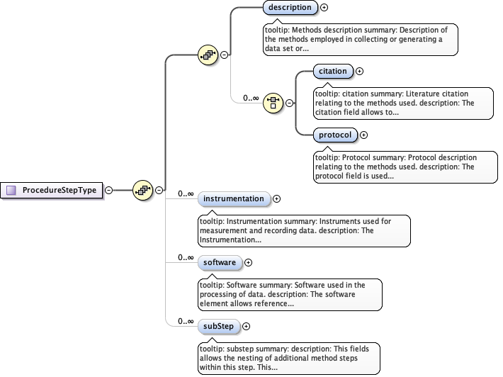
Complex Type ProcedureStepType
Namespace https://eml.ecoinformatics.org/methods-2.2.0
Diagram
Diagram eml-methods_xsd.tmp#ProcedureStepType_description eml-methods_xsd.tmp#ProcedureStepType_citation eml-methods_xsd.tmp#ProcedureStepType_protocol eml-methods_xsd.tmp#ProcedureStepType_instrumentation eml-methods_xsd.tmp#ProcedureStepType_software eml-methods_xsd.tmp#ProcedureStepType_subStep
Model
Children citation, description, instrumentation, protocol, software, subStep