Showing:

Annotations
Attributes
Diagrams
Facets
Instances
Model
Properties
Imported schema eml-physical.xsd
Namespace https://eml.ecoinformatics.org/physical-2.2.0
Annotations
'$RCSfile: eml-physical.xsd,v $'
       Copyright: 1997-2002 Regents of the University of California,
                            University of New Mexico, and
                            Arizona State University
        Sponsors: National Center for Ecological Analysis and Synthesis and
                  Partnership for Interdisciplinary Studies of Coastal Oceans,
                     University of California Santa Barbara
                  Long-Term Ecological Research Network Office,
                     University of New Mexico
                  Center for Environmental Studies, Arizona State University
   Other funding: National Science Foundation (see README for details)
                  The David and Lucile Packard Foundation

     For Details: http://knb.ecoinformatics.org/
        '$Author: obrien $'
          '$Date: 2009-03-05 22:33:04 $'
      '$Revision: 1.82 $'

    This program is free software; you can redistribute it and/or modify
    it under the terms of the GNU General Public License as published by
    the Free Software Foundation; either version 2 of the License, or
    (at your option) any later version.

    This program is distributed in the hope that it will be useful,
    but WITHOUT ANY WARRANTY; without even the implied warranty of
    MERCHANTABILITY or FITNESS FOR A PARTICULAR PURPOSE.  See the
    GNU General Public License for more details.

    You should have received a copy of the GNU General Public License
    along with this program; if not, write to the Free Software
    Foundation, Inc., 59 Temple Place, Suite 330, Boston, MA  02111-1307  USA
moduleName: eml-physical

moduleDescription: 
          
            The eml-physical module - Physical file format
          
        

recommendedUsage: Any data object that is being described by EML
        needs this information so the entities and attributes that reside
        with in the data object can be extracted. 

standAlone: yes
Properties
attribute form default unqualified
element form default unqualified
Element PhysicalDistributionType / online
Namespace No namespace
Annotations
tooltip: online

summary: online

description: Information for a resource that is distributed online.
              Please see the Type definition for complete information.
Diagram
Diagram eml-physical_xsd.tmp#PhysicalOnlineType_onlineDescription eml-physical_xsd.tmp#PhysicalOnlineType_url eml-physical_xsd.tmp#PhysicalOnlineType_connection eml-physical_xsd.tmp#PhysicalOnlineType
Type PhysicalOnlineType
Properties
content complex
Model
Children connection, onlineDescription, url
Instance
<online>
  <onlineDescription>{0,1}</onlineDescription>
  <url function="download">{1,1}</url>
  <connection id="" scope="document" system="">{1,1}</connection>
</online>
Element PhysicalOnlineType / onlineDescription
Namespace No namespace
Annotations
tooltip: onlineDescription

summary: onlineDescription

description: The onlineDescription element can hold a brief description of the content of the online element's online|offline|inline child. This description element could supply content for an html anchor tag.
Diagram
Diagram eml-resource_xsd.tmp#NonEmptyStringType
Type NonEmptyStringType
Properties
content simple
minOccurs 0
Facets
minLength 1
pattern [\s]*[\S][\s\S]*
Element PhysicalOnlineType / url
Namespace No namespace
Annotations
tooltip: url

summary: url

description: The URL of the resource that is available online.
              Please see the Type definition for complete information.
Diagram
Diagram eml-resource_xsd.tmp#UrlType_function eml-resource_xsd.tmp#UrlType
Type UrlType
Properties
content complex
Attributes
QName Type Default Use
function FunctionType download optional
Element PhysicalOnlineType / connection
Namespace No namespace
Annotations
tooltip: connection

summary: connection

description: A connection to a resource that is available online.
              Please see the Type definition for complete information.
Diagram
Diagram eml-resource_xsd.tmp#ConnectionType_id eml-resource_xsd.tmp#ConnectionType_system eml-resource_xsd.tmp#ConnectionType_scope eml-resource_xsd.tmp#ConnectionType_connectionDefinition eml-resource_xsd.tmp#ConnectionType_parameter eml-resource_xsd.tmp#ReferencesGroup_references eml-resource_xsd.tmp#ReferencesGroup eml-resource_xsd.tmp#ConnectionType
Type ConnectionType
Properties
content complex
Model
Children connectionDefinition, parameter, references
Instance
<connection id="" scope="document" system="">
  <connectionDefinition id="" scope="document" system="">{1,1}</connectionDefinition>
  <parameter>{0,unbounded}</parameter>
  <references system="">{1,1}</references>
</connection>
Attributes
QName Type Default Use
id IDType optional
scope ScopeType document optional
system SystemType optional
Element PhysicalDistributionType / offline
Namespace No namespace
Annotations
tooltip: offline

summary: offline

description: Information for a resource that is distributed offline.
              Please see the Type definition for complete information.
Diagram
Diagram eml-resource_xsd.tmp#OfflineType_mediumName eml-resource_xsd.tmp#OfflineType_mediumDensity eml-resource_xsd.tmp#OfflineType_mediumDensityUnits eml-resource_xsd.tmp#OfflineType_mediumVolume eml-resource_xsd.tmp#OfflineType_mediumFormat eml-resource_xsd.tmp#OfflineType_mediumNote eml-resource_xsd.tmp#OfflineType
Type OfflineType
Properties
content complex
Model
Children mediumDensity, mediumDensityUnits, mediumFormat, mediumName, mediumNote, mediumVolume
Instance
<offline>
  <mediumName>{1,1}</mediumName>
  <mediumDensity>{0,1}</mediumDensity>
  <mediumDensityUnits>{0,1}</mediumDensityUnits>
  <mediumVolume>{0,1}</mediumVolume>
  <mediumFormat>{0,unbounded}</mediumFormat>
  <mediumNote>{0,1}</mediumNote>
</offline>
Element PhysicalDistributionType / inline
Namespace No namespace
Annotations
tooltip: inline

summary: inline

description: Information for a resource that is distributed inline, i.e., along
              with the metadata.
              Please see the Type definition for complete information.
Diagram
Diagram eml-resource_xsd.tmp#InlineType
Type InlineType
Properties
content complex
mixed true
Model
ANY element from ANY namespace
Element PhysicalDistributionType / access
Namespace No namespace
Annotations
tooltip: access

summary: access

description: When this element occurs in a distribution module,
              it controls access only to the resource being described by the same
              distribution parent.
              Please see the Type definition for complete information on constructing
              an access tree.
Diagram
Diagram eml-access_xsd.tmp#AccessType_id eml-access_xsd.tmp#AccessType_system eml-access_xsd.tmp#AccessType_scope eml-access_xsd.tmp#AccessType_order eml-access_xsd.tmp#AccessType_authSystem eml-access_xsd.tmp#AccessType_allow eml-access_xsd.tmp#AccessType_deny eml-resource_xsd.tmp#ReferencesGroup_references eml-resource_xsd.tmp#ReferencesGroup eml-access_xsd.tmp#AccessType
Type AccessType
Properties
content complex
minOccurs 0
Model
Children allow, deny, references
Instance
<access authSystem="" id="" order="allowFirst" scope="document" system="">
  <allow>{1,1}</allow>
  <deny>{1,1}</deny>
  <references system="">{1,1}</references>
</access>
Attributes
QName Type Default Use Annotation
authSystem xs:string required
tooltip: Authentication system

summary: The authentication system is used to verify the user or
          group to whom access is allowed or denied.

description: The authentication system determines the set of
          principals (users + groups) that can be used in the access control
          list, and the membership of users in groups. This element is intended
          to provide a reference to the authentication system that is used to
          verify the user or group. This reference is typically in the form
          of a URI, which includes the connection protocol, Internet host, and
          path to the authentication mechanism.

example: 
          ldap://ldap.ecoinformatics.org:389/dc=ecoinformatics,dc=org
id IDType optional
order restriction of xs:string allowFirst optional
tooltip: Rule order

summary: The order in which the allow and deny rules should be
          applied.

description: To obtain the desired access control, use the order
          attribute to define which rules should be applied first. The acceptable
          values are 'allowFirst' and 'denyFirst'. If 'allowFirst' is
          specified, then all 'allow' rules are processed, and then overridden
          by all 'deny' rules.  If 'denyFirst' is specified, then all 'deny'
          rules are processed, and then overridden by all 'allow' rules.
          

example: allowFirst
scope ScopeType document optional
system SystemType optional
Element PhysicalType / objectName
Namespace No namespace
Annotations
tooltip: Data object name

summary: The name of the data object.
              

description: The name of the data object.  This is
              possibly distinct from the entity name in that one physical
              object can contain multiple entities, even though that is not
              a recommended practice.  The objectName often is the filename
              of a file in a file system or that is accessible on the network.
              

example: rainfall-sev-2002-10.txt
Diagram
Diagram eml-resource_xsd.tmp#NonEmptyStringType
Type NonEmptyStringType
Properties
content simple
Facets
minLength 1
pattern [\s]*[\S][\s\S]*
Element PhysicalType / size
Namespace No namespace
Annotations
tooltip: Data object size

summary: Describes the physical size of the
                    data object.

description: This element contains information of the
                    physical size of the entity, by default represented in
                    bytes unless the unit attribute is provided to change
                    the units.

example: 134
Diagram
Diagram eml-physical_xsd.tmp#PhysicalType_PhysicalType_size_unit
Type extension of xs:string
Properties
content complex
minOccurs 0
Attributes
QName Type Default Use Annotation
unit byte optional
tooltip: Unit of measurement

summary: Unit of measurement for the entity
                            size, by default byte

description: This element gives the unit of
                            measurement for the size of the entity, and is
                            by default a byte.

example: byte
Element PhysicalType / authentication
Namespace No namespace
Annotations
tooltip: Authentication value

summary: A value, typically a checksum, used to
                    authenticate that the bitstream delivered to the user is
                    identical to the original.

description: This element describes authentication
                    procedures or techniques, typically by giving a checksum
                    value for the object. The method used to compute the
                    authentication value (e.g., MD5) is listed in the method
                    attribute.

example: f5b2177ea03aea73de12da81f896fe40
Diagram
Diagram eml-physical_xsd.tmp#PhysicalType_PhysicalType_authentication_method
Type extension of xs:string
Properties
content complex
minOccurs 0
maxOccurs unbounded
Attributes
QName Type Use Annotation
method xs:string optional
tooltip: Authentication method

summary: The method used to calculate an
                            authentication checksum.

description: This element names the method used
                            to calculate and authentication checksum that can
                            be used to validate a bytestream. Typical checksum
                            methods include MD5 and CRC.

example: MD5
Element PhysicalType / compressionMethod
Namespace No namespace
Annotations
tooltip: Compression Method

summary: Name of a compression method applied
                

description: This element lists a compression method used
                to compress the object, such as zip, compress, etc. Compression
                and encoding methods must be listed in the order in which they
                were applied, so that decompression and decoding should
                occur in the reverse order of the listing. For example,
                if a file is compressed using zip and then encoded using
                MIME base64, the compression method would be listed first
                and the encoding method second.

example: zip

example: gzip

example: compress
Diagram
Diagram eml-resource_xsd.tmp#NonEmptyStringType
Type NonEmptyStringType
Properties
content simple
Facets
minLength 1
pattern [\s]*[\S][\s\S]*
Element PhysicalType / encodingMethod
Namespace No namespace
Annotations
tooltip: Encoding Method

summary: Name of a encoding method applied
                

description: This element lists a encoding method used
                to encode the object, such as base64, BinHex, etc. Compression
                and encoding methods must be listed in the order in which they
                were applied, so that decompression and decoding should
                occur in the reverse order of the listing. For example,
                if a file is compressed using zip and then encoded using
                MIME base64, the compression method would be listed first
                and the encoding method second.

example: base64

example: uuencode

example: binhex
Diagram
Diagram eml-resource_xsd.tmp#NonEmptyStringType
Type NonEmptyStringType
Properties
content simple
Facets
minLength 1
pattern [\s]*[\S][\s\S]*
Element PhysicalType / characterEncoding
Namespace No namespace
Annotations
tooltip: Character Encoding

summary: Contains the name of the character encoding
                    used for the data.

description: This element contains the name of the
                    character encoding. This is typically ASCII or UTF-8, or
                    one of the other common encodings.

example: UTF-8
Diagram
Diagram eml-resource_xsd.tmp#NonEmptyStringType
Type NonEmptyStringType
Properties
content simple
minOccurs 0
Facets
minLength 1
pattern [\s]*[\S][\s\S]*
Element PhysicalType / dataFormat
Namespace No namespace
Annotations
tooltip: Data format

summary: Describes the internal physical format
            of a data object.

description: This element is the parent which is a CHOICE
            between four possible internal physical formats
            which describe the internal
            physical characteristics of the data object.  Using this
            information the user should be able parse physical object to
              extract the entity and its attributes. Note that this is
            the format of the physical object itself.
Diagram
Diagram eml-physical_xsd.tmp#PhysicalType_PhysicalType_dataFormat_textFormat eml-physical_xsd.tmp#PhysicalType_PhysicalType_dataFormat_externallyDefinedFormat eml-physical_xsd.tmp#PhysicalType_PhysicalType_dataFormat_binaryRasterFormat
Properties
content complex
Model
Children binaryRasterFormat, externallyDefinedFormat, textFormat
Instance
<dataFormat>
  <textFormat>{1,1}</textFormat>
  <externallyDefinedFormat>{1,1}</externallyDefinedFormat>
  <binaryRasterFormat>{1,1}</binaryRasterFormat>
</dataFormat>
Element PhysicalType / dataFormat / textFormat
Namespace No namespace
Annotations
tooltip: Text Format

summary: Description of a text formatted object
                    

description: Description of a text formatted object.
                    The description includes detailed parsing instructions for
                    extracting attributes from the bytestream for simple
                    delimited file formats (e.g., CSV), fixed format files
                    that use fixed columns for attribute locations, and
                    mixtures of the two.  It also supports records that
                    span multiple lines.
Diagram
Diagram eml-physical_xsd.tmp#PhysicalType_PhysicalType_dataFormat_PhysicalType_PhysicalType_dataFormat_textFormat_numHeaderLines eml-physical_xsd.tmp#PhysicalType_PhysicalType_dataFormat_PhysicalType_PhysicalType_dataFormat_textFormat_numFooterLines eml-physical_xsd.tmp#PhysicalType_PhysicalType_dataFormat_PhysicalType_PhysicalType_dataFormat_textFormat_recordDelimiter eml-physical_xsd.tmp#PhysicalType_PhysicalType_dataFormat_PhysicalType_PhysicalType_dataFormat_textFormat_physicalLineDelimiter eml-physical_xsd.tmp#PhysicalType_PhysicalType_dataFormat_PhysicalType_PhysicalType_dataFormat_textFormat_numPhysicalLinesPerRecord eml-physical_xsd.tmp#PhysicalType_PhysicalType_dataFormat_PhysicalType_PhysicalType_dataFormat_textFormat_maxRecordLength eml-physical_xsd.tmp#PhysicalType_PhysicalType_dataFormat_PhysicalType_PhysicalType_dataFormat_textFormat_attributeOrientation eml-physical_xsd.tmp#PhysicalType_PhysicalType_dataFormat_PhysicalType_PhysicalType_dataFormat_textFormat_simpleDelimited eml-physical_xsd.tmp#PhysicalType_PhysicalType_dataFormat_PhysicalType_PhysicalType_dataFormat_textFormat_complex
Properties
content complex
Model
Children attributeOrientation, complex, maxRecordLength, numFooterLines, numHeaderLines, numPhysicalLinesPerRecord, physicalLineDelimiter, recordDelimiter, simpleDelimited
Instance
<textFormat>
  <numHeaderLines>{0,1}</numHeaderLines>
  <numFooterLines>{0,1}</numFooterLines>
  <recordDelimiter>{0,unbounded}</recordDelimiter>
  <physicalLineDelimiter>{0,unbounded}</physicalLineDelimiter>
  <numPhysicalLinesPerRecord>{0,1}</numPhysicalLinesPerRecord>
  <maxRecordLength>{0,1}</maxRecordLength>
  <attributeOrientation>{1,1}</attributeOrientation>
  <simpleDelimited>{1,1}</simpleDelimited>
  <complex>{1,1}</complex>
</textFormat>
Element PhysicalType / dataFormat / textFormat / numHeaderLines
Namespace No namespace
Annotations
tooltip: Number of header lines

summary: Number of header lines preceding
                          data.

description: Number of header lines preceding
                          data.  Lines are determined by the
                          physicalLineDelimiter, or if it is absent, by the
                          recordDelimiter.  This value indicated the
                          number of header lines that should be skipped
                          before starting to parse the data.
                          

example: 4
Diagram
Diagram
Type xs:int
Properties
content simple
minOccurs 0
Element PhysicalType / dataFormat / textFormat / numFooterLines
Namespace No namespace
Annotations
tooltip: Number of footer lines

summary: Number of footer lines following
                          data.

description: Number of footer lines following
                          data.  Lines are determined by the
                          physicalLineDelimiter, or if it is absent, by the
                          recordDelimiter.  This value indicated the
                          number of footer lines that should be skipped
                          after parsing the data. If this value is omitted,
                          parsers should assume the data continues to the end
                          of the data stream.

example: 4
Diagram
Diagram
Type xs:int
Properties
content simple
minOccurs 0
Element PhysicalType / dataFormat / textFormat / recordDelimiter
Namespace No namespace
Annotations
tooltip: Record delimiter character

summary: Character used to delimit
                          records.

description: This element specifies the record
                          delimiter character when the format is text. The
                          record delimiter is usually a linefeed (\n) on UNIX, a
                          carriage return (\r) on MacOS, or both (\r\n) on
                          Windows/DOS. Multiline records are usually delimited
                          with two line ending characters, for example on UNIX
                          it would be two linefeed characters (\n\n). As record
                          delimiters are often non-printing characters, one can
                          use either the special value "\n" to represent a
                          linefeed (ASCII 0x0a) and "\r" to represent a carriage
                          return (ASCII 0x0d).  Alternatively, one can use the
                          hex value to represent character values (e.g., 0x0a).
                          

example: \n\r
Diagram
Diagram
Type xs:string
Properties
content simple
minOccurs 0
maxOccurs unbounded
Element PhysicalType / dataFormat / textFormat / physicalLineDelimiter
Namespace No namespace
Annotations
tooltip: Physical line delimiter character
                          

summary: Character used to delimit
                          physical lines.

description: This element specifies the physical
                          line delimiter character when the format is text. The
                          line delimiter is usually a linefeed (\n) on UNIX, a
                          carriage return (\r) on MacOS, or both (\r\n) on
                          Windows/DOS. Multiline records are usually delimited
                          with two line ending characters, for example on UNIX
                          it would be two linefeed characters (\n\n). As line
                          delimiters are often non-printing characters, one can
                          use either the special value "\n" to represent a
                          linefeed (ASCII 0x0a) and "\r" to represent a carriage
                          return (ASCII 0x0d).  Alternatively, one can use the
                          hex value to represent character values (e.g., 0x0a).
                          If this value is not provided, processors should
                          assume that the physical line delimiter is the same
                          as the record delimiter.
                          

example: \n\r
Diagram
Diagram
Type xs:string
Properties
content simple
minOccurs 0
maxOccurs unbounded
Element PhysicalType / dataFormat / textFormat / numPhysicalLinesPerRecord
Namespace No namespace
Annotations
tooltip: Physical lines per record

summary: The number of physical lines in the file
                          spanned by a single logical data record.

description: A single logical data record may be
                          written over several physical lines in a file, with
                          no special marker to indicate the end of a record. In
                          such cases, it is necessary to know the number of
                          lines per record in order to correctly read
                          them. If this value is not provided, processors should
                          assume that records are wholly contained on one
                          physical line.  If the value is greater than 1, then
                          processors should examine the lineNumber field for
                          each attribute to determine which line of the
                          record contains the information.

example: 3
Diagram
Diagram
Type xs:unsignedInt
Properties
content simple
minOccurs 0
Element PhysicalType / dataFormat / textFormat / maxRecordLength
Namespace No namespace
Annotations
tooltip: Maximum record length

summary: The maximum number of characters in any
                          record in the physical file.
                          

description: The maximum number of characters
                          in any record in the physical file.  For delimited
                          files, the record length varies and this is not
                          particularly useful.  However, for fixed format files
                          that do not contain record delimiters, this field is
                          critical to tell processors when one record stops
                          and another begins.

example: 597
Diagram
Diagram
Type xs:unsignedLong
Properties
content simple
minOccurs 0
Element PhysicalType / dataFormat / textFormat / attributeOrientation
Namespace No namespace
Annotations
tooltip: Orientation of attributes

summary: Orientation of attributes.

description:  Specifies whether the attributes
                          described in the physical stream are found in
                          columns or rows. The valid values are column or row.
                          If set to 'column', then the attributes are in
                          columns. If set to 'row', then the attributes
                          are in rows.  Row orientation is rare,  but some
                          systems such as SPlus and R utilize it.

                          For example, some data with column orientation:
                          DATE          PLOT           SPECIES
                          2002-01-15    hfr5           acer rubrum
                          2002-01-15    hfr5           acer xxxx

                          The same data in a rowMajor table:
                          DATE   2002-01-15
                          PLOT   hfr5
                          SPECIES acer rubrum  acer xxxx
                          

example: column

example: row
Diagram
Diagram
Type restriction of xs:string
Properties
content simple
Facets
enumeration column
enumeration row
Element PhysicalType / dataFormat / textFormat / simpleDelimited
Namespace No namespace
Annotations
tooltip: Simple delimited format
                            

summary: A simple delimited format.
                            

description: A simple delimited format that
                            uses one of a series of delimiters to indicate
                            the ends of fields in the data stream. More
                            complex formats such as fixed format or mixed
                            delimited and fixed formats can be described using
                            the "complex" element.
Diagram
Diagram eml-physical_xsd.tmp#PhysicalType_PhysicalType_dataFormat_PhysicalType_PhysicalType_dataFormat_textFormat_PhysicalType_PhysicalType_dataFormat_PhysicalType_PhysicalType_dataFormat_textFormat_simpleDelimited_fieldDelimiter eml-physical_xsd.tmp#PhysicalType_PhysicalType_dataFormat_PhysicalType_PhysicalType_dataFormat_textFormat_PhysicalType_PhysicalType_dataFormat_PhysicalType_PhysicalType_dataFormat_textFormat_simpleDelimited_collapseDelimiters eml-physical_xsd.tmp#PhysicalType_PhysicalType_dataFormat_PhysicalType_PhysicalType_dataFormat_textFormat_PhysicalType_PhysicalType_dataFormat_PhysicalType_PhysicalType_dataFormat_textFormat_simpleDelimited_quoteCharacter eml-physical_xsd.tmp#PhysicalType_PhysicalType_dataFormat_PhysicalType_PhysicalType_dataFormat_textFormat_PhysicalType_PhysicalType_dataFormat_PhysicalType_PhysicalType_dataFormat_textFormat_simpleDelimited_literalCharacter
Properties
content complex
Model
Children collapseDelimiters, fieldDelimiter, literalCharacter, quoteCharacter
Instance
<simpleDelimited>
  <fieldDelimiter>{1,unbounded}</fieldDelimiter>
  <collapseDelimiters>{0,1}</collapseDelimiters>
  <quoteCharacter>{0,unbounded}</quoteCharacter>
  <literalCharacter>{0,unbounded}</literalCharacter>
</simpleDelimited>
Element PhysicalType / dataFormat / textFormat / simpleDelimited / fieldDelimiter
Namespace No namespace
Annotations
tooltip: Field Delimiter character
                                  

summary: Character used to delimit the
                                  end of an attribute

description: This element specifies
                                  a character to be used in the object for
                                  indicating the ending column for an attribute.
                                  The delimiter character itself is not part
                                  of the attribute value, but rather is present
                                  in the column following the last character
                                  of the value. Typical delimiter characters
                                  include commas, tabs, spaces, and semicolons.
                                  The only time the fieldDelimiter character is
                                  not interpreted as a delimiter is if it
                                  is contained in a quoted string
                                  (see quoteCharacter) or is immediately
                                  preceded by a literalCharacter.
                                  Non-printable quote characters can be
                                  provided as their hex values, and for tab
                                  characters by its ASCII string "\t".
                                  Processors should assume that the field
                                  starts in the column following the previous
                                  field if the previous field was fixed,
                                  or in the column following the delimiter
                                  from the previous field if the previous
                                  field was delimited.
                                  

example: ,

example: \t

example: 0x09

example: 0x20
Diagram
Diagram
Type xs:string
Properties
content simple
maxOccurs unbounded
Element PhysicalType / dataFormat / textFormat / simpleDelimited / collapseDelimiters
Namespace No namespace
Annotations
tooltip: Treat consecutive delimiters
                                  as one

summary: Specification of how to
                                  handle consecutive delimiters while
                                  parsing

description: 
                                  The collapseDelimiters element
                                  specifies whether sequential delimiters
                                  should be treated as a single delimiter or
                                  multiple delimiters.    An example is when
                                  a space delimiter is used; often there may
                                  be several repeated spaces that should be
                                  treated as a single delimiter, but not
                                  always. The valid values are yes or no.
                                  If it is set to yes, then consecutive
                                  delimiters will be collapsed to one.  If set
                                  to no or absent, then consecutive delimiters
                                  will be treated as separate delimiters.
                                  Default behaviour is no; hence, consecutive
                                  delimiters will be treated as separate
                                  delimiters, by default.
                                  

example: yes

example: no
Diagram
Diagram
Type restriction of xs:string
Properties
content simple
minOccurs 0
Facets
enumeration yes
enumeration no
Element PhysicalType / dataFormat / textFormat / simpleDelimited / quoteCharacter
Namespace No namespace
Annotations
tooltip: Quote character

summary: Character used to quote values
                                  for delimiter escaping

description: This element specifies
                                  a character to be used in the object for
                                  quoting values so that field delimiters can
                                  be used within the value. This basically
                                  allows delimiter "escaping". The quoteChacter
                                  is typically a " or '. When a processor
                                  encounters a quote character, it should
                                  not interpret any following characters as
                                  a delimiter until a matching quote character
                                  has been encountered (i.e., quotes come in
                                  pairs). It is an error to not provide a
                                  closing quote before the record ends.
                                  Non-printable quote characters can be
                                  provided as their hex values.
                                  

example: "

example: '
Diagram
Diagram eml-resource_xsd.tmp#NonEmptyStringType
Type NonEmptyStringType
Properties
content simple
minOccurs 0
maxOccurs unbounded
Facets
minLength 1
pattern [\s]*[\S][\s\S]*
Element PhysicalType / dataFormat / textFormat / simpleDelimited / literalCharacter
Namespace No namespace
Annotations
tooltip: Literal character

summary: Character used to escape other
                                  special characters

description: This element specifies
                                  a character to be used for escaping
                                  special character values so that they
                                  are treated as literal values.
                                  This allows "escaping" for special
                                  characters like quotes, commas, and spaces
                                  when they are intended to be used in an
                                  attribute value rather than being intended
                                  as a delimiter.  The literalCharacter is
                                  typically a \.

example: \
Diagram
Diagram eml-resource_xsd.tmp#NonEmptyStringType
Type NonEmptyStringType
Properties
content simple
minOccurs 0
maxOccurs unbounded
Facets
minLength 1
pattern [\s]*[\S][\s\S]*
Element PhysicalType / dataFormat / textFormat / complex
Namespace No namespace
Annotations
tooltip: Complex text format
                            

summary: A complex text format.
                            

description: A complex text format that
                            can describe delimited fields, fixed width
                            fields, and mixtures of the two. This supports
                            multiline records (where one record is distributed
                            across multiple physical lines).  When using the
                            complex format, the number of textFixed and
                            textDelimited elements should exactly equal the
                            number of attributes that have been described
                            for the entity, and the order of the textFixed
                            and textDelimited elements should correspond to
                            the order of the attributes as described in the
                            entity. Thus, for a delimited file with fourteen
                            attributes, one should provide exactly fourteen
                            textDelimited elements.
Diagram
Diagram eml-physical_xsd.tmp#PhysicalType_PhysicalType_dataFormat_PhysicalType_PhysicalType_dataFormat_textFormat_PhysicalType_PhysicalType_dataFormat_PhysicalType_PhysicalType_dataFormat_textFormat_complex_textFixed eml-physical_xsd.tmp#PhysicalType_PhysicalType_dataFormat_PhysicalType_PhysicalType_dataFormat_textFormat_PhysicalType_PhysicalType_dataFormat_PhysicalType_PhysicalType_dataFormat_textFormat_complex_textDelimited
Properties
content complex
Model
Children textDelimited, textFixed
Instance
<complex>
  <textFixed>{1,1}</textFixed>
  <textDelimited>{1,1}</textDelimited>
</complex>
Element PhysicalType / dataFormat / textFormat / complex / textFixed
Namespace No namespace
Annotations
tooltip: Fixed format text
                                  

summary: Describes the physical format
                                  of data sequences that use a fixed
                                  number of characters in a specified position
                                  in the stream to locate attribute values.
                                  

description: Describes the physical
                                  format of data sequences that use a fixed
                                  number of characters in a specified position
                                  in the stream to locate attribute values.
                                  This method is common in sensor-derived
                                  data and in legacy database systems.  To
                                  parse it, one must know the number
                                  of characters for each attribute and the
                                  starting column and line to begin reading
                                  the value.
Diagram
Diagram eml-physical_xsd.tmp#PhysicalType_PhysicalType_dataFormat_PhysicalType_PhysicalType_dataFormat_textFormat_PhysicalType_PhysicalType_dataFormat_PhysicalType_PhysicalType_dataFormat_textFormat_complex_PhysicalType_PhysicalType_dataFormat_PhysicalType_PhysicalType_dataFormat_textFormat_PhysicalType_PhysicalType_dataFormat_PhysicalType_PhysicalType_dataFormat_textFormat_complex_textFixed_fieldWidth eml-physical_xsd.tmp#PhysicalType_PhysicalType_dataFormat_PhysicalType_PhysicalType_dataFormat_textFormat_PhysicalType_PhysicalType_dataFormat_PhysicalType_PhysicalType_dataFormat_textFormat_complex_PhysicalType_PhysicalType_dataFormat_PhysicalType_PhysicalType_dataFormat_textFormat_PhysicalType_PhysicalType_dataFormat_PhysicalType_PhysicalType_dataFormat_textFormat_complex_textFixed_lineNumber eml-physical_xsd.tmp#PhysicalType_PhysicalType_dataFormat_PhysicalType_PhysicalType_dataFormat_textFormat_PhysicalType_PhysicalType_dataFormat_PhysicalType_PhysicalType_dataFormat_textFormat_complex_PhysicalType_PhysicalType_dataFormat_PhysicalType_PhysicalType_dataFormat_textFormat_PhysicalType_PhysicalType_dataFormat_PhysicalType_PhysicalType_dataFormat_textFormat_complex_textFixed_fieldStartColumn
Properties
content complex
Model
Children fieldStartColumn, fieldWidth, lineNumber
Instance
<textFixed>
  <fieldWidth>{1,1}</fieldWidth>
  <lineNumber>{0,1}</lineNumber>
  <fieldStartColumn>{0,1}</fieldStartColumn>
</textFixed>
Element PhysicalType / dataFormat / textFormat / complex / textFixed / fieldWidth
Namespace No namespace
Annotations
tooltip: Field width

summary: Field width in
                                        characters for fixed field
                                        length.

description: Fixed width fields
                                        have a set length, thus the end of
                                        the field can always be determined by
                                        adding the fieldWidth to the starting
                                        column number.

example: 7
Diagram
Diagram
Type xs:unsignedLong
Properties
content simple
Element PhysicalType / dataFormat / textFormat / complex / textFixed / lineNumber
Namespace No namespace
Annotations
tooltip: Physical Line Number
                                        

summary: The line on which
                                        the data field is found, when
                                        the data record is written over
                                        more than one physical line in
                                        the file.

description: A single logical
                                        data record may be written over
                                        several physical lines in a file,
                                        with no special marker to indicate
                                        the end of a record. In such
                                        cases, the relative location of
                                        a data field must be indicated
                                        by both relative row and column
                                        number.  The lineNumber should never
                                        greater that the number of physical
                                        lines per record.
                                        

example: 3
Diagram
Diagram
Type xs:unsignedLong
Properties
content simple
minOccurs 0
Element PhysicalType / dataFormat / textFormat / complex / textFixed / fieldStartColumn
Namespace No namespace
Annotations
tooltip: Start column
                                        

summary: The starting
                                        column number for a fixed format
                                        attribute.

description: Fixed width fields
                                        have a set length, thus the end of
                                        the field can always be determined by
                                        adding the fieldWidth to the starting
                                        column number. If the starting
                                        column is not provided, processors
                                        should assume that the field starts
                                        in the column following the previous
                                        field if the previous field was fixed,
                                        or in the column following the
                                        delimiter from the previous field if
                                        the previous field was delimited.
                                        

example: 58
Diagram
Diagram
Type xs:long
Properties
content simple
minOccurs 0
Element PhysicalType / dataFormat / textFormat / complex / textDelimited
Namespace No namespace
Annotations
tooltip: Delimited format text
                                  

summary: Describes the physical format
                                  of data sequences that use delimiters
                                  in the stream to locate attribute values.
                                  

description: Describes the physical
                                  format of data sequences that use delimiters
                                  in the stream to locate attribute values.
                                  This method is common in data exported from
                                  spreadsheets and database systems,
                                  To parse it, one must know the character
                                  that indicates the end of each attribute
                                  and the line to begin reading the value.
Diagram
Diagram eml-physical_xsd.tmp#PhysicalType_PhysicalType_dataFormat_PhysicalType_PhysicalType_dataFormat_textFormat_PhysicalType_PhysicalType_dataFormat_PhysicalType_PhysicalType_dataFormat_textFormat_complex_PhysicalType_PhysicalType_dataFormat_PhysicalType_PhysicalType_dataFormat_textFormat_PhysicalType_PhysicalType_dataFormat_PhysicalType_PhysicalType_dataFormat_textFormat_complex_textDelimited_fieldDelimiter eml-physical_xsd.tmp#PhysicalType_PhysicalType_dataFormat_PhysicalType_PhysicalType_dataFormat_textFormat_PhysicalType_PhysicalType_dataFormat_PhysicalType_PhysicalType_dataFormat_textFormat_complex_PhysicalType_PhysicalType_dataFormat_PhysicalType_PhysicalType_dataFormat_textFormat_PhysicalType_PhysicalType_dataFormat_PhysicalType_PhysicalType_dataFormat_textFormat_complex_textDelimited_collapseDelimiters eml-physical_xsd.tmp#PhysicalType_PhysicalType_dataFormat_PhysicalType_PhysicalType_dataFormat_textFormat_PhysicalType_PhysicalType_dataFormat_PhysicalType_PhysicalType_dataFormat_textFormat_complex_PhysicalType_PhysicalType_dataFormat_PhysicalType_PhysicalType_dataFormat_textFormat_PhysicalType_PhysicalType_dataFormat_PhysicalType_PhysicalType_dataFormat_textFormat_complex_textDelimited_lineNumber eml-physical_xsd.tmp#PhysicalType_PhysicalType_dataFormat_PhysicalType_PhysicalType_dataFormat_textFormat_PhysicalType_PhysicalType_dataFormat_PhysicalType_PhysicalType_dataFormat_textFormat_complex_PhysicalType_PhysicalType_dataFormat_PhysicalType_PhysicalType_dataFormat_textFormat_PhysicalType_PhysicalType_dataFormat_PhysicalType_PhysicalType_dataFormat_textFormat_complex_textDelimited_quoteCharacter eml-physical_xsd.tmp#PhysicalType_PhysicalType_dataFormat_PhysicalType_PhysicalType_dataFormat_textFormat_PhysicalType_PhysicalType_dataFormat_PhysicalType_PhysicalType_dataFormat_textFormat_complex_PhysicalType_PhysicalType_dataFormat_PhysicalType_PhysicalType_dataFormat_textFormat_PhysicalType_PhysicalType_dataFormat_PhysicalType_PhysicalType_dataFormat_textFormat_complex_textDelimited_literalCharacter
Properties
content complex
Model
Children collapseDelimiters, fieldDelimiter, lineNumber, literalCharacter, quoteCharacter
Instance
<textDelimited>
  <fieldDelimiter>{1,1}</fieldDelimiter>
  <collapseDelimiters>{0,1}</collapseDelimiters>
  <lineNumber>{0,1}</lineNumber>
  <quoteCharacter>{0,unbounded}</quoteCharacter>
  <literalCharacter>{0,unbounded}</literalCharacter>
</textDelimited>
Element PhysicalType / dataFormat / textFormat / complex / textDelimited / fieldDelimiter
Namespace No namespace
Annotations
tooltip: Field Delimiter character
                                        

summary: Character used
                                        to delimit the end of a particular
                                        attribute

description: This element
                                        specifies a character to be used
                                        in the object for indicating the
                                        ending column for an attribute.
                                        The delimiter character itself is
                                        not part of the attribute value,
                                        but rather is present in the column
                                        following the last character of the
                                        value. Typical delimiter characters
                                        include commas, tabs, spaces,
                                        and semicolons.  The only time the
                                        fieldDelimiter character is not
                                        interpreted as a delimiter is if it
                                        is contained in a quoted string (see
                                        quoteCharacter) or is immediately
                                        preceded by a literalCharacter.
                                        Non-printable quote characters can
                                        be provided as their hex values,
                                        and for tab characters by its ASCII
                                        string "\t".  Processors should
                                        assume that the field starts in the
                                        column following the previous field
                                        if the previous field was fixed,
                                        or in the column following the
                                        delimiter from the previous field
                                        if the previous field was delimited.
                                        

example: ,

example: \t

example: 0x09

example: 0x20
Diagram
Diagram
Type xs:string
Properties
content simple
Element PhysicalType / dataFormat / textFormat / complex / textDelimited / collapseDelimiters
Namespace No namespace
Annotations
tooltip: Treat consecutive
                                        delimiters as single

summary: Specification of how
                                        to handle consecutive delimiters
                                        while parsing 

description: 
                                        The collapseDelimiters element
                                        specifies whether sequential delimiters
                                        should be treated as a single delimiter
                                        or multiple delimiters.    An example
                                        is when a space delimiter is used;
                                        often there may be several repeated
                                        spaces that should be treated as a
                                        single delimiter, but not always. The
                                        valid values are yes or no.  If it
                                        is set to yes, then consecutive
                                        delimiters will be collapsed
                                        to one.  If set to no or absent,
                                        then consecutive delimiters will
                                        be treated as separate delimiters.
                                        Default behaviour is no; hence,
                                        consecutive delimiters will be treated
                                        as separate delimiters, by default.
                                        

example: yes

example: no
Diagram
Diagram
Type restriction of xs:string
Properties
content simple
minOccurs 0
Facets
enumeration yes
enumeration no
Element PhysicalType / dataFormat / textFormat / complex / textDelimited / lineNumber
Namespace No namespace
Annotations
tooltip: Physical Line Number
                                        

summary: The line on which
                                        the data field is found, when
                                        the data record is written over
                                        more than one physical line in
                                        the file.

description: A single logical
                                        data record may be written over
                                        several physical lines in a file,
                                        with no special marker to indicate
                                        the end of a record. In such
                                        cases, the relative location of
                                        a data field must be indicated
                                        by both relative row and column
                                        number.
                                        The lineNumber should never be
                                        greater that the number of physical
                                        lines per record.  When parsing the
                                        first field on a physical line as
                                        a delimited field, they should assume
                                        that the field data starts in the
                                        first column.  Otherwise, follow the
                                        rules indicated under fieldDelimiter.
                                        

example: 3
Diagram
Diagram
Type xs:unsignedLong
Properties
content simple
minOccurs 0
Element PhysicalType / dataFormat / textFormat / complex / textDelimited / quoteCharacter
Namespace No namespace
Annotations
tooltip: Quote character
                                        

summary: Character used
                                        to quote values for delimiter
                                        escaping

description: This element
                                        specifies a character to be used in
                                        the object for quoting values so
                                        that field delimiters can be used
                                        within the value. This basically
                                        allows delimiter "escaping". The
                                        quoteChacter is typically a " or
                                        '. When a processor encounters
                                        a quote character, it should not
                                        interpret any following characters
                                        as a delimiter until a matching
                                        quote character has been encountered
                                        (i.e., quotes come in pairs). It is
                                        an error to not provide a closing
                                        quote before the record ends.
                                        Non-printable quote characters
                                        can be provided as their hex
                                        values.

example: "

example: '
Diagram
Diagram eml-resource_xsd.tmp#NonEmptyStringType
Type NonEmptyStringType
Properties
content simple
minOccurs 0
maxOccurs unbounded
Facets
minLength 1
pattern [\s]*[\S][\s\S]*
Element PhysicalType / dataFormat / textFormat / complex / textDelimited / literalCharacter
Namespace No namespace
Annotations
tooltip: Literal character
                                        

summary: Character used
                                        to escape other special
                                        characters

description: This element
                                        specifies a character to be used
                                        for escaping special character
                                        values so that they are treated
                                        as literal values.  This allows
                                        "escaping" for special characters
                                        like quotes, commas, and spaces
                                        when they are intended to be used
                                        in an attribute value rather than
                                        being intended as a delimiter.
                                        The literalCharacter is typically
                                        a \.

example: \
Diagram
Diagram eml-resource_xsd.tmp#NonEmptyStringType
Type NonEmptyStringType
Properties
content simple
minOccurs 0
maxOccurs unbounded
Facets
minLength 1
pattern [\s]*[\S][\s\S]*
Element PhysicalType / dataFormat / externallyDefinedFormat
Namespace No namespace
Annotations
tooltip: Externally Defined Format

summary: Information about a non-text or proprietary
                    formatted object.
                    

description: Information about a non-text or
                    proprietary formatted object.
                    The description names the format explicitly, but assumes
                    a processor implicitly knows how to parse that format
                    to extract the data.  A format version can be included.
                    This is mainly used for proprietary formats, including
                    binary files like Microsoft Excel and text formats like
                    ESRI's ArcInfo export format.  This is not a recommended
                    way to permanently archive data because the software to
                    parse the format is unlikely to be available over extended
                    periods, but is included to allow for commonly used
                    physical formats.
Diagram
Diagram eml-physical_xsd.tmp#PhysicalType_PhysicalType_dataFormat_PhysicalType_PhysicalType_dataFormat_externallyDefinedFormat_formatName eml-physical_xsd.tmp#PhysicalType_PhysicalType_dataFormat_PhysicalType_PhysicalType_dataFormat_externallyDefinedFormat_formatVersion eml-physical_xsd.tmp#PhysicalType_PhysicalType_dataFormat_PhysicalType_PhysicalType_dataFormat_externallyDefinedFormat_citation
Properties
content complex
Model
Children citation, formatName, formatVersion
Instance
<externallyDefinedFormat>
  <formatName>{1,1}</formatName>
  <formatVersion>{0,1}</formatVersion>
  <citation id="" scope="document" system="">{0,1}</citation>
</externallyDefinedFormat>
Element PhysicalType / dataFormat / externallyDefinedFormat / formatName
Namespace No namespace
Annotations
tooltip: Format Name

summary: Name of the format of the data
                          object

description: Name of the format of
                          the data object

example: Microsoft Excel
Diagram
Diagram eml-resource_xsd.tmp#NonEmptyStringType
Type NonEmptyStringType
Properties
content simple
Facets
minLength 1
pattern [\s]*[\S][\s\S]*
Element PhysicalType / dataFormat / externallyDefinedFormat / formatVersion
Namespace No namespace
Annotations
tooltip: Format Version

summary: Version of the format of the
                    data object

description: Version of the format of
                          the data object

example: 2000 (9.0.2720)
Diagram
Diagram eml-resource_xsd.tmp#NonEmptyStringType
Type NonEmptyStringType
Properties
content simple
minOccurs 0
Facets
minLength 1
pattern [\s]*[\S][\s\S]*
Element PhysicalType / dataFormat / externallyDefinedFormat / citation
Namespace No namespace
Annotations
tooltip: Format citation

summary: Citation providing more details about
                          the physical format.
                          

description: Citation providing more detail about
                          the physical format, including parsing information
                          or information about the software required for
                          reading the object.
Diagram
Diagram eml-literature_xsd.tmp#CitationType_id eml-literature_xsd.tmp#CitationType_system eml-literature_xsd.tmp#CitationType_scope eml-resource_xsd.tmp#ResourceGroup_alternateIdentifier eml-resource_xsd.tmp#ResourceGroup_shortName eml-resource_xsd.tmp#ResourceGroup_title eml-resource_xsd.tmp#ResourceGroup_creator eml-resource_xsd.tmp#ResourceGroup_metadataProvider eml-resource_xsd.tmp#ResourceGroup_associatedParty eml-resource_xsd.tmp#ResourceGroup_pubDate eml-resource_xsd.tmp#ResourceGroup_language eml-resource_xsd.tmp#ResourceGroup_series eml-resource_xsd.tmp#ResourceGroup_abstract eml-resource_xsd.tmp#ResourceGroup_keywordSet eml-resource_xsd.tmp#ResourceGroup_additionalInfo eml-resource_xsd.tmp#ResourceGroup_intellectualRights eml-resource_xsd.tmp#ResourceGroup_licensed eml-resource_xsd.tmp#ResourceGroup_distribution eml-resource_xsd.tmp#ResourceGroup_coverage eml-resource_xsd.tmp#ResourceGroup_annotation eml-resource_xsd.tmp#ResourceGroup eml-literature_xsd.tmp#CitationType_contact eml-literature_xsd.tmp#CitationType_article eml-literature_xsd.tmp#CitationType_book eml-literature_xsd.tmp#CitationType_chapter eml-literature_xsd.tmp#CitationType_editedBook eml-literature_xsd.tmp#CitationType_manuscript eml-literature_xsd.tmp#CitationType_report eml-literature_xsd.tmp#CitationType_thesis eml-literature_xsd.tmp#CitationType_conferenceProceedings eml-literature_xsd.tmp#CitationType_personalCommunication eml-literature_xsd.tmp#CitationType_map eml-literature_xsd.tmp#CitationType_generic eml-literature_xsd.tmp#CitationType_audioVisual eml-literature_xsd.tmp#CitationType_presentation eml-literature_xsd.tmp#CitationType_bibtex eml-resource_xsd.tmp#ReferencesGroup_references eml-resource_xsd.tmp#ReferencesGroup eml-literature_xsd.tmp#CitationType
Type CitationType
Properties
content complex
minOccurs 0
Model
Children abstract, additionalInfo, alternateIdentifier, annotation, article, associatedParty, audioVisual, bibtex, book, chapter, conferenceProceedings, contact, coverage, creator, distribution, editedBook, generic, intellectualRights, keywordSet, language, licensed, manuscript, map, metadataProvider, personalCommunication, presentation, pubDate, references, report, series, shortName, thesis, title
Instance
<citation id="" scope="document" system="">
  <alternateIdentifier system="">{0,unbounded}</alternateIdentifier>
  <shortName>{0,1}</shortName>
  <title xml:lang="">{1,unbounded}</title>
  <creator id="" scope="document" system="">{1,unbounded}</creator>
  <metadataProvider id="" scope="document" system="">{0,unbounded}</metadataProvider>
  <associatedParty id="" scope="document" system="">{0,unbounded}</associatedParty>
  <pubDate>{0,1}</pubDate>
  <language xml:lang="">{0,1}</language>
  <series>{0,1}</series>
  <abstract xml:lang="">{0,1}</abstract>
  <keywordSet>{0,unbounded}</keywordSet>
  <additionalInfo xml:lang="">{0,unbounded}</additionalInfo>
  <intellectualRights xml:lang="">{0,1}</intellectualRights>
  <licensed>{0,unbounded}</licensed>
  <distribution id="" scope="document" system="">{0,unbounded}</distribution>
  <coverage id="" scope="document" system="">{0,1}</coverage>
  <annotation id="" scope="document" system="">{0,unbounded}</annotation>
  <contact id="" scope="document" system="">{0,unbounded}</contact>
  <article>{1,1}</article>
  <book>{1,1}</book>
  <chapter>{1,1}</chapter>
  <editedBook>{1,1}</editedBook>
  <manuscript>{1,1}</manuscript>
  <report>{1,1}</report>
  <thesis>{1,1}</thesis>
  <conferenceProceedings>{1,1}</conferenceProceedings>
  <personalCommunication>{1,1}</personalCommunication>
  <map>{1,1}</map>
  <generic>{1,1}</generic>
  <audioVisual>{1,1}</audioVisual>
  <presentation>{1,1}</presentation>
  <bibtex>{1,1}</bibtex>
  <references system="">{1,1}</references>
</citation>
Attributes
QName Type Default Use
id IDType optional
scope ScopeType document optional
system SystemType optional
Element PhysicalType / dataFormat / binaryRasterFormat
Namespace No namespace
Annotations
tooltip: Raster image format

summary: Contains binary raster data header
                    parameters

description: The binaryRasterInfo element is a
                    container for various parameters used to described the
                    contents of binary raster image files. In this case, it is
                    based on a white paper on the ESRI site that describes the
                    header information used for BIP and BIL files ("Extendable
                    Image Formats for ArcView GIS 3.1 and
                    3.2").
Diagram
Diagram eml-physical_xsd.tmp#PhysicalType_PhysicalType_dataFormat_PhysicalType_PhysicalType_dataFormat_binaryRasterFormat_rowColumnOrientation eml-physical_xsd.tmp#PhysicalType_PhysicalType_dataFormat_PhysicalType_PhysicalType_dataFormat_binaryRasterFormat_multiBand eml-physical_xsd.tmp#PhysicalType_PhysicalType_dataFormat_PhysicalType_PhysicalType_dataFormat_binaryRasterFormat_nbits eml-physical_xsd.tmp#PhysicalType_PhysicalType_dataFormat_PhysicalType_PhysicalType_dataFormat_binaryRasterFormat_byteorder eml-physical_xsd.tmp#PhysicalType_PhysicalType_dataFormat_PhysicalType_PhysicalType_dataFormat_binaryRasterFormat_skipbytes eml-physical_xsd.tmp#PhysicalType_PhysicalType_dataFormat_PhysicalType_PhysicalType_dataFormat_binaryRasterFormat_bandrowbytes eml-physical_xsd.tmp#PhysicalType_PhysicalType_dataFormat_PhysicalType_PhysicalType_dataFormat_binaryRasterFormat_totalrowbytes eml-physical_xsd.tmp#PhysicalType_PhysicalType_dataFormat_PhysicalType_PhysicalType_dataFormat_binaryRasterFormat_bandgapbytes
Properties
content complex
Model
Children bandgapbytes, bandrowbytes, byteorder, multiBand, nbits, rowColumnOrientation, skipbytes, totalrowbytes
Instance
<binaryRasterFormat>
  <rowColumnOrientation>{1,1}</rowColumnOrientation>
  <multiBand>{0,1}</multiBand>
  <nbits>{1,1}</nbits>
  <byteorder>{1,1}</byteorder>
  <skipbytes>{0,1}</skipbytes>
  <bandrowbytes>{0,1}</bandrowbytes>
  <totalrowbytes>{0,1}</totalrowbytes>
  <bandgapbytes>{0,1}</bandgapbytes>
</binaryRasterFormat>
Element PhysicalType / dataFormat / binaryRasterFormat / rowColumnOrientation
Namespace No namespace
Annotations
tooltip: Orientation for reading rows and columns
                          

summary: Orientation for reading rows and columns.
                          

description:  Specifies whether the data should
                          be read across rows or down columns.  The valid
                          values are column or row.  If set to 'column', then
                          the data are read down columns. If set to 'row',
                          then the data are read across rows.

example: column

example: row
Diagram
Diagram
Type restriction of xs:string
Properties
content simple
Facets
enumeration column
enumeration row
Element PhysicalType / dataFormat / binaryRasterFormat / multiBand
Namespace No namespace
Annotations
tooltip: Multiple band image

summary: Multiple band image information.
                          

description: Information needed to properly
                          interpret a multiband image.
Diagram
Diagram eml-physical_xsd.tmp#PhysicalType_PhysicalType_dataFormat_PhysicalType_PhysicalType_dataFormat_binaryRasterFormat_PhysicalType_PhysicalType_dataFormat_PhysicalType_PhysicalType_dataFormat_binaryRasterFormat_multiBand_nbands eml-physical_xsd.tmp#PhysicalType_PhysicalType_dataFormat_PhysicalType_PhysicalType_dataFormat_binaryRasterFormat_PhysicalType_PhysicalType_dataFormat_PhysicalType_PhysicalType_dataFormat_binaryRasterFormat_multiBand_layout
Properties
content complex
minOccurs 0
Model
Children layout, nbands
Instance
<multiBand>
  <nbands>{1,1}</nbands>
  <layout>{1,1}</layout>
</multiBand>
Element PhysicalType / dataFormat / binaryRasterFormat / multiBand / nbands
Namespace No namespace
Annotations
tooltip: Number of Bands

summary: The number of spectral bands in the
                                image.

description: The number of spectral
                                bands in the image. Must be greater than 1.
                                

example: 2
Diagram
Diagram
Type xs:int
Properties
content simple
Element PhysicalType / dataFormat / binaryRasterFormat / multiBand / layout
Namespace No namespace
Annotations
tooltip: Layout

summary: The organization of the bands
                                in the image file.

description: The organization of
                                the bands in the image file. Acceptable
                                values are bil - Band interleaved by
                                line. bip - Band interleaved by pixel.
                                bsq - Band sequential.
                                

example: bil

example: bip

example: bsq
Diagram
Diagram eml-resource_xsd.tmp#NonEmptyStringType
Type NonEmptyStringType
Properties
content simple
Facets
minLength 1
pattern [\s]*[\S][\s\S]*
Element PhysicalType / dataFormat / binaryRasterFormat / nbits
Namespace No namespace
Annotations
tooltip: Number of Bits

summary: The number of bits per pixel per
                          band.

description: The number of bits per pixel per
                          band. Acceptable values are typically 1, 4, 8, 16,
                          and 32. The default value is eight bits per pixel per
                          band. For a true color image with three bands (R, G,
                          B) stored using eight bits for each pixel in each
                          band, nbits equals eight and nbands equals three,
                          for a total of twenty-four bits per pixel.
                          

example: 8
Diagram
Diagram
Type xs:int
Properties
content simple
Element PhysicalType / dataFormat / binaryRasterFormat / byteorder
Namespace No namespace
Annotations
tooltip: Byte Order

summary: The byte order in which values are
                          stored.

description: The byte order in which
                          values are stored. The byte order is important for
                          sixteen-bit and higher images, that have two or more
                          bytes per pixel.
                          Acceptable values are little-endian (common on Intel
                          systems like PCs) and big-endian (common on
                          Motorola platforms).

example: little-endian

example: big-endian
Diagram
Diagram eml-resource_xsd.tmp#NonEmptyStringType
Type NonEmptyStringType
Properties
content simple
Facets
minLength 1
pattern [\s]*[\S][\s\S]*
Element PhysicalType / dataFormat / binaryRasterFormat / skipbytes
Namespace No namespace
Annotations
tooltip: Skip Bytes

summary: The number of bytes of data in the
                          image file to skip in order to reach the start of the
                          image data.

description: The number of bytes of data in the
                          image file to skip in order to reach the start of the
                          image data. This keyword allows you to bypass any
                          existing image header information in the file. The
                          default value is zero bytes.

example: 0
Diagram
Diagram eml-resource_xsd.tmp#NonEmptyStringType
Type NonEmptyStringType
Properties
content simple
minOccurs 0
Facets
minLength 1
pattern [\s]*[\S][\s\S]*
Element PhysicalType / dataFormat / binaryRasterFormat / bandrowbytes
Namespace No namespace
Annotations
tooltip: Bytes per band per row

summary: The number of bytes per band per
                          row.

description: The number of bytes per band per
                          row. This must be an integer. This keyword is used
                          only with BIL files when there are extra bits at the
                          end of each band within a row that must be
                          skipped.

example: 3
Diagram
Diagram eml-resource_xsd.tmp#NonEmptyStringType
Type NonEmptyStringType
Properties
content simple
minOccurs 0
Facets
minLength 1
pattern [\s]*[\S][\s\S]*
Element PhysicalType / dataFormat / binaryRasterFormat / totalrowbytes
Namespace No namespace
Annotations
tooltip: Total bytes of data per row

summary: The total number of bytes of data
                          per row.

description: The total number of bytes of data
                          per row. Use totalrowbytes when there are extra
                          trailing bits at the end of each
                          row.

example: 8
Diagram
Diagram eml-resource_xsd.tmp#NonEmptyStringType
Type NonEmptyStringType
Properties
content simple
minOccurs 0
Facets
minLength 1
pattern [\s]*[\S][\s\S]*
Element PhysicalType / dataFormat / binaryRasterFormat / bandgapbytes
Namespace No namespace
Annotations
tooltip: Bytes between bands

summary: The number of bytes between bands in
                          a BSQ format image.

description: The number of bytes between bands in
                          a BSQ format image. The default is
                          zero.

example: 1
Diagram
Diagram eml-resource_xsd.tmp#NonEmptyStringType
Type NonEmptyStringType
Properties
content simple
minOccurs 0
Facets
minLength 1
pattern [\s]*[\S][\s\S]*
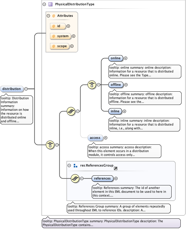
Element PhysicalType / distribution
Namespace No namespace
Annotations
tooltip: Distribution Information

summary: Information on how the resource is distributed
              online and offline

description: This element provides information on how the
              resource is distributed. Connections to online
              systems can be described as URLs or as a list of connection parameters.
               Please see the Type definition for complete information.
Diagram
Diagram eml-physical_xsd.tmp#PhysicalDistributionType_id eml-physical_xsd.tmp#PhysicalDistributionType_system eml-physical_xsd.tmp#PhysicalDistributionType_scope eml-physical_xsd.tmp#PhysicalDistributionType_online eml-physical_xsd.tmp#PhysicalDistributionType_offline eml-physical_xsd.tmp#PhysicalDistributionType_inline eml-physical_xsd.tmp#PhysicalDistributionType_access eml-resource_xsd.tmp#ReferencesGroup_references eml-resource_xsd.tmp#ReferencesGroup eml-physical_xsd.tmp#PhysicalDistributionType
Type PhysicalDistributionType
Properties
content complex
minOccurs 0
maxOccurs unbounded
Model
Children access, inline, offline, online, references
Instance
<distribution id="" scope="document" system="">
  <online>{1,1}</online>
  <offline>{1,1}</offline>
  <inline>{1,1}</inline>
  <access authSystem="" id="" order="allowFirst" scope="document" system="">{0,1}</access>
  <references system="">{1,1}</references>
</distribution>
Attributes
QName Type Default Use
id IDType optional
scope ScopeType document optional
system SystemType optional
Element physical
Namespace https://eml.ecoinformatics.org/physical-2.2.0
Annotations
tooltip: Physical structure

summary: Physical structure of an entity or entities.

description: The content model for physical is a CHOICE between
        "references" and all of the elements that let you describe the
        internal/external characteristics and distribution of a data object
        (e.g., dataObject, dataFormat, distribution.) A physical element can
        contain a reference to an physical element defined elsewhere. Using
        a reference means that the referenced physical is identical, not just
        in name but identical in its complete description.
Diagram
Diagram eml-physical_xsd.tmp#PhysicalType_id eml-physical_xsd.tmp#PhysicalType_system eml-physical_xsd.tmp#PhysicalType_scope eml-physical_xsd.tmp#PhysicalType_objectName eml-physical_xsd.tmp#PhysicalType_size eml-physical_xsd.tmp#PhysicalType_authentication eml-physical_xsd.tmp#PhysicalType_compressionMethod eml-physical_xsd.tmp#PhysicalType_encodingMethod eml-physical_xsd.tmp#PhysicalType_characterEncoding eml-physical_xsd.tmp#PhysicalType_dataFormat eml-physical_xsd.tmp#PhysicalType_distribution eml-resource_xsd.tmp#ReferencesGroup_references eml-resource_xsd.tmp#ReferencesGroup eml-physical_xsd.tmp#PhysicalType
Type PhysicalType
Properties
content complex
Model
Children authentication, characterEncoding, compressionMethod, dataFormat, distribution, encodingMethod, objectName, references, size
Instance
<physical id="" scope="document" system="" xmlns="https://eml.ecoinformatics.org/physical-2.2.0">
  <objectName>{1,1}</objectName>
  <size unit="byte">{0,1}</size>
  <authentication method="">{0,unbounded}</authentication>
  <compressionMethod>{1,1}</compressionMethod>
  <encodingMethod>{1,1}</encodingMethod>
  <characterEncoding>{0,1}</characterEncoding>
  <dataFormat>{1,1}</dataFormat>
  <distribution id="" scope="document" system="">{0,unbounded}</distribution>
  <references system="">{1,1}</references>
</physical>
Attributes
QName Type Default Use
id IDType optional
scope ScopeType document optional
system SystemType optional
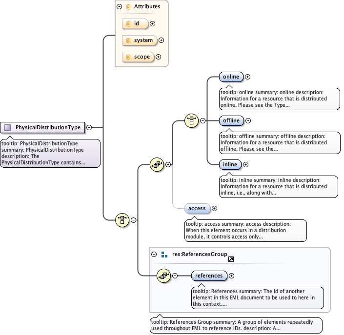
Complex Type PhysicalDistributionType
Namespace https://eml.ecoinformatics.org/physical-2.2.0
Annotations
tooltip: PhysicalDistributionType

summary: PhysicalDistributionType

description: 
          
            The PhysicalDistributionType contains the information required
            for retrieving the resource.
             
            
             It differs from the
             
                res:DistributionType
              :
              
            
              
                Generally, the PhysicalDisribtutionType is intended for download
              whereas the Type at the resource level is intended primarily
              for information.
              
              
                The phys:PhysicalDistributionType includes an optional access tree
              which can be used to override access rules applied at the resource
              level. Access for the documents included entities can then be managed
              individually.
              
              
                Also see individual sub elements for more information.
Diagram
Diagram eml-physical_xsd.tmp#PhysicalDistributionType_id eml-physical_xsd.tmp#PhysicalDistributionType_system eml-physical_xsd.tmp#PhysicalDistributionType_scope eml-physical_xsd.tmp#PhysicalDistributionType_online eml-physical_xsd.tmp#PhysicalDistributionType_offline eml-physical_xsd.tmp#PhysicalDistributionType_inline eml-physical_xsd.tmp#PhysicalDistributionType_access eml-resource_xsd.tmp#ReferencesGroup_references eml-resource_xsd.tmp#ReferencesGroup
Model
Children access, inline, offline, online, references
Attributes
QName Type Default Use
id IDType optional
scope ScopeType document optional
system SystemType optional
Complex Type PhysicalOnlineType
Namespace https://eml.ecoinformatics.org/physical-2.2.0
Annotations
tooltip: PhysicalOnlineType

summary: PhysicalOnlineType

description: 
          
            Distribution information for accessing the resource online,
            represented either as a URL or as the series of named parameters
            needed to connect. The URL field can contain a simple web address
            or an entire query string. The connection element allows the components
            of a complex protocol to be described individually.   
            The PhysicalOnlineType differs from the
            
                res:OnlineType 
              
          in that this type only allows a connectionDefinition
             to appear as the child of a connection. In other words, in a
             PhysicalOnlineType, the connectionDefinition cannot be abstracted, and
             must be included as part of an actual connection.
Diagram
Diagram eml-physical_xsd.tmp#PhysicalOnlineType_onlineDescription eml-physical_xsd.tmp#PhysicalOnlineType_url eml-physical_xsd.tmp#PhysicalOnlineType_connection
Model
Children connection, onlineDescription, url
Complex Type PhysicalType
Namespace https://eml.ecoinformatics.org/physical-2.2.0
Annotations
tooltip: Physical structure

summary: Physical structure of an entity or entities.

description: 
          
            The eml-physical module describes the physical characteristics of a
            data object
        and the information required for its distribution. External physical characteristics
        include  the filename, size, compression, encoding methods, and authentication
        of a file or byte stream. Internal physical characteristics describe the format of
        the data object. Proprietary formats can be cited (e.g., Microsoft Access 2000),
        or text formats can be precisely described (e.g., ASCII text delimited with commas).
        The module includes the information needed to parse the text data object to extract
        the entity and its attributes. Distribution information describes how to retrieve the
        data object, either as online (a URL or connection definition), offline (e.g., a data
        object residing on an archival tape), or inline (i.e., the data are included with the
        metadata).
            Like many other EML elements, a physical Type can
        contain a reference to another physical element defined elsewhere in the document
        instead of a description of the resource.        Using
        a reference means that the referenced physical is identical, not just
        in name but identical in its complete description.
Diagram
Diagram eml-physical_xsd.tmp#PhysicalType_id eml-physical_xsd.tmp#PhysicalType_system eml-physical_xsd.tmp#PhysicalType_scope eml-physical_xsd.tmp#PhysicalType_objectName eml-physical_xsd.tmp#PhysicalType_size eml-physical_xsd.tmp#PhysicalType_authentication eml-physical_xsd.tmp#PhysicalType_compressionMethod eml-physical_xsd.tmp#PhysicalType_encodingMethod eml-physical_xsd.tmp#PhysicalType_characterEncoding eml-physical_xsd.tmp#PhysicalType_dataFormat eml-physical_xsd.tmp#PhysicalType_distribution eml-resource_xsd.tmp#ReferencesGroup_references eml-resource_xsd.tmp#ReferencesGroup
Model
Children authentication, characterEncoding, compressionMethod, dataFormat, distribution, encodingMethod, objectName, references, size
Attributes
QName Type Default Use
id IDType optional
scope ScopeType document optional
system SystemType optional
Attribute PhysicalDistributionType / @id
Namespace No namespace
Type IDType
Properties
use optional
Attribute PhysicalDistributionType / @system
Namespace No namespace
Type SystemType
Properties
use optional
Attribute PhysicalDistributionType / @scope
Namespace No namespace
Type ScopeType
Properties
use optional
default document
Facets
enumeration system
enumeration document
Attribute PhysicalType / size / @unit
Namespace No namespace
Annotations
tooltip: Unit of measurement

summary: Unit of measurement for the entity
                            size, by default byte

description: This element gives the unit of
                            measurement for the size of the entity, and is
                            by default a byte.

example: byte
Properties
use optional
default byte
Attribute PhysicalType / authentication / @method
Namespace No namespace
Annotations
tooltip: Authentication method

summary: The method used to calculate an
                            authentication checksum.

description: This element names the method used
                            to calculate and authentication checksum that can
                            be used to validate a bytestream. Typical checksum
                            methods include MD5 and CRC.

example: MD5
Type xs:string
Properties
use optional
Attribute PhysicalType / @id
Namespace No namespace
Type IDType
Properties
use optional
Attribute PhysicalType / @system
Namespace No namespace
Type SystemType
Properties
use optional
Attribute PhysicalType / @scope
Namespace No namespace
Type ScopeType
Properties
use optional
default document
Facets
enumeration system
enumeration document