'$RCSfile: eml.xsd,v $' Copyright: 1997-2002 Regents of the University ofCalifornia, University of New Mexico, and Arizona State University Sponsors: National Centerfor Ecological Analysis and Synthesis and Partnership for Interdisciplinary Studies of CoastalOceans, University of California Santa Barbara Long-Term Ecological Research Network Office,University of New Mexico Center for Environmental Studies, Arizona State University Otherfunding: National Science Foundation (see README for details) The David and Lucile PackardFoundation For Details: http://knb.ecoinformatics.org/ '$Author: obrien $' '$Date: 2008/04/0921:31:41 $' '$Revision: 1.59 $' This program is free software; you can redistribute it and/ormodify it under the terms of the GNU General Public License as published by the Free SoftwareFoundation; either version 2 of the License, or (at your option) any later version. Thisprogram is distributed in the hope that it will be useful, but WITHOUT ANY WARRANTY; withouteven the implied warranty of MERCHANTABILITY or FITNESS FOR A PARTICULAR PURPOSE. See the GNUGeneral Public License for more details. You should have received a copy of the GNU GeneralPublic License along with this program; if not, write to the Free Software Foundation, Inc.,59 Temple Place, Suite 330, Boston, MA 02111-1307 USA
moduleName: emlmoduleDescription: The eml module - A metadata container The eml module is a wrapper container that allows the inclusion of any metadata content in a single EML document. The eml module is used as a container to hold structured descriptions of ecological resources. In EML, the definition of a resource comes from the The Dublin Core Metadata Initiative , which describes a general element set used to describe "networked digital resources". The top-level structure of EML has been designed to be compatible with the Dublin Core syntax. In general, dataset resources, literature resources, software resources, and protocol resources comprise the list of information that may be described in EML. EML is largely designed to describe digital resources, however, it may also be used to describe non-digital resources such as paper maps and other non-digital media. In EML, the definition of a "Data Package" is the combination of both the data and metadata for a resource. So, data packages are built by using the <eml> wrapper, which will include all of the metadata, and optionally the data (or references to them). All EML packages must begin with the <eml> tag and end with the </eml> tag. The eml module may be extended to describe other resources by means of its optional sub-field, <additionalMetadata>. This field is largely reserved for the inclusion of metadata that may be highly discipline specific and not covered in this version of EML, or it may be used to internally extend fields within the EML standard. recommendedUsage: all datasetsstandAlone: yes
Properties
attribute form default
unqualified
element form default
unqualified
Element eml
Namespace
https://eml.ecoinformatics.org/eml-2.2.0
Annotations
tooltip: Ecological Metadatasummary: A collection of EML metadata and additional metadata linked using the inline references.description: The "eml" element allows for the inclusion of any metadata content in a single EML document. In general, dataset resources, literature resources, and software resources, or another type that extends eml-resource are described using an eml document. The eml document represents a "package" that can contain both metadata and data. It can optionally include non-EML metadata through the flexibility of the "additionalMetadata" element. Any additional metadata that is provided can provide a pointer into the EML metadata indicating what the context of the additional metadata is (i.e., what it describes). For example, a spatial raster image might be described in EML, and an FGDC CSDGM metadata document could be included in the additionalMetadata element with a pointer to the EML spatialRaster element to indicate that the FGDC metadata is providing supplemental documentation about that particular image entity. There is no validity constraint that restricts what metadata may be present in additionalMetadata.
tooltip: Package Identifersummary: A globally unique identifier for the data package described by this EML metadata document that can be used to cite it elsewhere.description: A globally unique identifier for the data package described by this EML metadata document that can be used to cite it elsewhere. This identifier can be interpreted as the formal accession number for the data package, and is therefore required. It must be globally unique within a particular data management system, which should be specified in the system attribute as a URI. Typically a DOI or other identifier that is both citable and resolvable is used for published data packages.example: doi:10.5063/F17P8WGKexample: https://doi.org/10.5063/F17P8WGKexample: urn:uuid:04cd34fd-25d4-447f-ab6e-73a572c5d383
tooltip: Identifer Scopesummary: The scope of the identifier.description: The scope of the identifier. Scope is generally set to either "system", meaning that it is scoped according to the "system" attribute, or "document" if it is only to be in scope within this single document instance. In this particular use of scope, it is FIXED to be "system" because the packageId is required and always has the scope of the required "system". example: system
tooltip: Accesssummary: Access control rules for the entire resource, which can be overridden by access rules in distribution treesdescription: An optional access tree at this location controls access to the entire metadata document. If this access element is omitted from the document, then the package submitter should be given full access to the package but all other users should be denied all access.
tooltip: Authentication systemsummary: The authentication system is used to verify the user or group to whom access is allowed or denied.description: The authentication system determines the set of principals (users + groups) that can be used in the access control list, and the membership of users in groups. This element is intended to provide a reference to the authentication system that is used to verify the user or group. This reference is typically in the form of a URI, which includes the connection protocol, Internet host, and path to the authentication mechanism.example: ldap://ldap.ecoinformatics.org:389/dc=ecoinformatics,dc=org
tooltip: Rule ordersummary: The order in which the allow and deny rules should be applied.description: To obtain the desired access control, use the order attribute to define which rules should be applied first. The acceptable values are 'allowFirst' and 'denyFirst'. If 'allowFirst' is specified, then all 'allow' rules are processed, and then overridden by all 'deny' rules. If 'denyFirst' is specified, then all 'deny' rules are processed, and then overridden by all 'allow' rules.example: allowFirst
tooltip: Dataset Resourcesummary: A resource that describes a data set, which can include one or more data entities such as data tables. description: A resource that describes a data set, which can include one or more data entities such as data tables and spatial images (raster and vector). If included, this represents the primary resource that is described in this eml document.
tooltip: Literature Resourcesummary: A resource that describes a literature citation that one might find in a bibliography. description: A resource that describes a literature citation that one might find in a bibliography. If included, this represents the primary resource that is described in this eml document.
tooltip: Software Resourcesummary: A resource that describes a software package, which can include commercial and non-commercial software as well as data processing programs. description: A resource that describes a software package, which can include commercial and non-commercial software as well as data processing programs. If included, this represents the primary resource that is described in this eml document.
tooltip: Protocol Resourcesummary: A resource that describes a scientific protocol, which can include one or more descriptions of methods and procedures. description: A resource that describes a scientific protocol, which can include one or more descriptions of methods and procedures. If included, this represents the primary resource that is described in this eml document.
tooltip: Semantic Annotation Listsummary: A list of precisely-defined semantic statements about this resource.description: A list of annotations defining precise semantics for parts of this resource. The list consists of a set of annotation elements, each referring to a subject within the EML document using its references attribute, which provides a pointer to the id of the element being annotated.
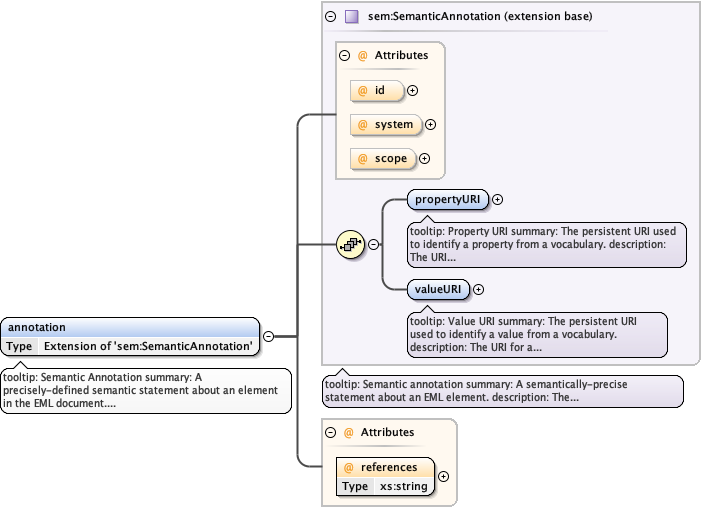
tooltip: Semantic Annotationsummary: A precisely-defined semantic statement about an element in the EML document.description: An annotation represents a precisely-defined semantic statement that applies to this resource. This semantic statement is used to associate precise semantics with a particular element in the EML document. The id of the element being annotated is listed in the references attribute, and must point to a unique id within the EML document. Each annotation consists of a propertyURI and valueURI that define a property and value that apply to the resource. The subject of the statement is implicitly the element that is listed in the references attribute. The associated labels can be used to display the statement to users. Each URI is resolvable to a controlled vocabulary that provides a definition, relationships to other terms, and multiple labels for displaying the statement.
tooltip: Additional Metadatasummary: A flexible field for including any other relevant metadata that pertains to the resource being described.description: A flexible field for including any other relevant metadata that pertains to the resource being described. This field allows EML to be extensible in that any XML-based metadata can be included in this element, including metadata from other standards such as the FGDC CSDGM. The "describes" element of this field allows the specific part of the resource which is described by the additional metadata to be indicated formally.
tooltip: Describes Referencesummary: A pointer to the id attribute for the sub-portion of the resource that is described by this additional metadata. description: A pointer to the id attribute for the sub-portion of the resource that is described by this additional metadata. This is a formal field in that it is an error to provide a value in the "describes" element that does not correspond to the value of one of the "id" attributes in another eml module. This is designed to allow automated processors to discover the contextual relationship between the additional metadata and the resource it describes. example: knb.343.22
tooltip: Additional metadatasummary: This element contains the additional metadata that is to be included in the document. The content of this field can be any well-formed XML fragment. description: This element contains the additional metadata to be included in the document. This element should be used for extending EML to include metadata that is not already available in another part of the EML specification, or to include site- or system-specific extensions that are needed beyond the core metadata. The additional metadata contained in this field describes the element referenced in the 'describes' element preceding it. The content of this field is any well-formed XML fragment. If that content contains namespace declarations, and if the namespace declaration can be resolved to a schema definition, then the content will be validated against that schema definition. If no namespace is present, or if no schema can be resolved, validation for this fragment will be skipped (validation is "lax"). example: <embargoDate>2006-10-10</embargoDate>
tooltip: Package Identifersummary: A globally unique identifier for the data package described by this EML metadata document that can be used to cite it elsewhere.description: A globally unique identifier for the data package described by this EML metadata document that can be used to cite it elsewhere. This identifier can be interpreted as the formal accession number for the data package, and is therefore required. It must be globally unique within a particular data management system, which should be specified in the system attribute as a URI. Typically a DOI or other identifier that is both citable and resolvable is used for published data packages.example: doi:10.5063/F17P8WGKexample: https://doi.org/10.5063/F17P8WGKexample: urn:uuid:04cd34fd-25d4-447f-ab6e-73a572c5d383
tooltip: Identifer Scopesummary: The scope of the identifier.description: The scope of the identifier. Scope is generally set to either "system", meaning that it is scoped according to the "system" attribute, or "document" if it is only to be in scope within this single document instance. In this particular use of scope, it is FIXED to be "system" because the packageId is required and always has the scope of the required "system". example: system